วัด Conversion ของโฆษณาที่รวบรวมไว้ในผู้ใช้โดยไม่ต้องเปิดเผยข้อมูลส่วนบุคคล ชื่อเดิมคือรายงานรวม
สถานะการติดตั้งใช้งาน
รายงานสรุปการรายงานการระบุแหล่งที่มาคืออะไร
Attribution Reporting API ช่วยให้วัดได้เมื่อการคลิกหรือการดูโฆษณาทําให้เกิด Conversion ในเว็บไซต์ของผู้ลงโฆษณา เช่น การขายหรือการลงชื่อสมัครใช้ API ไม่ได้อาศัยคุกกี้ของบุคคลที่สามหรือกลไกที่ใช้เพื่อ ระบุตัวตนผู้ใช้แต่ละรายในเว็บไซต์ต่างๆ
API นี้มีรายงาน 2 ประเภท รายงานระดับเหตุการณ์ พร้อมให้ทดสอบใน Chrome แล้ว ซึ่งจะเชื่อมโยงการคลิกหรือการดูโฆษณาที่เฉพาะเจาะจง กับข้อมูล Conversion ที่มีรายละเอียดน้อยกว่า เบราว์เซอร์จะชะลอการส่งรายงานไปยังบริษัทเทคโนโลยีโฆษณาเป็นเวลาหลายวันเพื่อป้องกันการเชื่อมต่อข้อมูลประจำตัวในเว็บไซต์ต่างๆ
รายงานสรุป (เดิมเรียกว่ารายงานรวม) จะรวบรวมไว้สำหรับกลุ่มผู้ใช้ เพื่อไม่ให้เชื่อมโยงกับผู้ใช้แต่ละรายได้ รายงานสรุป ให้ข้อมูล Conversion แบบละเอียด เช่น มูลค่าการซื้อและเนื้อหารถเข็น พร้อมความยืดหยุ่นสำหรับข้อมูลคลิกและการดู รายงานเหล่านี้ไม่ได้ ล่าช้าในระดับเดียวกับรายงานระดับเหตุการณ์
หากยังไม่ได้อ่าน เราขอแนะนำให้อ่านภาพรวมทั่วไปของ การรายงานผลการระบุแหล่งที่มา ก่อนอ่านส่วนที่เหลือของเอกสารนี้
เหตุใดเราจึงต้องมีรายงานสรุป
ปัจจุบันการวัด Conversion ของโฆษณามักอาศัยคุกกี้ของบุคคลที่สาม เบราว์เซอร์กำลังจำกัดการเข้าถึงคุกกี้ของบุคคลที่สามเพื่อให้ติดตามผู้ใช้ในเว็บไซต์ต่างๆ ได้ยากขึ้น และปรับปรุงความเป็นส่วนตัวของผู้ใช้ Attribution Reporting API ช่วยให้เทคโนโลยีโฆษณาวัด Conversion ได้ในแบบ ที่ไม่ละเมิดความเป็นส่วนตัวโดยไม่ต้องใช้คุกกี้ของบุคคลที่สาม
รายงานสรุปจะให้ข้อมูลที่รวบรวมแล้ว (เช่น จํานวนผู้ใช้ที่ทํา Conversion) ซึ่งแนบมากับข้อมูล Conversion แบบละเอียด (เช่น ผลิตภัณฑ์ที่ผู้ใช้ซื้อ) ซึ่งแตกต่างจากรายงานระดับเหตุการณ์ของ Attribution Reporting API ที่เชื่อมโยง เหตุการณ์เดียว (เช่น การคลิกหรือการดู) กับข้อมูล แบบคร่าวๆ
รายงานประเภทต่างๆ จาก Attribution Reporting API ไม่อนุญาตให้เอนทิตีใดๆ (เช่น เทคโนโลยีโฆษณา ผู้ซื้อ ผู้เผยแพร่โฆษณา ฯลฯ) "ดู" พฤติกรรมการท่องเว็บของผู้ใช้ในหลายเว็บไซต์ได้ ซึ่งต่างจากคุกกี้ของบุคคลที่สาม แต่ยังคงช่วยให้วัด Conversion จากโฆษณาได้
ระบบบันทึกและรวบรวมข้อมูลผู้ใช้อย่างไร
Attribution Reporting API จะช่วยให้กิจกรรมโดยละเอียดของผู้ใช้แต่ละราย ในเว็บไซต์ต่างๆ และอาจรวมถึงข้อมูลระบุตัวตนของผู้ใช้ในเว็บไซต์ต่างๆ เป็นแบบส่วนตัวในเบราว์เซอร์ของผู้ใช้บนอุปกรณ์ ระบบจะรวบรวมข้อมูลนี้ใน รายงานที่รวบรวมได้ และรายงานแต่ละฉบับจะได้รับการเข้ารหัสเพื่อป้องกันไม่ให้ฝ่ายต่างๆ เข้าถึงข้อมูลพื้นฐาน
ขั้นตอนการสร้างรายงานสรุปมีดังนี้
- ระบบจะส่งรายงานที่รวบรวมได้ไปยังแหล่งที่มารายงานซึ่งดำเนินการโดยผู้ให้บริการเทคโนโลยีโฆษณา
- รายงานเหล่านี้อาจรวมถึงรายละเอียดตำแหน่ง จำนวนคลิก มูลค่าของ Conversion (เช่น ราคาซื้อ) หรือเมตริกอื่นๆ ที่กำหนดโดย ผู้ให้บริการเทคโนโลยีโฆษณา รายงานได้รับการเข้ารหัส ดังนั้นเทคโนโลยีโฆษณาจึงไม่สามารถดูหรือเข้าถึง เนื้อหาของรายงานแต่ละรายการได้
- เมื่อต้นทางการรายงานของเทคโนโลยีโฆษณารับรายงานข้อมูลที่รวบรวมได้แล้ว เทคโนโลยีโฆษณาจะส่งรายงานไปยังบริการรวมข้อมูล
- ในการติดตั้งใช้งานครั้งแรก บริการ การรวบรวมข้อมูลจะดำเนินการโดยผู้ให้บริการเทคโนโลยีโฆษณา ที่มีสภาพแวดล้อมการดำเนินการที่เชื่อถือได้ (TEE) ซึ่งโฮสต์ไว้ในระบบคลาวด์ ผู้ประสานงานจะยืนยันว่ามีเพียงเอนทิตีที่ได้รับการยืนยันเท่านั้นที่มีสิทธิ์เข้าถึง คีย์การถอดรหัส และไม่มีตัวกลางอื่นๆ (เทคโนโลยีโฆษณา ผู้ให้บริการระบบคลาวด์ หรือบุคคลที่สามอื่นๆ) ที่สามารถเข้าถึงและถอดรหัสข้อมูลที่ละเอียดอ่อน ภายนอกกระบวนการรวบรวมข้อมูลได้
- บริการรวมข้อมูลจะรวมข้อมูลที่ถอดรหัสแล้วและส่งรายงาน
สรุปไปยังผู้ให้บริการด้านเทคโนโลยีโฆษณา
- รายงานสรุปประกอบด้วยสรุปของข้อมูลที่รวมกัน ผู้ให้บริการเทคโนโลยีโฆษณาสามารถอ่านและใช้รายงานสรุปได้
เนื่องจากรายงานแต่ละรายการอาจมีข้อมูลพฤติกรรมของผู้ใช้ในเว็บไซต์ต่างๆ บริการรวบรวมข้อมูลจึงต้องถือว่าข้อมูลนี้เป็นข้อมูลส่วนตัว บริการ จะตรวจสอบว่าไม่มีนิติบุคคลอื่นเข้าถึงรายงานการระบุแหล่งที่มาแต่ละรายการที่ไม่ได้เข้ารหัส ได้ นอกจากนี้ บริการดังกล่าวไม่ควรดำเนินการใดๆ ที่ ละเมิดความเป็นส่วนตัว
หากต้องการยืนยันว่าบริการรวบรวมข้อมูลมีความปลอดภัยจริง บริการดังกล่าวต้องมี การป้องกันทางเทคนิคและการป้องกันระดับองค์กรที่ผู้ตรวจสอบ ที่เป็นผู้บริโภคสามารถยืนยันได้ การป้องกันเหล่านี้มีความหมายต่อสิ่งต่อไปนี้
- ผู้ใช้แต่ละรายซึ่งทราบข้อมูลของตนเองจะเข้าถึงได้เฉพาะข้อมูลรวมเท่านั้น และจะเข้าถึงไม่ได้โดยหน่วยงานใดหน่วยงานหนึ่ง
- เทคโนโลยีโฆษณาที่ยืนยันได้ว่ากระบวนการรวบรวมใช้ข้อมูลที่ถูกต้องและ สามารถตรวจสอบได้อย่างเหมาะสม
สร้างรายงานด้วยบริการรวมข้อมูล
การออกแบบ เริ่มต้นกำหนดให้ผู้ให้บริการเทคโนโลยีโฆษณาแต่ละรายเรียกใช้อินสแตนซ์ของบริการรวบรวมข้อมูลของตนเองในสภาพแวดล้อมการดำเนินการที่เชื่อถือได้ (TEE) ซึ่งติดตั้งใช้งานในบริการระบบคลาวด์ ที่รองรับฟีเจอร์ด้านความปลอดภัยที่จำเป็น
โค้ดของ TEE เป็นที่เดียวในบริการรวมข้อมูลที่มีสิทธิ์เข้าถึง รายงานดิบ โดยโค้ดนี้จะได้รับการตรวจสอบจากนักวิจัยด้านความปลอดภัย ผู้สนับสนุนด้านความเป็นส่วนตัว และเทคโนโลยีโฆษณา ผู้ประสานงานจะทำการรับรองเพื่อให้มั่นใจว่า TEE กำลังเรียกใช้ซอฟต์แวร์ที่ได้รับอนุมัติ อย่างถูกต้องและข้อมูลยังคงปลอดภัย
ผู้ประสานงานมีหน้าที่รับผิดชอบหลายอย่าง ดังนี้
- ดูแลรายการรูปภาพไบนารีที่ได้รับอนุญาต รูปภาพเหล่านี้คือแฮช เข้ารหัสของ การสร้างซอฟต์แวร์บริการรวบรวมข้อมูล ซึ่ง Google จะเผยแพร่เป็นระยะๆ ซึ่งจะทำซ้ำได้เพื่อให้ทุกฝ่ายยืนยันได้ว่ารูปภาพ เหมือนกับบิลด์บริการรวบรวมข้อมูล
- ใช้งานระบบการจัดการคีย์ ต้องใช้คีย์การเข้ารหัสเพื่อให้ Chrome ในอุปกรณ์ของผู้ใช้เข้ารหัสรายงานที่รวบรวมได้ คีย์การถอดรหัส จำเป็นต่อการพิสูจน์ว่าโค้ดบริการรวมข้อมูลตรงกับรูปภาพไบนารี
- ติดตามรายงานที่รวบรวมได้เพื่อป้องกันการนำไปใช้ซ้ำในการรวบรวมสำหรับรายงานสรุป เนื่องจากอาจมีการเปิดเผยข้อมูลส่วนบุคคลที่ระบุตัวบุคคลนั้นได้ (PII)
Google ทำหน้าที่เป็นผู้ประสานงานเพื่อให้การทดสอบบริการรวบรวมข้อมูลพร้อมใช้งานในการทดลองใช้ต้นทางที่ตอนนี้เสร็จสมบูรณ์แล้ว ในระยะยาว เรากำลังดำเนินการเพื่อ ระบุเอนทิตีอิสระอย่างน้อย 1 รายการที่สามารถแชร์บทบาทนี้ได้
ระบบจะบันทึกข้อมูลใดบ้าง
รายงานสรุปจะรวมข้อมูลที่รวบรวมไว้กับข้อมูลโฆษณาและข้อมูล Conversion แบบละเอียด
ตัวอย่างเช่น ผู้ให้บริการเทคโนโลยีโฆษณารันแคมเปญโฆษณาใน news.example โดยที่ Conversion หมายถึงผู้ใช้คลิกโฆษณารองเท้าและทําการซื้อรองเท้าใน shoes.example เทคโนโลยีโฆษณารับรายงานสรุปสําหรับแคมเปญโฆษณานี้ที่มีรหัส 1234567 ซึ่งระบุว่ามี Conversion 518 รายการใน shoes.example เมื่อวันที่ 12 มกราคม 2022 โดยมียอดใช้จ่ายทั้งหมด $38,174 Conversion 60% มาจากผู้ใช้ที่ซื้อรองเท้าผ้าใบสีน้ำเงินที่มี
SKU ของผลิตภัณฑ์ 9872 และ 40% มาจากผู้ใช้ที่ซื้อรองเท้าแตะสีเหลืองที่มี
SKU ของผลิตภัณฑ์ 2643 รหัสแคมเปญคือข้อมูลโดยละเอียดฝั่งโฆษณา ส่วน
SKU ของผลิตภัณฑ์คือข้อมูล Conversion โดยละเอียด จำนวน Conversion และค่าใช้จ่ายทั้งหมดเป็นข้อมูลที่รวบรวม
Conversion กำหนดโดยผู้ลงโฆษณาหรือบริษัทเทคโนโลยีโฆษณา และอาจ แตกต่างกันสำหรับแคมเปญโฆษณาต่างๆ แคมเปญหนึ่งอาจวัดจํานวน การคลิกโฆษณาที่ผู้ใช้ทําตามด้วยการซื้อสินค้าที่โฆษณา แคมเปญอื่นอาจวัดจำนวนการดูโฆษณาที่นำไปสู่การเข้าชมเว็บไซต์ของผู้ลงโฆษณา
ระบบบันทึกข้อมูลเบราว์เซอร์ก่อนการรวมอย่างไร
เนื่องจากรายงานสรุปประกอบด้วยข้อมูลจากกลุ่มบุคคล เรามาเริ่มจาก การดำเนินการในเบราว์เซอร์ของบุคคลหนึ่งกัน
- ผู้ใช้เข้าชมเว็บไซต์ของผู้เผยแพร่โฆษณาและเห็นหรือคลิกโฆษณา หรือที่เรียกว่า เหตุการณ์แหล่งที่มาของการระบุแหล่งที่มา
ไม่กี่นาทีหรือวันต่อมา ผู้ใช้จะทำ Conversion หรือที่เรียกว่า เหตุการณ์ทริกเกอร์การระบุแหล่งที่มา เช่น คุณอาจกำหนด Conversion เป็น การซื้อผลิตภัณฑ์
ผู้ใช้ซื้อผลิตภัณฑ์ ซอฟต์แวร์เบราว์เซอร์จะจับคู่การคลิกหรือการดูโฆษณากับเหตุการณ์ Conversion เบราว์เซอร์จะสร้างรายงานที่รวบรวมได้โดยอิงตามการจับคู่นี้ ด้วยตรรกะเฉพาะที่สร้างโดยผู้ให้บริการเทคโนโลยีโฆษณา
เบราว์เซอร์จะเข้ารหัสข้อมูลนี้ และหลังจากหน่วงเวลาเล็กน้อยก็จะส่งข้อมูลไปยัง เซิร์ฟเวอร์เทคโนโลยีโฆษณาเพื่อรวบรวม เซิร์ฟเวอร์เทคโนโลยีโฆษณาต้องใช้บริการรวมข้อมูลเพื่อเข้าถึงข้อมูลเชิงลึกที่รวบรวมจากรายงานที่รวมได้เหล่านี้
เบราว์เซอร์ส่งรายงานที่รวบรวมได้ไปยังเซิร์ฟเวอร์เทคโนโลยีโฆษณา
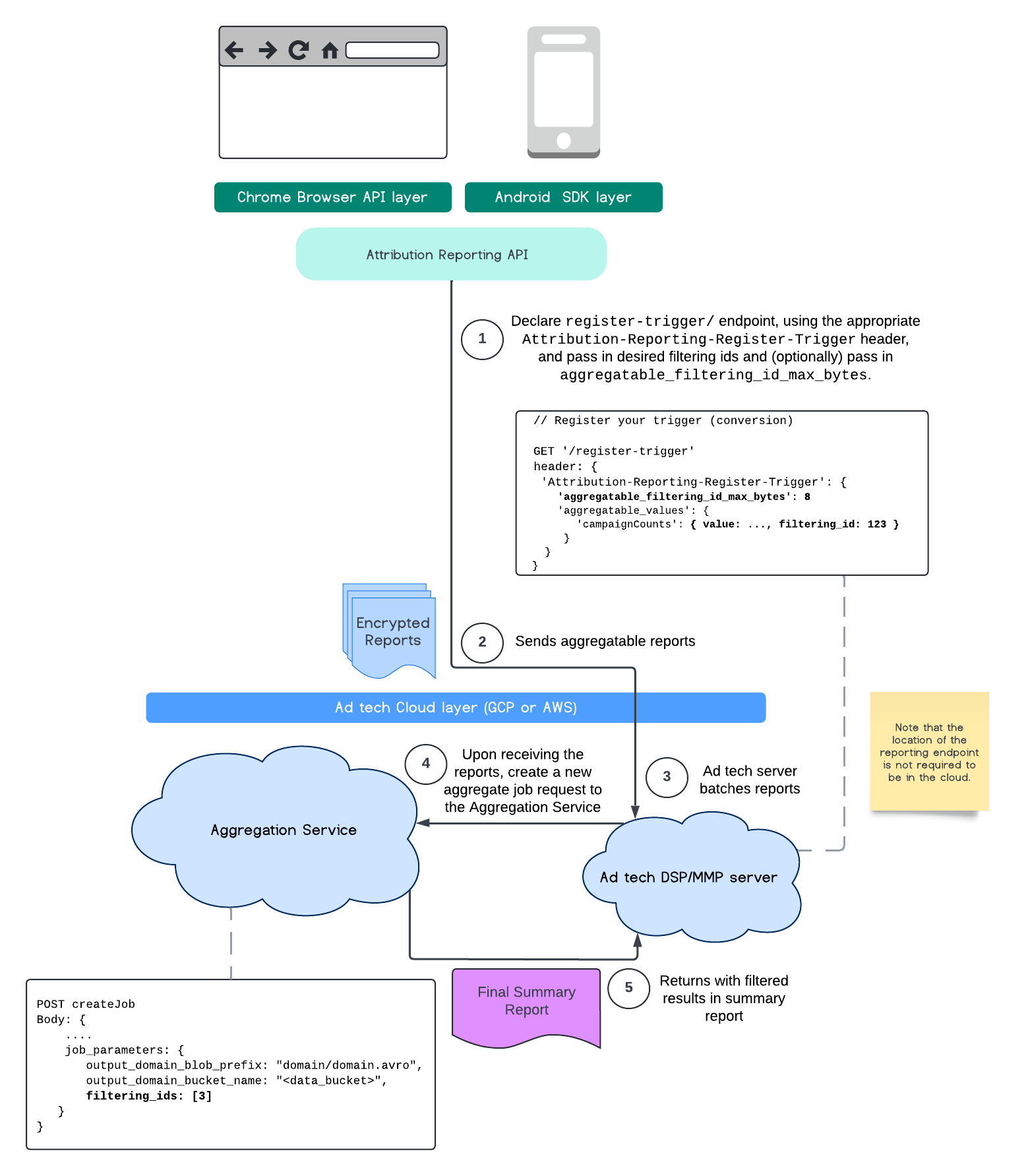
การกรองรหัส
Attribution Reporting API และบริการรวบรวมข้อมูลอนุญาตให้ใช้รหัสการกรองเพื่อประมวลผลการวัดที่ความถี่ต่างๆ แทนที่จะต้องประมวลผลการมีส่วนร่วมในการวัดทั้งหมดในรายงานที่รวบรวมได้พร้อมกัน
โปรดทราบว่าค่าทั้งหมดต้องอยู่ในรูปแบบสตริงและคำนึงถึงตัวพิมพ์เล็กและตัวพิมพ์ใหญ่
คุณควรตอบกลับด้วยข้อมูลเมตาทริกเกอร์การระบุแหล่งที่มาในส่วนหัว HTTP Attribution-Reporting-Register-Trigger
เราขอแนะนำให้คุณทำดังนี้เพื่อเริ่มต้นใช้งาน
app.get('/register-trigger', async (req, res) => {
…
res.setHeader('Attribution-Reporting-Register-Trigger',
JSON.stringify({
"filtering_id_max_bytes": 1
"aggregatable_trigger_data": [{
"key_piece": "0x400",
"source_keys": ["campaignCounts"]
}],
"aggregatable_values": {
"campaignCounts": { "value": 32768, "filtering_id": "1" }
}
})
);
res.sendStatus(200);
…
});
ระบบจะส่งรายงานที่รวบรวมได้ไปยังตำแหน่งที่คุณกำหนดปลายทาง /.well-known/attribution-reporting/report-aggregate-attribution เมื่อส่งกลุ่มรายงานที่รวบรวมได้ไปยังบริการรวมข้อมูลที่ตั้งค่าไว้และประมวลผลแล้ว ผลลัพธ์ที่กรองแล้วควรแสดงในรายงานสรุปสุดท้าย
ไปที่คู่มือการกรองรหัสในบริการรวมข้อมูล ดูการกรองรหัสสำหรับ Private Aggregation API ด้วย
สร้างรายงานสรุป
ผู้ให้บริการด้านเทคโนโลยีโฆษณาต้องทำตามขั้นตอนต่อไปนี้เพื่อดึงข้อมูลรายงานสรุป
- เทคโนโลยีโฆษณารวบรวมรายงานข้อมูลที่รวบรวมมาได้จากเบราว์เซอร์ของผู้ใช้แต่ละราย
- ผู้ให้บริการเทคโนโลยีโฆษณาจะจัดกลุ่มรายงานข้อมูลที่รวบรวมได้และส่งกลุ่ม ไปยังบริการรวมข้อมูล
- บริการรวมข้อมูลจะกำหนดเวลาให้ Worker รวมข้อมูล
- Worker การรวมข้อมูลจะถอดรหัสและรวมข้อมูลจากรายงานที่รวบรวมได้ พร้อมกับข้อมูลที่มีสัญญาณรบกวน (กลไกความเป็นส่วนตัวสำหรับข้อมูล)
- บริการรวบรวมข้อมูลจะส่งรายงานสรุปไปยังผู้ให้บริการเทคโนโลยีโฆษณา
เทคโนโลยีโฆษณาสามารถใช้รายงานสรุปเพื่อแจ้งการเสนอราคาและเสนอ การรายงานแก่ลูกค้าของตนเอง สคีมาที่เข้ารหัส JSON คือรูปแบบของรายงานสรุป
มีส่วนร่วมและแชร์ความคิดเห็น
คุณเข้าร่วมและทดลองใช้ API นี้ได้
- อ่านเกี่ยวกับรายงานที่รวบรวมได้และบริการรวบรวมข้อมูล ถามคำถาม และเสนอความคิดเห็น
- อ่านคู่มือการรายงานการระบุแหล่งที่มา
ดูข้อมูลเพิ่มเติม
- อ่านข้อมูลเบื้องต้นเกี่ยวกับ Attribution Reporting (การวัด Conversion)
- อ่านคำอธิบายเกี่ยวกับบริการรวมข้อมูล และวิธีการตั้งค่าโดยละเอียด
- เจาะลึก Privacy Sandbox