Pelaporan Atribusi: membuat laporan ringkasan

Mengukur konversi iklan yang digabungkan di seluruh pengguna, tanpa mengungkapkan data individu. Sebelumnya dikenal sebagai laporan gabungan.

Status penerapan

Apa itu laporan ringkasan Attribution Reporting?

Attribution Reporting API memungkinkan pengukuran saat klik atau penayangan iklan menghasilkan konversi di situs pengiklan, seperti penjualan atau pendaftaran. API ini tidak mengandalkan cookie pihak ketiga atau mekanisme yang dapat digunakan untuk mengidentifikasi pengguna individual di berbagai situs.

API ini menawarkan dua jenis laporan. Laporan tingkat peristiwa sudah tersedia untuk pengujian di Chrome, yang mengaitkan klik atau penayangan iklan tertentu dengan data konversi yang kurang mendetail. Browser menunda pengiriman laporan ke perusahaan teknologi iklan selama beberapa hari untuk mencegah koneksi identitas di berbagai situs.

Laporan ringkasan (sebelumnya dikenal sebagai laporan gabungan) dikompilasi untuk sekelompok pengguna sehingga tidak dapat dikaitkan dengan individu mana pun. Laporan ringkasan menawarkan data konversi yang mendetail, seperti nilai pembelian dan isi keranjang, dengan fleksibilitas untuk data klik dan penayangan. Laporan ini tidak ditunda seperti laporan tingkat peristiwa.

Jika belum, sebaiknya Anda membaca ringkasan umum Pelaporan Atribusi sebelum membaca bagian lainnya dalam dokumen ini.

Mengapa kita memerlukan laporan ringkasan?

Kumpulan pengguna yang melakukan tindakan yang sama di browser mereka (seperti membeli sepasang sepatu), dapat menggabungkan konversi mereka.
Kumpulan pengguna yang melakukan tindakan yang sama dengan konversi mereka yang digabungkan.

Saat ini, pengukuran konversi iklan sering mengandalkan cookie pihak ketiga. Browser membatasi akses ke cookie pihak ketiga agar lebih sulit melacak pengguna di seluruh situs dan meningkatkan privasi pengguna. Attribution Reporting API memungkinkan teknologi iklan mengukur konversi dengan cara yang menjaga privasi, tanpa cookie pihak ketiga.

Berbeda dengan laporan tingkat peristiwa Attribution Reporting API, yang mengaitkan peristiwa tunggal (seperti klik atau penayangan) dengan data gabungan, laporan ringkasan memberikan data gabungan (seperti jumlah pengguna yang melakukan konversi) yang dilampirkan ke data konversi mendetail (seperti produk spesifik yang dibeli pengguna).

Tidak seperti cookie pihak ketiga, jenis laporan dari Attribution Reporting API tidak memungkinkan entitas mana pun (seperti teknologi iklan, pembeli, penayang, dll.) untuk "melihat" perilaku penjelajahan pengguna di beberapa situs, sekaligus memungkinkan pengukuran konversi iklan.

Bagaimana data pengguna diambil dan digabungkan?

Dengan Attribution Reporting API, aktivitas mendetail masing-masing pengguna di seluruh situs, dan berpotensi identitas pengguna di seluruh situs, tetap bersifat pribadi untuk browser pengguna di perangkatnya. Data ini dapat dikumpulkan dalam laporan yang dapat diagregasi, dan setiap laporan dienkripsi untuk mencegah berbagai pihak mengakses data pokok.

Proses untuk membuat laporan ringkasan adalah sebagai berikut:

  1. Laporan agregat dikirim ke asal pelaporan, yang dioperasikan oleh penyedia teknologi iklan.
    • Laporan ini dapat mencakup detail lokasi, jumlah klik, nilai konversi (seperti harga pembelian), atau metrik lain yang ditentukan oleh penyedia teknologi iklan. Laporan dienkripsi, sehingga teknologi iklan tidak dapat melihat atau mengakses konten setiap laporan.
  2. Setelah asal pelaporan teknologi iklan menerima laporan yang dapat digabungkan, teknologi iklan akan mengirimkan laporan tersebut ke layanan agregasi.
    • Dalam penerapan awal kami, layanan agregasi dioperasikan oleh penyedia teknologi iklan dengan trusted execution environment (TEE) yang dihosting di cloud. Koordinator memverifikasi bahwa hanya entitas terverifikasi yang memiliki akses ke kunci dekripsi dan tidak ada perantara lain (teknologi iklan, penyedia cloud, atau pihak lain) yang dapat mengakses dan mendekripsi data sensitif di luar proses agregasi.
  3. Layanan agregasi menggabungkan data yang didekripsi dan menghasilkan laporan ringkasan ke penyedia teknologi iklan.
    • Laporan ringkasan mencakup ringkasan data gabungan. Penyedia teknologi iklan dapat membaca dan menggunakan laporan ringkasan.
Proses pembuatan laporan ringkasan diwakili oleh laporan terenkripsi yang dikirim ke server pengumpul. Server pengumpul mengirimkan data ke layanan agregasi yang aman, yang memiliki kunci untuk mendekripsi data dan membuat laporan ringkasan. Laporan tersebut kemudian dikirim kembali ke penyedia teknologi iklan.
Untuk diagram urutan lengkap, lihat Pengantar Attribution Reporting.

Karena laporan individual dapat berisi informasi perilaku pengguna lintas situs, layanan agregasi harus memperlakukan informasi ini sebagai pribadi. Layanan ini akan memastikan bahwa tidak ada entitas lain yang dapat mengakses laporan atribusi individual yang tidak dienkripsi. Selain itu, layanan itu sendiri tidak boleh melakukan tindakan yang melanggar privasi.

Untuk memverifikasi bahwa layanan agregasi memang aman, layanan tersebut harus memiliki perlindungan teknis dan organisasi yang dapat diverifikasi oleh audit konsumen. Pengamanan ini penting bagi:

  • Data pengguna perorangan, yang dapat diketahui oleh pengguna perorangan tersebut, hanya dapat diakses secara gabungan dan tidak oleh entitas tunggal mana pun
  • Teknologi iklan, yang dapat memverifikasi bahwa proses agregasi menggunakan data yang valid dan dapat dipantau dengan tepat

Membuat laporan dengan Layanan Agregasi

Desain awal meminta setiap penyedia teknologi iklan untuk mengoperasikan instance layanan agregasi mereka sendiri, di trusted execution environment (TEE) yang di-deploy di layanan cloud yang mendukung fitur keamanan yang diperlukan.

Kode TEE adalah satu-satunya tempat di layanan agregasi yang memiliki akses ke laporan mentah—kode ini akan dapat diaudit oleh peneliti keamanan, pendukung privasi, dan teknologi iklan. Untuk mengonfirmasi bahwa TEE menjalankan software yang disetujui dan data tetap diamankan, koordinator melakukan pengesahan.

Koordinator memiliki beberapa tanggung jawab:

  • Memelihara daftar image biner yang sah. Gambar ini adalah hash kriptografi dari build software layanan agregasi, yang akan dirilis Google secara berkala. Hal ini dapat direproduksi sehingga pihak mana pun dapat memverifikasi bahwa gambar identik dengan build layanan agregasi.
  • Mengoperasikan sistem pengelolaan kunci. Kunci enkripsi diperlukan agar Chrome di perangkat pengguna dapat mengenkripsi laporan yang dapat diagregasi. Kunci dekripsi diperlukan untuk membuktikan bahwa kode layanan agregasi cocok dengan gambar biner.
  • Lacak laporan yang dapat digabungkan untuk mencegah penggunaan ulang dalam penggabungan untuk laporan ringkasan, karena penggunaan ulang dapat mengungkapkan informasi identitas pribadi (PII).

Untuk menyediakan pengujian layanan agregasi dalam uji coba origin yang kini telah selesai, Google berperan sebagai koordinator. Dalam jangka panjang, kami berupaya mengidentifikasi satu atau beberapa entitas independen yang dapat berbagi peran ini.

Informasi apa yang diambil?

Laporan ringkasan menawarkan kombinasi data gabungan bersama dengan data sisi iklan dan konversi yang mendetail.

Misalnya, penyedia teknologi iklan menjalankan kampanye iklan di news.example, dengan konversi mewakili pengguna yang mengklik iklan sepatu dan menyelesaikan pembelian sepatu di shoes.example. Teknologi iklan menerima laporan ringkasan untuk kampanye iklan ini dengan ID 1234567, yang menyatakan bahwa ada 518 konversi di shoes.example pada 12 Januari 2022, dengan total pembelanjaan $38.174. 60% konversi berasal dari pengguna yang membeli sepatu kets biru dengan SKU produk 9872 dan 40% berasal dari pengguna yang membeli sandal kuning dengan SKU produk 2643. ID kampanye adalah data sisi iklan yang mendetail, sedangkan SKU produk adalah data konversi yang mendetail. Jumlah konversi dan total pembelanjaan adalah data gabungan.

Konversi ditentukan oleh pengiklan atau perusahaan teknologi iklan, dan mungkin berbeda untuk kampanye iklan yang berbeda. Satu kampanye dapat mengukur jumlah klik iklan yang diikuti dengan pembelian item yang diiklankan oleh pengguna. Kampanye lain dapat mengukur berapa banyak penayangan iklan yang menghasilkan kunjungan situs pengiklan.

Bagaimana data browser diambil sebelum digabungkan?

Karena laporan ringkasan terdiri dari data dari sekelompok individu, mari kita mulai dengan tindakan browser satu individu.

  1. Pengguna mengunjungi situs penayang dan melihat atau mengklik iklan, yang juga dikenal sebagai peristiwa sumber atribusi.
  2. Beberapa menit atau hari kemudian, pengguna melakukan konversi, yang juga dikenal sebagai peristiwa pemicu atribusi. Misalnya, konversi dapat ditentukan sebagai pembelian produk.

    Pengguna membeli produk.
  3. Software browser mencocokkan klik atau penayangan iklan dengan peristiwa konversi. Berdasarkan kecocokan ini, browser membuat laporan yang dapat diagregasi dengan logika spesifik yang dibuat oleh penyedia teknologi iklan.

  4. Browser mengenkripsi data ini dan, setelah penundaan singkat, mengirimkannya ke server teknologi iklan untuk dikumpulkan. Server teknologi iklan harus mengandalkan layanan agregasi untuk mengakses insight gabungan dari laporan gabungan ini.

    Browser mengirimkan laporan yang dapat diagregasi ke server teknologi iklan.

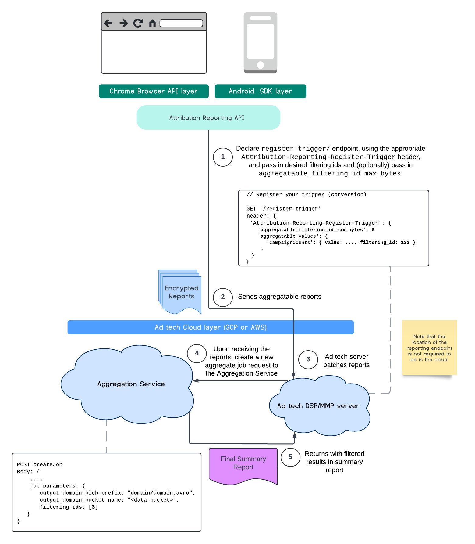
Memfilter ID

Attribution Reporting API & Layanan Agregasi memungkinkan penggunaan ID pemfilteran untuk memproses pengukuran pada irama yang berbeda, bukan harus memproses semua kontribusi pengukuran dalam laporan yang dapat diagregasi sekaligus.

Diagram ARA
Alur proses Attribution Reporting API.

Perlu diingat bahwa semua nilai harus diformat sebagai string dan peka huruf besar/kecil. Anda harus merespons dengan metadata pemicu atribusi di header HTTP Attribution-Reporting-Register-Trigger. Sebaiknya lakukan hal berikut untuk memulai:

   app.get('/register-trigger', async (req, res) => {
      
      res.setHeader('Attribution-Reporting-Register-Trigger',
         JSON.stringify({
               "filtering_id_max_bytes": 1
               "aggregatable_trigger_data": [{
                     "key_piece": "0x400",
                     "source_keys": ["campaignCounts"]
               }],
               "aggregatable_values": {
                     "campaignCounts": { "value": 32768, "filtering_id": "1" }
               }
         })
      );
      res.sendStatus(200);
      
   });

Laporan gabungan akan dikirim ke tempat Anda telah menentukan endpoint /.well-known/attribution-reporting/report-aggregate-attribution. Setelah batch laporan yang dapat diagregasi dikirim ke penyiapan dan pemrosesan Layanan Agregasi, hasil yang difilter akan tercermin dalam laporan ringkasan akhir Anda.

Lanjutkan ke panduan pemfilteran ID kami di Layanan Agregasi. Lihat juga ID pemfilteran untuk Private Aggregation API.

Membuat laporan ringkasan

Agar penyedia teknologi iklan dapat mengambil laporan ringkasan, langkah-langkah berikut harus dilakukan:

  1. Teknologi iklan mengumpulkan laporan yang dapat digabungkan dari browser masing-masing pengguna.
  2. Penyedia teknologi iklan mengelompokkan laporan agregat dan mengirimkan kelompok tersebut ke layanan agregasi.
  3. Layanan agregasi menjadwalkan pekerja untuk menggabungkan data.
  4. Pekerja agregasi mendekripsi dan menggabungkan data dari laporan yang dapat digabungkan, beserta data yang diberi derau (mekanisme privasi untuk data).
  5. Layanan agregasi menampilkan laporan ringkasan kepada penyedia teknologi iklan.

Teknologi iklan dapat menggunakan laporan ringkasan untuk menginformasikan bidding dan menawarkan pelaporan kepada pelanggannya sendiri. Skema yang dienkode JSON adalah format untuk laporan ringkasan.

Berinteraksi dan memberikan masukan

Anda dapat berpartisipasi dan bereksperimen dengan API ini.

Cari tahu lebih lanjut