تبدیلهای تبلیغاتی را به صورت تجمیعی بین کاربران، بدون افشای دادههای فردی، اندازهگیری کنید. قبلاً به عنوان گزارشهای تجمیعی شناخته میشد.
وضعیت پیادهسازی
- وضعیت پلتفرم کروم
- با این API مشارکت کنید و آزمایش کنید .
- تغییرات API را پیگیری کنید.
خلاصه گزارش انتساب چیست؟
API گزارشدهی انتساب، اندازهگیری زمانی که یک کلیک یا مشاهده تبلیغ منجر به تبدیل در سایت تبلیغکننده، مانند فروش یا ثبتنام، میشود را امکانپذیر میسازد. این API به کوکیها یا مکانیسمهای شخص ثالث که میتوانند برای شناسایی کاربران منفرد در سایتها استفاده شوند، متکی نیست.
این API دو نوع گزارش ارائه میدهد. گزارشهای سطح رویداد در حال حاضر برای آزمایش در کروم در دسترس هستند که یک کلیک یا مشاهده تبلیغ خاص را با دادههای تبدیل با جزئیات کمتر مرتبط میکنند. مرورگر ارسال گزارشها به شرکتهای فناوری تبلیغات را برای چند روز به تأخیر میاندازد تا از ارتباط هویتی در سایتهای مختلف جلوگیری کند.
یک گزارش خلاصه (که قبلاً به عنوان گزارش کلی شناخته میشد) برای گروهی از کاربران گردآوری میشود تا نتوان آن را به هیچ فردی نسبت داد. گزارشهای خلاصه، دادههای تبدیل دقیقی مانند ارزش خرید و محتوای سبد خرید را با انعطافپذیری برای دادههای کلیک و مشاهده ارائه میدهند. این گزارشها به اندازه گزارشهای سطح رویداد تأخیر ندارند.
اگر هنوز این کار را نکردهاید، توصیه میکنیم قبل از خواندن بقیه این سند ، مرور کلی گزارش انتساب را مطالعه کنید.
چرا به گزارشهای خلاصه نیاز داریم؟

امروزه، اندازهگیری تبدیل تبلیغات اغلب به کوکیهای شخص ثالث متکی است. مرورگرها دسترسی به کوکیهای شخص ثالث را محدود میکنند تا ردیابی کاربران در سایتها دشوارتر شود و حریم خصوصی کاربران بهبود یابد. API گزارشدهی انتساب به تکنسینهای تبلیغات اجازه میدهد مکالمات را به روشی با حفظ حریم خصوصی و بدون کوکیهای شخص ثالث اندازهگیری کنند.
برخلاف گزارشهای سطح رویداد API گزارشدهی نسبتدهی، که رویدادهای منفرد (مانند کلیکها یا بازدیدها) را به دادههای کلی مرتبط میکنند، گزارشهای خلاصه، دادههای تجمیعی (مانند تعداد کاربرانی که تبدیل شدهاند) را به دادههای دقیق تبدیل (مانند اینکه کاربران چه محصول خاصی خریداری کردهاند) متصل میکنند.
برخلاف کوکیهای شخص ثالث، انواع گزارشها از API گزارشدهی انتساب به هیچ نهادی (مانند فناوری تبلیغات، خریداران، ناشران و غیره) اجازه نمیدهد رفتار مرور کاربر را در چندین سایت «ببیند»، در حالی که همچنان اندازهگیری تبدیلهای تبلیغاتی را ممکن میسازد.
دادههای کاربران چگونه جمعآوری و ذخیره میشوند؟
با استفاده از API گزارشدهی انتساب، فعالیت دقیق یک کاربر در سایتهای مختلف و احتمالاً هویت کاربر در سایتهای مختلف، به صورت خصوصی برای مرورگر دستگاه کاربر نگه داشته میشود. این دادهها را میتوان در یک گزارش قابل جمعآوری جمعآوری کرد و هر گزارش رمزگذاری میشود تا از دسترسی اشخاص مختلف به دادههای اصلی جلوگیری شود.
مراحل ایجاد گزارش خلاصه به شرح زیر است:
- گزارشهای قابل جمعآوری به مبدأ گزارشدهی ارسال میشوند که توسط یک ارائهدهنده فناوری تبلیغات اداره میشود.
- این گزارشها ممکن است شامل جزئیات مکان، تعداد کلیکها، ارزش تبدیل (مانند قیمت خرید) یا سایر معیارهای تعریفشده توسط ارائهدهنده فناوری تبلیغات باشد. گزارشها رمزگذاری شدهاند، بنابراین تکنسینهای تبلیغات نمیتوانند محتوای هیچ گزارش جداگانهای را ببینند یا به آن دسترسی داشته باشند.
- به محض اینکه منبع گزارشدهی فناوری تبلیغات، گزارشهای قابل جمعآوری را دریافت کرد، فناوری تبلیغات گزارشها را به یک سرویس جمعآوری ارسال میکند.
- در پیادهسازی اولیه ما، سرویس تجمیع توسط ارائهدهنده فناوری تبلیغات با یک محیط اجرای قابل اعتماد (TEE) که در ابر میزبانی میشود، اداره میشود. هماهنگکننده تأیید میکند که فقط نهادهای تأیید شده به کلیدهای رمزگشایی دسترسی دارند و هیچ واسطه دیگری (فناوری تبلیغات، ارائهدهنده ابر یا هر طرف دیگری) نمیتواند به دادههای حساس خارج از فرآیند تجمیع دسترسی پیدا کرده و آنها را رمزگشایی کند.
- سرویس تجمیع، دادههای رمزگشاییشده را ترکیب کرده و یک گزارش خلاصه به ارائهدهنده فناوری تبلیغات ارائه میدهد.
- گزارش خلاصه شامل خلاصهای از دادههای ترکیبی است. ارائهدهنده فناوری تبلیغات میتواند گزارش خلاصه را بخواند و از آن استفاده کند.

از آنجا که گزارشهای فردی ممکن است حاوی اطلاعات رفتار کاربر بین سایتی باشند، سرویس تجمیع باید با این اطلاعات به عنوان اطلاعات خصوصی رفتار کند. این سرویس اطمینان حاصل خواهد کرد که هیچ نهاد دیگری نمیتواند به گزارشهای انتساب فردی و رمزگذاری نشده دسترسی پیدا کند. علاوه بر این، خود سرویس نباید هیچ گونه اقدام تهاجمی به حریم خصوصی انجام دهد.
برای تأیید اینکه سرویس تجمیع واقعاً امن است، سرویس باید دارای ضمانتهای فنی و سازمانی باشد که توسط ممیزی مصرفکننده قابل تأیید باشند. این ضمانتها برای موارد زیر معنادار هستند:
- کاربران انفرادی، که میتوانند بدانند دادههای فردی آنها فقط به صورت کلی قابل دسترسی است و نه توسط هیچ نهاد واحدی.
- تکنسینهای تبلیغات، که میتوانند تأیید کنند که فرآیند تجمیع از دادههای معتبر استفاده میکند و میتوان آن را به طور مناسب نظارت کرد
تولید گزارش با سرویس تجمیع
طرح اولیه از هر ارائهدهنده فناوری تبلیغات میخواهد که نمونه خود از سرویس تجمیع را در یک محیط اجرای قابل اعتماد (TEE) مستقر در یک سرویس ابری که از ویژگیهای امنیتی مورد نیاز پشتیبانی میکند، اجرا کند.
کد TEE تنها جایی در سرویس تجمیع است که به گزارشهای خام دسترسی دارد - این کد توسط محققان امنیتی، مدافعان حریم خصوصی و تکنسینهای تبلیغات قابل بررسی خواهد بود. برای تأیید اینکه TEE دقیقاً نرمافزار تأیید شده را اجرا میکند و دادهها ایمن باقی میمانند، هماهنگکننده گواهی را انجام میدهد.
هماهنگکننده چندین مسئولیت دارد:
- فهرستی از تصاویر دودویی مجاز را نگهداری کنید. این تصاویر، هشهای رمزنگاریشدهی نسخههای نرمافزاری سرویس تجمیع هستند که گوگل بهصورت دورهای منتشر میکند. این فهرست قابل تکرار خواهد بود تا هر طرفی بتواند تأیید کند که تصاویر با نسخههای سرویس تجمیع یکسان هستند.
- یک سیستم مدیریت کلید را راهاندازی کنید. کلیدهای رمزگذاری برای کروم روی دستگاه کاربر جهت رمزگذاری گزارشهای قابل تجمیع مورد نیاز است. کلیدهای رمزگشایی برای اثبات تطابق کد سرویس تجمیع با تصاویر دودویی ضروری هستند.
- گزارشهای قابل تجمیع را پیگیری کنید تا از استفاده مجدد در تجمیع گزارشهای خلاصه جلوگیری شود، زیرا استفاده مجدد ممکن است اطلاعات شناسایی شخصی (PII) را فاش کند.
برای اینکه آزمایش سرویس تجمیع در نسخه آزمایشی که اکنون تکمیل شده است، در دسترس قرار گیرد، گوگل نقش هماهنگکننده را ایفا کرد. در درازمدت، ما در تلاشیم تا یک یا چند نهاد مستقل را که میتوانند این نقش را به اشتراک بگذارند، شناسایی کنیم.
چه اطلاعاتی ضبط میشود؟
گزارشهای خلاصه ترکیبی از دادههای جمعآوریشده در کنار دادههای دقیق تبلیغات و دادههای تبدیل را ارائه میدهند.
برای مثال، یک ارائهدهنده فناوری تبلیغات، یک کمپین تبلیغاتی در news.example اجرا میکند، که در آن یک تبدیل نشان میدهد که کاربر روی تبلیغ کفش کلیک کرده و خرید کفش را در shoes.example تکمیل میکند. این فناوری تبلیغات، گزارش خلاصهای از این کمپین تبلیغاتی با شناسه 1234567 دریافت میکند که بیان میکند در ۱۲ ژانویه ۲۰۲۲، ۵۱۸ تبدیل در shoes.example با مجموع هزینه ۳۸,۱۷۴ دلار انجام شده است. ۶۰٪ از تبدیلها مربوط به کاربرانی است که کفشهای کتانی آبی با SKU محصول 9872 خریداری کردهاند و ۴۰٪ مربوط به کاربرانی است که صندلهای زرد با SKU محصول 2643 خریداری کردهاند. شناسه کمپین، دادههای دقیق تبلیغات است، در حالی که SKUهای محصول، دادههای دقیق تبدیل هستند. تعداد تبدیلها و کل هزینه، دادههای تجمیعی هستند.
تبدیلها توسط تبلیغکننده یا شرکت فناوری تبلیغات تعریف میشوند و ممکن است برای کمپینهای تبلیغاتی مختلف متفاوت باشند. یک کمپین میتواند تعداد کلیکهای تبلیغاتی که منجر به خرید کالای تبلیغشده توسط کاربر شده است را اندازهگیری کند. کمپین دیگری میتواند تعداد بازدیدهای تبلیغ را که منجر به بازدید از سایت تبلیغکننده شده است، اندازهگیری کند.
دادههای مرورگر قبل از تجمیع چگونه ثبت میشوند؟
از آنجایی که گزارشهای خلاصه از دادههای گروهی از افراد تشکیل میشوند، بیایید با اقدامات مرورگر یک فرد شروع کنیم.
- یک کاربر از سایت ناشر بازدید میکند و یک تبلیغ را میبیند یا روی آن کلیک میکند، که به عنوان یک رویداد منبع انتساب نیز شناخته میشود.
چند دقیقه یا چند روز بعد، کاربر تبدیل میشود، که به عنوان یک رویداد محرک انتساب نیز شناخته میشود. به عنوان مثال، تبدیل را میتوان به عنوان خرید محصول تعریف کرد.

کاربر محصول را خریداری میکند. نرمافزار مرورگر، کلیک یا مشاهده تبلیغ را با رویداد تبدیل مطابقت میدهد. بر اساس این تطابق، مرورگر یک گزارش تجمیعی با منطق خاص ایجاد شده توسط ارائهدهنده فناوری تبلیغات ایجاد میکند.
مرورگر این دادهها را رمزگذاری میکند و پس از کمی تأخیر، آن را برای جمعآوری به یک سرور فناوری تبلیغات ارسال میکند. سرور فناوری تبلیغات برای دسترسی به بینشهای جمعآوریشده از این گزارشهای قابل جمعآوری، باید به یک سرویس تجمیع متکی باشد.

مرورگر گزارش تجمیعی را به سرور فناوری تبلیغات ارسال میکند.
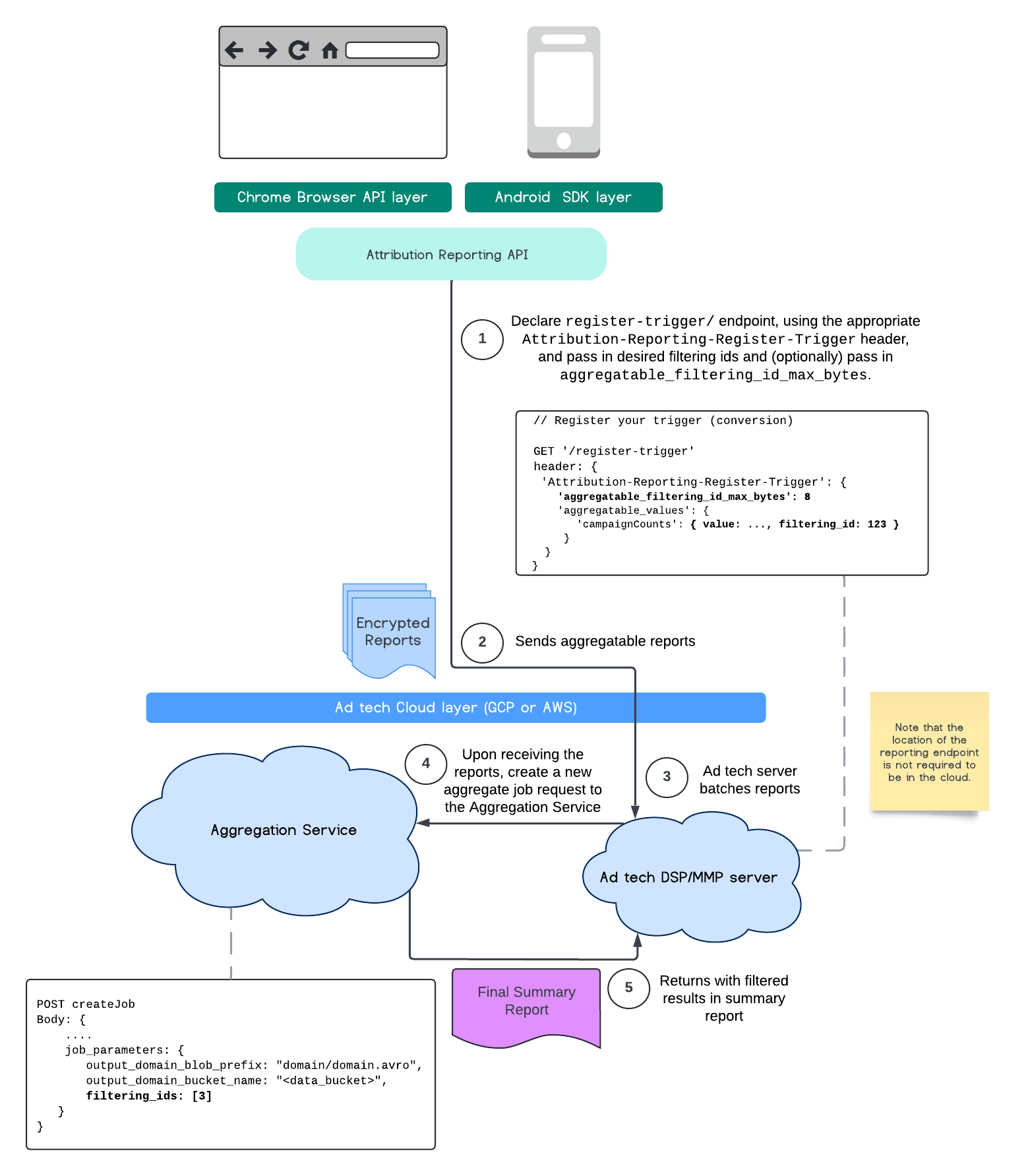
فیلتر کردن شناسهها
سرویس گزارشدهی تخصیص و تجمیع ، به جای پردازش همزمان تمام دادههای اندازهگیری در یک گزارش تجمیعپذیر، امکان استفاده از شناسههای فیلترینگ را برای پردازش اندازهگیریها در فواصل زمانی مختلف فراهم میکند.

به خاطر داشته باشید که همه مقادیر باید به صورت رشتهای قالببندی شوند و به حروف کوچک و بزرگ حساس هستند. شما باید با فراداده محرک انتساب در هدر HTTP Attribution-Reporting-Register-Trigger پاسخ دهید. برای شروع موارد زیر را توصیه میکنیم:
app.get('/register-trigger', async (req, res) => {
…
res.setHeader('Attribution-Reporting-Register-Trigger',
JSON.stringify({
"filtering_id_max_bytes": 1
"aggregatable_trigger_data": [{
"key_piece": "0x400",
"source_keys": ["campaignCounts"]
}],
"aggregatable_values": {
"campaignCounts": { "value": 32768, "filtering_id": "1" }
}
})
);
res.sendStatus(200);
…
});
گزارشهای تجمیعپذیر به جایی که نقطه پایانی /.well-known/attribution-reporting/report-aggregate-attribution را تعریف کردهاید، ارسال میشوند. پس از ارسال دستهای از گزارشهای تجمیعپذیر شما به سرویس تجمیع تنظیم و پردازش شده، نتایج فیلتر شده شما باید در گزارش خلاصه نهایی شما منعکس شود.
به راهنمای فیلتر کردن شناسهها در سرویس تجمیع ادامه دهید. همچنین به فیلتر کردن شناسهها برای API تجمیع خصوصی مراجعه کنید.
ایجاد گزارش خلاصه
برای اینکه ارائهدهندگان فناوری تبلیغات بتوانند گزارش خلاصهای را بازیابی کنند، باید مراحل زیر انجام شود:
- این فناوری تبلیغاتی، گزارشهای تجمیعی را از مرورگرهای کاربران جمعآوری میکند.
- ارائهدهنده فناوری تبلیغات، گزارشهای قابل جمعآوری را دستهبندی کرده و به سرویس جمعآوری ارسال میکند.
- سرویس تجمیع، یک worker را برای تجمیع دادهها زمانبندی میکند.
- کارگر تجمیع، دادهها را از گزارشهای قابل تجمیع، به همراه دادههای نویزدار (یک مکانیسم حفظ حریم خصوصی برای دادهها) رمزگشایی و تجمیع میکند.
- سرویس تجمیع، گزارش خلاصه را به ارائهدهنده فناوری تبلیغات بازمیگرداند.
شرکت تبلیغاتی میتواند از گزارش خلاصه برای اطلاعرسانی در مورد پیشنهاد قیمت و ارائه گزارش به مشتریان خود استفاده کند. یک طرح کدگذاری شده با JSON، قالب گزارشهای خلاصه است.
مشارکت کنید و بازخورد خود را به اشتراک بگذارید
شما میتوانید در این API شرکت کنید و آن را آزمایش کنید .
- درباره گزارشهای قابل تجمیع و سرویس تجمیع مطالعه کنید، سوال بپرسید و بازخورد پیشنهاد دهید.
- راهنماهای گزارشدهی انتساب را مطالعه کنید.
اطلاعات بیشتر
- مقدمهای بر گزارشدهی نسبتدهی (اندازهگیری تبدیل) را بخوانید.
- توضیح سرویس تجمیع و دستورالعملهای دقیق راهاندازی را مطالعه کنید.
- کاوش در سندباکس حریم خصوصی