در حال حاضر، با استفاده از سرویس تجمیع، اکنون میتوانید اندازهگیریهای خاصی را در آهنگهای مختلف با استفاده از فیلتر کردن شناسهها پردازش کنید. شناسههای فیلتر اکنون میتوانند در هنگام ایجاد شغل در سرویس تجمیع شما منتقل شوند مانند این موارد:
POST createJob
Body: {
"job_parameters": {
"output_domain_blob_prefix": "domain/domain.avro",
"output_domain_bucket_name": "<data_bucket>",
"filtering_ids": [1, 3] // IDs to keep in the query
}
}
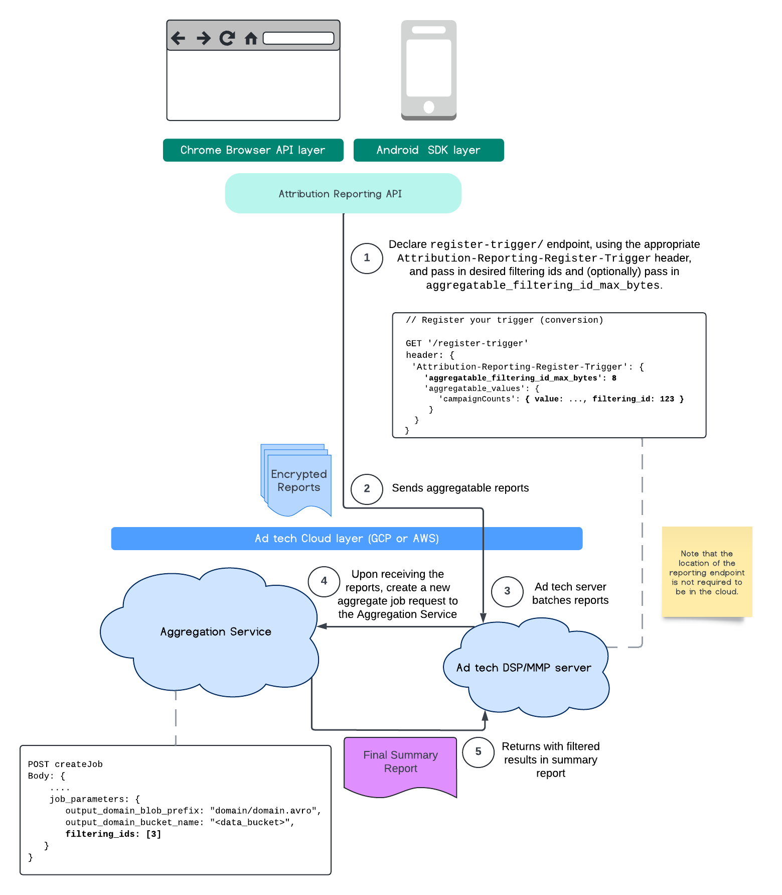
برای استفاده از این پیادهسازی فیلتر، توصیه میشود از APIهای مشتری اندازهگیری ( Attribution Reporting API یا Private Aggregation API ) شروع کنید و شناسههای فیلتر خود را ارسال کنید. این موارد به سرویس تجمیع مستقر شما منتقل میشود تا گزارش خلاصه نهایی شما با نتایج فیلتر شده مورد انتظار بازگردد.
اگر نگران این هستید که چگونه این امر بر بودجه شما تأثیر می گذارد، بودجه حساب گزارش جمع شما فقط برای فیلتر کردن شناسه هایی مصرف می شود که در job_parameters شما برای گزارش ها مشخص شده اند. به این ترتیب، میتوانید کارها را برای همان گزارشهایی که شناسههای فیلترینگ مختلف را مشخص میکنند، بدون اینکه دچار خطاهای استهلاک بودجه شوند، دوباره اجرا کنید.
جریان زیر نشان میدهد که چگونه میتوانید از آن در Private Aggregation API ، Shared Storage API و از طریق Aggregation Service در ابر عمومی خود استفاده کنید.

این جریان نحوه استفاده از شناسههای فیلترکننده با API گزارشهای Attribution و از طریق Aggregation Service در ابر عمومی خود را نشان میدهد.

برای مطالعه بیشتر، توضیح Attribution Reporting API و Private Aggregation API توضیح دهنده ، و همچنین پیشنهاد اولیه را بررسی کنید.
برای خواندن حساب دقیقتر، به بخش API گزارش Attribution یا API جمعآوری خصوصی ما بروید. می توانید اطلاعات بیشتری در مورد نقاط پایانی createJob و getJob در مستندات Aggregation Service API بخوانید.