বিক্রয়-পক্ষের বিজ্ঞাপন প্ল্যাটফর্মগুলির জন্য ফলন ব্যবস্থাপনা প্রদানের জন্য মধ্যস্থতা একটি সাধারণ উপায়। একটি মধ্যস্থতা কর্মপ্রবাহে, মধ্যস্থতা SDK ('মধ্যস্থতাকারী') একটি নির্দিষ্ট স্লটের জন্য সেরা বিজ্ঞাপন পেতে একাধিক বিজ্ঞাপন নেটওয়ার্ক ('মধ্যস্থতাকারী' বা 'মধ্যস্থতাকারী') ব্যবহার করে। কিছু ক্ষেত্রে, মধ্যস্থতাকারী এবং এটি যে বিজ্ঞাপন নেটওয়ার্কগুলিকে আহ্বান করে তাদের উভয়েরই SDK গুলি ডিভাইসে থাকা এবং ইন্টারঅ্যাক্ট করা প্রয়োজন।
এই ডকুমেন্টটি SDK রানটাইমে মধ্যস্থতা কর্মপ্রবাহের মূল পরিবর্তনগুলির রূপরেখা তুলে ধরেছে। এটি নিম্নলিখিত বিষয়গুলি কভার করে:
- পূর্ববর্তী মধ্যস্থতা প্রবাহ এবং বর্তমান SDK রানটাইম মধ্যস্থতা সহায়তার মধ্যে পার্থক্য
- SDK রানটাইমে মধ্যস্থতা কর্মপ্রবাহের জন্য সেটআপ অ্যাকশন এবং ট্রানজিশনের বিভিন্ন ধাপ
- সমস্ত SDK রানটাইমে স্থানান্তরিত না হওয়া পরিস্থিতিতে কীভাবে পরিচালনা করবেন সে সম্পর্কে নির্দেশিকা
SDK রানটাইমে মিডিয়াটেড বিজ্ঞাপনের জন্য সমর্থন AGP 8.5 এবং SDK রানটাইম জেটপ্যাক লাইব্রেরির নিম্নলিখিত সংস্করণগুলি থেকে পাওয়া যায়:
| অ্যান্ড্রয়েডএক্স লাইব্রেরি | সংস্করণ |
|---|---|
| androidx.privacysandbox.activity সম্পর্কে | ১.০.০-আলফা০১ |
| androidx.privacysandbox.sdkruntime সম্পর্কে | ১.০.০-আলফা১৩ |
| androidx.privacysandbox.tools সম্পর্কে | ১.০.০-আলফা০৮ |
| androidx.privacysandbox.ui সম্পর্কে | ১.০.০-আলফা০৯ |
শব্দকোষ
SDK রানটাইমে মধ্যস্থতা বোঝার জন্য নিম্নলিখিত শব্দগুলি গুরুত্বপূর্ণ:
- রানটাইম-সক্রিয় SDK (RE SDK): SDK রানটাইম পরিবেশে চালানোর জন্য এবং ইন্টার-প্রসেস কমিউনিকেশন (IPC) এর মাধ্যমে অ্যাপের সাথে যোগাযোগ করার জন্য তৈরি একটি SDK।
- রানটাইম-সচেতন SDK (RA SDK): একটি নন-রানটাইম-সক্ষম SDK, যা স্ট্যাটিক্যালি অ্যাপের সাথে লিঙ্ক করা থাকে, যাতে আপনার বিদ্যমান SDK কোডের পাশাপাশি আপনার রানটাইম-সক্ষম SDK-তে কল করার জন্য নতুন কোড থাকতে পারে।
- ইন-অ্যাপ SDK: এমন একটি SDK যা অ্যাপের সাথে সংযুক্তভাবে স্ট্যাটিকভাবে চলে এবং SDK রানটাইম সম্পর্কে কোনও সচেতনতা নেই। এটি এমন একটি বিজ্ঞাপন নেটওয়ার্ক হতে পারে যা SDK রানটাইমে রূপান্তরিত হয়নি, অথবা কোনও প্রকাশকের কাস্টম অ্যাডাপ্টার হতে পারে।
- মধ্যস্থতাকারী: বিজ্ঞাপন মধ্যস্থতা SDK যা অন্যান্য বিজ্ঞাপন নেটওয়ার্ক SDK-এর সাথে ইন্টারঅ্যাক্ট করে ডিভাইসে একটি মধ্যস্থতা পরিষেবা প্রদান করে।
- মধ্যস্থতাকারী: বিজ্ঞাপন নেটওয়ার্ক SDK যা মধ্যস্থতাকারী দ্বারা একটি বিজ্ঞাপন প্রদান এবং রেন্ডার করার জন্য ডাকা হয়।
- মেডিয়েশন অ্যাডাপ্টার: মেডিয়েটর SDK দ্বারা ব্যবহৃত SDK গুলি বিভিন্ন মেডিয়েটি SDK গুলির সাথে ইন্টারঅপারেট করার জন্য API ইন্টারফেস অনুবাদ প্রদান করে, যা সাধারণত মেডিয়েটর দ্বারা সরবরাহ করা হয়। এগুলি রানটাইম সচেতন বা রানটাইম অজানা হতে পারে।
সাধারণ মধ্যস্থতা প্রবাহ
যদি আপনার SDK-কে SDK রানটাইমে মধ্যস্থতা ব্যবহারের ক্ষেত্রে সহায়তা করার প্রয়োজন হয়, তাহলে আপনাকে কিছু পরিবর্তন বাস্তবায়ন করতে হবে। এই বিভাগটি মধ্যস্থতা প্রবাহের মূল উপাদানগুলি পর্যালোচনা করে যাতে আমরা মধ্যস্থতাকারী এবং মধ্যস্থতাকারীদের জন্য প্রয়োজনীয় পরিবর্তনগুলি মোকাবেলা করতে পারি।
আমরা যে প্রবাহগুলি বর্ণনা করছি তা একাধিক বিজ্ঞাপন নেটওয়ার্ক SDK সহ ডিভাইসে মধ্যস্থতার একটি সরলীকৃত সংস্করণ উপস্থাপন করে এবং SDK রানটাইমের সাথে মধ্যস্থতার যাত্রা সামঞ্জস্যপূর্ণ করার জন্য প্রয়োজনীয় পরিবর্তনগুলি নিয়ে আলোচনার ভিত্তি হিসেবে কাজ করে।
মধ্যস্থতা প্রবাহ বাস্তবায়নের তারতম্যের পরিপ্রেক্ষিতে, আমরা নিম্নলিখিত দুটি প্রধান প্রবাহের উপর আলোকপাত করি:
- আরম্ভকরণ (বিজ্ঞাপন নেটওয়ার্ক এবং যোগাযোগ আবিষ্কার সহ)
- বিজ্ঞাপন ব্যবহারকারী ইন্টারফেস (UI) উপস্থাপনা
আরম্ভকরণ
নিম্নলিখিতটি একটি স্ট্যান্ডার্ড ইনিশিয়ালাইজেশন, বিজ্ঞাপন নেটওয়ার্ক আবিষ্কার এবং যোগাযোগ প্রবাহকে প্রতিনিধিত্ব করে:
- ক্লায়েন্ট অ্যাপটি মধ্যস্থতাকারীকে শুরু করে
- মধ্যস্থতাকারী প্রাসঙ্গিক মধ্যস্থতাকারী এবং অ্যাডাপ্টারগুলি আবিষ্কার করে এবং শুরু করে
- মধ্যস্থতাকারী প্রতিটি মধ্যস্থতার সাথে যোগাযোগের জন্য তার অ্যাডাপ্টার ব্যবহার করে
- ক্লায়েন্ট অ্যাপটি মধ্যস্থতাকারীকে একটি বিজ্ঞাপন লোড করার জন্য অনুরোধ করে।
- ক্লায়েন্ট অ্যাপটি মধ্যস্থতাকারীকে এই বিজ্ঞাপনটি দেখানোর জন্য অনুরোধ করে।
বিজ্ঞাপন UI উপস্থাপনা
পূর্ববর্তী ধাপে চূড়ান্ত অনুরোধের পরে বিজ্ঞাপন রেন্ডার করার সময়, প্রবাহ বিজ্ঞাপনের ধরণের উপর নির্ভর করে:
| ব্যানার বিজ্ঞাপন | পূর্ণ-স্ক্রিন বিজ্ঞাপন | নেটিভ বিজ্ঞাপন |
|---|---|---|
| মধ্যস্থতাকারী SDK একটি বিজ্ঞাপন ভিউ তৈরি করে, যা বিজয়ী মধ্যস্থতার বিজ্ঞাপন ভিউকে মোড়ানো হয়। এটি শ্রোতাদের এই ভিউতে সেট করতে পারে, অথবা বিজ্ঞাপনটি স্বয়ংক্রিয়ভাবে রিফ্রেশ করতে পারে (একই বা ভিন্ন কোনও মিডিয়াটি ব্যবহার করে)। | মধ্যস্থতাকারী SDK মধ্যস্থতাকারীর কাছ থেকে একটি পূর্ণ-স্ক্রীন বিজ্ঞাপনের অনুরোধ করে, যা পরবর্তীতে একটি কার্যকলাপ শুরু করে। | প্রকাশক মধ্যস্থতাকারী SDK দ্বারা ফেরত দেওয়া উপাদান ব্যবহার করে ভিউ হ্যান্ডলিং এবং ইনফ্লেটিং পরিচালনা করে। |
SDK রানটাইমে মধ্যস্থতা প্রবাহিত হয়
SDK-এর ভিতরে মধ্যস্থতা কীভাবে কাজ করে তা নির্ভর করে মধ্যস্থতাকারী রানটাইম-সক্ষম কিনা তার উপর। এর উপর ভিত্তি করে, আমরা নিম্নলিখিত পরিস্থিতিগুলি তৈরি করতে পারি:
- মধ্যস্থতাকারী এবং মধ্যস্থতাকারী উভয়ই SDK রানটাইমে থাকে: RE মধ্যস্থতাকারী
- মধ্যস্থতাকারী SDK রানটাইমে থাকে এবং মধ্যস্থতাকারী অ্যাপের মধ্যে থাকে: ইন-অ্যাপ মধ্যস্থতাকারী
আরই মিডিয়েটী
নিম্নলিখিত আর্কিটেকচার ডায়াগ্রামটি মধ্যস্থতার রানটাইম-সক্রিয় (RE) এবং রানটাইম-সচেতন (RA) SDK, RE মধ্যস্থতা অ্যাডাপ্টার এবং মধ্যস্থতাকারীদের RE SDK-এর মিথস্ক্রিয়ার একটি উচ্চ-স্তরের ওভারভিউ দেখায়।
মধ্যস্থতা অ্যাডাপ্টারগুলিকে যে মধ্যস্থতাকারীর সাথে ইন্টারফেস করা হচ্ছে তার সাথে একই প্রক্রিয়ার মধ্যে থাকতে হবে, তাই তাদের SDK রানটাইমেও মাইগ্রেট করতে হবে।

আরম্ভকরণ
রানটাইম-সক্ষম মধ্যস্থতাকারী এবং মধ্যস্থতাকারী উভয়েরই সূচনা, আবিষ্কার এবং যোগাযোগ বিবেচনা করার সময়, প্রবাহটি এই পদক্ষেপগুলি অনুসরণ করবে:
- অ্যাপটি (অথবা RA SDK)
SdkSandboxManager#loadSdkব্যবহার করে মধ্যস্থতাকারী SDK লোড এবং আরম্ভ করে। - এর ইনিশিয়ালাইজেশনের সময়, মিডিয়েটর SDK
SdkSandboxController#loadSdkব্যবহার করে SDK রানটাইমে যেকোনো প্রয়োজনীয় মিডিয়েট লোড এবং ইনিশিয়ালাইজ করে। - RE SDK রানটাইমে সমস্ত লোড করা SDK আবিষ্কার করতে পারে
SdkSandboxController#getSandboxedSdksকল করে।

বিজ্ঞাপন UI উপস্থাপনা
নিম্নলিখিত বিভাগে একজন RE মধ্যস্থতাকারীর লোডিং ব্যানার এবং পূর্ণ-স্ক্রিন বিজ্ঞাপনগুলি অন্তর্ভুক্ত করা হয়েছে।
আরই মিডিয়াটি ব্যানার বিজ্ঞাপন
অ্যাপ থেকে একটি ব্যানার বিজ্ঞাপন লোড করার অনুরোধ পেলে, রেন্ডারিং সম্পূর্ণ করার প্রবাহ নিম্নরূপ:
- মধ্যস্থতাকারী এই বিজ্ঞাপনের জন্য বিজয়ী মধ্যস্থতাকারীকে নির্বাচন করেন।
- মধ্যস্থতাকারী মধ্যস্থতাকারীর কাছ থেকে একটি
SandboxedUiAdapterপান। - মধ্যস্থতাকারী UiAdapter অ্যাপে ফরোয়ার্ড করে।

SandboxedUiAdapter এবং SDK রানটাইম UI লাইব্রেরির ব্যবহার সম্পর্কে আরও জানুন।
ব্যানার বিজ্ঞাপনের ওভারলে
যদি মধ্যস্থতাকারীরা বিজ্ঞাপনে একটি ওভারলে যোগ করতে চান, তাহলে তাদের নিম্নরূপ প্রবাহ পরিবর্তন করতে হবে:
- মধ্যস্থতাকারী তার ওভারলে এবং একটি
SandboxedSdkViewদিয়ে একটি লেআউট তৈরি করে। - মধ্যস্থতাকারী এই বিজ্ঞাপনের জন্য বিজয়ী মধ্যস্থতাকারীকে নির্বাচন করেন।
- মধ্যস্থতাকারী মধ্যস্থতাকারীর কাছ থেকে একটি
SandboxedUiAdapterপান। - মধ্যস্থতাকারী মধ্যস্থতার
UiAdapterকেSandboxedSdkViewএ সেট করে। - মধ্যস্থতাকারী অ্যাপের সাথে জনবহুল দৃশ্য শেয়ার করেন।

RE Mediatee পূর্ণ-স্ক্রিন বিজ্ঞাপন
অ্যাপ থেকে পূর্ণ-স্ক্রিন বিজ্ঞাপন লোড করার অনুরোধ পেলে, প্রবাহটি এই পদক্ষেপগুলি অনুসরণ করে:
- অ্যাপটি (অথবা RA SDK) একটি বিজ্ঞাপন লোড করার অনুরোধ সহ মধ্যস্থতাকারীর কাছে একটি
SdkActivityLauncherপাঠায়।- ক্লায়েন্ট একটি প্রিডিকেট ব্যবহার করে কার্যকলাপ তৈরি সীমাবদ্ধ করতে পারে।
- মধ্যস্থতাকারী এই বিজ্ঞাপনের জন্য বিজয়ী মধ্যস্থতাকারীকে নির্বাচন করেন।
- মধ্যস্থতাকারী মধ্যস্থতাকারীকে একটি বিজ্ঞাপন লোড করার জন্য অনুরোধ করে, অ্যাপ থেকে
SdkActivityLauncherপাস করে। - মধ্যস্থতাকারী একটি কার্যকলাপ হ্যান্ডলার নিবন্ধন করে এবং নিবন্ধিত কার্যকলাপের জন্য একটি শনাক্তকারী টোকেন পায়।
- এই টোকেন ব্যবহার করে কোনও কার্যকলাপ শুরু করার জন্য মধ্যস্থতাকারী
SdkActivityLauncherব্যবহার করে অনুরোধ করেন। - যদি ক্লায়েন্ট অ্যাপের প্রিডিকেট এটির অনুমতি দেয়, তাহলে SDK রানটাইম ডেডিকেটেড প্রক্রিয়ায় এই কার্যকলাপটি শুরু করবে।

SDK রানটাইমে পূর্ণ-স্ক্রিন বিজ্ঞাপনের জন্য অ্যাক্টিভিটি সাপোর্ট সম্পর্কে আরও জানুন।
ইন-অ্যাপ মিডিয়াটি
নিম্নলিখিত আর্কিটেকচার ডায়াগ্রামটি মধ্যস্থতার RE এবং RA SDK, SDK রানটাইম সম্পর্কে অবগত নয় এমন মধ্যস্থতা অ্যাডাপ্টার এবং অ্যাপের সাথে স্ট্যাটিক্যালি লিঙ্কযুক্ত মধ্যস্থতাকারীদের SDK (এছাড়াও রানটাইম-অজ্ঞাত) এর মিথস্ক্রিয়ার একটি উচ্চ-স্তরের ওভারভিউ দেখায়।

আরম্ভকরণ
যেহেতু এই পরিস্থিতিতে মধ্যস্থতাকারীরা স্ট্যাটিক্যালি অ্যাপের সাথে লিঙ্কযুক্ত এবং এখনও SDK রানটাইমে মাইগ্রেট করা হয়নি, তাই মধ্যস্থতার রানটাইম-সক্ষম SDK-তে তাদের নিবন্ধন করার জন্য একটি প্রক্রিয়া থাকা উচিত ।
এই নিবন্ধনটি মধ্যস্থতার API ব্যবহার করে অ্যাক্সেসযোগ্য হওয়া উচিত, তবে বাস্তবায়নের বিবরণ প্রতিটি মধ্যস্থতার বিবেচনার উপর ছেড়ে দেওয়া হবে। আমরা এই API কে MediationSandboxedSdk#registerInAppMediatee বলি।
একটি RE মধ্যস্থতাকারী SDK এবং ইন-অ্যাপ মধ্যস্থতাকারী SDK-এর সূচনা, আবিষ্কার এবং যোগাযোগ বিবেচনা করার সময়, প্রবাহটি এই পদক্ষেপগুলি অনুসরণ করবে:
- অ্যাপটি মধ্যস্থতার রানটাইম-সচেতন SDK লোড এবং আরম্ভ করে।
- মধ্যস্থতার RA SDK:
-
SdkSandboxManager#loadSdkব্যবহার করে মধ্যস্থতার RE SDK আরম্ভ করে। - সমস্ত ইন-অ্যাপ মিডিয়াটি SDK চালু করে।
- RE SDK,
MediationSandboxedSdk#registerInAppMediateদ্বারা প্রদত্ত API ব্যবহার করে ইন-অ্যাপ মিডিয়াটি SDK আবিষ্কার এবং নিবন্ধন করে।
-
সমস্ত ইন-অ্যাপ মেডিয়েটী SDK নিবন্ধিত থাকার পাশাপাশি, মেডিয়েটরের RE SDK SdkSandboxController#getSandboxedSdks ব্যবহার করে SDK রানটাইমে লোড করা সমস্ত SDK আবিষ্কার করতে পারে।

বিজ্ঞাপন UI উপস্থাপনা
নিম্নলিখিত বিভাগে অ্যাপ-মধ্যস্থ মধ্যস্থতাকারীর ব্যানার এবং পূর্ণ-স্ক্রিন বিজ্ঞাপন লোড করা সম্পর্কে আলোচনা করা হয়েছে।
অ্যাপ-মধ্যস্থ মিডিয়াটি ব্যানার বিজ্ঞাপন
অ্যাপ থেকে একটি ব্যানার বিজ্ঞাপন লোড করার অনুরোধ পেলে, রেন্ডারিং সম্পূর্ণ করার প্রবাহ নিম্নরূপ:
- মধ্যস্থতার রানটাইম-সচেতন SDK অ্যাপের অনুরোধটিকে তার রানটাইম-সক্ষম SDK-তে ফরোয়ার্ড করে।
- মধ্যস্থতার RE SDK প্রাসঙ্গিক মধ্যস্থতাকারীকে নির্বাচন করে।
- মধ্যস্থতার RE SDK মধ্যস্থতার রেফারেন্সটি পুনরুদ্ধার করে এবং RA SDK এর মাধ্যমে একটি বিজ্ঞাপন লোড করার অনুরোধ করে।
- RA SDK অ্যাপ-মধ্যস্থ মধ্যস্থতাকারীর কাছ থেকে একটি ভিউ পায়।
- RA SDK প্রাপ্ত ভিউয়ের জন্য একটি
SandboxedUiAdapterতৈরি করে। - RA SDK
UiAdapterকে RE SDK-তে ফরোয়ার্ড করে। - RE SDK
UiAdapterকে অ্যাপে ফরোয়ার্ড করে।

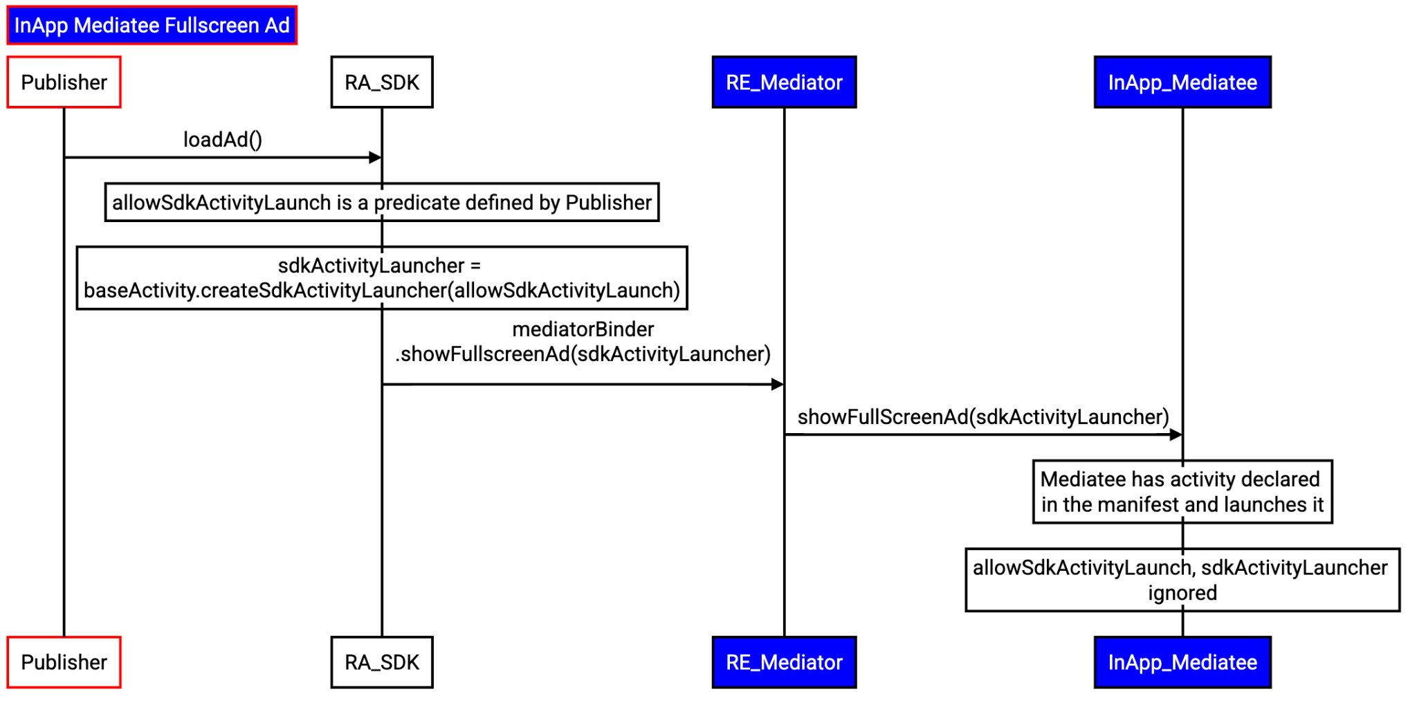
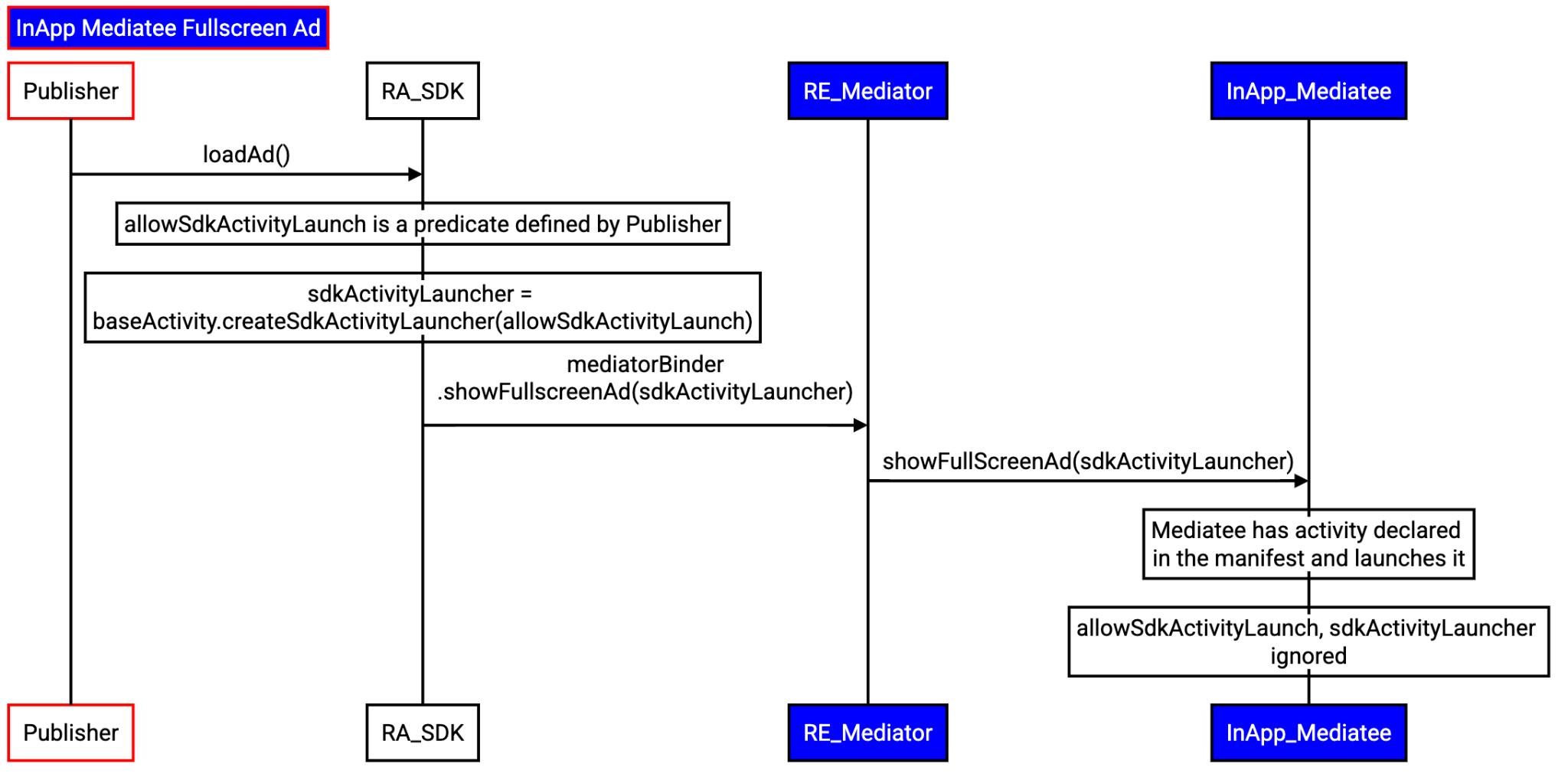
অ্যাপ-মধ্যস্থ পূর্ণ-স্ক্রিন বিজ্ঞাপনের মধ্যস্থতাকারী
অ্যাপ থেকে পূর্ণ-স্ক্রিন বিজ্ঞাপন লোড করার অনুরোধ পেলে, প্রবাহটি এই পদক্ষেপগুলি অনুসরণ করে:
- অ্যাপটি একটি বিজ্ঞাপন লোড করার অনুরোধ সহ মধ্যস্থতার RA SDK-তে একটি
SdkActivityLauncherপাঠায়।- ক্লায়েন্ট একটি প্রিডিকেট ব্যবহার করে কার্যকলাপ তৈরি সীমাবদ্ধ করতে পারে।
- মধ্যস্থতার RA SDK অ্যাপের অনুরোধটি তার RE SDK-তে ফরোয়ার্ড করে।
- মধ্যস্থতার RE SDK:
- প্রাসঙ্গিক মধ্যস্থতাকারী নির্বাচন করে।
- অ্যাপ-মধ্যস্থ মধ্যস্থতার রেফারেন্স পুনরুদ্ধার করে।
- RA SDK এর মাধ্যমে একটি বিজ্ঞাপন লোড করার অনুরোধ।
- RA SDK মধ্যস্থতাকারীকে একটি বিজ্ঞাপন লোড করার জন্য অনুরোধ করে।
- মধ্যস্থতাকারী সরাসরি কার্যকলাপ শুরু করে। অ্যাপের পূর্বাভাস সম্মানিত হবে না।

অংশগ্রহণ করুন এবং মতামত শেয়ার করুন
অ্যান্ড্রয়েডে প্রাইভেসি স্যান্ডবক্স একটি চলমান প্রকল্প, এবং এই নথিটি এর বর্তমান নকশা প্রতিফলিত করে। আমরা এর বৈশিষ্ট্যগুলি বিকাশ এবং উন্নত করার জন্য আপনার প্রতিক্রিয়া অপরিহার্য। প্রতিক্রিয়া প্রদানের জন্য একটি বাগ ফাইল করুন ।