Mediation support in the SDK Runtime

Mediation is a common way for sell-side ad platforms to offer yield management. In a mediation workflow, the mediation SDK ('mediator') invokes multiple ad networks ('mediatee' or 'mediatees') to obtain the best ad for a given slot. In some cases, both the mediator and the ad networks it invokes need their SDKs to be on device and interact.

This document outlines key changes to the mediation workflows in the SDK Runtime. It covers the following topics:

  • Differences between previous mediation flows and current SDK Runtime mediation support
  • Setup actions for mediation workflows in the SDK Runtime, and the different stages of transition
  • Guidance on how to handle scenarios where not all SDKs have migrated to the Runtime

Support for Mediated Ads in the SDK Runtime is available from AGP 8.5 and from the following versions of the SDK Runtime Jetpack libraries:

Androidx library Version
androidx.privacysandbox.activity 1.0.0-alpha01
androidx.privacysandbox.sdkruntime 1.0.0-alpha13
androidx.privacysandbox.tools 1.0.0-alpha08
androidx.privacysandbox.ui 1.0.0-alpha09

Glossary

The following terms are key to understanding mediation in the SDK Runtime:

  • Runtime-enabled SDK (RE SDK): An SDK made to run in the SDK Runtime environment and communicate with the app over inter-process communication (IPC).
  • Runtime-aware SDK (RA SDK): A non-runtime-enabled SDK, linked to the app statically, which may contain your existing SDK code as well as new code to call into your runtime-enabled SDK.
  • In-app SDK: An SDK that runs linked to the app statically, and has no awareness of the SDK Runtime. This may be an ad network that has not transitioned to SDK Runtime, or a publisher's custom adapter.
  • Mediator: Ad mediation SDK that provides on-device a mediation service by interacting with other ad network SDKs.
  • Mediatee: Ad network SDK that gets called by the Mediator to provide and render an ad.
  • Mediation Adapter: SDKs utilized by the Mediator SDK to provide API interface translation to interoperate with various mediatee SDKs, usually provided by the mediator. These can be runtime aware or runtime unaware.

Typical mediation flows

If your SDK needs to support mediation use cases in the SDK Runtime, you will need to implement some changes. This section reviews the key elements of mediation flows so we can address the changes required for mediators and mediatees.

The flows we describe represent a simplified version of on-device mediation with multiple ad network SDKs, and serve as a basis for discussion on the changes required to make mediation journeys compatible with the SDK Runtime.

Given the variation in mediation flow implementations, we focus on the following two main flows:

  • Initialization (including discovery of ad networks and communication)
  • Ad user interface (UI) presentation

Initialization

The following represents a standard initialization, ad network discovery, and communication flow:

  1. The client app initiates the mediator
  2. The mediator discovers and initializes the relevant mediatees and adapters
  3. The mediator uses its adapters to communicate with each mediatee
  4. The client app requests the mediator to load an ad
  5. The client app requests the mediator to show this ad

Ad UI Presentation

When it comes to rendering the ad after the final request in the previous step, the flow depends on the type of ad:

Banner ads Full-screen ads Native ads
The mediator SDK creates an ad View, which wraps the winning mediatee's ad View.

It may also set listeners on this View, or auto-refresh the ad (using the same or a different mediatee).
The mediator SDK requests a full-screen ad from the mediatee, which in turn starts an Activity. The publisher manages the view handling and inflating using components returned by the mediator SDK.

Mediation flows in the SDK Runtime

How mediation works inside of the SDK Runtime is different depending on whether the mediatee is runtime-enabled or not. Based on this, we can have the following scenarios:

  • Both mediator and mediatee are in the SDK Runtime: RE mediatee
  • The mediator is in the SDK Runtime, and the mediatee is in-app: In-app mediatee

RE Mediatee

The following architecture diagram shows a high-level overview of the interaction of the mediator's runtime-enabled (RE) and runtime-aware (RA) SDKs, the RE mediation adapters, and the mediatees' RE SDKs.

Mediation adapters need to be in the same process as the mediatee they're interfacing with, so they will also have to migrate to the SDK Runtime.

Architecture diagram showing a high-level overview of the
interaction of the mediator's runtime-enabled (RE) and runtime-aware (RA) SDKs,
the RE mediation adapters, and the mediatees' RE SDKs.
Figure 1. Both the mediator and the mediatee are RE SDKs.

Initialization

When considering the initialization, discovery, and communication of both runtime-enabled mediator and mediatee, the flow will follow these steps:

  1. The app (or the RA SDK) load and initialize the mediator SDK using SdkSandboxManager#loadSdk.
  2. During its initialization, the mediator SDK loads and initializes any required mediatees in the SDK Runtime using SdkSandboxController#loadSdk.
  3. RE SDK can discover all loaded SDKs in the Runtime by calling SdkSandboxController#getSandboxedSdks.
RE - RE mediation sequence diagram showing the flow described previously.
Figure 2. Flow to initialise an RE mediatee.

Ad UI Presentation

The following section covers loading banners and full-screen ads from an RE mediatee.

RE Mediatee banner ads

Given a request from the app to load a banner ad, the flow to complete rendering is as follows:

  1. The mediator selects the winning mediatee for this ad.
  2. The mediator obtains a SandboxedUiAdapter from the mediatee.
  3. The mediator forwards the UiAdapter to the app.
Flow to complete rendering a banner ad in RE-RE mediation.
Figure 3. Flow to complete rendering a banner ad in from an RE mediatee.

Learn more about the usage of SandboxedUiAdapter and the SDK Runtime UI Library.

Overlays to banner ads

If mediators want to add an overlay to the ad, they would have to modify the flow as follows:

  1. The mediator creates a layout with its overlay and a SandboxedSdkView.
  2. The mediator selects the winning mediatee for this ad.
  3. The mediator obtains a SandboxedUiAdapter from the mediatee.
  4. The mediator sets the mediatee's UiAdapter to the SandboxedSdkView.
  5. The mediator shares the populated view with the app.
Flow to overlay a view over a banner ad obtained from an RE Mediatee.
Flow to overlay a view over a banner ad obtained from an RE Mediatee.
RE Mediatee full-screen ads

Given a request from the app to load a full-screen ad, the flow follows these steps:

  1. The app (or the RA SDK) passes an SdkActivityLauncher to the mediator with the request to load an ad.
    1. The client can restrict the creation of activities using a predicate.
  2. The mediator selects the winning mediatee for this ad.
  3. The mediator requests the mediatee to load an ad, passing the SdkActivityLauncher from the app.
  4. The mediatee registers an activity handler, and gets an identifier token for the registered activity.
  5. The mediatee uses the SdkActivityLauncher to request to start an activity using this token.
  6. If the client app's predicate allows it, the SDK Runtime will start this activity in the dedicated process.
Flow to display a mediated full-screen app from an RE Mediatee.
Figure 4. Flow diagram illustrating how to load a mediated full-screen ad from an RE Mediatee.

Learn more about Activity support for full-screen ads in the SDK Runtime.

In-app Mediatee

The following architecture diagram shows a high-level overview of the interaction of the mediator's RE and RA SDKs, of the mediation adapters that are unaware of the SDK Runtime, and the mediatees' SDKs statically linked to the app (also runtime-unaware).

Architecture diagram which shows a high-level overview of the
interaction of the mediator's RE and RA SDKs, of the mediation adapters that are
unaware of the SDK Runtime, and the mediatees' SDKs statically linked to the app
(also runtime-unaware).
Figure 5. The mediatee is statically linked to the app, even if aware of the RE SDK.

Initialization

Since in this scenario mediatees are statically linked to the app and not yet migrated to the SDK Runtime, the mediator's runtime-enabled SDK should have a process to register them.

This registration should be accessible using the mediator's API, but the implementation details are left to each mediator's discretion. We call this API MediationSandboxedSdk#registerInAppMediatee.

When considering the initialization, discovery, and communication of a RE mediator SDK and in-app mediatee SDKs, the flow will follow these steps:

  1. The app loads and initializes the mediator's runtime-aware SDK.
  2. The mediator's RA SDK:
    1. Initializes the mediator's RE SDK using SdkSandboxManager#loadSdk.
    2. Initializes all in-app mediatee SDKs.
    3. Discovers and registers the in-app mediatee SDKs using the API provided by the RE SDK, MediationSandboxedSdk#registerInAppMediate.

Besides having all the in-app mediatee SDKs registered, the mediator's RE SDK can discover all the SDKs loaded in the SDK Runtime using SdkSandboxController#getSandboxedSdks.

Sequence illustrating the flow described to initialise an In-app mediatee.
Figure 6. Note that we use the suggested mediator's API to register the reference to in-app mediatees.

Ad UI Presentation

The following section covers loading banners and full-screen ads from an in-app mediatee.

In-app mediatee banner ads

Given a request from the app to load a banner ad, the flow to complete rendering is as follows:

  1. The mediator's runtime-aware SDK forwards the app's request to its runtime-enabled SDK.
  2. The mediator's RE SDK selects the relevant mediatee.
  3. The mediator's RE SDK retrieves the reference to the mediatee, and requests to load an ad through the RA SDK.
  4. The RA SDK obtains a View from the in-app mediatee.
  5. The RA SDK creates a SandboxedUiAdapter for the View it received.
  6. The RA SDK forwards the UiAdapter to the RE SDK.
  7. The RE SDK forwards the UiAdapter to the app.
Flow to complete rendering of banner ads from an in-app mediatee
Figure 7. Note that the mediator shouldn't overlay views over V1 when obtaining it from an in-app mediatee.
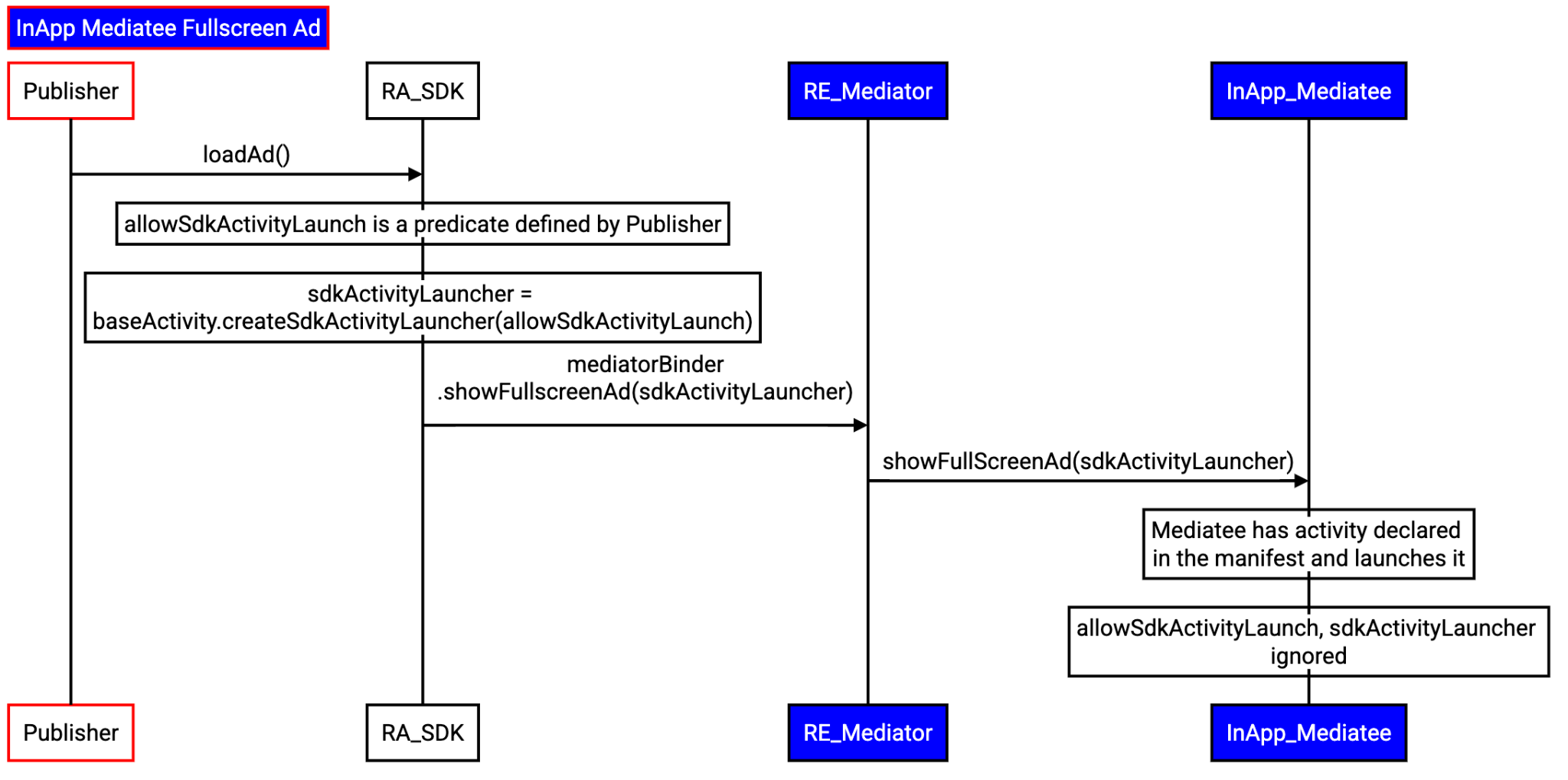
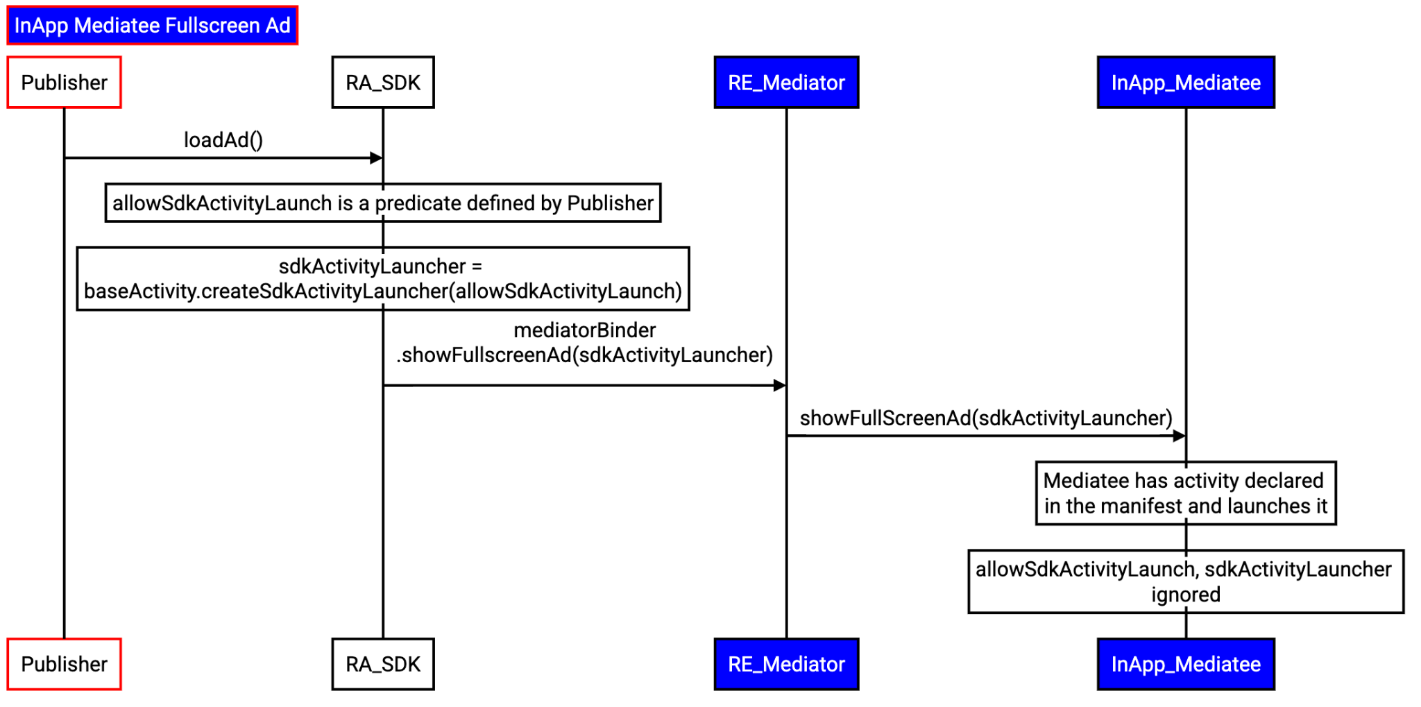
In-app mediatee full-screen ads

Given a request from the app to load a full-screen ad, the flow follows these steps:

  1. The app passes an SdkActivityLauncher to the mediator's RA SDK with the request to load an ad.
    1. The client can restrict the creation of activities using a predicate.
  2. The mediator's RA SDK forwards the app's request to its RE SDK.
  3. The mediator's RE SDK:
    1. Selects the relevant mediatee.
    2. Retrieves the reference to the in-app mediatee.
    3. Requests to load an ad through the RA SDK.
  4. The RA SDK requests the mediatee to load an ad.
  5. The mediatee starts the activity directly. The app's predicate won't be honored.
Full-screen ad loading flow when the mediatee is in the app process.
Figure 8. The predicate will be ignored by the in-app mediatee.

Engage and share feedback

The Privacy Sandbox on Android is an ongoing project, and this document reflects its current design. Your feedback is essential as we continue to develop and enhance its features. File a bug to provide feedback.