Attribution Reporting:生成摘要报告

衡量汇总的用户广告转化数据,而不会泄露个人数据。以前称为汇总报告。

实现状态

什么是 Attribution Reporting 摘要报告?

借助 Attribution Reporting API,您可以衡量广告点击或观看行为何时促成了广告客户网站上的转化,例如销售或注册。 该 API 不依赖于第三方 Cookie 或可用于跨网站识别具体用户的机制。

此 API 提供两种类型的报告。事件级报告已在 Chrome 中提供,可供测试,该报告会将特定的广告点击或观看与不太详细的转化数据相关联。浏览器会延迟向广告技术公司发送报告,延迟时间长达数天,以防止跨网站关联身份。

汇总报告(以前称为“汇总报告”)是针对一组用户编制的,因此无法与任何个人相关联。摘要报告提供详细的转化数据,例如购买金额和购物车内容,并可灵活选择是否包含点击数据和浏览数据。这些报告的延迟程度与事件级报告的延迟程度不同。

如果您尚未阅读归因报告的一般概览,建议您先阅读该文档,然后再阅读本文档的其余部分。

为什么需要摘要报告?

如果一组用户在浏览器中执行了相同的操作(例如购买一双鞋),则可以汇总这些用户的转化数据。
采取相同行动且转化次数已汇总的用户集合。

如今,广告转化衡量通常依赖于第三方 Cookie。浏览器正在限制对第三方 Cookie 的访问,以提高跨网站跟踪用户的难度,从而改善用户隐私保护。借助 Attribution Reporting API,广告技术平台可在不使用第三方 Cookie 的情况下,以注重隐私保护的方式衡量对话。

与 Attribution Reporting API 的事件级报告(将单个事件 [例如点击或观看] 与粗略数据相关联)不同,摘要报告提供与详细转化数据(例如用户购买的具体产品)相关联的汇总数据(例如完成转化的用户数)。

与第三方 Cookie 不同,Attribution Reporting API 的报告类型不允许任何实体(例如广告技术平台、买方、发布商等)“查看”用户在多个网站上的浏览行为,但仍可用于衡量广告转化。

如何捕获和汇总用户数据?

借助 Attribution Reporting API,单个用户在各个网站上的详细活动记录(以及可能的用户在各个网站上的身份)会保存在用户设备上的浏览器中,不会泄露给其他方。这些数据可以收集在可汇总报告中,并且每份报告都经过加密,以防止各方访问底层数据。

创建摘要报告的流程如下:

  1. 可汇总报告会发送到由广告技术提供商运营的报告来源
    • 这些报告可能包含位置详细信息、点击次数、转化价值(例如购买价格)或广告技术提供商定义的其他指标。报告是加密的,因此广告技术平台无法查看或访问任何单个报告的内容。
  2. 广告技术报告来源收到可汇总报告后,广告技术平台会将报告发送到汇总服务
    • 在我们的初始实现中,汇总服务由广告技术提供商运营,并使用托管在云端的可信执行环境 (TEE)。协调者会验证只有经过验证的实体才能访问解密密钥,并且没有其他中介(广告技术平台、云服务提供商或任何其他方)可以在汇总过程之外访问和解密敏感数据。
  3. 汇总服务会将解密后的数据合并,并向广告技术提供商输出摘要报告
    • 总结报告包含合并数据的总结。广告技术平台提供商可以读取和使用摘要报告。
创建摘要报告的过程是通过将加密报告发送到收集服务器来表示的。收集器服务器将数据发送到安全的汇总服务,该服务拥有解密数据并创建摘要报告的密钥。然后,该报告会发回给广告技术提供商。
如需查看完整的序列图,请参阅 Attribution Reporting 简介

由于单个报告可能包含跨网站的用户行为信息,因此汇总服务必须将此信息视为私密信息。该服务将确保没有其他实体可以访问未加密的个人归因报告。此外,服务本身不应执行任何侵犯隐私权的操作。

为了验证汇总服务是否确实安全,该服务必须具有可供消费者审核的技术和组织保障措施。这些保护措施对于以下方面具有重要意义:

  • 个人用户,他们可以知道自己的个人数据只能以汇总形式访问,而不能由任何单一实体访问
  • 广告技术平台,能够验证汇总流程是否使用了有效数据,并且能够对该流程进行适当的监控

使用 Aggregation Service 生成报告

初始设计要求每个广告技术提供商在部署于支持所需安全功能的云服务上的可信执行环境 (TEE) 中运行自己的汇总服务实例。

TEE 的代码是汇总服务中唯一可以访问原始报告的位置,安全研究人员、隐私保护倡导者和广告技术平台可以审核此代码。为确认 TEE 正在运行完全获批的软件且数据保持安全,协调器会执行证明。

协调员有以下几项职责:

  • 维护授权二进制映像的列表。这些映像是 Google 将定期发布的汇总服务软件 build 的加密哈希。这样一来,任何一方都可以验证映像是否与汇总服务 build 完全相同。
  • 运行密钥管理系统。用户设备上的 Chrome 需要加密密钥才能加密可汇总的报告。解密密钥对于证明汇总服务代码与二进制映像匹配是必需的。
  • 跟踪可汇总的报告,以防止在汇总摘要报告时重复使用,因为重复使用可能会泄露个人身份信息 (PII)。

为了在现已完成的源试用中提供对汇总服务的测试,Google 扮演了协调员的角色。从长远来看,我们正在努力寻找一个或多个可以分担此角色的独立实体。

系统会捕获哪些信息?

摘要报告会同时提供汇总数据以及详细的广告端数据和转化数据。

例如,某广告技术提供商在 news.example 上投放了一个广告系列,其中转化是指用户点击鞋子广告并在 shoes.example 上完成鞋子购买交易。广告技术平台会收到此广告系列(ID 为 1234567)的摘要报告,其中指出 shoes.example 在 2022 年 1 月 12 日获得了 518 次转化,总支出为 38,174 美元60% 的转化来自购买商品 SKU 为 9872 的蓝色运动鞋的用户,40% 的转化来自购买商品 SKU 为 2643 的黄色凉鞋的用户。广告系列 ID 是详细的广告端数据,而商品 SKU 是详细的转化数据。转化次数和总支出是汇总数据。

转化由广告客户或广告技术公司定义,并且可能因不同的广告系列而异。一个广告系列可以衡量有多少广告点击促成了用户购买所宣传的商品。另一个广告系列可以衡量有多少广告观看促成了广告客户网站访问。

在汇总之前,浏览器数据是如何捕获的?

由于汇总报告由一组个人的数据组成,因此我们先从一个人的浏览器操作开始。

  1. 用户访问发布商网站,并查看或点击广告,这称为归因来源事件。
  2. 几分钟或几天后,用户发生了转化,也就是归因触发事件。例如,转化可以定义为购买产品。

    用户购买产品。
  3. 浏览器软件会将广告点击或观看与转化事件进行匹配。根据此匹配结果,浏览器会使用广告技术提供商创建的特定逻辑来创建可汇总报告。

  4. 浏览器会对这些数据进行加密,并在稍作延迟后将其发送到广告技术服务器以供收集。广告技术服务器必须依赖汇总服务才能访问这些可汇总报告中的汇总数据洞见。

    浏览器将可汇总报告发送到广告技术服务器。

过滤 ID

Attribution Reporting API 和汇总服务允许使用过滤 ID 以不同的频次处理衡量结果,而无需一次性在可汇总的报告中处理所有衡量贡献。

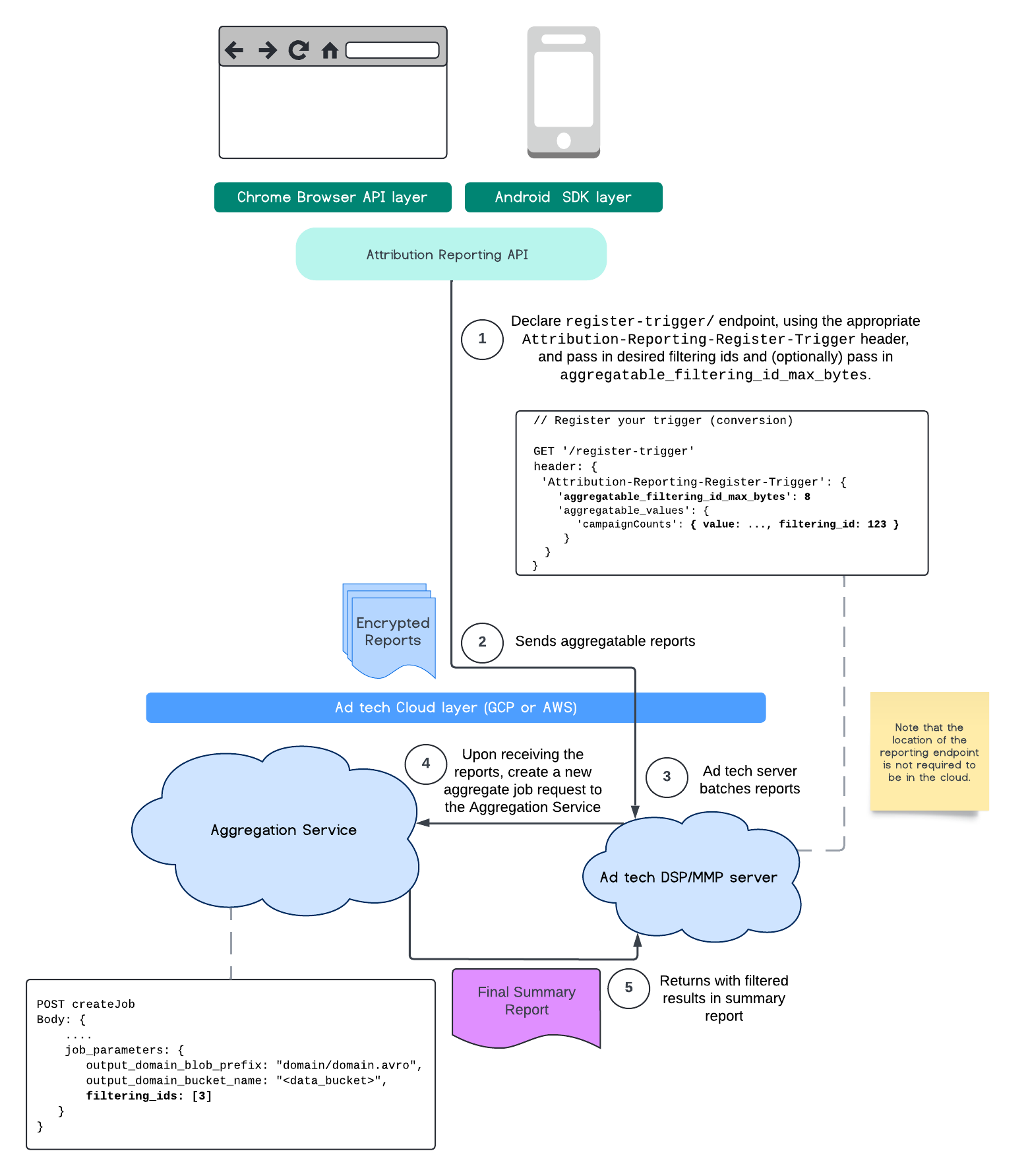
ARA 图
Attribution Reporting API 流程。

请注意,所有值都必须采用字符串格式,并且区分大小写。 您应使用 HTTP 标头 Attribution-Reporting-Register-Trigger 中的归因触发元数据进行响应。建议您先执行以下操作:

   app.get('/register-trigger', async (req, res) => {
      
      res.setHeader('Attribution-Reporting-Register-Trigger',
         JSON.stringify({
               "filtering_id_max_bytes": 1
               "aggregatable_trigger_data": [{
                     "key_piece": "0x400",
                     "source_keys": ["campaignCounts"]
               }],
               "aggregatable_values": {
                     "campaignCounts": { "value": 32768, "filtering_id": "1" }
               }
         })
      );
      res.sendStatus(200);
      
   });

可聚合报告将发送到您定义端点 /.well-known/attribution-reporting/report-aggregate-attribution 的位置。在将批次可汇总报告发送到您设置的汇总服务并进行处理后,过滤后的结果应会反映在最终的摘要报告中。

继续参阅汇总服务中的过滤 ID 指南。另请参阅 Private Aggregation API 的过滤 ID。

创建摘要报告

广告技术提供商必须执行以下步骤才能检索摘要报告:

  1. 广告技术平台从各个用户的浏览器收集可汇总报告。
  2. 广告技术提供商将可汇总报告分批,并将这些批次发送到汇总服务。
  3. 汇总服务会安排一个工作器来汇总数据。
  4. 汇总工作器会解密并汇总可汇总的报告中的数据以及添加了噪声的数据(一种数据隐私保护机制)。
  5. 汇总服务将摘要报告返回给广告技术提供商。

广告技术平台可以使用汇总报告来指导出价,并向自己的客户提供报告。JSON 编码的方案是摘要报告的格式。

互动并分享反馈

您可以参与并试用此 API

了解详情