個人のデータを表示することなく、ユーザー全体から集計された広告コンバージョンを測定します。以前は集計レポートと呼ばれていたものです。
実装ステータス
アトリビューション レポートの概要レポートとは
The Attribution Reporting API では、広告主のサイトにおいて、広告クリックや広告ビューがいつコンバージョン(販売や登録など)につながったのかを測定できます。この API は、サードパーティ Cookie やサイト間で個々のユーザーを識別するためのメカニズムを使用していません。
この API では 2 種類のレポートを利用できます。イベントレベル レポートはすでに Chrome でテスト可能で、特定の広告クリックや広告ビューをあまり詳細ではないコンバージョン データに関連付けます。ブラウザは広告テクノロジー企業へのレポートの送信を数日間遅延させ、サイトをまたいで ID が関連付けけられることのないようにしています。
概要レポート(旧称: 集計レポート)は、ユーザーのグループを対象にしてまとめられ、個人を特定できないようになっています。概要レポートでは購入額やカートのコンテンツといった詳細なコンバージョン データを確認でき、クリックやビューに関するデータに対する柔軟性も備えています。概要レポートでは、イベントレベル レポートほどの遅延は行われません。
アトリビューション レポートの概要をご確認のうえ、この記事をお読みいただくことをおすすめします。
概要レポートの必要性
現在、広告コンバージョンの測定にはサードパーティ Cookie が多く使用されています。サイトをまたいでのユーザーのトラッキングを防止し、ユーザーのプライバシーを改善するため、ブラウザはサードパーティ Cookie へのアクセスを制限しています。Attribution Reporting API を使用することで、広告テクノロジーはサードパーティ Cookie を使用することなく、プライバシーを保護しながらコンバージョンを測定できるようになります。
Attribution Reporting API のイベント単位のレポートでは、単一のイベント(クリックやビューなど)が粗いデータに関連付けられますが、概要レポートでは、集計データ(コンバージョンしたユーザー数など)が詳細なコンバージョン データ(ユーザーが購入した特定のプロダクトなど)に関連付けられます。
サードパーティ Cookie とは異なり、Attribution Reporting API のレポートのタイプでも広告コンバージョンは測定できますが、いかなる当事者(広告テクノロジー、バイヤー、パブリッシャーなど)も、複数のサイトをまたいでユーザーのブラウジング行動を「見る」ことはできません。
ユーザーデータの収集方法と集計方法
Attribution Reporting API を使用した場合、個々のユーザーのサイトをまたいでのアクティビティの詳細(場合によってはユーザーの ID)は、ユーザーのデバイス上のブラウザでは公開されません。このデータは集計可能レポートで収集することができ、それぞれのレポートは、さまざまな関係者による基盤データへのアクセスを防ぐため暗号化されます。
概要レポートは次のようなプロセスで作成されます。
- 広告テクノロジー プロバイダが運用するレポート作成元に集計可能レポートが送信されます。
- このレポートには詳細な位置情報、クリック数、コンバージョンの値(購入額など)、または広告テクノロジー プロバイダによって定義されたその他の指標が含まれる場合があります。レポートは暗号化されるため、広告テクノロジーが個々のレポートを確認したりアクセスしたりすることはできません。
- 広告テクノロジーのレポート作成元が集計可能レポートを受け取ると、広告テクノロジーが集計サービスにレポートを送信します。
- 初期実装では、広告テクノロジー プロバイダがクラウドにホストされた高信頼実行環境(TEE)を使用して集計サービスを運用します。コーディネーターは、認証を受けた当事者のみが復号鍵にアクセスできるようにし、他のいかなる仲介者(広告テクノロジー、クラウド プロバイダまたはその他の関係者)も、集計プロセス以外でセンシティブ データにアクセスしたり復号したりできないようにします。
- 集計サービスは復号されたデータを組み合わせ、広告テクノロジー プロバイダに概要レポートを出力します。
- 概要レポートには組み合わされたデータの概要が含まれ、広告テクノロジー プロバイダはこの概要レポートの内容を確認し、使用することができます。
個々のレポートにはサイトをまたいだユーザーの行動に関する情報が含まれている可能性があるため、集計サービスはこの情報を非公開として扱う必要があります。集計サービスは、個々の暗号化されていないアトリビューション レポートが他の当事者によってアクセスされないようにします。さらに集計サービス自体も、プライバシーを侵害する行為を行いません。
集計サービスが実際に安全であることを保証するために、集計サービスは消費者監査によって確認可能な技術的および組織的な安全措置を講じる必要があります。これらの安全措置を講じる目的は次のとおりです。
- 個々のユーザーが、自身の個人データが集計においてのみアクセス可能であり、いかなる当事者もアクセスできないことを把握できるようにするため
- 広告テクノロジーが、集計プロセスが有効なデータを使用しており、適切にモニタリングできることを確認できるようにするため
集計サービスを使用してレポートを作成する
初期設計では、各広告テクノロジー プロバイダに対し、必要なセキュリティ機能をサポートしているクラウド サービスにデプロイされた高信頼実行環境(TEE)で、独自の集計サービスのインスタンスを運用することを求めています。
集計サービスで唯一未加工のレポートにアクセスできるのが TEE のコードです。このコードはセキュリティ研究者、プライバシー アドボケイト、広告テクノロジーによって監査可能です。TEE が正確に承認されたソフトウェアを実行しており、データが安全に保たれていることを確認するために、コーディネーターが認証を行います。
コーディネーターには次のようないくつかの役割があります。
- 認証済みバイナリ イメージのリストを管理します。これらのイメージは、Google が定期的にリリースする、集計サービスのソフトウェア ビルドの暗号ハッシュです。これは再現可能なため、イメージが集計サービスのビルドと同じであることをすべての関係者が確認できます。
- 鍵の管理システムを運用します。ユーザーのデバイスの Chrome で集計可能レポートを暗号化するために暗号鍵が必要です。集計サービスのコードがバイナリ イメージに一致することを証明するために復号鍵が必要です。
- 集計可能レポートをトラッキングし、概要レポートの集計で再利用されるのを防ぎます。再利用により個人を特定できる情報が公開されるおそれがあるからです。
現在は完了しているオリジン トライアルでは、集計サービスのテストを行えるようにするため、Google はコーディネーターの役割を果たしました。長期的にこの役割を共有できる 1 つ以上の独立した当事者を見つけるための取り組みを行っています。
収集される情報の内容
概要レポートは、集計されたデータを詳細な広告側データやコンバージョン データと組み合わせて提供します。
たとえば、ある広告テクノロジー プロバイダが news.example で広告キャンペーンを実施するとします。ここでコンバージョンとは、shoes.example でユーザーが靴の広告をクリックし、靴の購入を完了したことを意味します。広告テクノロジー プロバイダは ID 1234567 のこの広告キャンペーンの概要レポートを受け取ります。このレポートでは、2022 年 1 月 22 日 の shoes.example におけるコンバージョンが 518 件であり、支払われた額の合計が $38,174 であったことが示されます。コンバージョンの 60% が、青いスニーカー(商品の SKU 9872)を購入したユーザーによるもので、40% は黄色いサンダル(商品の SKU 2643)を購入したユーザーによるものでした。キャンペーン ID は詳細な広告側データで、商品の SKU は詳細なコンバージョン データです。コンバージョン数と支払われた額の合計は集計データです。
コンバージョンは広告主や広告テクノロジー企業によって定義され、広告キャンペーンによって異なる場合があります。キャンペーンによっては、ユーザーが広告商品を購入するまでの広告クリック数を測定することもあれば、広告主のサイトへのアクセスにつながった広告ビューの数を測定することもあります。
集計前のブラウザデータの収集方法
概要レポートは複数の個人のグループのデータによって構成されます。まずはある個人のブラウザの操作から見てみましょう。
- あるユーザーがパブリッシャーのサイトにアクセスし、広告を表示したりクリックしたりします。これはアトリビューション ソース イベントと呼ばれます。
数分後、または数日後にユーザーがコンバージョンを実行します。これはアトリビューション トリガー イベントと呼ばれます。たとえば、商品の購入をコンバージョンと定義できます。
ユーザーが商品を購入します。 ブラウザ ソフトウェアは広告クリックや広告ビューをコンバージョン イベントと照合します。この照合結果に基づいて、ブラウザは広告テクノロジー プロバイダによって作られた特定のロジックを使用して集計可能レポートを作成します。
ブラウザはこのデータを暗号化し、少しの遅延の後、収集目的で広告テクノロジー サーバーに送信します。広告テクノロジー サーバーは、集計可能レポートから集約された分析情報にアクセスするために集計サービスを利用する必要があります。
ブラウザが集計可能レポートを広告テクノロジー サーバーに送信します。
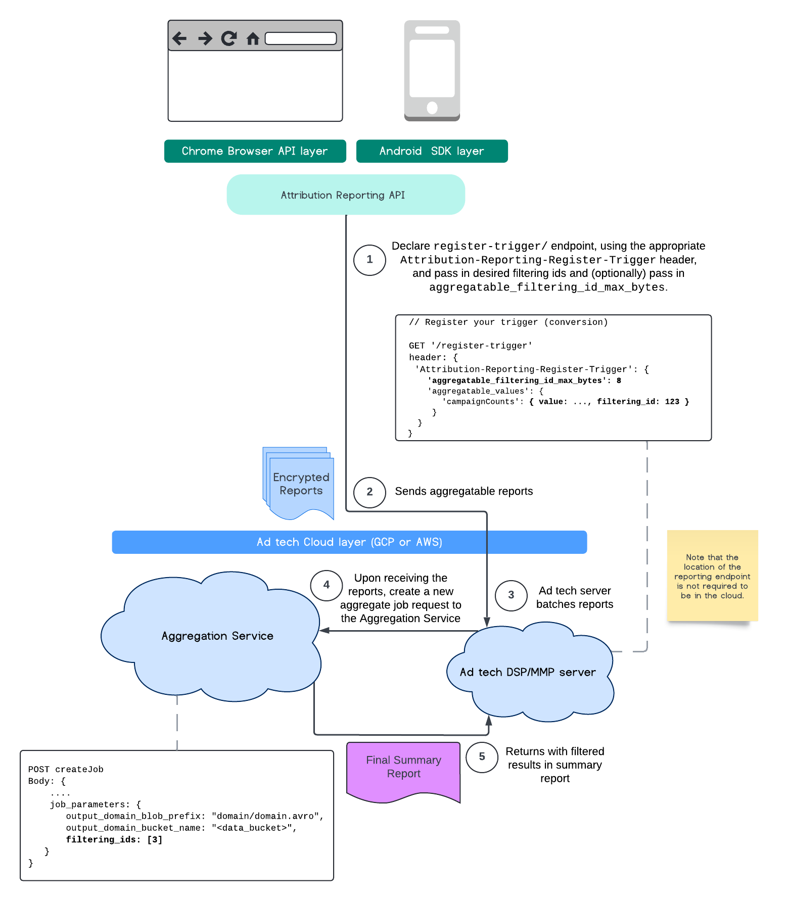
フィルタリング ID
アトリビューション レポート API と集計サービスでは、フィルタリング ID を使用して、集計可能なレポート内のすべての測定貢献度を一度に処理するのではなく、異なるケイデンスで測定を処理できます。
すべての値は文字列としてフォーマットする必要があり、大文字と小文字が区別されることに注意してください。HTTP ヘッダー Attribution-Reporting-Register-Trigger でアトリビューション トリガーのメタデータを返します。まず、次のことをおすすめします。
app.get('/register-trigger', async (req, res) => {
…
res.setHeader('Attribution-Reporting-Register-Trigger',
JSON.stringify({
"filtering_id_max_bytes": 1
"aggregatable_trigger_data": [{
"key_piece": "0x400",
"source_keys": ["campaignCounts"]
}],
"aggregatable_values": {
"campaignCounts": { "value": 32768, "filtering_id": "1" }
}
})
);
res.sendStatus(200);
…
});
集計可能レポートは、エンドポイント /.well-known/attribution-reporting/report-aggregate-attribution を定義した場所に送信されます。集計可能レポートのバッチが設定された集計サービスに送信され、処理されると、フィルタされた結果が最終的な概要レポートに反映されます。
アグリゲーション サービスのフィルタリング ID のガイドに進みます。Private Aggregation API のフィルタリング ID もご覧ください。
概要レポートを作成する
広告テクノロジー プロバイダが概要レポートを取得するには、次の手順を行う必要があります。
- 広告テクノロジーが個々のユーザーのブラウザから集計可能レポートを収集します。
- 広告テクノロジー プロバイダが集計可能レポートをバッチ化し、集計サービスにそのバッチを送信します。
- 集計サービスが、ワーカーによるデータ集計をスケジュールします。
- 集計ワーカーが、ノイズが付加されたデータ(データ用のプライバシー保護メカニズム)とともに集計可能レポートからデータを復号して集計します。
- 集計サービスが広告テクノロジー プロバイダに概要レポートを返します。
広告テクノロジーは概要レポートを使用して入札に情報を伝えたり、顧客にレポートを提供したりすることができます。概要レポートのフォーマットは JSON エンコード スキームです。
意見交換とフィードバックの提供
- 集計可能レポートと集計サービスについて確認し、質問やフィードバックを送信します。
- アトリビューション レポートのガイドをお読みください。
関連リソース
- アトリビューション レポートの概要(コンバージョンの測定)を参照してください
- 集計サービスの解説および詳細な設定手順を参照してください。
- プライバシー サンドボックスの詳細