ব্যবহারকারীদের মধ্যে সমষ্টিগত বিজ্ঞাপন রূপান্তর পরিমাপ করুন, ব্যক্তিগত ডেটা প্রকাশ না করে। পূর্বে সমষ্টিগত প্রতিবেদন নামে পরিচিত।
বাস্তবায়নের অবস্থা
- Chrome প্ল্যাটফর্মের অবস্থা
- এই API এর সাথে অংশগ্রহণ করুন এবং পরীক্ষা করুন ।
- API পরিবর্তনগুলির উপর নজর রাখুন।
অ্যাট্রিবিউশন রিপোর্টিং সারাংশ রিপোর্ট কী?
অ্যাট্রিবিউশন রিপোর্টিং API-এর মাধ্যমে কোনও বিজ্ঞাপন ক্লিক বা ভিউ কখন কোনও বিজ্ঞাপনদাতার সাইটে রূপান্তরের দিকে পরিচালিত করে, যেমন বিক্রয় বা সাইন-আপ, তা পরিমাপ করা সম্ভব হয়। API তৃতীয় পক্ষের কুকিজ বা এমন পদ্ধতির উপর নির্ভর করে না যা বিভিন্ন সাইট জুড়ে পৃথক ব্যবহারকারীদের সনাক্ত করতে ব্যবহার করা যেতে পারে।
এই API দুই ধরণের রিপোর্ট অফার করে। ইভেন্ট-স্তরের রিপোর্টগুলি ইতিমধ্যেই Chrome-এ পরীক্ষার জন্য উপলব্ধ, যা একটি নির্দিষ্ট বিজ্ঞাপন ক্লিক বা ভিউকে কম বিস্তারিত রূপান্তর ডেটার সাথে যুক্ত করে। ব্রাউজারটি বিভিন্ন সাইটের মধ্যে পরিচয় সংযোগ রোধ করার জন্য বিজ্ঞাপন প্রযুক্তি কোম্পানিগুলিকে রিপোর্ট পাঠাতে একাধিক দিন বিলম্ব করে।
একটি সারাংশ প্রতিবেদন (পূর্বে একটি সমষ্টিগত প্রতিবেদন হিসাবে পরিচিত) ব্যবহারকারীদের একটি গোষ্ঠীর জন্য সংকলিত হয় যাতে এটি কোনও ব্যক্তির সাথে সংযুক্ত না হয়। সারাংশ প্রতিবেদনগুলি ক্লিক এবং দেখার ডেটার জন্য নমনীয়তার সাথে ক্রয় মূল্য এবং কার্টের সামগ্রীর মতো বিস্তারিত রূপান্তর ডেটা অফার করে। এই প্রতিবেদনগুলি ইভেন্ট-স্তরের প্রতিবেদনের মতো একই পরিমাণে বিলম্বিত হয় না।
যদি আপনি ইতিমধ্যেই না করে থাকেন, তাহলে আমরা আপনাকে এই ডকুমেন্টের বাকি অংশ পড়ার আগে অ্যাট্রিবিউশন রিপোর্টিংয়ের সাধারণ সারসংক্ষেপটি পড়ার পরামর্শ দিচ্ছি।
আমাদের সারসংক্ষেপ প্রতিবেদনের প্রয়োজন কেন?

আজকাল, বিজ্ঞাপন রূপান্তর পরিমাপ প্রায়শই তৃতীয় পক্ষের কুকিজের উপর নির্ভর করে। ব্রাউজারগুলি তৃতীয় পক্ষের কুকিতে অ্যাক্সেস সীমাবদ্ধ করছে যাতে সাইট জুড়ে ব্যবহারকারীদের ট্র্যাক করা আরও কঠিন হয় এবং ব্যবহারকারীর গোপনীয়তা উন্নত হয়। অ্যাট্রিবিউশন রিপোর্টিং API বিজ্ঞাপন প্রযুক্তিবিদদের তৃতীয় পক্ষের কুকি ছাড়াই গোপনীয়তা-সংরক্ষণের উপায়ে কথোপকথন পরিমাপ করতে দেয়।
অ্যাট্রিবিউশন রিপোর্টিং API-এর ইভেন্ট-লেভেল রিপোর্টের বিপরীতে, যা একক ইভেন্ট (যেমন ক্লিক বা ভিউ) কে মোটা ডেটার সাথে যুক্ত করে, সারাংশ রিপোর্টগুলি বিস্তারিত রূপান্তর ডেটার সাথে সংযুক্ত সমষ্টিগত ডেটা (যেমন রূপান্তরিত ব্যবহারকারীর সংখ্যা) প্রদান করে (যেমন ব্যবহারকারীরা কোন নির্দিষ্ট পণ্য কিনেছেন)।
তৃতীয় পক্ষের কুকিজের বিপরীতে, অ্যাট্রিবিউশন রিপোর্টিং API থেকে রিপোর্টের ধরণগুলি কোনও সত্তাকে (যেমন বিজ্ঞাপন প্রযুক্তিবিদ, ক্রেতা, প্রকাশক, ইত্যাদি) একাধিক সাইট জুড়ে ব্যবহারকারীর ব্রাউজিং আচরণ "দেখতে" দেয় না, যদিও বিজ্ঞাপন রূপান্তর পরিমাপ করা সম্ভব করে তোলে।
ব্যবহারকারীর তথ্য কীভাবে সংগ্রহ এবং সংগৃহীত হয়?
অ্যাট্রিবিউশন রিপোর্টিং এপিআই-এর সাহায্যে, বিভিন্ন সাইট জুড়ে একজন ব্যবহারকারীর বিস্তারিত কার্যকলাপ এবং সম্ভাব্যভাবে বিভিন্ন সাইট জুড়ে ব্যবহারকারীর পরিচয়, তাদের ডিভাইসে ব্যবহারকারীর ব্রাউজারে গোপন রাখা হয়। এই ডেটা একটি সমষ্টিগত প্রতিবেদনে সংগ্রহ করা যেতে পারে এবং প্রতিটি প্রতিবেদন এনক্রিপ্ট করা হয় যাতে বিভিন্ন পক্ষ অন্তর্নিহিত ডেটা অ্যাক্সেস করতে না পারে।
একটি সারসংক্ষেপ প্রতিবেদন তৈরির প্রক্রিয়াটি নিম্নরূপ:
- সমষ্টিগত প্রতিবেদনগুলি প্রতিবেদনের উৎসে পাঠানো হয়, যা একটি বিজ্ঞাপন প্রযুক্তি প্রদানকারী দ্বারা পরিচালিত হয়।
- এই প্রতিবেদনগুলিতে অবস্থানের বিবরণ, ক্লিকের সংখ্যা, রূপান্তরের মূল্য (যেমন ক্রয় মূল্য), অথবা বিজ্ঞাপন প্রযুক্তি প্রদানকারীর দ্বারা নির্ধারিত অন্যান্য মেট্রিক্স অন্তর্ভুক্ত থাকতে পারে। প্রতিবেদনগুলি এনক্রিপ্ট করা হয়, তাই বিজ্ঞাপন প্রযুক্তিবিদরা কোনও পৃথক প্রতিবেদনের বিষয়বস্তু দেখতে বা অ্যাক্সেস করতে পারবেন না।
- বিজ্ঞাপন প্রযুক্তি প্রতিবেদনের উৎস একবার একত্রিতযোগ্য প্রতিবেদনগুলি পেয়ে গেলে, বিজ্ঞাপন প্রযুক্তিবিদ প্রতিবেদনগুলি একটি একত্রিতকরণ পরিষেবাতে পাঠান।
- আমাদের প্রাথমিক বাস্তবায়নে, অ্যাগ্রিগেশন পরিষেবাটি বিজ্ঞাপন প্রযুক্তি প্রদানকারী দ্বারা পরিচালিত হয় যার একটি বিশ্বস্ত এক্সিকিউশন এনভায়রনমেন্ট (TEE) ক্লাউডে হোস্ট করা হয়। সমন্বয়কারী যাচাই করেন যে শুধুমাত্র যাচাইকৃত সত্তাগুলির ডিক্রিপশন কীগুলিতে অ্যাক্সেস রয়েছে এবং অন্য কোনও মধ্যস্থতাকারী (বিজ্ঞাপন প্রযুক্তি, ক্লাউড প্রদানকারী, বা অন্য কোনও পক্ষ) অ্যাগ্রিগেশন প্রক্রিয়ার বাইরে সংবেদনশীল ডেটা অ্যাক্সেস এবং ডিক্রিপ্ট করতে পারবে না।
- অ্যাগ্রিগেশন পরিষেবাটি ডিক্রিপ্ট করা ডেটা একত্রিত করে এবং বিজ্ঞাপন প্রযুক্তি প্রদানকারীর কাছে একটি সারসংক্ষেপ প্রতিবেদন পাঠায়।
- সারাংশ প্রতিবেদনে সম্মিলিত ডেটার একটি সারাংশ অন্তর্ভুক্ত থাকে। বিজ্ঞাপন প্রযুক্তি প্রদানকারী সারাংশ প্রতিবেদনটি পড়তে এবং ব্যবহার করতে পারেন।

যেহেতু পৃথক প্রতিবেদনে ক্রস-সাইট ব্যবহারকারীর আচরণের তথ্য থাকতে পারে, তাই অ্যাগ্রিগেশন পরিষেবাকে অবশ্যই এই তথ্যটিকে ব্যক্তিগত হিসাবে বিবেচনা করতে হবে। পরিষেবাটি নিশ্চিত করবে যে অন্য কোনও সত্তা ব্যক্তিগত, এনক্রিপ্ট না করা অ্যাট্রিবিউশন রিপোর্টগুলিতে অ্যাক্সেস পেতে না পারে। তদুপরি, পরিষেবাটি নিজেই কোনও গোপনীয়তা-আক্রমণকারী পদক্ষেপ গ্রহণ করবে না।
অ্যাগ্রিগেশন পরিষেবাটি আসলে নিরাপদ কিনা তা যাচাই করার জন্য, পরিষেবাটির অবশ্যই প্রযুক্তিগত এবং সাংগঠনিক সুরক্ষা ব্যবস্থা থাকতে হবে যা গ্রাহক নিরীক্ষার মাধ্যমে যাচাইযোগ্য। এই সুরক্ষা ব্যবস্থাগুলি অর্থপূর্ণ:
- ব্যক্তিগত ব্যবহারকারীরা, যারা তাদের ব্যক্তিগত তথ্য জানতে পারেন, শুধুমাত্র সামগ্রিকভাবে অ্যাক্সেস করতে পারবেন, কোনও একক সত্তা দ্বারা নয়
- বিজ্ঞাপন প্রযুক্তিবিদরা, যারা যাচাই করতে পারেন যে একত্রিতকরণ প্রক্রিয়াটি বৈধ ডেটা ব্যবহার করে এবং যথাযথভাবে পর্যবেক্ষণ করা যেতে পারে
সমষ্টি পরিষেবার মাধ্যমে প্রতিবেদন তৈরি করুন
প্রাথমিক নকশায় প্রতিটি বিজ্ঞাপন প্রযুক্তি প্রদানকারীকে তাদের নিজস্ব অ্যাগ্রিগেশন পরিষেবা পরিচালনা করতে বলা হয়েছে, একটি বিশ্বস্ত এক্সিকিউশন পরিবেশে (TEE) যা একটি ক্লাউড পরিষেবাতে স্থাপন করা হয়েছে যা প্রয়োজনীয় সুরক্ষা বৈশিষ্ট্যগুলিকে সমর্থন করে।
TEE-এর কোডই অ্যাগ্রিগেশন সার্ভিসের একমাত্র জায়গা যেখানে কাঁচা রিপোর্টের অ্যাক্সেস রয়েছে—এই কোডটি নিরাপত্তা গবেষক, গোপনীয়তা সমর্থক এবং বিজ্ঞাপন প্রযুক্তিবিদদের দ্বারা নিরীক্ষণযোগ্য হবে। TEE সঠিক অনুমোদিত সফ্টওয়্যারটি চালাচ্ছে এবং ডেটা সুরক্ষিত আছে কিনা তা নিশ্চিত করার জন্য, সমন্বয়কারী সত্যায়ন করেন।
সমন্বয়কারীর বেশ কয়েকটি দায়িত্ব রয়েছে:
- অনুমোদিত বাইনারি ছবির একটি তালিকা বজায় রাখুন। এই ছবিগুলি হল অ্যাগ্রিগেশন সার্ভিস সফটওয়্যার বিল্ডের ক্রিপ্টোগ্রাফিক হ্যাশ , যা Google পর্যায়ক্রমে প্রকাশ করবে। এটি পুনরুৎপাদনযোগ্য হবে যাতে যেকোনো পক্ষ যাচাই করতে পারে যে ছবিগুলি অ্যাগ্রিগেশন সার্ভিস বিল্ডের সাথে অভিন্ন।
- একটি কী ম্যানেজমেন্ট সিস্টেম পরিচালনা করুন। ব্যবহারকারীর ডিভাইসে Chrome-এ অ্যাগ্রিগেটেবল রিপোর্ট এনক্রিপ্ট করার জন্য এনক্রিপশন কী প্রয়োজন। অ্যাগ্রিগেটেবল সার্ভিস কোড বাইনারি ইমেজের সাথে মেলে কিনা তা প্রমাণ করার জন্য ডিক্রিপশন কী প্রয়োজন।
- সারাংশ প্রতিবেদনের জন্য একত্রিতকরণে পুনঃব্যবহার রোধ করতে সমষ্টিগত প্রতিবেদনগুলি ট্র্যাক করুন, কারণ পুনঃব্যবহার ব্যক্তিগত শনাক্তকরণ তথ্য (PII) প্রকাশ করতে পারে।
বর্তমানে সম্পূর্ণ অরিজিন ট্রায়ালে অ্যাগ্রিগেশন পরিষেবার পরীক্ষা উপলব্ধ করার জন্য, গুগল সমন্বয়কারীর ভূমিকা পালন করেছে। দীর্ঘমেয়াদে, আমরা এক বা একাধিক স্বাধীন সত্তা চিহ্নিত করার জন্য কাজ করছি যারা এই ভূমিকা ভাগ করে নিতে পারে।
কোন তথ্য সংগৃহীত হয়?
সারাংশ প্রতিবেদনগুলি বিস্তারিত বিজ্ঞাপন-সাইড এবং রূপান্তর ডেটার সাথে একত্রিত ডেটার সংমিশ্রণ অফার করে।
উদাহরণস্বরূপ, একজন বিজ্ঞাপন প্রযুক্তি প্রদানকারী news.example এ একটি বিজ্ঞাপন প্রচারণা চালান, যেখানে একটি রূপান্তর একজন ব্যবহারকারীকে জুতার জন্য একটি বিজ্ঞাপনে ক্লিক করে এবং shoes.example এ জুতা কেনা সম্পন্ন করে। বিজ্ঞাপন প্রযুক্তিবিদ এই বিজ্ঞাপন প্রচারণার জন্য একটি সারসংক্ষেপ প্রতিবেদন পান যার আইডি 1234567 , যেখানে বলা হয়েছে যে 12 জানুয়ারী, 2022 তারিখে shoes.example এ 518টি রূপান্তর করা হয়েছিল, যার মোট ব্যয় ছিল $38,174 । 60% রূপান্তর ছিল SKU 9872 পণ্য সহ নীল স্নিকার্স কিনেছিলেন এমন ব্যবহারকারীদের কাছ থেকে এবং 40% ব্যবহারকারী ছিলেন যারা SKU 2643 পণ্য সহ হলুদ স্যান্ডেল কিনেছিলেন। প্রচারণা আইডি হল বিস্তারিত বিজ্ঞাপন-সাইড ডেটা, যখন পণ্য SKU হল বিস্তারিত রূপান্তর ডেটা। রূপান্তরের সংখ্যা এবং মোট ব্যয় হল সমষ্টিগত ডেটা।
বিজ্ঞাপনদাতা বা বিজ্ঞাপন প্রযুক্তি কোম্পানির দ্বারা রূপান্তরগুলি সংজ্ঞায়িত করা হয় এবং বিভিন্ন বিজ্ঞাপন প্রচারণার জন্য এটি ভিন্ন হতে পারে। একটি প্রচারণা একজন ব্যবহারকারীর দ্বারা বিজ্ঞাপনে ক্লিক করা বিজ্ঞাপনের সংখ্যা পরিমাপ করতে পারে যা বিজ্ঞাপনদাতার সাইট পরিদর্শনের দিকে পরিচালিত করে। আরেকটি প্রচারণা পরিমাপ করতে পারে যে কতগুলি বিজ্ঞাপন ভিউ বিজ্ঞাপনদাতার সাইট পরিদর্শনের দিকে পরিচালিত করেছে।
একত্রিত করার আগে ব্রাউজারের ডেটা কীভাবে ক্যাপচার করা হয়?
যেহেতু সারাংশ প্রতিবেদনগুলি একদল ব্যক্তির তথ্য দিয়ে তৈরি, তাই আসুন একজন ব্যক্তির ব্রাউজারের ক্রিয়া দিয়ে শুরু করি।
- একজন ব্যবহারকারী একটি প্রকাশকের সাইটে যান এবং একটি বিজ্ঞাপন দেখেন বা ক্লিক করেন, যা অন্যথায় একটি অ্যাট্রিবিউশন সোর্স ইভেন্ট হিসাবে পরিচিত।
কয়েক মিনিট বা দিন পরে ব্যবহারকারী রূপান্তরিত হয়, যা অন্যথায় একটি অ্যাট্রিবিউশন ট্রিগার ইভেন্ট হিসাবে পরিচিত। উদাহরণস্বরূপ, একটি রূপান্তরকে একটি পণ্য ক্রয় হিসাবে সংজ্ঞায়িত করা যেতে পারে।

ব্যবহারকারী পণ্যটি ক্রয় করেন। ব্রাউজার সফটওয়্যারটি বিজ্ঞাপন ক্লিক বা ভিউকে রূপান্তর ইভেন্টের সাথে মেলায়। এই মিলের উপর ভিত্তি করে, ব্রাউজারটি একটি বিজ্ঞাপন প্রযুক্তি প্রদানকারী দ্বারা তৈরি নির্দিষ্ট যুক্তি সহ একটি সমষ্টিগত প্রতিবেদন তৈরি করে।
ব্রাউজারটি এই ডেটা এনক্রিপ্ট করে এবং কিছুক্ষণ বিলম্বের পর, এটি সংগ্রহের জন্য একটি বিজ্ঞাপন প্রযুক্তি সার্ভারে পাঠায়। এই সমষ্টিগত প্রতিবেদনগুলি থেকে সমষ্টিগত অন্তর্দৃষ্টি অ্যাক্সেস করার জন্য বিজ্ঞাপন প্রযুক্তি সার্ভারকে একটি সমষ্টিগত পরিষেবার উপর নির্ভর করতে হবে।

ব্রাউজার অ্যাড টেক সার্ভারে সমষ্টিগত প্রতিবেদন পাঠায়।
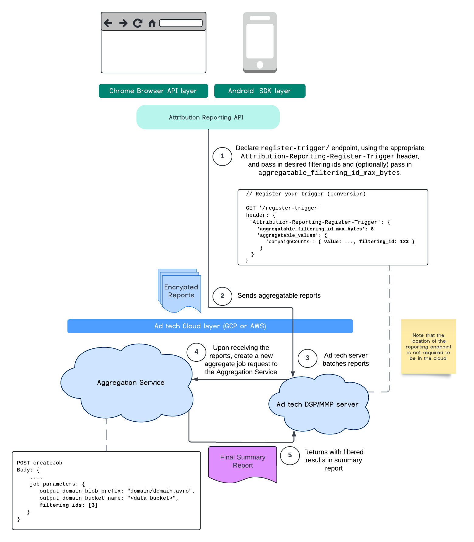
ফিল্টারিং আইডি
অ্যাট্রিবিউশন রিপোর্টিং এপিআই এবং অ্যাগ্রিগেশন সার্ভিস ফিল্টারিং আইডি ব্যবহারের মাধ্যমে বিভিন্ন ক্যাডেন্সে পরিমাপ প্রক্রিয়াকরণের অনুমতি দেয়, একবারে একটি সমষ্টিগত প্রতিবেদনে সমস্ত পরিমাপ অবদান প্রক্রিয়া করার পরিবর্তে।

মনে রাখবেন যে সমস্ত মান স্ট্রিং হিসেবে ফর্ম্যাট করা উচিত এবং কেস-সংবেদনশীল হতে হবে। আপনার HTTP হেডার Attribution-Reporting-Register-Trigger এ অ্যাট্রিবিউশন ট্রিগার মেটাডেটা দিয়ে প্রতিক্রিয়া জানানো উচিত। শুরু করার জন্য আমরা নিম্নলিখিতগুলি সুপারিশ করছি:
app.get('/register-trigger', async (req, res) => {
…
res.setHeader('Attribution-Reporting-Register-Trigger',
JSON.stringify({
"filtering_id_max_bytes": 1
"aggregatable_trigger_data": [{
"key_piece": "0x400",
"source_keys": ["campaignCounts"]
}],
"aggregatable_values": {
"campaignCounts": { "value": 32768, "filtering_id": "1" }
}
})
);
res.sendStatus(200);
…
});
সমষ্টিগত প্রতিবেদনগুলি আপনার এন্ডপয়েন্ট /.well-known/attribution-reporting/report-aggregate-attribution সংজ্ঞায়িত স্থানে পাঠানো হবে। আপনার সমষ্টিগত প্রতিবেদনের ব্যাচগুলি আপনার সমষ্টিগত পরিষেবা সেট আপ এবং প্রক্রিয়াকরণে পাঠানো হয়ে গেলে, আপনার ফিল্টার করা ফলাফলগুলি আপনার চূড়ান্ত সারাংশ প্রতিবেদনের মধ্যে প্রতিফলিত হওয়া উচিত।
Aggregation Service- এ আমাদের ফিল্টারিং আইডি নির্দেশিকাটি চালিয়ে যান। Private Aggregation API- এর জন্য ফিল্টারিং আইডিগুলিও দেখুন।
একটি সারসংক্ষেপ প্রতিবেদন তৈরি করুন
বিজ্ঞাপন প্রযুক্তি প্রদানকারীদের একটি সারাংশ প্রতিবেদন পুনরুদ্ধার করার জন্য, নিম্নলিখিত পদক্ষেপগুলি গ্রহণ করতে হবে:
- বিজ্ঞাপন প্রযুক্তিবিদরা পৃথক ব্যবহারকারীর ব্রাউজার থেকে সমষ্টিগত প্রতিবেদন সংগ্রহ করে।
- বিজ্ঞাপন প্রযুক্তি প্রদানকারী সমষ্টিগত প্রতিবেদনগুলিকে ব্যাচ করে এবং ব্যাচগুলিকে সমষ্টিগত পরিষেবাতে পাঠায়।
- অ্যাগ্রিগেশন পরিষেবা একজন কর্মীকে ডেটা একত্রিত করার সময়সূচী নির্ধারণ করে।
- অ্যাগ্রিগেশন কর্মী অ্যাগ্রিগেটেবল রিপোর্ট থেকে ডেটা ডিক্রিপ্ট করে এবং একত্রিত করে, সাথে নয়েজড ডেটা (ডেটার জন্য একটি গোপনীয়তা ব্যবস্থা)।
- অ্যাগ্রিগেশন পরিষেবাটি সারাংশ প্রতিবেদনটি বিজ্ঞাপন প্রযুক্তি প্রদানকারীর কাছে ফেরত পাঠায়।
বিজ্ঞাপন প্রযুক্তিবিদরা বিডিং সম্পর্কে অবহিত করতে এবং তাদের নিজস্ব গ্রাহকদের প্রতিবেদন প্রদানের জন্য সারাংশ প্রতিবেদন ব্যবহার করতে পারেন। একটি JSON-এনকোডেড স্কিম হল সারাংশ প্রতিবেদনের ফর্ম্যাট।
অংশগ্রহণ করুন এবং মতামত শেয়ার করুন
আপনি এই API এর সাথে অংশগ্রহণ এবং পরীক্ষা করতে পারেন।
- সমষ্টিগত প্রতিবেদন এবং সমষ্টিগত পরিষেবা সম্পর্কে পড়ুন, প্রশ্ন জিজ্ঞাসা করুন এবং প্রতিক্রিয়া জানান।
- অ্যাট্রিবিউশন রিপোর্টিং নির্দেশিকাগুলি পড়ুন।
আরও জানুন
- অ্যাট্রিবিউশন রিপোর্টিং (রূপান্তর পরিমাপ) এর ভূমিকা পড়ুন।
- অ্যাগ্রিগেশন সার্ভিস এক্সপ্লেনার এবং বিস্তারিত সেটআপ নির্দেশাবলী পড়ুন।
- প্রাইভেসি স্যান্ডবক্সে খনন করা