إعداد تقارير الإحالة: إنشاء تقارير موجزة

قياس الإحالات الناجحة للإعلانات المجمّعة على مستوى المستخدمين، بدون الكشف عن البيانات الفردية كانت تُعرف سابقًا باسم التقارير المجمّعة.

حالة التنفيذ

ما هو تقرير الملخّص في Attribution Reporting API؟

تتيح واجهة برمجة التطبيقات Attribution Reporting API إمكانية قياس الحالات التي تؤدّي فيها النقرة على الإعلان أو مشاهدته إلى إحالة ناجحة على موقع المعلِن، مثل عملية بيع أو اشتراك. لا تعتمد واجهة برمجة التطبيقات على ملفات تعريف الارتباط التابعة لجهات خارجية أو الآليات التي يمكن استخدامها لتحديد هوية المستخدِمين الفرديين على مستوى المواقع الإلكترونية.

توفّر واجهة برمجة التطبيقات هذه نوعَين من التقارير. تتوفّر التقارير على مستوى الحدث حاليًا للاختبار في Chrome، وهي تربط نقرة أو مشاهدة معيّنة للإعلان ببيانات إحالات ناجحة أقل تفصيلاً. يؤخّر المتصفّح إرسال التقارير إلى شركات تكنولوجيا الإعلان لعدّة أيام لمنع ربط الهوية على مستوى المواقع الإلكترونية.

يتم تجميع تقرير ملخّص (يُعرف سابقًا باسم تقرير مجمّع) لمجموعة من المستخدمين، وذلك لكي لا يمكن ربطه بأي مستخدم فردي. تقدّم تقارير الملخّص بيانات مفصّلة عن الإحالات الناجحة، مثل قيمة الشراء ومحتوى سلّة التسوّق، مع إمكانية تعديل بيانات النقرات والمشاهدات. ولا يتم تأخير هذه التقارير بالقدر نفسه الذي يتم به تأخير التقارير على مستوى الحدث.

إذا لم يسبق لك ذلك، ننصحك بقراءة نظرة عامة على Attribution Reporting قبل قراءة بقية هذا المستند.

لماذا نحتاج إلى تقارير موجزة؟

يمكن تجميع الإحالات الناجحة لمجموعة من المستخدمين الذين يتّخذون الإجراء نفسه في متصفّحهم (مثل شراء زوج من الأحذية).
مجموعة من المستخدِمين الذين يتّخذون الإجراء نفسه ويتم تجميع إحالاتهم الناجحة.

في الوقت الحالي، يعتمد قياس الإحالات الناجحة للإعلانات غالبًا على ملفات تعريف الارتباط التابعة لجهات خارجية. تحظر المتصفّحات إمكانية الوصول إلى ملفات تعريف الارتباط التابعة لجهات خارجية لتصعّب تتبُّع المستخدمين على المواقع الإلكترونية وتحسّن خصوصية المستخدم. تسمح واجهة برمجة التطبيقات Attribution Reporting API لتقنيات الإعلان بقياس الإحالات الناجحة بطريقة تحافظ على الخصوصية، بدون ملفات تعريف الارتباط الخارجية.

على عكس التقارير على مستوى الحدث في Attribution Reporting API التي تربط الأحداث الفردية (مثل النقرات أو مرّات المشاهدة) بالبيانات المجزّأة، تقدّم التقارير الموجزة بيانات مجمّعة (مثل عدد المستخدمين الذين أجروا إحالات ناجحة) مرتبطة ببيانات مفصّلة عن الإحالات الناجحة (مثل المنتج المحدّد الذي اشتراه المستخدمون).

على عكس ملفات تعريف الارتباط التابعة لجهات خارجية، لا تسمح أنواع التقارير من Attribution Reporting API لأي جهة (مثل تكنولوجيا الإعلان أو المشترين أو الناشرين أو غير ذلك) "بالاطّلاع" على سلوك التصفّح الخاص بالمستخدم على مواقع إلكترونية متعدّدة، مع إتاحة إمكانية قياس الإحالات الناجحة للإعلانات.

كيف يتم تسجيل بيانات المستخدمين وتجميعها؟

باستخدام Attribution Reporting API، يتم الحفاظ على خصوصية النشاط التفصيلي للمستخدم الفردي على مستوى المواقع الإلكترونية، وربما هوية المستخدم على مستوى المواقع الإلكترونية، وذلك من خلال متصفّح المستخدم على جهازه. ويمكن جمع هذه البيانات في تقرير قابل للتجميع، ويتم تشفير كل تقرير لمنع جهات مختلفة من الوصول إلى البيانات الأساسية.

في ما يلي خطوات إنشاء تقرير ملخّص:

  1. يتم إرسال التقارير القابلة للتجميع إلى مصدر إعداد التقارير الذي يديره أحد مزوّدي تكنولوجيا الإعلان.
    • قد تتضمّن هذه التقارير تفاصيل الموقع الجغرافي أو عدد النقرات أو قيمة الإحالة الناجحة (مثل سعر الشراء) أو مقاييس أخرى يحدّدها مقدّم تكنولوجيا الإعلان. تكون التقارير مشفّرة، لذا لا يمكن لتكنولوجيات الإعلان الاطّلاع على محتوى أي تقرير فردي أو الوصول إليه.
  2. بعد أن يتلقّى مصدر إعداد التقارير الخاص بتكنولوجيا الإعلان التقارير القابلة للتجميع، يرسل مزوّد تكنولوجيا الإعلان التقارير إلى خدمة تجميع البيانات.
    • في عملية التنفيذ الأولية، يتولّى مزوّد تقنية الإعلان تشغيل خدمة التجميع باستخدام بيئة تنفيذ موثوقة (TEE) مستضافة على السحابة الإلكترونية. يتأكّد المنسّق من أنّ الجهات التي تم التحقّق منها فقط يمكنها الوصول إلى مفاتيح فك التشفير، وأنه لا يمكن لأي وسيط آخر (مثل تكنولوجيا الإعلان أو مقدّم خدمة السحابة الإلكترونية أو أي جهة أخرى) الوصول إلى البيانات الحسّاسة وفك تشفيرها خارج عملية التجميع.
  3. تجمع خدمة تجميع البيانات بين البيانات التي تم فك تشفيرها وتُخرج تقريرًا موجزًا لمقدّم تكنولوجيا الإعلان.
    • يتضمّن التقرير الموجز ملخّصًا للبيانات المجمّعة. يمكن لمزوّد تكنولوجيا الإعلان قراءة التقرير الموجز واستخدامه.
يتم تمثيل عملية إنشاء تقرير موجز من خلال تقارير مشفّرة يتم إرسالها إلى خادم تجميع البيانات. يرسل خادم أداة الجمع البيانات إلى خدمة تجميع آمنة تتضمّن مفتاحًا لفك تشفير البيانات وإنشاء التقرير الموجز. بعد ذلك، يتم إرسال التقرير مرة أخرى إلى مزوّد تقنية الإعلان.
للحصول على مخطط تسلسلي كامل، يُرجى الرجوع إلى مقدمة عن Attribution Reporting API.

بما أنّ التقارير الفردية قد تحتوي على معلومات حول سلوك المستخدم على مستوى مواقع إلكترونية متعددة، يجب أن تتعامل خدمة التجميع مع هذه المعلومات على أنّها خاصة. ستحرص الخدمة على عدم تمكّن أي جهة أخرى من الوصول إلى تقارير تحديد المصدر الفردية غير المشفّرة. علاوةً على ذلك، يجب ألا تتضمّن الخدمة نفسها أي إجراءات تنتهك الخصوصية.

وللتحقّق من أنّ خدمة التجميع آمنة بالفعل، يجب أن تتضمّن الخدمة ضمانات فنية وتنظيمية يمكن للمستهلك التحقّق منها من خلال التدقيق. تُعدّ إجراءات الوقاية هذه مهمّة لما يلي:

  • يمكن الوصول إلى بيانات المستخدمين الفرديين، الذين يمكنهم معرفة بياناتهم الفردية، بشكل مجمّع فقط وليس من خلال أي كيان فردي.
  • شركات تكنولوجيا الإعلان التي يمكنها التأكّد من أنّ عملية التجميع تستخدم بيانات صالحة ويمكن مراقبتها بشكل مناسب

إنشاء تقارير باستخدام "خدمة تجميع البيانات"

يتطلّب التصميم الأوّلي أن يشغّل كل مزوّد لتقنية الإعلان نسخة خاصة به من خدمة التجميع، وذلك في بيئة تنفيذ موثوقة (TEE) يتم نشرها على خدمة سحابية تتوافق مع ميزات الأمان المطلوبة.

إنّ رمز بيئة التنفيذ الموثوقة هو المكان الوحيد في "خدمة تجميع البيانات" الذي يمكنه الوصول إلى التقارير الأولية، ويمكن أن يراجعه باحثو الأمان والمدافعون عن الخصوصية وشركات تكنولوجيا الإعلان. للتأكّد من أنّ بيئة التنفيذ الموثوقة (TEE) تشغّل البرنامج المعتمد نفسه وأنّ البيانات تظل آمنة، ينفّذ المنسّق عملية إثبات صحة.

يتحمّل المنسّق عدة مسؤوليات، وهي:

  • الاحتفاظ بقائمة بصور ثنائية معتمَدة هذه الصور هي تجزئة تشفيرية لإنشاءات برامج خدمة التجميع التي ستصدرها Google بشكل دوري. سيكون هذا الإجراء قابلاً للتكرار، ما يتيح لأي جهة التحقّق من أنّ الصور مطابقة لعمليات إنشاء خدمة التجميع.
  • تشغيل نظام إدارة المفاتيح مفاتيح التشفير مطلوبة لكي يشفّر متصفّح Chrome التقارير القابلة للتجميع على جهاز المستخدم. مفاتيح فك التشفير ضرورية لإثبات أنّ رمز "خدمة تجميع البيانات" يتطابق مع الصور الثنائية.
  • تتبُّع التقارير القابلة للتجميع لمنع إعادة استخدامها في التجميع لتقارير الملخّصات، لأنّ إعادة الاستخدام قد تكشف معلومات تحديد الهوية الشخصية.

لإتاحة اختبار خدمة التجميع في التجربة الأصلية المكتملة الآن، تولّت Google دور المنسّق. على المدى الطويل، نعمل على تحديد جهة واحدة أو أكثر من الجهات المستقلة التي يمكنها مشاركة هذا الدور.

ما هي المعلومات التي يتم تسجيلها؟

تقدّم التقارير الموجزة مزيجًا من البيانات المجمّعة إلى جانب بيانات تفصيلية حول الإعلانات والإحالات الناجحة.

على سبيل المثال، يطلق أحد مقدّمي تكنولوجيا الإعلان حملة إعلانية على news.example، حيث تمثّل الإحالة الناجحة نقر أحد المستخدِمين على إعلان عن أحذية وإكمال عملية شراء أحذية على shoes.example. تتلقّى تكنولوجيا الإعلان تقريرًا موجزًا عن هذه الحملة الإعلانية التي تحمل رقم التعريف 1234567، ويوضّح التقرير أنّه تم تسجيل 518 إحالة ناجحة على shoes.example في 12 كانون الثاني (يناير) 2022، بإجمالي إنفاق يبلغ 38,174 دولار أمريكي. كانت %60 من الإحالات الناجحة من مستخدمين اشتروا أحذية رياضية زرقاء برمز التخزين التعريفي 9872، و%40 من مستخدمين اشتروا صنادل صفراء برمز التخزين التعريفي 2643. رقم تعريف الحملة هو بيانات مفصّلة من جهة الإعلان، بينما رموز التخزين التعريفية للمنتجات هي بيانات مفصّلة للإحالات الناجحة. عدد الإحالات الناجحة وإجمالي الإنفاق هما بيانات مجمَّعة.

يحدّد المعلِن أو شركة تكنولوجيا الإعلان الإحالات الناجحة، وقد تختلف الإحالات الناجحة باختلاف الحملات الإعلانية. يمكن أن تقيس إحدى الحملات عدد النقرات على الإعلانات التي تلاها شراء المستخدم للمنتج المُعلن عنه. يمكن أن تقيس حملة أخرى عدد مرّات مشاهدة الإعلان التي أدّت إلى زيارات إلى الموقع الإلكتروني للمعلِن.

كيف يتم تسجيل بيانات المتصفّح قبل تجميعها؟

بما أنّ التقارير الموجزة تتكوّن من بيانات مجموعة من الأفراد، لنبدأ بإجراءات متصفّح أحد الأفراد.

  1. يزور المستخدم موقعًا إلكترونيًا خاصًا بالناشر ويشاهد إعلانًا أو ينقر عليه، ويُعرف ذلك باسم حدث مصدر تحديد المصدر.
  2. وبعد بضع دقائق أو أيام، يُجري المستخدِم إحالة ناجحة، ويُعرف ذلك باسم حدث بدء تحديد المصدر. على سبيل المثال، يمكن تعريف الإحالة الناجحة على أنّها عملية شراء منتج.

    يشتري المستخدم المنتج.
  3. يتطابق برنامج المتصفّح مع النقرة على الإعلان أو مشاهدته مع حدث الإحالة الناجحة. واستنادًا إلى هذه المطابقة، ينشئ المتصفّح تقريرًا قابلاً للتجميع باستخدام منطق محدّد أنشأه أحد مقدّمي تكنولوجيا الإعلان.

  4. يشفّر المتصفّح هذه البيانات، وبعد تأخير بسيط، يرسلها إلى خادم تكنولوجيا الإعلان لجمعها. يجب أن يعتمد خادم تقنية الإعلانات على خدمة تجميع للوصول إلى الإحصاءات المجمّعة من هذه التقارير القابلة للتجميع.

    يرسل المتصفّح تقريرًا قابلاً للتجميع إلى خادم تكنولوجيا الإعلان.

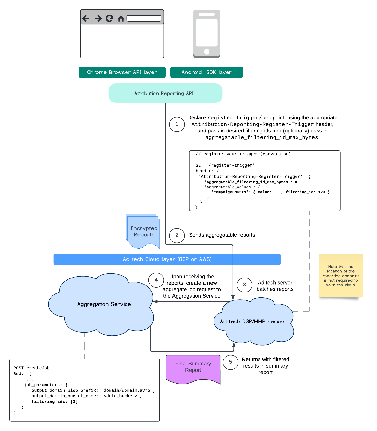
فلترة أرقام التعريف

تسمح واجهة برمجة التطبيقات Attribution Reporting وخدمة تجميع البيانات باستخدام أرقام تعريف الفلترة لمعالجة القياسات بوتيرة مختلفة بدلاً من الاضطرار إلى معالجة جميع مساهمات القياس في تقرير قابل للتجميع في وقت واحد.

مخطّط ARA
مخطّط سير عملية Attribution Reporting API

يُرجى العلم أنّه يجب تنسيق جميع القيم كسلاسل وأنّها حساسة لحالة الأحرف. يجب الردّ باستخدام البيانات الوصفية الخاصة بمشغّل تحديد المصدر في عنوان HTTP Attribution-Reporting-Register-Trigger. ننصحك باتّباع الخطوات التالية للبدء:

   app.get('/register-trigger', async (req, res) => {
      
      res.setHeader('Attribution-Reporting-Register-Trigger',
         JSON.stringify({
               "filtering_id_max_bytes": 1
               "aggregatable_trigger_data": [{
                     "key_piece": "0x400",
                     "source_keys": ["campaignCounts"]
               }],
               "aggregatable_values": {
                     "campaignCounts": { "value": 32768, "filtering_id": "1" }
               }
         })
      );
      res.sendStatus(200);
      
   });

سيتم إرسال التقارير القابلة للتجميع إلى المكان الذي حدّدت فيه نقطة النهاية /.well-known/attribution-reporting/report-aggregate-attribution. بعد إرسال مجموعات من التقارير القابلة للتجميع إلى خدمة تجميع البيانات التي أعددتها ومعالجتها، من المفترض أن تظهر نتائجك المفلترة في تقرير الملخّص النهائي.

انتقِل إلى دليل فلترة المعرّفات في خدمة التجميع. يمكنك أيضًا الاطّلاع على فلترة المعرّفات في Private Aggregation API.

إنشاء تقرير ملخّص

على مزوّدي تكنولوجيا الإعلان اتّباع الخطوات التالية لاسترداد تقرير ملخّص:

  1. تجمع تكنولوجيا الإعلان التقارير القابلة للتجميع من متصفّحات المستخدمين الفرديين.
  2. يجمّع مزوّد تكنولوجيا الإعلان التقارير القابلة للتجميع ويرسلها إلى خدمة تجميع البيانات.
  3. تجدول خدمة تجميع البيانات عاملاً لتجميع البيانات.
  4. يفك عامل تجميع البيانات ترميز البيانات ويجمعها من التقارير القابلة للتجميع، بالإضافة إلى البيانات المشوّشة (وهي آلية لحماية خصوصية البيانات).
  5. تعرض خدمة تجميع البيانات التقرير الموجَز لمزوّد تكنولوجيا الإعلان.

يمكن أن تستخدم تقنية الإعلان التقرير الموجز لإبلاغ عروض الأسعار وتقديم تقارير لعملائها. المخطط المرمّز بتنسيق JSON هو التنسيق المستخدَم في التقارير الملخّصة.

التفاعل مع الملاحظات ومشاركتها

يمكنك المشاركة في هذه الواجهة وتجربتها.

مزيد من المعلومات