Attribution Reporting: generazione di report di riepilogo

Misura le conversioni degli annunci aggregate tra gli utenti, senza rivelare i dati individuali. Precedentemente noti come report aggregati.

Stato dell'implementazione

Che cos'è un report di riepilogo Attribution Reporting?

L'API Attribution Reporting consente di misurare quando un clic o una visualizzazione dell'annuncio genera una conversione sul sito di un inserzionista, ad esempio una vendita o una registrazione. L'API non si basa su cookie di terze parti o meccanismi che possono essere utilizzati per identificare i singoli utenti sui siti.

Questa API offre due tipi di report. I report a livello di evento sono già disponibili per i test in Chrome, che associano un clic o una visualizzazione di un annuncio specifico a dati di conversione meno dettagliati. Il browser ritarda l'invio dei report alle società di tecnologia pubblicitaria per più giorni per impedire il collegamento delle identità tra i siti.

Un report di riepilogo (precedentemente noto come report aggregato) viene compilato per un gruppo di utenti in modo che non possa essere collegato a nessun individuo. I report di riepilogo offrono dati dettagliati sulle conversioni, come il valore di acquisto e i contenuti del carrello, con flessibilità per i dati su clic e visualizzazioni. Questi report non vengono ritardati nella stessa misura dei report a livello di evento.

Se non l'hai ancora fatto, ti consigliamo di leggere la panoramica generale dei report sull'attribuzione prima di leggere il resto di questo documento.

Perché abbiamo bisogno dei report riepilogativi?

Una raccolta di utenti che eseguono la stessa azione nel browser (ad esempio, l'acquisto di un paio di scarpe) può aggregare le conversioni.
Un insieme di utenti che eseguono la stessa azione e le cui conversioni vengono aggregate.

Oggi, la misurazione delle conversioni degli annunci si basa spesso sui cookie di terze parti. I browser stanno limitando l'accesso ai cookie di terze parti per rendere più difficile il monitoraggio degli utenti tra i siti e migliorare la privacy degli utenti. L'API Attribution Reporting consente alle tecnologie pubblicitarie di misurare le conversazioni in modo rispettoso della privacy, senza cookie di terze parti.

A differenza dei report a livello di evento dell'API Attribution Reporting, che associano singoli eventi (come clic o visualizzazioni) a dati approssimativi, i report riepilogativi forniscono dati aggregati (come il numero di utenti che hanno eseguito la conversione) allegati a dati di conversione dettagliati (come il prodotto specifico acquistato dagli utenti).

A differenza dei cookie di terze parti, i tipi di report dell'API Attribution Reporting non consentono a nessuna entità (come tecnologie pubblicitarie, acquirenti, publisher e così via) di "vedere" il comportamento di navigazione di un utente su più siti, pur consentendo di misurare le conversioni degli annunci.

Come vengono acquisiti e aggregati i dati utente?

Con l'API Attribution Reporting, l'attività dettagliata di un singolo utente sui siti e potenzialmente la sua identità sui siti vengono mantenute private nel browser dell'utente sul suo dispositivo. Questi dati possono essere raccolti in un report aggregabile e ogni report viene criptato per impedire a varie parti di accedere ai dati sottostanti.

La procedura per creare un report di riepilogo è la seguente:

  1. I report aggregabili vengono inviati all'origine dei report, gestita da un fornitore di tecnologia pubblicitaria.
    • Questi report possono includere dettagli sulla posizione, numero di clic, valore della conversione (ad esempio un prezzo di acquisto) o altre metriche definite dal fornitore di tecnologia pubblicitaria. I report sono criptati, pertanto le tecnologie pubblicitarie non possono visualizzare o accedere ai contenuti di alcun report individuale.
  2. Una volta che l'origine dei report di tecnologia pubblicitaria riceve i report aggregabili, la tecnologia pubblicitaria li invia a un servizio di aggregazione.
    • Nella nostra implementazione iniziale, il servizio di aggregazione è gestito dal fornitore di tecnologia pubblicitaria con un Trusted Execution Environment (TEE) ospitato nel cloud. Il coordinatore verifica che solo le entità verificate abbiano accesso alle chiavi di decrittografia e che nessun altro intermediario (la tecnologia pubblicitaria, il cloud provider o qualsiasi altra parte) possa accedere e decrittografare i dati sensibili al di fuori del processo di aggregazione.
  3. Il servizio di aggregazione combina i dati decriptati e genera un report di riepilogo per il fornitore di tecnologia pubblicitaria.
    • Il report di riepilogo include un riepilogo dei dati combinati. Il fornitore di tecnologia pubblicitaria può leggere e utilizzare il report di riepilogo.
Il processo di creazione di un report di riepilogo è rappresentato da report criptati inviati a un server di raccolta. Il server di raccolta invia i dati a un servizio di aggregazione sicuro, che dispone di una chiave per decriptare i dati e creare il report di riepilogo. Il report viene quindi restituito al fornitore di tecnologia pubblicitaria.
Per un diagramma di sequenza completo, consulta la Introduzione ad Attribution Reporting.

Poiché i singoli report possono contenere informazioni sul comportamento degli utenti cross-site, il servizio di aggregazione deve trattare queste informazioni come private. Il servizio si assicurerà che nessun altro soggetto possa accedere ai report sull'attribuzione individuali e non criptati. Inoltre, il servizio stesso non deve eseguire azioni che violano la privacy.

Per verificare che il servizio di aggregazione sia effettivamente sicuro, deve disporre di misure di salvaguardia tecniche e organizzative verificabili tramite audit dei consumatori. Queste misure di salvaguardia sono significative per:

  • I singoli utenti, che possono conoscere i propri dati individuali, possono accedervi solo in forma aggregata e non da una singola entità.
  • Tecnologie pubblicitarie, che possono verificare che il processo di aggregazione utilizzi dati validi e possono essere monitorate in modo appropriato

Generare report con il servizio di aggregazione

Il design iniziale chiede a ogni fornitore di tecnologia pubblicitaria di gestire la propria istanza del servizio di aggregazione in un ambiente di esecuzione sicuro (TEE) di cui è stato eseguito il deployment su un servizio cloud che supporta le funzionalità di sicurezza necessarie.

Il codice del TEE è l'unico punto del servizio di aggregazione che ha accesso ai report non elaborati. Questo codice sarà verificabile da ricercatori di sicurezza, sostenitori della privacy e tecnologie pubblicitarie. Per verificare che il TEE esegua il software approvato esatto e che i dati rimangano protetti, il coordinatore esegue l'attestazione.

Il coordinatore ha diverse responsabilità:

  • Mantenere un elenco di immagini binarie autorizzate. Queste immagini sono hash crittografici delle build del software del servizio di aggregazione, che Google rilascerà periodicamente. In questo modo, la riproducibilità è garantita e qualsiasi parte può verificare che le immagini siano identiche alle build del servizio di aggregazione.
  • Gestire un sistema di gestione delle chiavi. Le chiavi di crittografia sono necessarie per Chrome sul dispositivo di un utente per criptare i report aggregabili. Le chiavi di decrittografia sono necessarie per dimostrare che il codice del servizio di aggregazione corrisponde alle immagini binarie.
  • Tieni traccia dei report aggregabili per evitare il riutilizzo nell'aggregazione per i report di riepilogo, in quanto il riutilizzo potrebbe rivelare informazioni che consentono l'identificazione personale (PII).

Per rendere disponibile il test del servizio di aggregazione nella prova dell'origine ora completata, Google ha svolto il ruolo di coordinatore. A lungo termine, stiamo lavorando per identificare una o più entità indipendenti che possano condividere questo ruolo.

Quali informazioni vengono acquisite?

I report di riepilogo offrono una combinazione di dati aggregati e dati dettagliati relativi alle conversioni e agli annunci.

Ad esempio, un fornitore di tecnologia pubblicitaria pubblica una campagna pubblicitaria su news.example, dove una conversione rappresenta un utente che fa clic su un annuncio di scarpe e completa un acquisto di scarpe su shoes.example. La tecnologia pubblicitaria riceve un report riepilogativo per questa campagna pubblicitaria con ID 1234567, che indica che si sono verificate 518 conversioni su scarpe.example il giorno 12 gennaio 2022, con una spesa totale di 38.174$. Il 60% delle conversioni è stato generato da utenti che hanno acquistato scarpe da ginnastica blu con lo SKU prodotto 9872 e il 40% da utenti che hanno acquistato sandali gialli con lo SKU prodotto 2643. L'ID campagna è un dato dettagliato lato annuncio, mentre gli SKU prodotto sono dati dettagliati sulle conversioni. Il numero di conversioni e la spesa totale sono dati aggregati.

Le conversioni sono definite dall'inserzionista o dalla società di tecnologia pubblicitaria e possono variare per le diverse campagne pubblicitarie. Una campagna potrebbe misurare il numero di clic sugli annunci seguiti dall'acquisto dell'articolo pubblicizzato da parte di un utente. Un'altra campagna potrebbe misurare quante visualizzazioni di annunci hanno portato a visite al sito dell'inserzionista.

Come vengono acquisiti i dati del browser prima dell'aggregazione?

Poiché i report di riepilogo sono costituiti dai dati di un gruppo di persone, iniziamo con le azioni del browser di una persona.

  1. Un utente visita il sito di un publisher e visualizza o fa clic su un annuncio, altrimenti noto come evento di origine dell'attribuzione.
  2. Qualche minuto o giorno dopo, l'utente effettua una conversione, altrimenti nota come evento di attivazione dell'attribuzione. Ad esempio, una conversione può essere definita come un acquisto di prodotto.

    L'utente acquista il prodotto.
  3. Il software del browser abbina il clic o la visualizzazione dell'annuncio all'evento di conversione. In base a questa corrispondenza, il browser crea un report aggregabile con una logica specifica creata da un fornitore di tecnologia pubblicitaria.

  4. Il browser cripta questi dati e, dopo un breve ritardo, li invia a un server di tecnologia pubblicitaria per la raccolta. Il server di tecnologia pubblicitaria deve fare affidamento su un servizio di aggregazione per accedere agli approfondimenti aggregati di questi report aggregabili.

    Il browser invia il report aggregabile al server di tecnologia pubblicitaria.

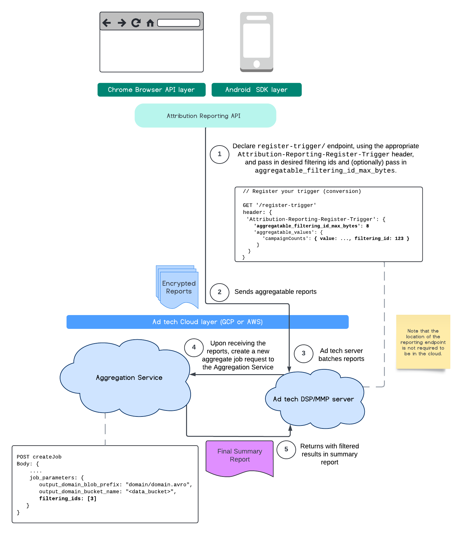
Filtrare gli ID

L'API Attribution Reporting e il servizio di aggregazione consentono di utilizzare gli ID filtro per elaborare le misurazioni a cadenze diverse, anziché dover elaborare contemporaneamente tutti i contributi di misurazione in un report aggregabile.

Diagramma ARA
Flusso di elaborazione dell'API Attribution Reporting.

Tieni presente che tutti i valori devono essere formattati come stringhe e fanno distinzione tra maiuscole e minuscole. Devi rispondere con i metadati del trigger di attribuzione nell'intestazione HTTP Attribution-Reporting-Register-Trigger. Per iniziare, ti consigliamo di procedere come segue:

   app.get('/register-trigger', async (req, res) => {
      
      res.setHeader('Attribution-Reporting-Register-Trigger',
         JSON.stringify({
               "filtering_id_max_bytes": 1
               "aggregatable_trigger_data": [{
                     "key_piece": "0x400",
                     "source_keys": ["campaignCounts"]
               }],
               "aggregatable_values": {
                     "campaignCounts": { "value": 32768, "filtering_id": "1" }
               }
         })
      );
      res.sendStatus(200);
      
   });

I report aggregabili verranno inviati alla posizione in cui hai definito l'endpoint /.well-known/attribution-reporting/report-aggregate-attribution. Una volta inviati ed elaborati i batch dei report aggregabili al servizio di aggregazione configurato, i risultati filtrati dovrebbero essere visualizzati nel report di riepilogo finale.

Continua a leggere la nostra guida al filtraggio degli ID nel servizio di aggregazione. Vedi anche Filtro degli ID per l'API Private Aggregation.

Creare un report riepilogativo

Per consentire ai fornitori di tecnologia pubblicitaria di recuperare un report riepilogativo, devono essere eseguiti i seguenti passaggi:

  1. La tecnologia pubblicitaria raccoglie i report aggregabili dai browser dei singoli utenti.
  2. Il fornitore di tecnologia pubblicitaria raggruppa i report aggregabili e invia i batch al servizio di aggregazione.
  3. Il servizio di aggregazione pianifica un worker per aggregare i dati.
  4. Il worker di aggregazione decripta e aggrega i dati dei report aggregabili, insieme ai dati con rumore (un meccanismo di protezione della privacy per i dati).
  5. Il servizio di aggregazione restituisce il report di riepilogo al fornitore di tecnologia pubblicitaria.

La tecnologia pubblicitaria può utilizzare il report riepilogativo per informare le offerte e offrire report ai propri clienti. Uno schema con codifica JSON è il formato per i report di riepilogo.

Partecipare e condividere feedback

Puoi partecipare e sperimentare questa API.

Scopri di più