उपयोगकर्ताओं के हिसाब से एग्रीगेट किए गए विज्ञापन कन्वर्ज़न को मेज़र करें. हालांकि, इसमें किसी व्यक्ति का डेटा ज़ाहिर नहीं किया जाता. इन्हें पहले एग्रीगेट रिपोर्ट कहा जाता था.
लागू करने की स्थिति
- Chrome प्लैटफ़ॉर्म की स्थिति
- इस एपीआई का इस्तेमाल करें और इसमें हिस्सा लें.
- एपीआई में हुए बदलावों पर नज़र रखें.
एट्रिब्यूशन रिपोर्टिंग की खास जानकारी वाली रिपोर्ट क्या होती है?
Attribution Reporting API की मदद से, यह मेज़र किया जा सकता है कि विज्ञापन पर क्लिक करने या उसे देखने से, विज्ञापन देने वाले व्यक्ति या कंपनी की साइट पर कन्वर्ज़न कब होता है. जैसे, बिक्री या साइन-अप. यह एपीआई, तीसरे पक्ष की कुकी या ऐसे तरीकों पर निर्भर नहीं करता जिनका इस्तेमाल अलग-अलग साइटों पर उपयोगकर्ताओं की पहचान करने के लिए किया जा सकता है.
यह एपीआई दो तरह की रिपोर्ट उपलब्ध कराता है. इवेंट-लेवल की रिपोर्ट Chrome में पहले से ही उपलब्ध हैं. इनकी मदद से, किसी विज्ञापन पर हुए क्लिक या व्यू को कम जानकारी वाले कन्वर्ज़न डेटा से जोड़ा जाता है. ब्राउज़र, विज्ञापन टेक्नोलॉजी कंपनियों को कई दिनों तक रिपोर्ट नहीं भेजता है, ताकि अलग-अलग साइटों पर पहचान को कनेक्ट होने से रोका जा सके.
उपयोगकर्ताओं के ग्रुप के लिए खास जानकारी वाली रिपोर्ट (इसे पहले एग्रीगेट रिपोर्ट कहा जाता था) तैयार की जाती है, ताकि इसे किसी व्यक्ति से न जोड़ा जा सके. खास जानकारी वाली रिपोर्ट में, कन्वर्ज़न का ज़्यादा जानकारी वाला डेटा मिलता है. जैसे, खरीदारी की वैल्यू और कार्ट का कॉन्टेंट. साथ ही, क्लिक और व्यू डेटा को अपनी ज़रूरत के हिसाब से इस्तेमाल करने की सुविधा मिलती है. ये रिपोर्ट, इवेंट-लेवल की रिपोर्ट की तरह अपडेट होने में ज़्यादा समय नहीं लेती हैं.
अगर आपने अब तक ऐसा नहीं किया है, तो हमारा सुझाव है कि इस दस्तावेज़ के बाकी हिस्से को पढ़ने से पहले, एट्रिब्यूशन रिपोर्टिंग की खास जानकारी पढ़ें.
हमें खास जानकारी वाली रिपोर्ट की ज़रूरत क्यों होती है?
आजकल, विज्ञापन कन्वर्ज़न मेज़रमेंट के लिए अक्सर तीसरे पक्ष की कुकी का इस्तेमाल किया जाता है. ब्राउज़र, तीसरे पक्ष की कुकी के ऐक्सेस को सीमित कर रहे हैं, ताकि अलग-अलग साइटों पर उपयोगकर्ताओं को ट्रैक करना मुश्किल हो जाए और उनकी निजता को बेहतर बनाया जा सके. Attribution Reporting API की मदद से, विज्ञापन टेक्नोलॉजी की सेवा देने वाली कंपनियां, तीसरे पक्ष की कुकी का इस्तेमाल किए बिना, निजता बनाए रखने के तरीके से बातचीत का आकलन कर सकती हैं.
Attribution Reporting API की इवेंट-लेवल की रिपोर्ट, मोटे तौर पर उपलब्ध डेटा के साथ किसी एक इवेंट (जैसे कि क्लिक या व्यू) को जोड़ती हैं. इसके उलट, खास जानकारी वाली रिपोर्ट में एग्रीगेट किया गया डेटा (जैसे कि कन्वर्ज़न करने वाले उपयोगकर्ताओं की संख्या) होता है. यह डेटा, कन्वर्ज़न के बारे में ज़्यादा जानकारी वाले डेटा (जैसे कि उपयोगकर्ताओं ने कौनसे प्रॉडक्ट खरीदे) से जुड़ा होता है.
थर्ड पार्टी कुकी के उलट, Attribution Reporting API से मिलने वाली रिपोर्ट के टाइप, किसी भी इकाई (जैसे, विज्ञापन टेक्नोलॉजी, खरीदार, पब्लिशर वगैरह) को यह "देखने" की अनुमति नहीं देते कि कोई उपयोगकर्ता अलग-अलग साइटों पर क्या ब्राउज़ कर रहा है. हालांकि, इससे विज्ञापन कन्वर्ज़न को मेज़र करना मुमकिन होता है.
उपयोगकर्ता का डेटा कैसे कैप्चर और एग्रीगेट किया जाता है?
Attribution Reporting API की मदद से, किसी व्यक्ति की अलग-अलग साइटों पर की गई गतिविधि की पूरी जानकारी और अलग-अलग साइटों पर उसकी पहचान को उसके डिवाइस पर मौजूद ब्राउज़र के लिए निजी रखा जाता है. इस डेटा को एग्रीगेट की जा सकने वाली रिपोर्ट में इकट्ठा किया जा सकता है. साथ ही, हर रिपोर्ट को एन्क्रिप्ट (सुरक्षित) किया जाता है, ताकि अलग-अलग पक्ष, ओरिजनल डेटा को ऐक्सेस न कर पाएं.
खास जानकारी वाली रिपोर्ट बनाने का तरीका यहां दिया गया है:
- एग्रीगेट की जा सकने वाली रिपोर्ट, रिपोर्टिंग ऑरिजिन को भेजी जाती हैं. इसे विज्ञापन टेक्नोलॉजी से जुड़ी सेवा देने वाली कंपनी मैनेज करती है.
- इन रिपोर्ट में जगह की जानकारी, क्लिक की संख्या, कन्वर्ज़न की वैल्यू (जैसे, खरीदारी की कीमत) या विज्ञापन टेक्नोलॉजी सेवा देने वाली कंपनी की तय की गई अन्य मेट्रिक शामिल हो सकती हैं. रिपोर्ट एन्क्रिप्ट (सुरक्षित) की जाती हैं, ताकि विज्ञापन से जुड़ी टेक्नोलॉजी, किसी भी रिपोर्ट का कॉन्टेंट न देख सकें और न ही उसे ऐक्सेस कर सकें.
- विज्ञापन टेक्नोलॉजी से जुड़ी सेवा देने वाली कंपनी के रिपोर्टिंग ओरिजिन को एग्रीगेट की जा सकने वाली रिपोर्ट मिलने के बाद, वह एग्रीगेशन सेवा को रिपोर्ट भेजती है.
- शुरुआत में, एग्रीगेशन सेवा को विज्ञापन टेक्नोलॉजी से जुड़ी सेवा देने वाली कंपनी ऑपरेट करती है. यह सेवा, क्लाउड में होस्ट किए गए ट्रस्टेड एक्ज़ीक्यूशन एनवायरमेंट (टीईई) के साथ काम करती है. कोऑर्डिनेटर यह पुष्टि करता है कि डिक्रिप्ट करने की कुंजियों का ऐक्सेस सिर्फ़ उन इकाइयों के पास है जिनकी पुष्टि हो चुकी है. साथ ही, यह भी पुष्टि करता है कि एग्रीगेशन की प्रोसेस के बाहर, कोई अन्य इंटरमीडियरी (विज्ञापन टेक्नोलॉजी, क्लाउड सेवा देने वाली कंपनी या कोई अन्य पक्ष) संवेदनशील डेटा को ऐक्सेस और डिक्रिप्ट नहीं कर सकता.
- एग्रीगेशन सेवा, डिक्रिप्ट किए गए डेटा को एक साथ जोड़ती है. इसके बाद, विज्ञापन टेक्नोलॉजी से जुड़ी सेवा देने वाली कंपनी को खास जानकारी वाली रिपोर्ट भेजती है.
- खास जानकारी वाली रिपोर्ट में, जोड़े गए डेटा की खास जानकारी शामिल होती है. विज्ञापन टेक्नोलॉजी कंपनी, खास जानकारी वाली रिपोर्ट को पढ़ सकती है और उसका इस्तेमाल कर सकती है.
अलग-अलग रिपोर्ट में, एक से ज़्यादा साइटों पर उपयोगकर्ता के व्यवहार की जानकारी शामिल हो सकती है. इसलिए, एग्रीगेशन सेवा को इस जानकारी को निजी के तौर पर मानना चाहिए. यह सेवा यह पक्का करेगी कि किसी अन्य इकाई को, बिना एन्क्रिप्ट (सुरक्षित) की गई एट्रिब्यूशन रिपोर्ट का ऐक्सेस न मिले. इसके अलावा, सेवा को निजता पर हमला करने वाली कोई भी कार्रवाई नहीं करनी चाहिए.
यह पुष्टि करने के लिए कि एग्रीगेशन सेवा वाकई सुरक्षित है, सेवा में तकनीकी और संगठनात्मक सुरक्षा उपाय होने चाहिए. इनकी पुष्टि, उपभोक्ता ऑडिट के ज़रिए की जा सकती है. सुरक्षा के ये उपाय इनके लिए ज़रूरी हैं:
- व्यक्तिगत उपयोगकर्ताओं का डेटा, सिर्फ़ एग्रीगेट किए गए फ़ॉर्मैट में ऐक्सेस किया जा सकता है. इसे कोई भी इकाई अलग-अलग ऐक्सेस नहीं कर सकती. हालांकि, व्यक्तिगत उपयोगकर्ता अपना डेटा देख सकते हैं
- विज्ञापन टेक्नोलॉजी कंपनियां, जो यह पुष्टि कर सकती हैं कि एग्रीगेशन की प्रोसेस में मान्य डेटा का इस्तेमाल किया गया है और इसकी सही तरीके से निगरानी की जा सकती है
एग्रीगेशन सेवा की मदद से रिपोर्ट जनरेट करना
शुरुआती डिज़ाइन के मुताबिक, विज्ञापन टेक्नोलॉजी देने वाली हर कंपनी को एग्रीगेशन सेवा का अपना इंस्टेंस चलाना होगा. यह इंस्टेंस, क्लाउड सेवा पर डिप्लॉय किए गए ट्रस्टेड एक्ज़ीक्यूशन एनवायरमेंट (टीईई) में चलेगा. इस क्लाउड सेवा में, ज़रूरी सुरक्षा सुविधाएं मौजूद होनी चाहिए.
एग्रीगेशन सेवा में, टीईई का कोड ही ऐसी जगह है जहां रॉ रिपोर्ट को ऐक्सेस किया जा सकता है. इस कोड की जांच सुरक्षा शोधकर्ता, निजता के पक्ष में काम करने वाले लोग, और विज्ञापन टेक्नोलॉजी कंपनियां कर सकती हैं. यह पुष्टि करने के लिए कि टीईई, मंज़ूरी पा चुका सॉफ़्टवेयर चला रहा है और डेटा सुरक्षित है, कोऑर्डिनेटर पुष्टि करता है.
कोऑर्डिनेटर की कई ज़िम्मेदारियां होती हैं:
- अधिकृत बाइनरी इमेज की सूची बनाए रखें. ये इमेज, एग्रीगेशन सेवा के सॉफ़्टवेयर बिल्ड के क्रिप्टोग्राफ़िक हैश हैं. इन्हें Google समय-समय पर रिलीज़ करेगा. इसे फिर से बनाया जा सकेगा, ताकि कोई भी पक्ष यह पुष्टि कर सके कि इमेज, एग्रीगेशन सेवा के बिल्ड के जैसी ही हैं.
- क्रिप्टोग्राफ़िक कुंजी को मैनेज करने वाला सिस्टम ऑपरेट करना. उपयोगकर्ता के डिवाइस पर Chrome को, एग्रीगेट की जा सकने वाली रिपोर्ट को एन्क्रिप्ट (सुरक्षित) करने के लिए, एन्क्रिप्शन कुंजियों की ज़रूरत होती है. डिक्रिप्शन कुंजियां, यह साबित करने के लिए ज़रूरी हैं कि एग्रीगेशन सेवा का कोड, बाइनरी इमेज से मेल खाता है.
- एग्रीगेट की जा सकने वाली रिपोर्ट को ट्रैक करें, ताकि उनका इस्तेमाल खास जानकारी वाली रिपोर्ट के लिए एग्रीगेशन में दोबारा न किया जा सके. ऐसा इसलिए, क्योंकि दोबारा इस्तेमाल करने से व्यक्तिगत पहचान से जुड़ी जानकारी (पीआईआई) का पता चल सकता है.
अब पूरी हो चुकी ओरिजिन ट्रायल में, एग्रीगेशन सेवा की टेस्टिंग उपलब्ध कराने के लिए, Google ने कोऑर्डिनेटर की भूमिका निभाई. हम लंबे समय से, एक या उससे ज़्यादा ऐसी स्वतंत्र इकाइयों की पहचान करने के लिए काम कर रहे हैं जो इस भूमिका को निभा सकती हैं.
कौनसी जानकारी इकट्ठा की जाती है?
खास जानकारी वाली रिपोर्ट में, एग्रीगेट किए गए डेटा के साथ-साथ विज्ञापन और कन्वर्ज़न से जुड़ा डेटा भी शामिल होता है.
उदाहरण के लिए, मान लें कि कोई विज्ञापन टेक्नोलॉजी कंपनी news.example पर कोई विज्ञापन कैंपेन चलाती है. इस कैंपेन में, कन्वर्ज़न का मतलब है कि किसी उपयोगकर्ता ने जूतों के विज्ञापन पर क्लिक किया और shoes.example पर जाकर जूतों की खरीदारी पूरी की. विज्ञापन टेक्नोलॉजी कंपनी को, आईडी 1234567 वाले इस विज्ञापन कैंपेन की खास जानकारी वाली रिपोर्ट मिलती है. इसमें बताया गया है कि 12 जनवरी, 2022 को shoes.example पर 518 कन्वर्ज़न हुए. साथ ही, कुल खर्च 38,174 डॉलर रहा. 60% कन्वर्ज़न, नीले रंग के स्नीकर खरीदने वाले लोगों से मिले. इन स्नीकर का प्रॉडक्ट एसकेयू 9872 था. वहीं, 40% कन्वर्ज़न, पीले रंग के सैंडल खरीदने वाले लोगों से मिले. इन सैंडल का प्रॉडक्ट एसकेयू 2643 था. कैंपेन आईडी, विज्ञापन से जुड़ा ज़्यादा जानकारी वाला डेटा होता है. वहीं, प्रॉडक्ट एसकेयू, कन्वर्ज़न से जुड़ा ज़्यादा जानकारी वाला डेटा होता है. कन्वर्ज़न की संख्या और कुल खर्च का डेटा, एग्रीगेट किया गया डेटा होता है.
कन्वर्ज़न को विज्ञापन देने वाला व्यक्ति या कंपनी या विज्ञापन टेक्नोलॉजी कंपनी तय करती है. ये अलग-अलग विज्ञापन कैंपेन के लिए अलग-अलग हो सकते हैं. एक कैंपेन से, विज्ञापन पर हुए उन क्लिक की संख्या को मेज़र किया जा सकता है जिनके बाद किसी उपयोगकर्ता ने विज्ञापन में दिखाए गए आइटम को खरीदा. कोई दूसरा कैंपेन यह मेज़र कर सकता है कि विज्ञापन देखने के बाद, कितने लोगों ने विज्ञापन देने वाले व्यक्ति या कंपनी की साइट पर विज़िट किया.
एग्रीगेशन से पहले, ब्राउज़र का डेटा कैसे कैप्चर किया जाता है?
खास जानकारी वाली रिपोर्ट, लोगों के एक ग्रुप के डेटा से बनी होती हैं. इसलिए, हम किसी एक व्यक्ति के ब्राउज़र की कार्रवाइयों से शुरुआत करते हैं.
- कोई उपयोगकर्ता पब्लिशर की साइट पर जाता है और उसे कोई विज्ञापन दिखता है या वह उस पर क्लिक करता है. इसे एट्रिब्यूशन सोर्स इवेंट भी कहा जाता है.
कुछ मिनट या दिनों बाद, उपयोगकर्ता कन्वर्ज़न करता है. इसे एट्रिब्यूशन ट्रिगर इवेंट भी कहा जाता है. उदाहरण के लिए, कन्वर्ज़न को प्रॉडक्ट की खरीदारी के तौर पर तय किया जा सकता है.
उपयोगकर्ता प्रॉडक्ट खरीदता है. ब्राउज़र सॉफ़्टवेयर, विज्ञापन पर हुए क्लिक या व्यू को कन्वर्ज़न इवेंट से मैच करता है. इस मैच के आधार पर, ब्राउज़र एक एग्रीगेट की जा सकने वाली रिपोर्ट बनाता है. इसमें विज्ञापन टेक्नोलॉजी सेवा देने वाली कंपनी का बनाया गया खास लॉजिक शामिल होता है.
ब्राउज़र इस डेटा को एन्क्रिप्ट (सुरक्षित) करता है. इसके बाद, कुछ समय बाद इसे इकट्ठा करने के लिए, विज्ञापन से जुड़ी टेक्नोलॉजी के सर्वर को भेजता है. विज्ञापन टेक्नोलॉजी से जुड़े सर्वर को, एग्रीगेशन सेवा पर भरोसा करना चाहिए, ताकि वह एग्रीगेट की जा सकने वाली इन रिपोर्ट से एग्रीगेट की गई अहम जानकारी को ऐक्सेस कर सके.
ब्राउज़र, विज्ञापन टेक्नोलॉजी से जुड़े सर्वर को एग्रीगेट की जा सकने वाली रिपोर्ट भेजता है.
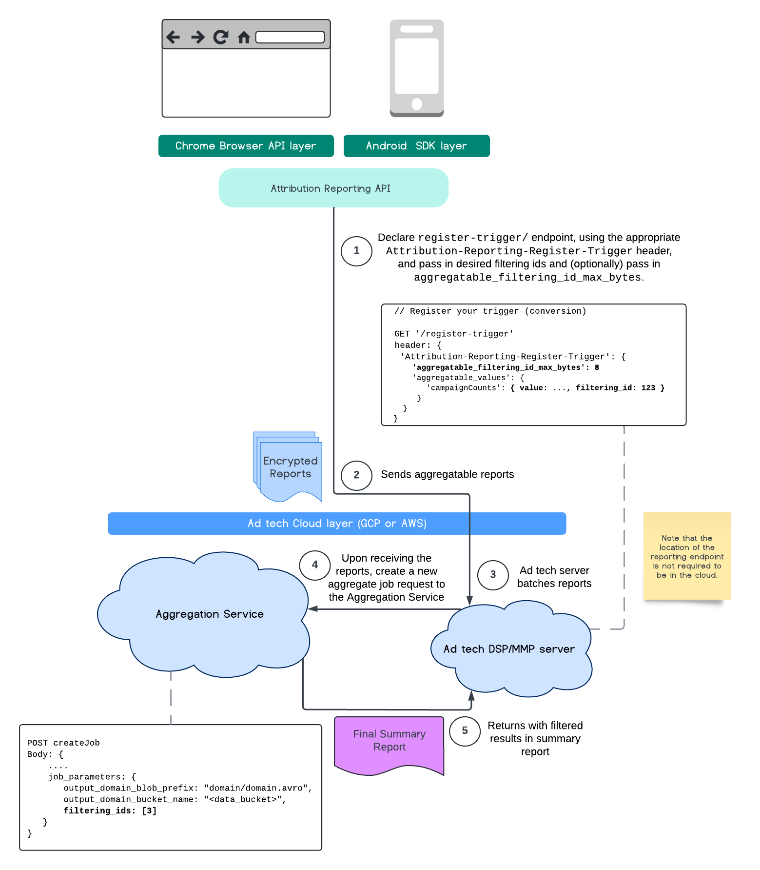
आईडी फ़िल्टर करना
Attribution Reporting API और Aggregation Service की मदद से, फ़िल्टर करने वाले आईडी का इस्तेमाल किया जा सकता है. इससे, मेज़रमेंट को अलग-अलग कैडेंस पर प्रोसेस किया जा सकता है. इसके लिए, एग्रीगेट की जा सकने वाली रिपोर्ट में सभी मेज़रमेंट कॉन्ट्रिब्यूशन को एक साथ प्रोसेस करने की ज़रूरत नहीं होती.
ध्यान रखें कि सभी वैल्यू को स्ट्रिंग के तौर पर फ़ॉर्मैट किया जाना चाहिए. साथ ही, ये केस-सेंसिटिव होती हैं.
आपको एचटीटीपी हेडर Attribution-Reporting-Register-Trigger में एट्रिब्यूशन ट्रिगर मेटाडेटा के साथ जवाब देना चाहिए.
हमारा सुझाव है कि आप इन चरणों को अपनाएं:
app.get('/register-trigger', async (req, res) => {
…
res.setHeader('Attribution-Reporting-Register-Trigger',
JSON.stringify({
"filtering_id_max_bytes": 1
"aggregatable_trigger_data": [{
"key_piece": "0x400",
"source_keys": ["campaignCounts"]
}],
"aggregatable_values": {
"campaignCounts": { "value": 32768, "filtering_id": "1" }
}
})
);
res.sendStatus(200);
…
});
एग्रीगेट की जा सकने वाली रिपोर्ट, उस जगह भेजी जाएंगी जहां आपने एंडपॉइंट /.well-known/attribution-reporting/report-aggregate-attribution तय किया है. जब एग्रीगेट की जा सकने वाली रिपोर्ट के बैच, सेट अप की गई Aggregation Service को भेज दिए जाते हैं और प्रोसेस हो जाते हैं, तो फ़िल्टर किए गए नतीजे आपकी फ़ाइनल खास जानकारी वाली रिपोर्ट में दिखने चाहिए.
एग्रीगेशन सेवा में, फ़िल्टर करने वाले आईडी से जुड़ी गाइड पर जाएं. Private Aggregation API के लिए फ़िल्टर करने वाले आईडी भी देखें.
खास जानकारी वाली रिपोर्ट बनाना
विज्ञापन टेक्नोलॉजी से जुड़ी सेवा देने वाली कंपनियों को खास जानकारी वाली रिपोर्ट पाने के लिए, यह तरीका अपनाना होगा:
- विज्ञापन टेक्नोलॉजी कंपनी, अलग-अलग उपयोगकर्ताओं के ब्राउज़र से एग्रीगेट की जा सकने वाली रिपोर्ट इकट्ठा करती है.
- विज्ञापन टेक्नोलॉजी से जुड़ी सेवा देने वाली कंपनी, एग्रीगेट की जा सकने वाली रिपोर्ट को बैच करती है और उन बैच को एग्रीगेशन सेवा को भेजती है.
- एग्रीगेशन सेवा, डेटा को एग्रीगेट करने के लिए वर्कर को शेड्यूल करती है.
- एग्रीगेशन वर्कर, एग्रीगेट की जा सकने वाली रिपोर्ट से डेटा को डिक्रिप्ट और एग्रीगेट करता है. साथ ही, नॉइज़ वाले डेटा (डेटा के लिए निजता का तरीका) को भी एग्रीगेट करता है.
- एग्रीगेशन सेवा, विज्ञापन टेक्नोलॉजी से जुड़ी सेवा देने वाली कंपनी को खास जानकारी वाली रिपोर्ट भेजती है.
विज्ञापन टेक्नोलॉजी, खास जानकारी वाली रिपोर्ट का इस्तेमाल करके बिडिंग के बारे में जानकारी दे सकती है. साथ ही, अपने ग्राहकों को रिपोर्टिंग की सुविधा दे सकती है. समरी रिपोर्ट का फ़ॉर्मैट, JSON-encoded स्कीम होता है.
सुझाव/राय देना या शिकायत करना
इस एपीआई का इस्तेमाल किया जा सकता है और इस पर एक्सपेरिमेंट किया जा सकता है.
- एग्रीगेट की जा सकने वाली रिपोर्ट और एग्रीगेशन सेवा के बारे में पढ़ें. साथ ही, सवाल पूछें और सुझाव/राय दें या शिकायत करें.
- एट्रिब्यूशन रिपोर्टिंग की गाइड पढ़ें.
ज़्यादा जानें
- एट्रिब्यूशन रिपोर्टिंग (कन्वर्ज़न मेज़रमेंट) के बारे में जानकारी पढ़ें
- एग्रीगेशन सेवा के बारे में जानकारी देने वाला लेख और सेटअप करने के बारे में पूरी जानकारी देने वाले निर्देश पढ़ें.
- Privacy Sandbox के बारे में ज़्यादा जानकारी