Attribution Reporting: generowanie raportów podsumowujących

Mierzenie konwersji z reklam zagregowanych na podstawie danych użytkowników bez ujawniania danych poszczególnych osób. Wcześniej znane jako raporty zbiorcze.

Stan wdrożenia

Czym jest raport podsumowujący Raportu atrybucji?

Interfejs Attribution Reporting API umożliwia pomiar, kiedy kliknięcie lub wyświetlenie reklamy prowadzi do konwersji w witrynie reklamodawcy, np. do sprzedaży lub rejestracji. Interfejs API nie korzysta z plików cookie innych firm ani z mechanizmów, które można wykorzystać do identyfikowania poszczególnych użytkowników w różnych witrynach.

Ten interfejs API udostępnia 2 typy raportów. Raporty na poziomie zdarzenia są już dostępne do testowania w Chrome. Łączą one konkretne kliknięcie lub wyświetlenie reklamy z mniej szczegółowymi danymi o konwersjach. Przeglądarka opóźnia wysyłanie raportów do firm technologicznych zajmujących się reklamami o kilka dni, aby zapobiec łączeniu tożsamości w różnych witrynach.

Raport podsumowujący (wcześniej nazywany raportem zbiorczym) jest tworzony dla grupy użytkowników, aby nie można było go powiązać z żadną konkretną osobą. Raporty podsumowujące zawierają szczegółowe dane o konwersjach, takie jak wartość zakupu i zawartość koszyka, oraz elastyczne dane o kliknięciach i wyświetleniach. Te raporty nie podlegają takim opóźnieniom jak raporty na poziomie zdarzenia.

Zanim przejdziesz do dalszej części tego dokumentu, przeczytaj ogólny opis interfejsu Attribution Reporting.

Dlaczego potrzebujemy raportów podsumowujących?

Konwersje grupy użytkowników, którzy wykonują w przeglądarce to samo działanie (np. kupują parę butów), mogą być agregowane.
Zbiór użytkowników, którzy wykonują to samo działanie, a ich konwersje są agregowane.

Obecnie pomiar konwersji z reklam często opiera się na plikach cookie innych firm. Przeglądarki ograniczają dostęp do plików cookie innych firm, aby utrudnić śledzenie użytkowników w witrynach i zwiększyć ochronę prywatności. Interfejs Attribution Reporting API umożliwia dostawcom technologii reklamowych mierzenie konwersji w sposób zapewniający ochronę prywatności, bez używania plików cookie innych firm.

W przeciwieństwie do raportów na poziomie zdarzenia w Attribution Reporting API, które łączą pojedyncze zdarzenia (np. kliknięcia lub wyświetlenia) z przybliżonymi danymi, raporty zbiorcze zawierają dane zbiorcze (np. liczbę użytkowników, którzy dokonali konwersji) powiązane ze szczegółowymi danymi o konwersjach (np. z informacjami o tym, jaki konkretnie produkt kupili użytkownicy).

W przeciwieństwie do plików cookie innych firm typy raportów z interfejsu Attribution Reporting API nie pozwalają żadnemu podmiotowi (np. technologii reklamowej, kupującym, wydawcom itp.) „widzieć” zachowań użytkownika podczas przeglądania wielu witryn, a jednocześnie umożliwiają pomiar konwersji z reklam.

Jak dane użytkowników są rejestrowane i agregowane?

Dzięki interfejsowi Attribution Reporting API szczegółowa aktywność poszczególnych użytkowników w różnych witrynach, a potencjalnie także ich tożsamość w różnych witrynach, pozostaje prywatna w przeglądarce użytkownika na jego urządzeniu. Te dane mogą być zbierane w raporcie agregowanym, a każdy raport jest szyfrowany, aby uniemożliwić różnym podmiotom dostęp do danych bazowych.

Aby utworzyć raport podsumowujący:

  1. Raporty z możliwością agregacji są wysyłane do źródła raportowania obsługiwanego przez dostawcę technologii reklamowych.
    • Raporty te mogą zawierać szczegóły lokalizacji, liczbę kliknięć, wartość konwersji (np. cenę zakupu) lub inne dane określone przez dostawcę technologii reklamowych. Raporty są szyfrowane, więc dostawcy technologii reklamowych nie mogą wyświetlać ani uzyskiwać dostępu do treści żadnego z nich.
  2. Gdy źródło raportowania dostawcy technologii reklamowej otrzyma raporty z możliwością agregacji, dostawca technologii reklamowej przesyła je do usługi do agregacji.
    • We wstępnej fazie wdrożenia usługa agregacji jest obsługiwana przez dostawcę technologii reklamowych w zaufanym środowisku wykonawczym (TEE) hostowanym w chmurze. Koordynator sprawdza, czy tylko zweryfikowane podmioty mają dostęp do kluczy odszyfrowywania i czy żaden inny pośrednik (dostawca technologii reklamowych, dostawca usług w chmurze ani żaden inny podmiot) nie może uzyskać dostępu do danych wrażliwych ani ich odszyfrować poza procesem agregacji.
  3. Usługa do agregacji łączy odszyfrowane dane i generuje raport podsumowujący, który przesyła do dostawcy technologii reklamowej.
    • Raport podsumowujący zawiera podsumowanie połączonych danych. Dostawca technologii reklamowych może odczytywać i wykorzystywać raport podsumowujący.
Proces tworzenia raportu podsumowującego jest reprezentowany przez zaszyfrowane raporty wysyłane na serwer zbierający. Serwer kolektora wysyła dane do bezpiecznej usługi agregującej, która ma klucz do odszyfrowania danych i utworzenia raportu podsumowującego. Raport jest następnie odsyłany do dostawcy technologii reklamowej.
Pełny diagram sekwencji znajdziesz w artykule Wprowadzenie do Attribution Reporting.

Pojedyncze raporty mogą zawierać informacje o zachowaniu użytkownika w różnych witrynach, dlatego usługa agregacji musi traktować te informacje jako prywatne. Usługa zapewni, że żadna inna firma nie będzie miała dostępu do poszczególnych, niezaszyfrowanych raportów o atrybucji. Ponadto sama usługa nie powinna wykonywać żadnych działań naruszających prywatność.

Aby potwierdzić, że usługa agregacji jest bezpieczna, musi ona mieć zabezpieczenia techniczne i organizacyjne, które można zweryfikować w ramach audytu konsumenckiego. Te zabezpieczenia są ważne dla:

  • Dostęp do danych poszczególnych użytkowników, którzy mogą znać swoje dane, jest możliwy tylko w formie zbiorczej, a nie przez pojedynczy podmiot.
  • technologie reklamowe, które mogą potwierdzić, że proces agregacji wykorzystuje prawidłowe dane i może być odpowiednio monitorowany;

Generowanie raportów za pomocą usługi do agregacji

Pierwotna koncepcja zakłada, że każdy dostawca technologii reklamowych będzie obsługiwać własną instancję usługi agregacji w zaufanym środowisku wykonawczym (TEE) wdrożonym w usłudze w chmurze, która obsługuje wymagane funkcje zabezpieczeń.

Kod TEE jest jedynym miejscem w usłudze do agregacji, które ma dostęp do surowych raportów. Ten kod będzie można sprawdzać pod kątem bezpieczeństwa przez badaczy, obrońców prywatności i specjalistów ds. technologii reklamowych. Aby potwierdzić, że w środowisku TEE działa dokładnie zatwierdzone oprogramowanie i że dane są bezpieczne, koordynator przeprowadza atest.

Koordynator ma kilka obowiązków:

  • prowadzić listę autoryzowanych obrazów binarnych; Są to kryptograficzne hasze wersji oprogramowania usługi agregacji, które Google będzie okresowo udostępniać. Będzie to możliwe do odtworzenia, dzięki czemu każda strona będzie mogła sprawdzić, czy obrazy są identyczne z wersjami usługi agregacji.
  • obsługiwać system zarządzania kluczami, Klucze szyfrowania są wymagane, aby Chrome na urządzeniu użytkownika mógł szyfrować raporty możliwe do agregowania. Klucze deszyfrowania są niezbędne do udowodnienia, że kod usługi do agregacji jest zgodny z obrazami binarnymi.
  • Śledź raporty, które można agregować, aby zapobiec ich ponownemu wykorzystaniu w agregacji na potrzeby raportów zbiorczych, ponieważ ponowne wykorzystanie może ujawnić informacje umożliwiające identyfikację użytkownika.

Aby udostępnić testowanie usługi agregacji w zakończonym już eksperymencie z pochodzeniem, Google pełniło rolę koordynatora. W dłuższej perspektywie pracujemy nad znalezieniem co najmniej jednego niezależnego podmiotu, który mógłby pełnić tę rolę.

Jakie informacje są rejestrowane?

Raporty podsumowujące zawierają połączenie danych zagregowanych z danymi szczegółowymi dotyczącymi reklam i konwersji.

Na przykład dostawca technologii reklamowych prowadzi kampanię reklamową w usłudze news.example, w której konwersja oznacza kliknięcie przez użytkownika reklamy butów i dokonanie zakupu butów w usłudze shoes.example. Technologia reklamowa otrzymuje raport podsumowujący dotyczący tej kampanii reklamowej o identyfikatorze 1234567, z którego wynika, że 12 stycznia 2022 roku w witrynie shoes.example odnotowano 518 konwersji dotyczących butów, a łączna kwota wydatków wyniosła 38 174 PLN. 60% konwersji pochodziło od użytkowników, którzy kupili niebieskie sneakersy z kodem SKU produktu 9872, a 40% – od użytkowników, którzy kupili żółte sandały z kodem SKU produktu 2643. Identyfikator kampanii to szczegółowe dane po stronie reklamy, a kody SKU produktów to szczegółowe dane o konwersjach. Liczba konwersji i łączna kwota wydatków to dane zbiorcze.

Konwersje są definiowane przez reklamodawcę lub firmę technologii reklamowych i mogą się różnić w przypadku różnych kampanii reklamowych. Jedna kampania może mierzyć liczbę kliknięć reklamy, po których użytkownik kupił reklamowany produkt. Inna kampania może mierzyć, ile wyświetleń reklamy doprowadziło do wizyt w witrynie reklamodawcy.

Jak dane przeglądarki są rejestrowane przed agregacją?

Raporty podsumowujące zawierają dane pochodzące od grupy osób, więc zacznijmy od działań w przeglądarce jednej osoby.

  1. Użytkownik odwiedza witrynę wydawcy i widzi lub klika reklamę, czyli zdarzenie źródłowe atrybucji.
  2. Kilka minut lub dni później użytkownik dokonuje konwersji, czyli wywołuje zdarzenie aktywujące atrybucję. Konwersję można na przykład zdefiniować jako zakup produktu.

    Użytkownik kupuje produkt.
  3. Oprogramowanie przeglądarki dopasowuje kliknięcie lub wyświetlenie reklamy do zdarzenia konwersji. Na podstawie tego dopasowania przeglądarka tworzy raport z możliwością agregacji, który zawiera konkretną logikę utworzoną przez dostawcę technologii reklamowych.

  4. Przeglądarka szyfruje te dane i po krótkim opóźnieniu wysyła je na serwer dostawcy technologii reklamowej w celu zebrania. Serwer technologii reklamowej musi korzystać z usługi agregującej, aby uzyskać dostęp do zagregowanych statystyk z tych raportów podlegających agregacji.

    Przeglądarka wysyła raport z możliwością agregacji na serwer dostawcy technologii reklamowej.

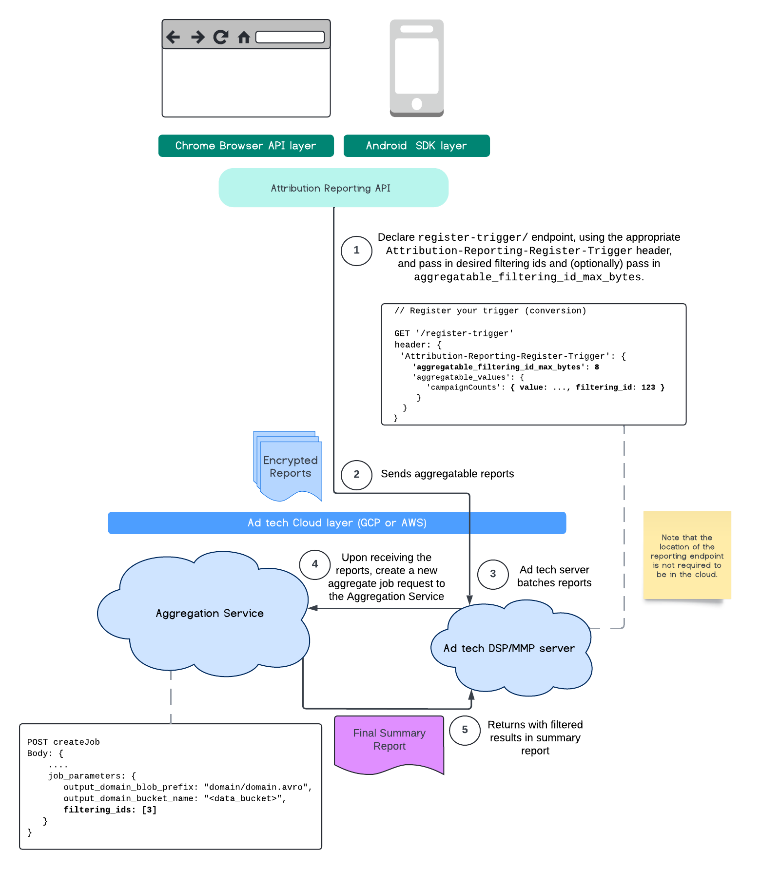
Filtrowanie identyfikatorów

Interfejs Attribution Reporting API i usługa do agregacji umożliwiają używanie identyfikatorów filtrowania do przetwarzania pomiarów z różną częstotliwością, zamiast przetwarzania wszystkich danych pomiarowych w raporcie podlegającym agregacji jednocześnie.

Diagram ARA
Przepływ procesu interfejsu Attribution Reporting API

Pamiętaj, że wszystkie wartości muszą być sformatowane jako ciągi znaków i rozróżniana jest w nich wielkość liter. W nagłówku HTTP Attribution-Reporting-Register-Trigger należy podać metadane aktywatora atrybucji. Na początek zalecamy wykonanie tych czynności:

   app.get('/register-trigger', async (req, res) => {
      
      res.setHeader('Attribution-Reporting-Register-Trigger',
         JSON.stringify({
               "filtering_id_max_bytes": 1
               "aggregatable_trigger_data": [{
                     "key_piece": "0x400",
                     "source_keys": ["campaignCounts"]
               }],
               "aggregatable_values": {
                     "campaignCounts": { "value": 32768, "filtering_id": "1" }
               }
         })
      );
      res.sendStatus(200);
      
   });

Raporty z możliwością agregacji będą wysyłane do zdefiniowanego przez Ciebie punktu końcowego/.well-known/attribution-reporting/report-aggregate-attribution. Gdy partie raportów podlegających agregacji zostaną wysłane do skonfigurowanej i przetworzonej usługi do agregacji, przefiltrowane wyniki powinny być widoczne w raporcie podsumowującym.

Zapoznaj się z naszym przewodnikiem po filtrowaniu identyfikatorówusłudze do agregacji. Zobacz też filtrowanie identyfikatorów w przypadku interfejsu Private Aggregation API.

Tworzenie raportu podsumowującego

Aby dostawcy technologii reklamowych mogli pobrać raport podsumowujący, należy wykonać te czynności:

  1. Dostawca technologii reklamowej zbiera raporty z możliwością agregacji z przeglądarek poszczególnych użytkowników.
  2. Dostawca technologii reklamowej zbiera raporty z możliwością agregacji w partie i wysyła je do usługi do agregacji.
  3. Usługa do agregacji planuje zadanie agregacji danych.
  4. Proces agregacji odszyfrowuje i agreguje dane z raportów podlegających agregacji oraz dane zaszumione (mechanizm ochrony prywatności danych).
  5. Usługa do agregacji zwraca raport podsumowujący dostawcy technologii reklamowej.

Technologia reklamowa może używać raportu podsumowującego do określania stawek i oferowania raportów własnym klientom. Schemat zakodowany w formacie JSON to format raportów z podsumowaniem.

Angażowanie się i przesyłanie opinii

Możesz korzystać z tego interfejsu API i eksperymentować z nim.

Więcej informacji