개별 데이터를 공개하지 않고 사용자 간에 집계된 광고 전환을 측정합니다. 이전 명칭은 집계 보고서입니다.
구현 상태
- Chrome 플랫폼 상태
- 이 API에 참여하고 실험해 보세요.
- API 변경사항을 추적합니다.
Attribution Reporting 요약 보고서란 무엇인가요?
Attribution Reporting API를 사용하면 광고 클릭 또는 조회가 판매나 가입과 같은 광고주 사이트의 전환으로 이어지는 시점을 측정할 수 있습니다. 이 API는 여러 사이트에서 개별 사용자를 식별하는 데 사용할 수 있는 서드 파티 쿠키나 메커니즘을 사용하지 않습니다.
이 API는 두 가지 유형의 보고서를 제공합니다. 이벤트 수준 보고서는 이미 Chrome에서 테스트할 수 있으며, 특정 광고 클릭 또는 조회와 덜 상세한 전환 데이터를 연결합니다. 브라우저는 사이트 간 ID 연결을 방지하기 위해 광고 기술 회사에 보고서를 전송하는 것을 며칠 동안 지연합니다.
요약 보고서 (이전의 집계 보고서)는 개별 사용자와 연결할 수 없도록 사용자 그룹에 대해 컴파일됩니다. 요약 보고서는 클릭 및 조회 데이터에 유연성을 제공하면서 구매 가치 및 장바구니 콘텐츠와 같은 자세한 전환 데이터를 제공합니다. 이러한 보고서는 이벤트 수준 보고서만큼 지연되지 않습니다.
아직 읽지 않았다면 이 문서의 나머지 부분을 읽기 전에 Attribution Reporting의 일반 개요를 읽어보는 것이 좋습니다.
요약 보고서가 필요한 이유는 무엇인가요?
오늘날 광고 전환 측정은 서드 파티 쿠키에 의존하는 경우가 많습니다. 브라우저는 사이트 전반에서 사용자를 추적하기 어렵게 하고 사용자 개인 정보 보호를 개선하기 위해 서드 파티 쿠키에 대한 액세스를 제한하고 있습니다. Attribution Reporting API를 사용하면 광고 기술이 서드 파티 쿠키 없이 개인 정보 보호 방식으로 전환을 측정할 수 있습니다.
단일 이벤트(예: 클릭 또는 조회)를 대략적인 데이터와 연결하는 Attribution Reporting API의 이벤트 수준 보고서와 달리 요약 보고서는 사용자가 구매한 특정 제품과 같은 세부 전환 데이터에 연결된 집계 데이터(예: 전환한 사용자 수)를 제공합니다.
서드 파티 쿠키와 달리 Attribution Reporting API의 보고서 유형은 광고 전환을 측정할 수 있도록 하면서도 광고 기술, 구매자, 게시자 등 어떤 주체도 여러 사이트에서 사용자의 탐색 행동을 '볼' 수 없습니다.
사용자 데이터는 어떻게 캡처되고 집계되나요?
Attribution Reporting API를 사용하면 사이트 간의 개별 사용자의 세부 활동과 사이트 간의 사용자 ID가 기기의 사용자 브라우저에 비공개로 유지됩니다. 이 데이터는 집계 가능한 보고서에서 수집할 수 있으며, 각 보고서는 다양한 당사자가 기본 데이터에 액세스하지 못하도록 암호화됩니다.
요약 보고서를 만드는 프로세스는 다음과 같습니다.
- 집계 가능한 보고서는 광고 기술 제공업체에서 운영하는 보고 출처로 전송됩니다.
- 이러한 보고서에는 위치 세부정보, 클릭수, 전환 가치 (예: 구매 가격) 또는 광고 기술 제공업체에서 정의한 기타 측정항목이 포함될 수 있습니다. 보고서는 암호화되므로 광고 기술은 개별 보고서의 콘텐츠를 보거나 액세스할 수 없습니다.
- 광고 기술 보고 출처가 집계 가능한 보고서를 수신하면 광고 기술은 집계 서비스에 보고서를 전송합니다.
- 초기 구현에서 집계 서비스는 클라우드에서 호스팅되는 신뢰할 수 있는 실행 환경 (TEE)을 사용하여 광고 기술 제공업체에서 운영합니다. 코디네이터는 인증된 항목만 복호화 키에 액세스할 수 있으며 다른 중개자 (광고 기술, 클라우드 제공업체 또는 기타 당사자)가 집계 프로세스 외부에서 민감한 정보에 액세스하고 이를 복호화할 수 없음을 확인합니다.
- 집계 서비스는 복호화된 데이터를 결합하고 광고 기술 제공업체에 요약 보고서를 출력합니다.
- 요약 보고서에는 결합된 데이터의 요약이 포함됩니다. 광고 기술 제공업체는 요약 보고서를 읽고 사용할 수 있습니다.
개별 보고서에는 교차 사이트 사용자 행동 정보가 포함될 수 있으므로 집계 서비스는 이 정보를 비공개로 취급해야 합니다. 이 서비스는 다른 주체가 개별 암호화되지 않은 기여 분석 보고서에 액세스할 수 없도록 합니다. 또한 서비스 자체에서 개인 정보 침해 행위를 수행해서는 안 됩니다.
집계 서비스가 실제로 안전한지 확인하려면 서비스에 소비자 감사로 확인할 수 있는 기술적 및 조직적 보호 장치가 있어야 합니다. 이러한 보호 조치는 다음 사용자에게 의미가 있습니다.
- 개별 사용자는 자신의 개별 데이터를 알 수 있지만, 집계된 데이터에만 액세스할 수 있으며 단일 항목으로는 액세스할 수 없습니다.
- 집계 프로세스에서 유효한 데이터를 사용하고 적절하게 모니터링할 수 있음을 확인할 수 있는 광고 기술
집계 서비스로 보고서 생성
초기 설계에서는 각 광고 기술 제공업체가 필요한 보안 기능을 지원하는 클라우드 서비스에 배포된 신뢰할 수 있는 실행 환경 (TEE)에서 자체 집계 서비스 인스턴스를 운영하도록 요청합니다.
TEE의 코드는 집계 서비스에서 원시 보고서에 액세스할 수 있는 유일한 위치입니다. 이 코드는 보안 연구원, 개인 정보 보호 옹호자, 광고 기술에서 감사할 수 있습니다. TEE가 정확히 승인된 소프트웨어를 실행하고 데이터가 안전하게 유지되는지 확인하기 위해 코디네이터는 증명을 실행합니다.
코디네이터에게는 다음과 같은 여러 책임이 있습니다.
- 승인된 바이너리 이미지 목록을 유지관리합니다. 이러한 이미지는 Google에서 주기적으로 출시하는 집계 서비스 소프트웨어 빌드의 암호화 해시입니다. 이렇게 하면 모든 당사자가 이미지가 집계 서비스 빌드와 동일한지 확인할 수 있도록 재현 가능합니다.
- 키 관리 시스템을 운영합니다. 사용자 기기의 Chrome이 집계 가능한 보고서를 암호화하려면 암호화 키가 필요합니다. 복호화 키는 집계 서비스 코드가 바이너리 이미지와 일치함을 증명하는 데 필요합니다.
- 집계된 보고서를 추적하여 요약 보고서의 집계에서 재사용하지 않도록 합니다. 재사용하면 개인 식별 정보 (PII)가 노출될 수 있기 때문입니다.
이제 완료된 오리진 트라이얼에서 집계 서비스 테스트를 사용할 수 있도록 Google이 코디네이터 역할을 했습니다. 장기적으로는 이 역할을 공유할 수 있는 하나 이상의 독립적인 법인을 파악하기 위해 노력하고 있습니다.
어떤 정보가 캡처되나요?
요약 보고서는 집계된 데이터와 세부 광고 측 데이터 및 전환 데이터를 함께 제공합니다.
예를 들어 광고 기술 제공업체가 news.example에서 광고 캠페인을 운영하고 있으며, 여기서 전환은 사용자가 신발 광고를 클릭하고 shoes.example에서 신발 구매를 완료하는 것을 나타냅니다. 광고 기술은 ID가 1234567인 이 광고 캠페인에 대한 요약 보고서를 수신합니다. 이 보고서에는 2022년 1월 12일 shoes.example에서 518건의 전환이 발생했으며 총 지출은 38,174달러라고 명시되어 있습니다. 전환의 60%는 제품 SKU가 9872인 파란색 운동화를 구매한 사용자였고 40%는 제품 SKU가 2643인 노란색 샌들을 구매한 사용자였습니다. 캠페인 ID는 세부 광고 측 데이터이고 제품 SKU는 세부 전환 데이터입니다. 전환수와 총비용은 집계된 데이터입니다.
전환은 광고주 또는 광고 기술 회사에서 정의하며 광고 캠페인마다 다를 수 있습니다. 한 캠페인에서는 광고 클릭 후 사용자가 광고된 상품을 구매한 횟수를 측정할 수 있습니다. 다른 캠페인에서는 광고 조회수가 광고주 사이트 방문으로 이어진 횟수를 측정할 수 있습니다.
집계 전에 브라우저 데이터는 어떻게 캡처되나요?
요약 보고서는 개인 그룹의 데이터로 구성되므로 한 개인의 브라우저 작업부터 시작해 보겠습니다.
- 사용자가 게시자 사이트를 방문하여 광고를 보거나 클릭합니다. 이를 기여 분석 소스 이벤트라고 합니다.
몇 분 또는 며칠 후 사용자가 전환합니다. 이를 기여도 트리거 이벤트라고도 합니다. 예를 들어 전환은 제품 구매로 정의할 수 있습니다.
사용자가 제품을 구매합니다. 브라우저 소프트웨어는 광고 클릭 또는 조회를 전환 이벤트와 매칭합니다. 이 일치를 기반으로 브라우저는 광고 기술 제공업체가 만든 특정 로직을 사용하여 집계 가능한 보고서를 만듭니다.
브라우저는 이 데이터를 암호화하고 약간의 지연 후 수집을 위해 광고 기술 서버로 전송합니다. 광고 기술 서버는 집계 서비스에 의존하여 이러한 집계 가능한 보고서의 집계된 통계에 액세스해야 합니다.
브라우저가 집계 가능한 보고서를 광고 기술 서버에 전송합니다.
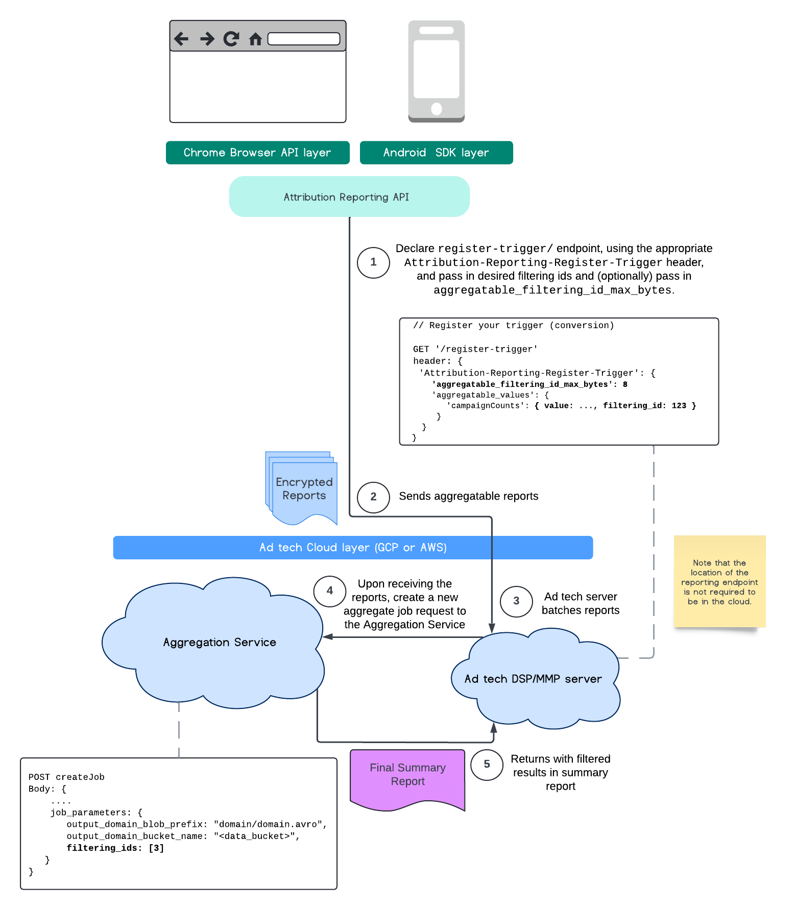
ID 필터링
기여도 보고 API 및 집계 서비스를 사용하면 집계 가능한 보고서에서 모든 측정 기여도를 한 번에 처리하지 않고 필터링 ID를 사용하여 다양한 빈도로 측정을 처리할 수 있습니다.
모든 값은 문자열로 형식이 지정되어야 하며 대소문자를 구분합니다.
HTTP 헤더 Attribution-Reporting-Register-Trigger의 기여 분석 트리거 메타데이터로 응답해야 합니다.
시작하려면 다음을 권장합니다.
app.get('/register-trigger', async (req, res) => {
…
res.setHeader('Attribution-Reporting-Register-Trigger',
JSON.stringify({
"filtering_id_max_bytes": 1
"aggregatable_trigger_data": [{
"key_piece": "0x400",
"source_keys": ["campaignCounts"]
}],
"aggregatable_values": {
"campaignCounts": { "value": 32768, "filtering_id": "1" }
}
})
);
res.sendStatus(200);
…
});
집계 가능한 보고서는 엔드포인트 /.well-known/attribution-reporting/report-aggregate-attribution를 정의한 위치로 전송됩니다. 집계 가능한 보고서의 일괄 처리가 설정되고 처리된 집계 서비스로 전송되면 필터링된 결과가 최종 요약 보고서에 반영됩니다.
집계 서비스의 ID 필터링 가이드로 계속 진행하세요. Private Aggregation API의 ID 필터링도 참고하세요.
요약 보고서 만들기
광고 기술 제공업체가 요약 보고서를 가져오려면 다음 단계를 따라야 합니다.
- 광고 기술은 개별 사용자의 브라우저에서 집계 가능한 보고서를 수집합니다.
- 광고 기술 제공업체는 집계 가능한 보고서를 일괄 처리하고 일괄 처리된 보고서를 집계 서비스에 전송합니다.
- 집계 서비스는 데이터를 집계하도록 작업자를 예약합니다.
- 집계 작업자는 집계 가능한 보고서의 데이터와 노이즈 처리된 데이터 (데이터의 개인 정보 보호 메커니즘)를 복호화하고 집계합니다.
- 집계 서비스는 요약 보고서를 광고 기술 제공업체에 반환합니다.
광고 기술은 요약 보고서를 사용하여 입찰에 정보를 제공하고 자체 고객에게 보고를 제공할 수 있습니다. JSON으로 인코딩된 스키마는 요약 보고서의 형식입니다.
참여 및 의견 공유
이 API에 참여하고 실험할 수 있습니다.
- 집계 가능한 보고서 및 집계 서비스에 대해 알아보고, 질문하고, 의견을 제안하세요.
- 기여 분석 보고 가이드를 읽어보세요.
자세히 알아보기
- Attribution Reporting (전환 측정) 소개를 읽어보세요.
- 집계 서비스 설명 및 자세한 설정 안내를 읽어보세요.
- 개인 정보 보호 샌드박스 살펴보기