歸因報表:產生摘要報表

評估匯總的使用者廣告轉換,不會揭露個別資料。先前稱為匯總報表。

導入狀態

什麼是 Attribution Reporting 摘要報表?

Attribution Reporting API 可評估廣告點擊或觀看次數,是否促成廣告主網站上的轉換 (例如銷售或註冊)。這項 API 不會依賴第三方 Cookie 或可用於跨網站識別個別使用者的機制。

這項 API 提供兩種報表。事件層級報表已在 Chrome 中開放測試,可將特定廣告點擊或瀏覽與詳細程度較低的轉換資料建立關聯。瀏覽器會延遲多天再將報表傳送給廣告技術公司,避免跨網站的身分連結。

系統會為一組使用者編譯摘要報表 (舊稱匯總報表),因此報表不會與任何個別使用者相關聯。摘要報表提供詳細的轉換資料,例如購買價值和購物車內容,並可彈性運用點擊和瀏覽資料。這類報表的傳送作業不會像事件層級報表一樣有所延遲。

如果您尚未閱讀歸因報表的一般總覽,建議先閱讀該文件,再繼續閱讀本文的其餘內容。

為什麼需要摘要報表?

如果使用者在瀏覽器中採取相同動作 (例如購買一雙鞋),系統就會匯總這些使用者的轉換。
採取相同動作的使用者集合,轉換會匯總。

目前廣告轉換評估作業通常會使用第三方 Cookie。瀏覽器限制第三方 Cookie 的存取權,可提高跨網站追蹤使用者的難度,進而改善使用者隱私。廣告技術可透過 Attribution Reporting API,以保護隱私權的方式評估對話,不必使用第三方 Cookie。

與 Attribution Reporting API 的事件層級報表不同,摘要報表會將粗略資料與單一事件 (例如點擊或瀏覽) 建立關聯,並提供與詳細轉換資料 (例如使用者購買的特定產品) 相關聯的匯總資料 (例如完成轉換的使用者人數)。

與第三方 Cookie 不同,歸因報表 API 的報表類型不允許任何實體 (例如廣告技術、買方、發布商等)「查看」使用者在多個網站上的瀏覽行為,但仍可評估廣告轉換。

如何擷取及匯總使用者資料?

透過 Attribution Reporting API,個別使用者在各個網站上的詳細活動,以及使用者在各個網站上的身分識別資訊 (可能),都會在使用者裝置的瀏覽器中保持私密。這項資料可匯總成報表,且每份報表都會經過加密,防止各方存取基礎資料。

建立摘要報表的流程如下:

  1. 可匯總報表會傳送至廣告技術供應商經營的報表來源
    • 這些報表可能包含位置詳細資料、點擊次數、轉換價值 (例如購買價格),或廣告技術供應商定義的其他指標。報表經過加密處理,因此廣告技術無法查看或存取任何個別報表的內容。
  2. 廣告技術報表來源收到可匯總報表後,廣告技術會將報表傳送至匯總服務
    • 在初始實作中,匯總服務是由廣告技術供應商運作,並在雲端代管受信任的執行環境 (TEE)。協調單位會驗證只有經過驗證的實體才能存取解密金鑰,且在匯總程序外,廣告技術、雲端服務供應商或任何其他第三方都無法存取及解密機密資料。
  3. 匯總服務會合併解密的資料,並向廣告技術供應商輸出摘要報表
    • 摘要報表會顯示合併資料的摘要。廣告技術供應商可以讀取及使用摘要報表。
建立摘要報表的程序,是以傳送至收集伺服器的加密報表表示。收集器伺服器會將資料傳送至安全匯總服務,該服務擁有解密資料的金鑰,並會建立摘要報表。然後將報表傳回給廣告技術服務供應商。
如需完整序列圖,請參閱「Attribution Reporting 簡介」。

由於個別報表可能含有跨網站使用者行為資訊,因此匯總服務必須將這類資訊視為私密資訊。這項服務會確保其他實體無法存取個別未加密的歸因報表。此外,服務本身也不應執行任何侵犯隱私權的動作。

為確保匯總服務確實安全無虞,該服務必須具備技術和組織防護措施,且可供消費者稽核驗證。這些保護措施對下列對象來說意義重大:

  • 個別使用者只能存取匯總資料,無法存取任何單一實體的資料
  • 廣告技術供應商,可驗證匯總程序是否使用有效資料,並適當監控程序

使用匯總服務產生報表

初始設計要求每個廣告技術供應商在雲端服務上部署的受信任執行環境 (TEE) 中,運作自己的匯總服務執行個體,並支援必要的安全防護功能。

TEE 的程式碼是匯總服務中唯一可存取原始報表的位置,安全研究人員、隱私權倡議者和廣告技術人員都能稽核這段程式碼。為確認 TEE 執行的是確切的核准軟體,且資料維持安全,協調器會執行認證。

協調員的職責包括:

  • 維護授權二進位映像檔清單。這些圖片是 Google 定期發布的匯總服務軟體建構版本加密雜湊。這項程序可重現,因此任何一方都能驗證圖片是否與匯總服務建構的圖片相同。
  • 操作金鑰管理系統。使用者裝置上的 Chrome 必須有加密金鑰,才能加密可匯總的報表。解密鍵是證明匯總服務程式碼與二進位映像檔相符的必要條件。
  • 追蹤可匯總的報表,避免在摘要報表中重複使用,因為重複使用可能會揭露個人識別資訊 (PII)。

為在現已完成的原始碼試用中提供匯總服務測試,Google 扮演了協調工具的角色。從長遠來看,我們正努力找出可共同承擔這項職責的一或多個獨立實體。

系統會擷取哪些資訊?

摘要報表會匯總資料,並提供詳細的廣告端和轉換資料。

舉例來說,廣告技術供應商在 news.example 上放送廣告活動,而轉換是指使用者點按鞋類廣告,並在 shoes.example 上完成鞋類購買交易。廣告技術人員收到這項廣告活動 (ID 為 1234567) 的摘要報表,指出 2022 年 1 月 12 日,shoes.example 的轉換次數為 518 次,總支出為 $38,17460% 的轉換來自購買產品 SKU 9872 的藍色運動鞋使用者,40% 的轉換來自購買產品 SKU 2643 的黃色涼鞋使用者。廣告活動 ID 是詳細的廣告端資料,而產品 SKU 則是詳細的轉換資料。轉換次數和總支出是匯總資料。

轉換是由廣告主或廣告技術公司定義,不同廣告活動的轉換可能不同。其中一個廣告活動可評估使用者點擊廣告後,購買廣告中商品的次數。另一個廣告活動則可評估有多少廣告瀏覽次數促成廣告主網站造訪。

彙整前,系統如何擷取瀏覽器資料?

由於摘要報表是由一組個人的資料組成,因此我們先從一個人的瀏覽器動作開始。

  1. 使用者造訪發布商網站,並觀看或點按廣告,也就是歸因來源事件。
  2. 幾分鐘或幾天後,使用者完成轉換,也就是所謂的歸因觸發事件。舉例來說,轉換可以定義為產品購買。

    使用者購買產品。
  3. 瀏覽器軟體會將廣告點擊或瀏覽與轉換事件進行比對。根據這項比對結果,瀏覽器會使用廣告技術供應商建立的特定邏輯,產生可匯總報表。

  4. 瀏覽器會加密這項資料,並在稍微延遲後傳送至廣告技術伺服器進行收集。廣告技術伺服器必須依賴匯總服務,才能存取這些可匯總報表的匯總洞察資料。

    瀏覽器將可匯總報表傳送至廣告技術伺服器。

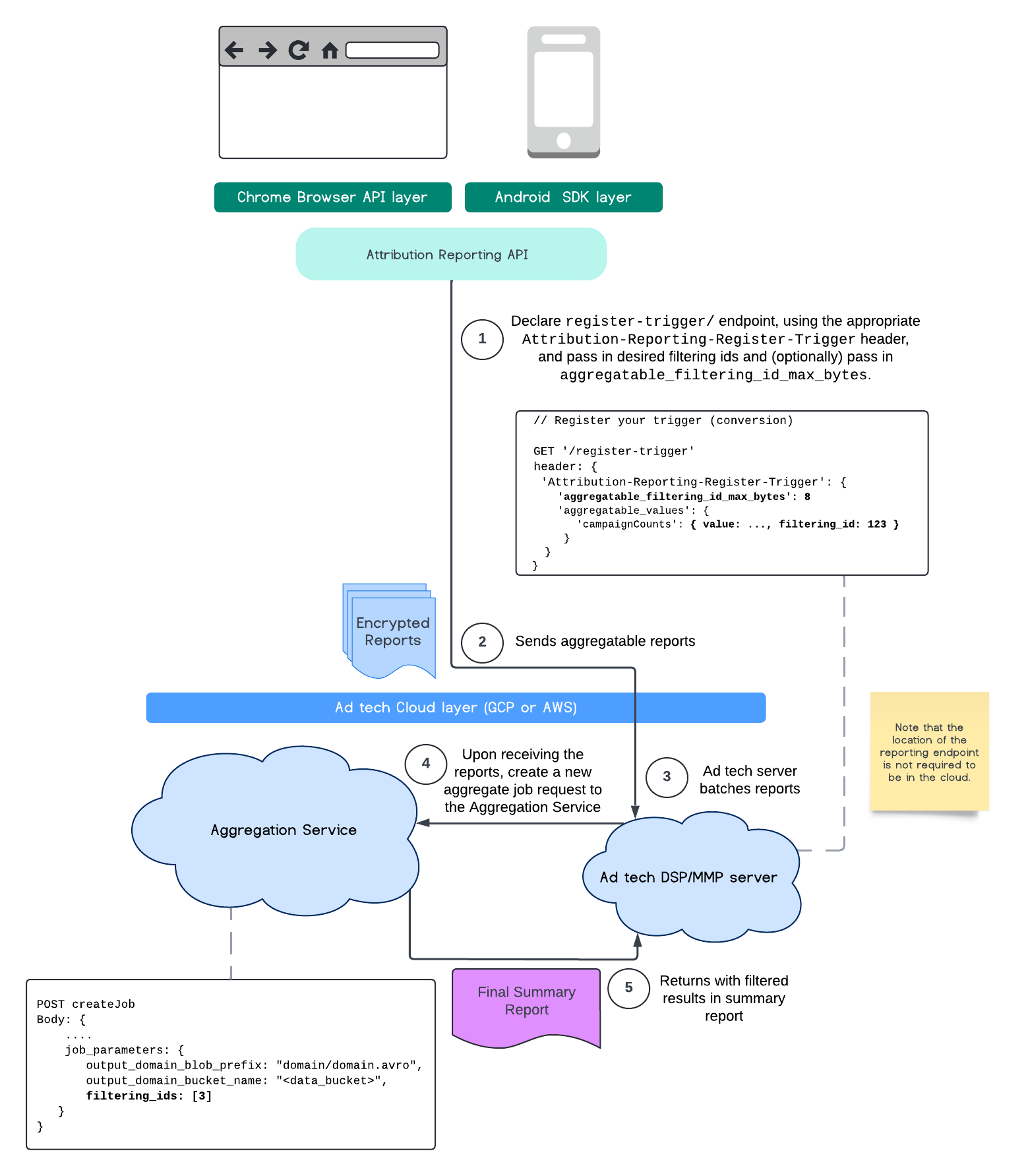
篩選 ID

Attribution Reporting API 和匯總服務可使用篩選 ID,以不同頻率處理評估作業,不必一次處理可匯總報表中的所有評估貢獻。

ARA 圖表
Attribution Reporting API 處理流程。

請注意,所有值都必須以字串格式表示,且會區分大小寫。 您應在 HTTP 標頭 Attribution-Reporting-Register-Trigger 中提供歸因觸發條件中繼資料。建議您先完成下列步驟:

   app.get('/register-trigger', async (req, res) => {
      
      res.setHeader('Attribution-Reporting-Register-Trigger',
         JSON.stringify({
               "filtering_id_max_bytes": 1
               "aggregatable_trigger_data": [{
                     "key_piece": "0x400",
                     "source_keys": ["campaignCounts"]
               }],
               "aggregatable_values": {
                     "campaignCounts": { "value": 32768, "filtering_id": "1" }
               }
         })
      );
      res.sendStatus(200);
      
   });

可匯總報表會傳送至您定義端點 /.well-known/attribution-reporting/report-aggregate-attribution 的位置。將批次的匯總報表傳送至您設定並處理的匯總服務後,最終摘要報表就會顯示篩選結果。

請參閱 Aggregation Service篩選 ID 指南。另請參閱 Private Aggregation API 的 ID 篩選條件。

建立摘要報表

如要讓廣告技術供應商擷取摘要報表,必須採取下列步驟:

  1. 廣告技術會從個別使用者的瀏覽器收集可匯總報表。
  2. 廣告技術供應商會批次處理可匯總報表,並將批次資料傳送至匯總服務。
  3. 匯總服務會排定工作站,以匯總資料。
  4. 匯總工作站會解密並匯總可匯總報表中的資料,以及加入雜訊的資料 (資料隱私權機制)。
  5. 匯總服務會將摘要報表傳回給廣告技術供應商。

廣告技術公司可根據摘要報表調整出價,並為自家客戶提供報表。JSON 編碼結構定義是摘要報表的格式。

參與討論及分享意見

歡迎參與並試用這項 API

瞭解詳情