Bireysel verileri göstermeden kullanıcılar arasında toplanan reklam dönüşümlerini ölçün. Eski adıyla toplu raporlar.
Uygulama durumu
İlişkilendirme raporu özet raporu nedir?
Attribution Reporting API, bir reklam tıklamasının veya görüntülemenin ne zaman bir reklamveren sitesinde dönüşüme (ör. satış veya kaydolma) yol açtığını ölçmeyi mümkün kılar. API, üçüncü taraf çerezlerine veya siteler arasında tek tek kullanıcıları tanımlamak için kullanılabilecek mekanizmalara dayanmaz.
Bu API iki tür rapor sunar. Belirli bir reklam tıklamasını veya görüntülemeyi daha az ayrıntılı dönüşüm verileriyle ilişkilendiren etkinlik düzeyindeki raporlar, Chrome'da test için kullanıma sunulmuştur. Tarayıcı, siteler arası kimlik bağlantısını önlemek için raporların reklam teknolojisi şirketlerine gönderilmesini birkaç gün geciktirir.
Özet rapor (eski adıyla toplu rapor), bir kullanıcı grubu için derlenir ve herhangi bir bireyle ilişkilendirilemez. Özet raporlar, tıklama ve görüntüleme verileri için esneklik sunarak satın alma değeri ve alışveriş sepeti içerikleri gibi ayrıntılı dönüşüm verileri sağlar. Bu raporlarda, etkinlik düzeyindeki raporlar kadar gecikme yaşanmaz.
Henüz yapmadıysanız bu belgenin geri kalanını okumadan önce Attribution Reporting'e genel bakış başlıklı makaleyi okumanızı öneririz.
Neden özet raporlara ihtiyacımız var?
Günümüzde reklam dönüşümü ölçümü genellikle üçüncü taraf çerezlerine dayanmaktadır. Tarayıcılar, kullanıcıların siteler arasında izlenmesini zorlaştırmak ve kullanıcı gizliliğini artırmak için üçüncü taraf çerezlerine erişimi kısıtlıyor. Attribution Reporting API, reklam teknolojilerinin üçüncü taraf çerezleri olmadan gizliliği koruyarak dönüşümleri ölçmesine olanak tanır.
Tekil etkinlikleri (ör. tıklamalar veya görüntülemeler) kaba verilerle ilişkilendiren Attribution Reporting API'nin etkinlik düzeyindeki raporlarının aksine özet raporlar, ayrıntılı dönüşüm verilerine (ör. kullanıcıların satın aldığı belirli ürün) eklenmiş toplu veriler (ör. dönüşüm gerçekleştiren kullanıcı sayısı) sağlar.
Attribution Reporting API'den gelen rapor türleri, üçüncü taraf çerezlerinin aksine, herhangi bir kuruluşun (ör. reklam teknolojisi, alıcılar, yayıncılar vb.) bir kullanıcının birden fazla sitedeki tarama davranışını "görmesine" izin vermezken reklam dönüşümlerinin ölçülmesini mümkün kılar.
Kullanıcı verileri nasıl yakalanır ve toplanır?
Attribution Reporting API ile, tek bir kullanıcının siteler arası ayrıntılı etkinliği ve muhtemelen kullanıcının siteler arası kimliği, cihazındaki tarayıcısında gizli tutulur. Bu veriler, toplanabilir bir raporda toplanabilir ve çeşitli tarafların temel verilere erişmesini önlemek için her rapor şifrelenir.
Özet rapor oluşturma süreci şu şekildedir:
- Toplanabilir raporlar, bir reklam teknolojisi sağlayıcı tarafından işletilen raporlama kaynağına gönderilir.
- Bu raporlar; konum ayrıntılarını, tıklama sayısını, dönüşümün değerini (ör. satın alma fiyatı) veya reklam teknolojisi sağlayıcısı tarafından tanımlanan diğer metrikleri içerebilir. Raporlar şifrelendiğinden reklam teknolojileri, herhangi bir raporun içeriğini göremez veya bu içeriğe erişemez.
- Reklam teknolojisi raporlama kaynağı, toplanabilir raporları aldıktan sonra reklam teknolojisi, raporları bir toplama hizmetine gönderir.
- İlk uygulamamızda toplama hizmeti, bulutta barındırılan güvenilir bir yürütme ortamına (TEE) sahip reklam teknolojisi sağlayıcı tarafından işletilir. Koordinatör, şifre çözme anahtarlarına yalnızca doğrulanmış tüzel kişilerin erişebildiğini ve başka hiçbir aracının (reklam teknolojisi, bulut sağlayıcı veya başka bir taraf) toplama işlemi dışında hassas verilere erişip bu verilerin şifresini çözemediğini doğrular.
- Toplama hizmeti, şifresi çözülmüş verileri birleştirir ve reklam teknolojisi sağlayıcıya özet rapor oluşturur.
- Özet rapor, birleştirilmiş verilerin özetini içerir. Reklam teknolojisi sağlayıcı, özet raporu okuyabilir ve kullanabilir.
Tek tek raporlar, siteler arası kullanıcı davranışı bilgilerini içerebileceğinden toplama hizmeti bu bilgileri gizli olarak değerlendirmelidir. Hizmet, başka hiçbir tüzel kişinin şifrelenmemiş bireysel ilişkilendirme raporlarına erişememesini sağlar. Ayrıca, hizmetin kendisi gizliliği ihlal eden herhangi bir işlem yapmamalıdır.
Toplama hizmetinin gerçekten güvenli olduğunu doğrulamak için hizmetin, tüketici denetimiyle doğrulanabilir teknik ve organizasyonel güvenlik önlemleri olması gerekir. Bu önlemler şu kişiler için önemlidir:
- Kişisel verilerinin erişilebilir olduğunu bilen bireysel kullanıcılar, bu verilere yalnızca toplu olarak erişebilir. Veriler tek bir tüzel kişi tarafından erişilemez.
- Toplama sürecinde geçerli verilerin kullanıldığını ve sürecin uygun şekilde izlenebildiğini doğrulayabilen reklam teknolojisi sağlayıcılar
Toplama Hizmeti ile rapor oluşturma
İlk tasarımda, her reklam teknolojisi sağlayıcının, gerekli güvenlik özelliklerini destekleyen bir bulut hizmetinde dağıtılan güvenilir yürütme ortamında (TEE) toplama hizmetinin kendi örneğini çalıştırması istenir.
TEE'nin kodu, toplama hizmetinde ham raporlara erişimi olan tek yerdir. Bu kod, güvenlik araştırmacıları, gizlilik savunucuları ve reklam teknolojisi uzmanları tarafından denetlenebilir. TEE'nin tam olarak onaylanmış yazılımı çalıştırdığını ve verilerin güvende kaldığını onaylamak için koordinatör, onaylama işlemi gerçekleştirir.
Koordinatörün çeşitli sorumlulukları vardır:
- Yetkili ikili görüntülerin listesini tutun. Bu resimler, Google'ın düzenli olarak yayınlayacağı toplama hizmeti yazılım derlemelerinin kriptografik karma değerleridir. Bu, herhangi bir tarafın resimlerin toplama hizmeti derlemeleriyle aynı olduğunu doğrulayabilmesi için yeniden üretilebilir.
- Anahtar yönetim sistemi işletmek Bir kullanıcının cihazındaki Chrome'un toplanabilir raporları şifrelemesi için şifreleme anahtarları gerekir. Toplama hizmeti kodunun ikili görüntülerle eşleştiğini kanıtlamak için şifre çözme anahtarları gerekir.
- Özet raporlar için toplama işleminde yeniden kullanılması kimliği tanımlayabilecek bilgileri (PII) ortaya çıkarabileceğinden, toplama işlemine uygun raporların yeniden kullanılmasını önlemek için bu raporları izleyin.
Google, artık tamamlanmış olan kaynak denemesinde toplama hizmetinin test edilmesini sağlamak için koordinatör rolünü üstlendi. Daha uzun vadede, bu rolü paylaşabilecek bir veya daha fazla bağımsız tüzel kişiyi belirlemek için çalışıyoruz.
Hangi bilgiler yakalanır?
Özet raporlar, ayrıntılı reklam tarafı ve dönüşüm verilerinin yanı sıra toplu verilerin bir kombinasyonunu sunar.
Örneğin, bir reklam teknolojisi sağlayıcısı news.example üzerinde bir reklam kampanyası yayınlıyor. Bu kampanyada, dönüşüm, kullanıcının ayakkabı reklamını tıklayıp shoes.example üzerinde ayakkabı satın almasını ifade ediyor. Reklam teknolojisi, 1234567 kimlikli bu reklam kampanyası için bir özet rapor alır. Raporda, 12 Ocak 2022'de shoes.example üzerinde toplam harcama tutarı 38.174 ABD doları olan 518 dönüşüm gerçekleştiği belirtilir. Dönüşümlerin %60'ı, ürün SKU'su 9872 olan mavi spor ayakkabıları satın alan kullanıcılardan, %40'ı ise ürün SKU'su 2643 olan sarı sandaletleri satın alan kullanıcılardan geldi. Kampanya kimliği, reklam tarafındaki ayrıntılı verilerdir. Ürün SKU'ları ise ayrıntılı dönüşüm verileridir. Dönüşüm sayısı ve toplam harcama, toplu verilerdir.
Dönüşümler reklamveren veya reklam teknolojisi şirketi tarafından tanımlanır ve farklı reklam kampanyaları için farklı olabilir. Bir kampanya, reklamı tıklayan ve ardından reklamı yapılan öğeyi satın alan kullanıcıların sayısını ölçebilir. Başka bir kampanya, kaç reklam görüntülemenin reklamveren sitesi ziyaretlerine yol açtığını ölçebilir.
Tarayıcı verileri, birleştirilmeden önce nasıl yakalanır?
Özet raporlar bir grup bireyin verilerinden oluştuğu için önce bir bireyin tarayıcı işlemlerinden başlayalım.
- Bir kullanıcı bir yayıncı sitesini ziyaret eder ve bir reklamı görür ya da tıklar. Bu etkinlik, ilişkilendirme kaynağı etkinliği olarak da bilinir.
Birkaç dakika veya gün sonra kullanıcı dönüşüm gerçekleştirir. Bu, ilişkilendirme tetikleyici etkinliği olarak da bilinir. Örneğin, dönüşüm bir ürün satın alma işlemi olarak tanımlanabilir.
Kullanıcı ürünü satın alır. Tarayıcı yazılımı, reklam tıklamasını veya görüntülemeyi dönüşüm etkinliğiyle eşleştirir. Bu eşleşmeye göre tarayıcı, bir reklam teknolojisi sağlayıcısı tarafından oluşturulan belirli bir mantıkla toplanabilir bir rapor oluşturur.
Tarayıcı bu verileri şifreler ve kısa bir gecikmenin ardından toplama için bir reklam teknolojisi sunucusuna gönderir. Reklam teknolojileri sunucusunun, bu toplanabilir raporlardaki toplanmış analizlere erişmek için bir toplama hizmetini kullanması gerekir.
Tarayıcı, toplanabilir raporu reklam teknolojisi sunucusuna gönderir.
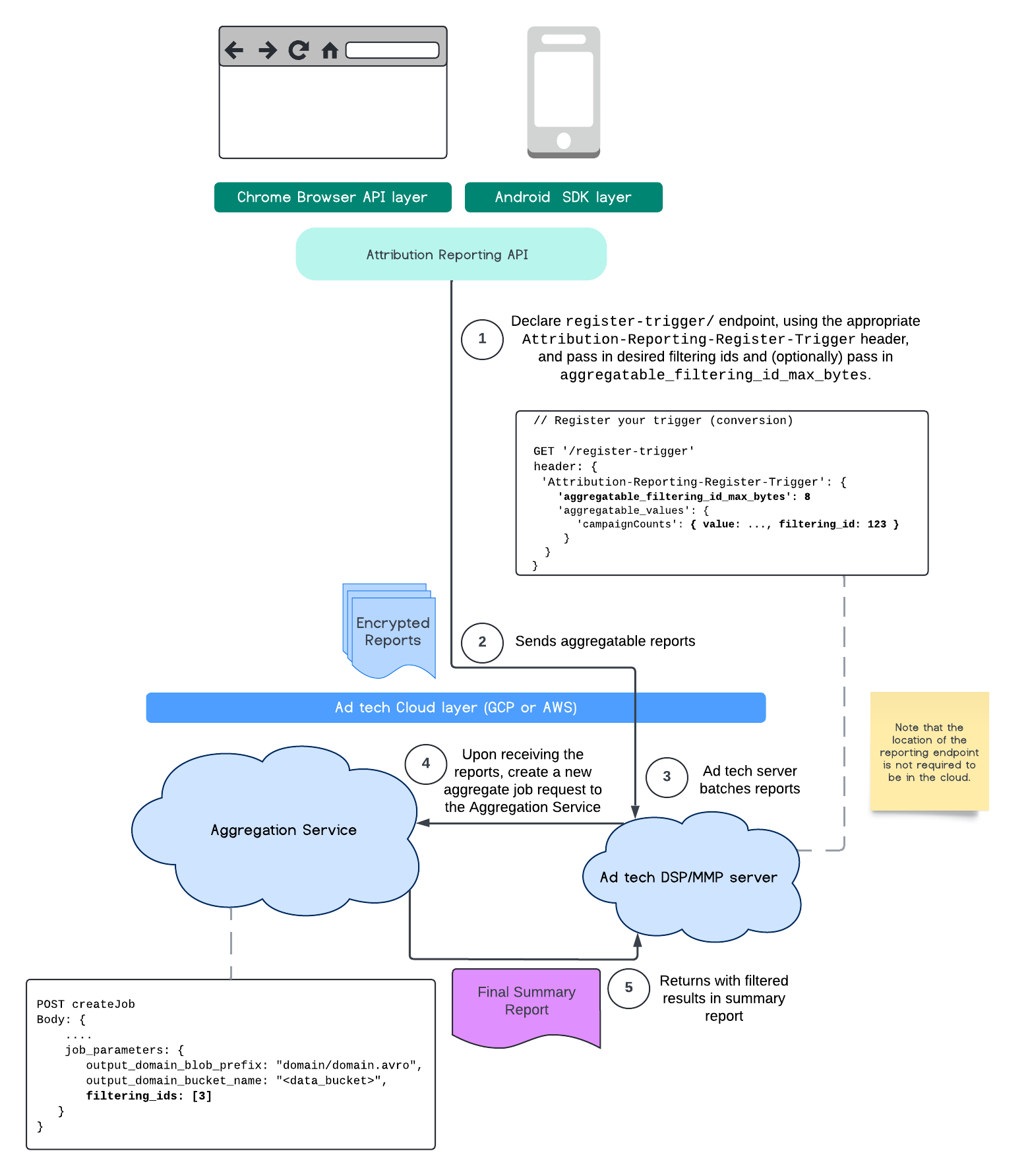
Filtreleme kimlikleri
Attribution Reporting API ve Toplama Hizmeti, tüm ölçüm katkılarını tek bir toplama raporunda aynı anda işlemek yerine farklı sıklıklarda ölçümleri işlemek için filtreleme kimliklerinin kullanılmasına olanak tanır.
Tüm değerlerin dize olarak biçimlendirilmesi ve büyük/küçük harfe duyarlı olması gerektiğini unutmayın.
HTTP üstbilgisinde Attribution-Reporting-Register-Trigger ilişkilendirme tetikleyici meta verileriyle yanıt vermelisiniz.
Başlamak için aşağıdakileri yapmanızı öneririz:
app.get('/register-trigger', async (req, res) => {
…
res.setHeader('Attribution-Reporting-Register-Trigger',
JSON.stringify({
"filtering_id_max_bytes": 1
"aggregatable_trigger_data": [{
"key_piece": "0x400",
"source_keys": ["campaignCounts"]
}],
"aggregatable_values": {
"campaignCounts": { "value": 32768, "filtering_id": "1" }
}
})
);
res.sendStatus(200);
…
});
Toplanabilir raporlar, uç noktayı tanımladığınız yere /.well-known/attribution-reporting/report-aggregate-attribution gönderilir. Toplanabilir raporlarınızın grupları, toplama hizmetinize gönderilip ayarlanıp işlendikten sonra filtrelenmiş sonuçlarınız nihai özet raporunuza yansıtılır.
Toplama Hizmeti'ndeki filtreleme kimlikleri kılavuzumuza gidin. Ayrıca Private Aggregation API için filtreleme kimliklerine bakın.
Özet rapor oluşturma
Reklam teknolojisi sağlayıcıların özet rapor alabilmesi için aşağıdaki adımlar uygulanmalıdır:
- Reklam teknolojisi, tek tek kullanıcıların tarayıcılarından toplanabilir raporlar toplar.
- Reklam teknolojisi sağlayıcı, toplanabilir raporları gruplandırır ve grupları toplama hizmetine gönderir.
- Toplama hizmeti, verileri toplamak için bir çalışan planlar.
- Toplama çalışanı, toplanabilir raporlardaki verilerin şifresini çözer ve verileri toplar. Ayrıca, gürültü eklenmiş verileri (veriler için bir gizlilik mekanizması) de toplar.
- Toplama hizmeti, özet raporu reklam teknolojisi sağlayıcıya döndürür.
Reklam teknolojisi, teklif verme konusunda bilgi vermek ve kendi müşterilerine rapor sunmak için özet raporu kullanabilir. Özet raporlarının biçimi JSON kodlu şemadır.
Etkileşim kurma ve geri bildirim paylaşma
Bu API'yi kullanabilir ve deneyebilirsiniz.
- Toplanabilir raporlar ve toplama hizmeti hakkında bilgi edinin, soru sorun ve geri bildirimde bulunun.
- İlişkilendirme raporlama kılavuzlarını okuyun.
Daha fazla bilgi
- Attribution Reporting'e (Dönüşüm Ölçümü) Giriş başlıklı makaleyi okuyun.
- Toplama hizmeti açıklayıcı ve ayrıntılı kurulum talimatlarını okuyun.
- Özel Korumalı Alan'ı İnceleme