Attribution Reporting: como gerar relatórios de resumo

Medir conversões de anúncios agregadas entre usuários sem revelar dados individuais. Antes conhecidos como relatórios agregados.

Status da implementação

O que é um relatório de resumo da API Attribution Reporting?

Com a API Attribution Reporting, é possível medir quando um clique ou uma visualização de anúncio gera uma conversão no site de um anunciante, como uma venda ou uma inscrição. A API não depende de cookies de terceiros ou mecanismos que podem ser usados para identificar usuários individuais em sites.

Essa API oferece dois tipos de relatórios. Os relatórios no nível do evento já estão disponíveis para teste no Chrome, associando um clique ou uma visualização de anúncio específico a dados de conversão menos detalhados. O navegador atrasa o envio de relatórios para empresas de tecnologia de publicidade por vários dias para evitar a conexão de identidade entre sites.

Um relatório de resumo (antes conhecido como relatório agregado) é compilado para um grupo de usuários para que não possa ser vinculado a nenhum indivíduo. Os relatórios de resumo oferecem dados detalhados de conversão, como valor da compra e conteúdo do carrinho, com flexibilidade para dados de clique e visualização. Eles não sofrem do mesmo atraso que os relatórios de eventos.

Se ainda não tiver feito isso, recomendamos que você leia a visão geral da API Attribution Reporting antes de ler o restante deste documento.

Por que precisamos de relatórios de resumo?

Um grupo de usuários que realizam a mesma ação no navegador (como comprar um par de sapatos) pode ter as conversões agregadas.
Um grupo de usuários que realizam a mesma ação e têm as conversões agregadas.

Hoje, a medição de conversões de anúncios geralmente depende de cookies de terceiros. Os navegadores estão restringindo o acesso a cookies de terceiros para dificultar o rastreamento de usuários em sites e melhorar a privacidade. A API Attribution Reporting permite que as adtechs meçam conversas de uma forma que preserva a privacidade, sem cookies de terceiros.

Ao contrário dos relatórios no nível do evento da API Attribution Reporting, que associam eventos únicos (como cliques ou visualizações) a dados aproximados, os relatórios de resumo fornecem dados agregados (como o número de usuários que fizeram conversões) anexados a dados detalhados de conversão (como o produto específico que os usuários compraram).

Ao contrário dos cookies de terceiros, os tipos de relatórios da API Attribution Reporting não permitem que nenhuma entidade (como adtech, compradores, publishers etc.) "veja" o comportamento de navegação de um usuário em vários sites, mas ainda possibilitam medir as conversões de anúncios.

Como os dados do usuário são capturados e agregados?

Com a API Attribution Reporting, a atividade detalhada de um usuário em vários sites e, possivelmente, a identidade dele em diferentes sites permanecem privadas no navegador do dispositivo. Esses dados podem ser coletados em um relatório agregável, e cada relatório é criptografado para impedir que várias partes acessem os dados subjacentes.

pelos provedores de tecnologia de publicidade.

O processo para criar um relatório de resumo é o seguinte:

  1. Os relatórios agregáveis são enviados para a origem de relatórios, operada por um provedor de adtech.
    • Esses relatórios podem incluir detalhes de localização, número de cliques, valor da conversão (como um preço de compra) ou outras métricas definidas pelo provedor de tecnologia de publicidade. Os relatórios são criptografados, então as adtechs não podem ver nem acessar o conteúdo de nenhum relatório individual.
  2. Depois que a origem de relatórios da adtech recebe os relatórios agregáveis, ela os envia para um serviço de agregação.
    • Na nossa implementação inicial, o serviço de agregação é operado pelo provedor de adtech com um ambiente de execução confiável (TEE) hospedado na nuvem. O coordenador verifica se apenas entidades verificadas têm acesso às chaves de descriptografia e se nenhum outro intermediário (a adtech, o provedor de nuvem ou qualquer outra parte) pode acessar e descriptografar dados sensíveis fora do processo de agregação.
  3. O serviço de agregação combina os dados descriptografados e gera um relatório de resumo para o provedor de adtech.
    • O relatório de resumo inclui um resumo dos dados combinados. O provedor de adtech pode ler e usar o relatório resumido.
O processo para criar um relatório de resumo é representado por relatórios criptografados enviados a um servidor de coleta. O servidor do coletor envia os dados para um serviço de agregação seguro, que tem uma chave para descriptografar os dados e criar o relatório de resumo. O relatório é enviado de volta ao provedor de adtech.
Para um diagrama de sequência completo, consulte a Introdução à Attribution Reporting.

Como os relatórios individuais podem conter informações sobre o comportamento do usuário em vários sites, o serviço de agregação precisa tratar essas informações como particulares. O serviço vai garantir que nenhuma outra entidade tenha acesso aos relatórios de atribuição individuais e não criptografados. Além disso, o serviço não pode realizar ações que invadam a privacidade.

Para verificar se o serviço de agregação é seguro, ele precisa ter proteções técnicas e organizacionais que possam ser verificadas por uma auditoria do consumidor. Essas proteções são importantes para:

  • Os dados individuais dos usuários só podem ser acessados de forma agregada, e não por uma única entidade.
  • Adtechs, que podem verificar se o processo de agregação usa dados válidos e pode ser monitorado adequadamente

Gerar relatórios com o Aggregation Service

O design inicial pede que cada provedor de tecnologia de publicidade opere a própria instância do serviço de agregação em um ambiente de execução confiável (TEE) implantado em um serviço de nuvem que ofereça suporte aos recursos de segurança necessários.

O código do TEE é o único lugar no serviço de agregação que tem acesso a relatórios brutos. Ele pode ser auditado por pesquisadores de segurança, defensores da privacidade e adtechs. Para confirmar que o TEE está executando o software aprovado exato e que os dados permanecem seguros, o coordenador realiza atestado.

O coordenador tem várias responsabilidades:

  • Mantenha uma lista de imagens binárias autorizadas. Essas imagens são hashes criptográficos dos builds de software do serviço de agregação, que o Google lança periodicamente. Isso será reproduzível para que qualquer parte possa verificar se as imagens são idênticas aos builds do serviço de agregação.
  • Operar um sistema de gerenciamento de chaves. As chaves de criptografia são necessárias para que o Chrome no dispositivo de um usuário criptografe relatórios agregáveis. As chaves de descriptografia são necessárias para provar que o código do serviço de agregação corresponde às imagens binárias.
  • Acompanhe os relatórios agregáveis para evitar a reutilização na agregação de relatórios de resumo, já que a reutilização pode revelar informações de identificação pessoal (PII).

Para disponibilizar o teste do serviço de agregação no teste de origem agora concluído, o Google atuou como coordenador. A longo prazo, estamos trabalhando para identificar uma ou mais entidades independentes que possam compartilhar essa função.

Quais informações são capturadas?

Os relatórios de resumo oferecem uma combinação de dados agregados com dados detalhados de conversão e ao lado do anúncio.

Por exemplo, um provedor de tecnologia de publicidade veicula uma campanha publicitária no news.example, em que uma conversão representa um usuário clicando em um anúncio de sapatos e concluindo uma compra de sapatos no shoes.example. A adtech recebe um relatório resumido da campanha publicitária com ID 1234567, que afirma que houve 518 conversões em shoes.example em 12 de janeiro de 2022, com um gasto total de US$38.174. 60% das conversões foram de usuários que compraram tênis azuis com a SKU do produto 9872, e 40% foram de usuários que compraram sandálias amarelas com a SKU do produto 2643. O ID da campanha são dados detalhados do lado do anúncio, enquanto os SKUs do produto são dados detalhados de conversão. O número de conversões e o gasto total são dados agregados.

As conversões são definidas pelo anunciante ou pela empresa de adtech e podem ser diferentes para campanhas publicitárias distintas. Uma campanha pode medir o número de cliques em anúncios seguidos da compra do item anunciado por um usuário. Outra campanha pode medir quantas visualizações de anúncio resultaram em visitas ao site do anunciante.

Como os dados do navegador são capturados antes da agregação?

Como os relatórios de resumo são compostos pelos dados de um grupo de pessoas, vamos começar com as ações de navegador de um indivíduo.

  1. Um usuário acessa um site do editor e vê ou clica em um anúncio, o que também é conhecido como evento de origem da atribuição.
  2. Alguns minutos ou dias depois, o usuário faz uma conversão, também conhecida como um evento de acionamento de atribuição. Por exemplo, uma conversão pode ser definida como uma compra de produto.

    O usuário compra o produto.
  3. O software do navegador relaciona o clique ou a visualização do anúncio com o evento de conversão. Com base nessa correspondência, o navegador cria um relatório agregável com lógica específica criada por um provedor de adtech.

  4. O navegador criptografa esses dados e, após um pequeno atraso, os envia para um servidor de adtech para coleta. O servidor de adtech precisa usar um serviço de agregação para acessar os insights agregados desses relatórios agregáveis.

    O navegador envia um relatório agregável para um servidor de adtech.

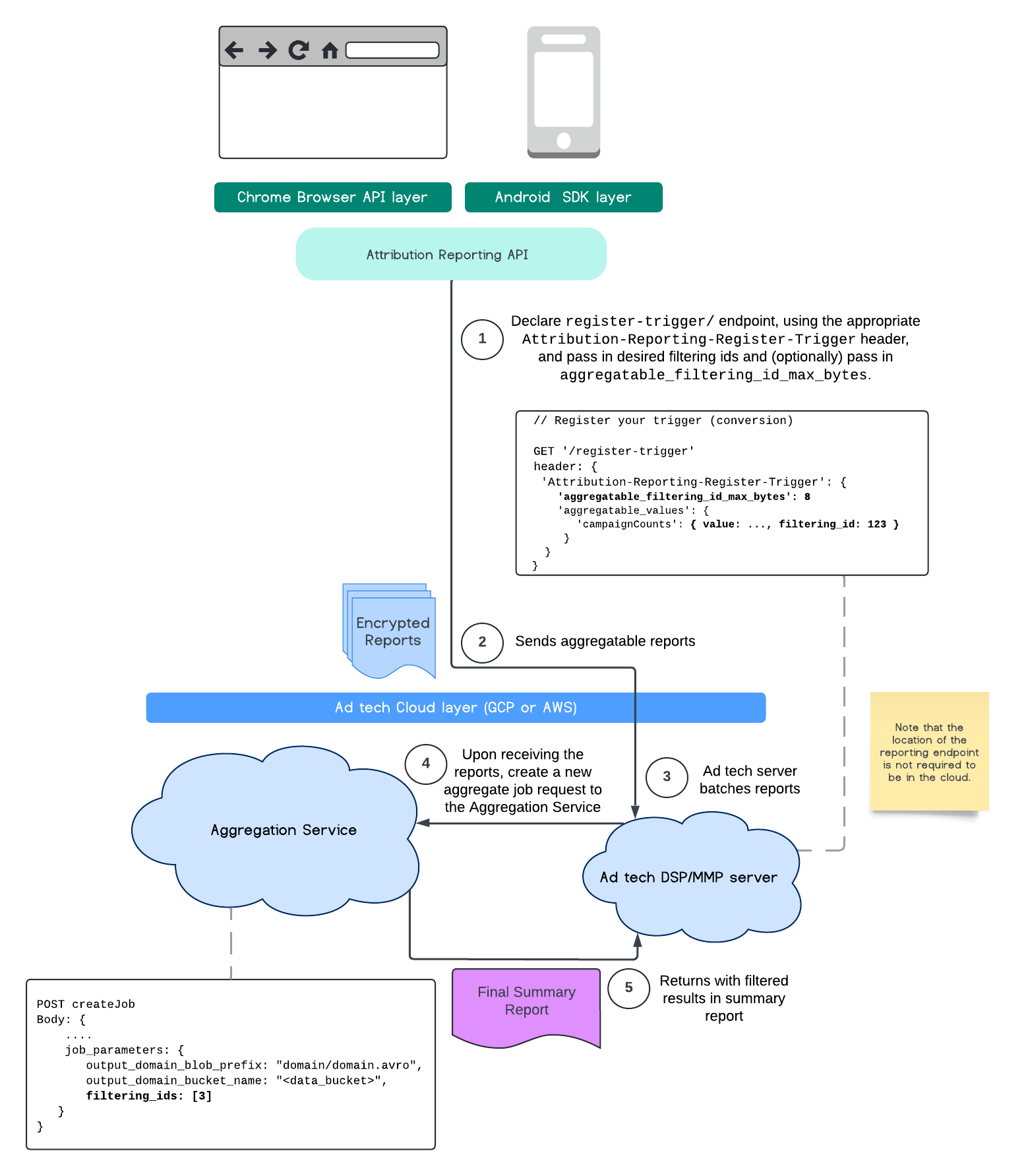
Filtrar IDs

A API Attribution Reporting e o serviço de agregação permitem o uso de IDs de filtragem para processar medições em diferentes cadências, em vez de ter que processar todas as contribuições de medição em um relatório agregável de uma só vez.

Diagrama de ARA
Fluxo do processo da API Attribution Reporting.

Todos os valores precisam ser formatados como strings e diferenciam maiúsculas de minúsculas. Responda com os metadados do gatilho de atribuição no cabeçalho HTTP Attribution-Reporting-Register-Trigger. Recomendamos o seguinte para começar:

   app.get('/register-trigger', async (req, res) => {
      
      res.setHeader('Attribution-Reporting-Register-Trigger',
         JSON.stringify({
               "filtering_id_max_bytes": 1
               "aggregatable_trigger_data": [{
                     "key_piece": "0x400",
                     "source_keys": ["campaignCounts"]
               }],
               "aggregatable_values": {
                     "campaignCounts": { "value": 32768, "filtering_id": "1" }
               }
         })
      );
      res.sendStatus(200);
      
   });

Os relatórios agregáveis serão enviados para o endpoint /.well-known/attribution-reporting/report-aggregate-attribution definido por você. Depois que os lotes de relatórios agregáveis forem enviados para o serviço de agregação configurado e processado, os resultados filtrados vão aparecer no relatório de resumo final.

Continue com nosso guia de filtragem de IDs no Serviço de agregação. Consulte também IDs de filtragem para a API Private Aggregation.

Criar um relatório de resumo

Para que os provedores de adtechs recuperem um relatório de resumo, é necessário seguir estas etapas:

  1. A adtech coleta relatórios agregáveis dos navegadores de usuários individuais.
  2. O provedor de adtech agrupa os relatórios agregáveis e envia os lotes para o serviço de agregação.
  3. O serviço de agregação programa um worker para agregar os dados.
  4. O worker de agregação descriptografa e agrega dados dos relatórios agregáveis, além de dados com ruído (um mecanismo de privacidade para dados).
  5. O serviço de agregação retorna o relatório de resumo ao provedor de adtech.

A adtech pode usar o relatório de resumo para informar os lances e oferecer relatórios aos próprios clientes. Um esquema codificado em JSON é o formato dos relatórios de resumo.

Engajamento e como compartilhar feedback

Participe e teste essa API.

Saiba mais