Đo lường lượt chuyển đổi từ quảng cáo được tổng hợp trên nhiều người dùng mà không tiết lộ dữ liệu cá nhân. Trước đây được gọi là báo cáo tổng hợp.
Trạng thái triển khai
Báo cáo tóm tắt Báo cáo phân bổ là gì?
Attribution Reporting API giúp đo lường thời điểm một lượt nhấp hoặc lượt xem quảng cáo dẫn đến một lượt chuyển đổi trên trang web của nhà quảng cáo, chẳng hạn như một lượt bán hàng hoặc lượt đăng ký. API này không dựa vào cookie của bên thứ ba hoặc các cơ chế có thể dùng để nhận dạng từng người dùng trên các trang web.
API này cung cấp 2 loại báo cáo. Báo cáo cấp sự kiện hiện đã có sẵn để thử nghiệm trong Chrome, giúp liên kết một lượt nhấp hoặc lượt xem quảng cáo cụ thể với dữ liệu chuyển đổi ít chi tiết hơn. Trình duyệt trì hoãn việc gửi báo cáo cho các công ty công nghệ quảng cáo trong nhiều ngày để ngăn chặn việc kết nối danh tính trên các trang web.
Báo cáo tóm tắt (trước đây gọi là báo cáo tổng hợp) được biên soạn cho một nhóm người dùng để không thể liên kết với bất kỳ cá nhân nào. Báo cáo tóm tắt cung cấp dữ liệu chi tiết về lượt chuyển đổi, chẳng hạn như giá trị giao dịch mua và nội dung giỏ hàng, đồng thời linh hoạt cho dữ liệu lượt nhấp và lượt xem. Các báo cáo này không bị trì hoãn nhiều như báo cáo ở cấp sự kiện.
Nếu chưa, bạn nên đọc thông tin tổng quan chung về Attribution Reporting trước khi đọc phần còn lại của tài liệu này.
Tại sao chúng ta cần báo cáo tóm tắt?
Ngày nay, hoạt động đo lường lượt chuyển đổi từ quảng cáo thường dựa vào cookie của bên thứ ba. Các trình duyệt đang hạn chế quyền truy cập vào cookie của bên thứ ba để người dùng khó bị theo dõi trên các trang web hơn và cải thiện quyền riêng tư của người dùng. Attribution Reporting API cho phép các công nghệ quảng cáo đo lường lượt chuyển đổi theo cách bảo đảm quyền riêng tư mà không cần sử dụng cookie của bên thứ ba.
Khác với báo cáo cấp sự kiện của Attribution Reporting API (liên kết các sự kiện riêng lẻ (chẳng hạn như lượt nhấp hoặc lượt xem) với dữ liệu thô), báo cáo tóm tắt cung cấp dữ liệu tổng hợp (chẳng hạn như số lượng người dùng đã chuyển đổi) được đính kèm với dữ liệu chuyển đổi chi tiết (chẳng hạn như sản phẩm cụ thể mà người dùng đã mua).
Không giống như cookie của bên thứ ba, các loại báo cáo từ Attribution Reporting API không cho phép bất kỳ thực thể nào (chẳng hạn như công nghệ quảng cáo, người mua, nhà xuất bản, v.v.) "xem" hành vi duyệt web của người dùng trên nhiều trang web, đồng thời vẫn có thể đo lường lượt chuyển đổi từ quảng cáo.
Dữ liệu người dùng được thu thập và tổng hợp như thế nào?
Với Attribution Reporting API, hoạt động chi tiết của từng người dùng trên các trang web và có thể là danh tính của người dùng trên các trang web sẽ được giữ riêng tư cho trình duyệt của người dùng trên thiết bị của họ. Bạn có thể thu thập dữ liệu này trong một báo cáo tổng hợp và mỗi báo cáo đều được mã hoá để ngăn nhiều bên truy cập vào dữ liệu cơ bản.
Quy trình tạo báo cáo tóm tắt như sau:
- Các báo cáo có thể tổng hợp được gửi đến nguồn gốc báo cáo do một nhà cung cấp công nghệ quảng cáo điều hành.
- Các báo cáo này có thể bao gồm thông tin chi tiết về vị trí, số lượt nhấp, giá trị của lượt chuyển đổi (chẳng hạn như giá mua) hoặc các chỉ số khác do nhà cung cấp công nghệ quảng cáo xác định. Các báo cáo được mã hoá, vì vậy, công nghệ quảng cáo không thể xem hoặc truy cập vào nội dung của bất kỳ báo cáo riêng lẻ nào.
- Sau khi nguồn gốc báo cáo của công nghệ quảng cáo nhận được các báo cáo có thể tổng hợp, công nghệ quảng cáo sẽ gửi các báo cáo đó đến một dịch vụ tổng hợp.
- Trong lần triển khai ban đầu, dịch vụ tổng hợp được điều hành bởi nhà cung cấp công nghệ quảng cáo có môi trường thực thi đáng tin cậy (TEE) được lưu trữ trên đám mây. Điều phối viên xác minh rằng chỉ những thực thể đã được xác minh mới có quyền truy cập vào các khoá giải mã và không có bên trung gian nào khác (công nghệ quảng cáo, nhà cung cấp dịch vụ đám mây hoặc bất kỳ bên nào khác) có thể truy cập và giải mã dữ liệu nhạy cảm bên ngoài quy trình tổng hợp.
- Dịch vụ tổng hợp kết hợp dữ liệu đã giải mã và xuất ra một báo cáo tóm tắt cho nhà cung cấp công nghệ quảng cáo.
- Báo cáo tóm tắt bao gồm thông tin tóm tắt về dữ liệu kết hợp. Nhà cung cấp công nghệ quảng cáo có thể đọc và sử dụng báo cáo tóm tắt.
Vì các báo cáo riêng lẻ có thể chứa thông tin về hành vi của người dùng trên nhiều trang web, nên dịch vụ tổng hợp phải coi thông tin này là riêng tư. Dịch vụ này sẽ đảm bảo rằng không có thực thể nào khác có thể truy cập vào các báo cáo phân bổ riêng lẻ, chưa mã hoá. Ngoài ra, bản thân dịch vụ này không được thực hiện bất kỳ hành động xâm phạm quyền riêng tư nào.
Để xác minh rằng dịch vụ tổng hợp thực sự an toàn, dịch vụ này phải có các biện pháp bảo vệ về kỹ thuật và tổ chức mà người tiêu dùng có thể xác minh thông qua hoạt động kiểm tra. Những biện pháp bảo vệ này có ý nghĩa đối với:
- Người dùng cá nhân, những người có thể biết dữ liệu cá nhân của họ chỉ có thể truy cập vào dữ liệu tổng hợp chứ không phải bất kỳ thực thể đơn lẻ nào
- Các công nghệ quảng cáo có thể xác minh rằng quy trình tổng hợp sử dụng dữ liệu hợp lệ và có thể được giám sát một cách thích hợp
Tạo báo cáo bằng Dịch vụ tổng hợp
Thiết kế ban đầu yêu cầu mỗi nhà cung cấp công nghệ quảng cáo vận hành phiên bản riêng của dịch vụ tổng hợp, trong một môi trường thực thi đáng tin cậy (TEE) được triển khai trên một dịch vụ đám mây hỗ trợ các tính năng bảo mật cần thiết.
Mã của TEE là nơi duy nhất trong dịch vụ tổng hợp có quyền truy cập vào các báo cáo thô. Các nhà nghiên cứu bảo mật, người ủng hộ quyền riêng tư và công nghệ quảng cáo có thể kiểm tra mã này. Để xác nhận rằng TEE đang chạy chính xác phần mềm đã được phê duyệt và dữ liệu vẫn được bảo mật, trình điều phối sẽ thực hiện chứng thực.
Điều phối viên có một số trách nhiệm sau:
- Duy trì danh sách các hình ảnh nhị phân được uỷ quyền. Đây là hàm băm mật mã của các bản dựng phần mềm dịch vụ tổng hợp mà Google sẽ phát hành định kỳ. Điều này sẽ có thể tái tạo để mọi bên có thể xác minh rằng hình ảnh giống với các bản dựng dịch vụ tổng hợp.
- Vận hành một hệ thống quản lý khoá. Chrome trên thiết bị của người dùng cần có khoá mã hoá để mã hoá các báo cáo có thể tổng hợp. Bạn cần có khoá giải mã để chứng minh mã dịch vụ tổng hợp khớp với hình ảnh nhị phân.
- Theo dõi các báo cáo có thể tổng hợp để ngăn việc sử dụng lại trong quá trình tổng hợp cho báo cáo tóm tắt, vì việc sử dụng lại có thể tiết lộ thông tin nhận dạng cá nhân (PII).
Để cung cấp dịch vụ thử nghiệm tổng hợp trong giai đoạn dùng thử nguồn gốc hiện đã hoàn tất, Google đóng vai trò là điều phối viên. Về lâu dài, chúng tôi đang nỗ lực xác định một hoặc nhiều pháp nhân độc lập có thể đảm nhận vai trò này.
Những thông tin nào được thu thập?
Báo cáo tóm tắt cung cấp sự kết hợp giữa dữ liệu tổng hợp cùng với dữ liệu chi tiết về phía quảng cáo và dữ liệu lượt chuyển đổi.
Ví dụ: một nhà cung cấp công nghệ quảng cáo chạy một chiến dịch quảng cáo trên news.example, trong đó lượt chuyển đổi là khi người dùng nhấp vào một quảng cáo về giày và hoàn tất giao dịch mua giày trên shoes.example. Công nghệ quảng cáo nhận được một báo cáo tóm tắt cho chiến dịch quảng cáo này có mã 1234567, trong đó nêu rõ có 518 lượt chuyển đổi trên shoes.example vào ngày 12 tháng 1 năm 2022, với tổng mức chi tiêu là 38.174 USD. 60% lượt chuyển đổi là từ những người dùng mua giày thể thao màu xanh dương có SKU sản phẩm là 9872 và 40% là những người dùng mua dép màu vàng có SKU sản phẩm là 2643. Mã chiến dịch là dữ liệu chi tiết về phía quảng cáo, trong khi SKU sản phẩm là dữ liệu chi tiết về lượt chuyển đổi. Số lượt chuyển đổi và tổng mức chi tiêu là dữ liệu tổng hợp.
Lượt chuyển đổi do nhà quảng cáo hoặc công ty công nghệ quảng cáo xác định và có thể khác nhau đối với các chiến dịch quảng cáo. Một chiến dịch có thể đo lường số lượt nhấp vào quảng cáo, sau đó người dùng mua mặt hàng được quảng cáo. Một chiến dịch khác có thể đo lường số lượt xem quảng cáo dẫn đến lượt truy cập trang web của nhà quảng cáo.
Dữ liệu trình duyệt được thu thập như thế nào trước khi được tổng hợp?
Vì báo cáo tóm tắt được tạo thành từ dữ liệu của một nhóm cá nhân, nên hãy bắt đầu với các thao tác của một cá nhân trên trình duyệt.
- Người dùng truy cập vào một trang web của nhà xuất bản và xem hoặc nhấp vào một quảng cáo, còn được gọi là sự kiện nguồn phân bổ.
Vài phút hoặc vài ngày sau, người dùng chuyển đổi, còn được gọi là sự kiện kích hoạt phân bổ. Ví dụ: bạn có thể xác định lượt chuyển đổi là một lượt mua sản phẩm.
Người dùng mua sản phẩm. Phần mềm trình duyệt so khớp lượt nhấp hoặc lượt xem quảng cáo với sự kiện chuyển đổi. Dựa trên kết quả so khớp này, trình duyệt sẽ tạo một báo cáo có thể tổng hợp bằng logic cụ thể do một nhà cung cấp công nghệ quảng cáo tạo ra.
Trình duyệt mã hoá dữ liệu này và sau một khoảng thời gian trễ ngắn, trình duyệt sẽ gửi dữ liệu đó đến một máy chủ công nghệ quảng cáo để thu thập. Máy chủ công nghệ quảng cáo phải dựa vào một dịch vụ tổng hợp để truy cập vào thông tin chi tiết tổng hợp từ các báo cáo có thể tổng hợp này.
Trình duyệt gửi báo cáo có thể tổng hợp đến máy chủ công nghệ quảng cáo.
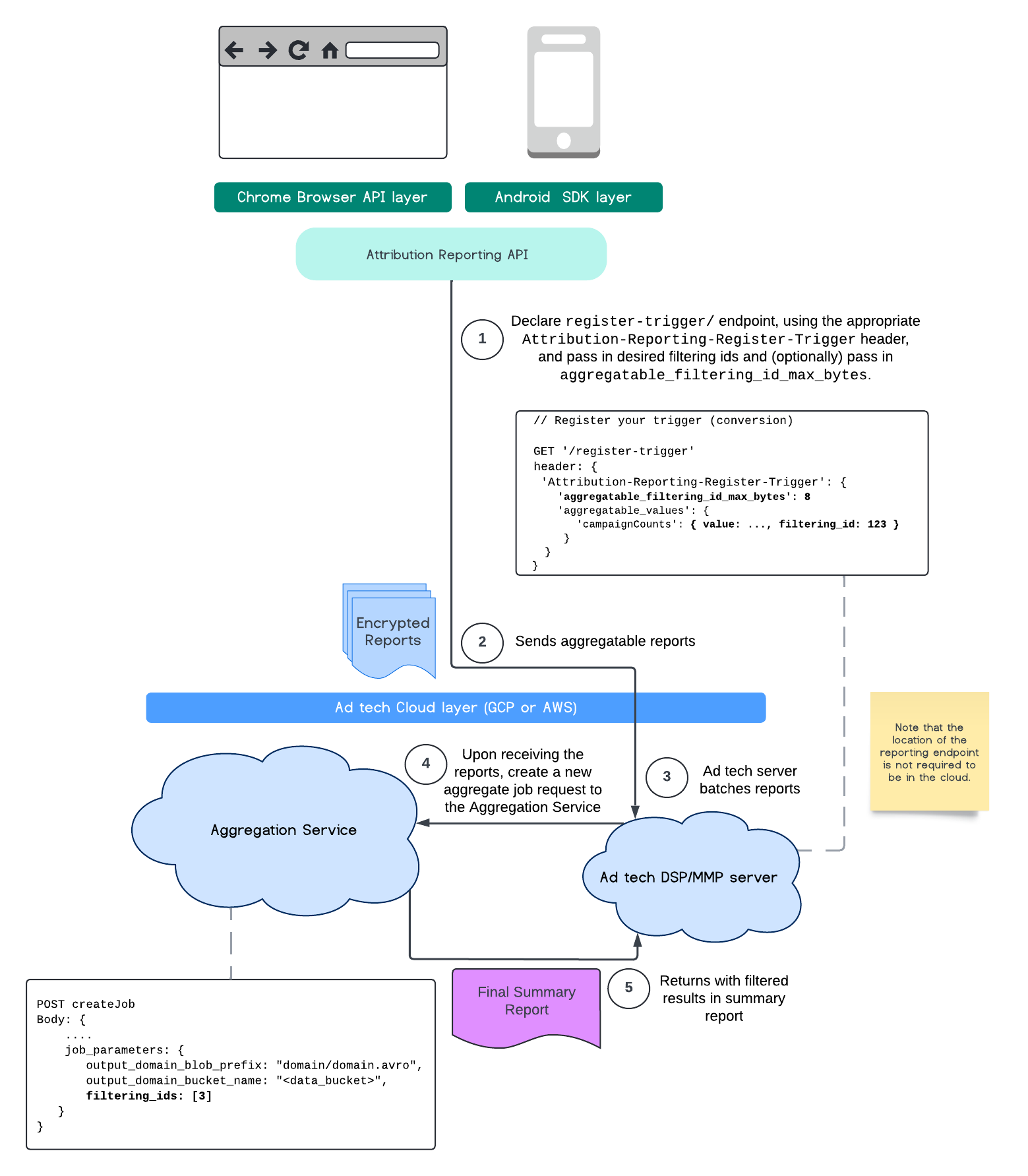
Lọc mã
API Báo cáo phân bổ và Aggregation Service cho phép sử dụng các mã nhận dạng lọc để xử lý các phép đo ở nhiều nhịp độ khác nhau thay vì phải xử lý tất cả các đóng góp cho phép đo trong một báo cáo có thể tổng hợp cùng một lúc.
Xin lưu ý rằng tất cả các giá trị phải được định dạng dưới dạng chuỗi và có phân biệt chữ hoa chữ thường.
Bạn nên phản hồi bằng siêu dữ liệu trình kích hoạt phân bổ trong tiêu đề HTTP Attribution-Reporting-Register-Trigger.
Bạn nên làm như sau để bắt đầu:
app.get('/register-trigger', async (req, res) => {
…
res.setHeader('Attribution-Reporting-Register-Trigger',
JSON.stringify({
"filtering_id_max_bytes": 1
"aggregatable_trigger_data": [{
"key_piece": "0x400",
"source_keys": ["campaignCounts"]
}],
"aggregatable_values": {
"campaignCounts": { "value": 32768, "filtering_id": "1" }
}
})
);
res.sendStatus(200);
…
});
Báo cáo tổng hợp sẽ được gửi đến nơi bạn đã xác định điểm cuối /.well-known/attribution-reporting/report-aggregate-attribution. Sau khi các lô báo cáo có thể tổng hợp được gửi đến Dịch vụ tổng hợp mà bạn đã thiết lập và xử lý, kết quả được lọc sẽ xuất hiện trong báo cáo tóm tắt cuối cùng.
Tiếp tục xem hướng dẫn lọc mã nhận dạng trong Dịch vụ tổng hợp. Xem thêm các mã nhận dạng lọc cho Private Aggregation API.
Tạo báo cáo tóm tắt
Để nhà cung cấp công nghệ quảng cáo truy xuất báo cáo tóm tắt, bạn phải thực hiện các bước sau:
- Công nghệ quảng cáo thu thập các báo cáo có thể tổng hợp từ trình duyệt của từng người dùng.
- Nhà cung cấp công nghệ quảng cáo phân lô các báo cáo có thể tổng hợp và gửi các lô đó đến dịch vụ tổng hợp.
- Dịch vụ tổng hợp lên lịch cho một worker để tổng hợp dữ liệu.
- Worker tổng hợp sẽ giải mã và tổng hợp dữ liệu từ các báo cáo có thể tổng hợp, cùng với dữ liệu có độ nhiễu (cơ chế bảo vệ quyền riêng tư cho dữ liệu).
- Dịch vụ tổng hợp trả về báo cáo tóm tắt cho nhà cung cấp công nghệ quảng cáo.
Công nghệ quảng cáo có thể sử dụng báo cáo tóm tắt để thông báo về hoạt động đặt giá thầu và cung cấp báo cáo cho khách hàng của riêng mình. Giản đồ được mã hoá bằng JSON là định dạng của báo cáo tóm tắt.
Tương tác và chia sẻ ý kiến phản hồi
Bạn có thể tham gia và thử nghiệm API này.
- Đọc về báo cáo có thể tổng hợp và dịch vụ tổng hợp, đặt câu hỏi và đề xuất ý kiến phản hồi.
- Đọc hướng dẫn về Báo cáo phân bổ.
Tìm hiểu thêm
- Đọc bài viết Giới thiệu về Attribution Reporting (Đo lường lượt chuyển đổi)
- Đọc phần giải thích về dịch vụ tổng hợp và hướng dẫn chi tiết về cách thiết lập.
- Tìm hiểu sâu hơn về Hộp cát về quyền riêng tư