Измеряйте конверсии рекламы в совокупности по всем пользователям, не раскрывая индивидуальные данные. Ранее это называлось сводными отчетами.
Статус реализации
- статус платформы Chrome
- Примите участие и поэкспериментируйте с этим API .
- Следите за изменениями в API .
Что такое сводный отчет по атрибуции?
API для отслеживания атрибуции позволяет измерять, когда клик по объявлению или просмотр приводит к конверсии на сайте рекламодателя, например, к покупке или регистрации. API не использует сторонние файлы cookie или механизмы, которые могут использоваться для идентификации отдельных пользователей на разных сайтах.
Этот API предлагает два типа отчетов. Отчеты на уровне событий уже доступны для тестирования в Chrome, они связывают конкретный клик по объявлению или просмотр с менее подробными данными о конверсии. Браузер задерживает отправку отчетов компаниям, занимающимся рекламными технологиями, на несколько дней, чтобы предотвратить установление связи между сайтами.
Сводный отчет (ранее известный как агрегированный отчет) составляется для группы пользователей, поэтому его нельзя привязать к конкретному пользователю. Сводные отчеты предоставляют подробные данные о конверсиях, такие как стоимость покупки и содержимое корзины, с возможностью гибкой обработки данных о кликах и просмотрах. Эти отчеты не задерживаются в такой же степени, как отчеты на уровне отдельных событий.
Если вы еще этого не сделали, мы рекомендуем вам ознакомиться с общим обзором отчетов по атрибуции, прежде чем читать остальную часть этого документа.
Зачем нам нужны сводные отчеты?

Сегодня измерение конверсии рекламы часто основано на использовании сторонних файлов cookie . Браузеры ограничивают доступ к сторонним файлам cookie, чтобы затруднить отслеживание пользователей на разных сайтах и повысить конфиденциальность пользователей. API Attribution Reporting позволяет рекламным компаниям измерять конверсии с сохранением конфиденциальности, без использования сторонних файлов cookie.
В отличие от отчетов по отдельным событиям в API Attribution Reporting, которые связывают отдельные события (такие как клики или просмотры) с общими данными , сводные отчеты предоставляют агрегированные данные (например, количество пользователей, совершивших конверсию), прикрепленные к подробным данным о конверсиях (например, какой конкретный продукт приобрели пользователи).
В отличие от сторонних файлов cookie, типы отчетов из API Attribution Reporting не позволяют ни одной организации (например, рекламным технологическим компаниям, покупателям, издателям и т. д.) «видеть» поведение пользователя при просмотре веб-страниц на нескольких сайтах, но при этом позволяют измерять конверсии рекламы.
Как осуществляется сбор и агрегирование пользовательских данных?
Благодаря API для создания отчетов об атрибуции, подробная информация об активности отдельного пользователя на разных сайтах, а потенциально и его личность на разных сайтах, сохраняется в тайне и доступна только в браузере пользователя на его устройстве. Эти данные могут быть собраны в агрегируемый отчет, и каждый отчет шифруется, чтобы предотвратить доступ к исходным данным со стороны различных третьих лиц.
Процесс создания сводного отчета выглядит следующим образом:
- Сводные отчеты отправляются в источник отчетности , которым управляет поставщик рекламных технологий.
- Эти отчеты могут содержать информацию о местоположении, количестве кликов, стоимости конверсии (например, цене покупки) или другие показатели, определенные поставщиком рекламных технологий. Отчеты зашифрованы, поэтому специалисты по рекламным технологиям не могут видеть или получать доступ к содержимому отдельных отчетов.
- После того как источник отчетов рекламной технологии получит сводные отчеты, он отправит их в сервис агрегации .
- В нашей первоначальной реализации сервис агрегации управляется поставщиком рекламных технологий с использованием доверенной среды выполнения (TEE), размещенной в облаке. Координатор проверяет, что доступ к ключам расшифровки имеют только проверенные организации и что никакой другой посредник (поставщик рекламных технологий, облачный провайдер или любая другая сторона) не может получить доступ к конфиденциальным данным и расшифровать их вне процесса агрегации.
- Сервис агрегации объединяет расшифрованные данные и выводит сводный отчет поставщику рекламных технологий.
- Сводный отчет содержит краткое изложение объединенных данных. Поставщик рекламных технологий может прочитать и использовать сводный отчет.

Поскольку отдельные отчеты могут содержать информацию о поведении пользователей на разных сайтах, сервис агрегации должен рассматривать эту информацию как конфиденциальную. Сервис должен гарантировать, что никакая другая организация не сможет получить доступ к отдельным незашифрованным отчетам об атрибуции. Кроме того, сам сервис не должен совершать никаких действий, нарушающих конфиденциальность.
Для подтверждения безопасности сервиса агрегации данных, он должен иметь технические и организационные меры защиты, которые могут быть проверены потребителями. Эти меры защиты важны для:
- Доступ к индивидуальным данным отдельных пользователей, которые могут получить доступ к этим данным, возможен только в агрегированном виде, а не для какого-либо отдельного лица.
- Специалисты по рекламным технологиям, способные проверить, что процесс агрегации использует достоверные данные, и обеспечить надлежащий мониторинг, также могут быть привлечены к ответственности.
Создавайте отчеты с помощью сервиса агрегации.
Первоначальная версия проекта предполагает, что каждый поставщик рекламных технологий будет использовать собственный экземпляр сервиса агрегации в доверенной среде выполнения (TEE), развернутой на облачном сервисе, поддерживающем необходимые функции безопасности.
Код TEE — единственное место в сервисе агрегации, имеющее доступ к необработанным отчетам; этот код будет доступен для аудита исследователям безопасности, специалистам по защите конфиденциальности и разработчикам рекламных технологий. Для подтверждения того, что TEE использует именно утвержденное программное обеспечение и что данные остаются защищенными, координатор проводит аттестацию.
В обязанности координатора входит несколько задач:
- Необходимо вести список авторизованных бинарных образов. Эти образы представляют собой криптографические хеши сборок программного обеспечения сервиса агрегации, которые Google будет периодически выпускать. Этот список должен быть воспроизводимым, чтобы любая сторона могла убедиться в идентичности образов сборкам сервиса агрегации.
- Используйте систему управления ключами. Ключи шифрования необходимы для шифрования отчетов, обрабатываемых браузером Chrome на устройстве пользователя. Ключи дешифрования необходимы для подтверждения соответствия кода службы агрегации двоичным изображениям.
- Отслеживайте агрегируемые отчеты, чтобы предотвратить их повторное использование в агрегированных сводных отчетах, поскольку повторное использование может раскрыть персональные идентификационные данные (PII).
Для обеспечения возможности тестирования сервиса агрегации в рамках завершенного на данный момент пробного периода, Google выступил в роли координатора. В долгосрочной перспективе мы работаем над поиском одной или нескольких независимых организаций, которые могли бы разделить эту роль.
Какая информация собирается?
Сводные отчеты представляют собой сочетание агрегированных данных и подробных данных о рекламе и конверсиях.
Например, поставщик рекламных технологий запускает рекламную кампанию на news.example , где конверсия представляет собой клик пользователя по рекламе обуви и совершение покупки обуви на shoes.example . Поставщик рекламных технологий получает сводный отчет по этой рекламной кампании с идентификатором 1234567 , в котором указано, что 12 января 2022 года на сайте shoes.example было совершено 518 конверсий на общую сумму 38 174 доллара . 60% конверсий пришлись на пользователей, купивших синие кроссовки с артикулом 9872 , а 40% — на пользователей, купивших желтые сандалии с артикулом 2643 Идентификатор кампании представляет собой подробные данные со стороны рекламы, а артикулы товаров — подробные данные о конверсиях. Количество конверсий и общая сумма расходов — это агрегированные данные.
Показатели конверсии определяются рекламодателем или компанией, занимающейся рекламными технологиями, и могут различаться для разных рекламных кампаний. В одной кампании может измеряться количество кликов по рекламе, за которыми пользователь совершил покупку рекламируемого товара. В другой кампании может измеряться количество просмотров рекламы, приведших к посещению сайта рекламодателя.
Как собираются данные браузера перед их агрегацией?
Поскольку сводные отчеты составляются на основе данных группы лиц, давайте начнем с действий в браузере одного человека.
- Пользователь заходит на сайт издателя и видит или кликает на объявление, что называется событием источника атрибуции.
Через несколько минут или дней пользователь совершает конверсию, что называется событием, запускающим атрибуцию. Например, конверсией может быть покупка товара.

Пользователь приобретает товар. Программное обеспечение браузера сопоставляет клик или просмотр рекламы с событием конверсии. На основе этого сопоставления браузер создает сводную отчетность со специальной логикой, разработанной поставщиком рекламных технологий.
Браузер шифрует эти данные и после небольшой задержки отправляет их на сервер рекламных технологий для сбора. Сервер рекламных технологий должен использовать сервис агрегации для доступа к сводным данным из этих отчетов.

Браузер отправляет сводную отчетность на сервер рекламных технологий.
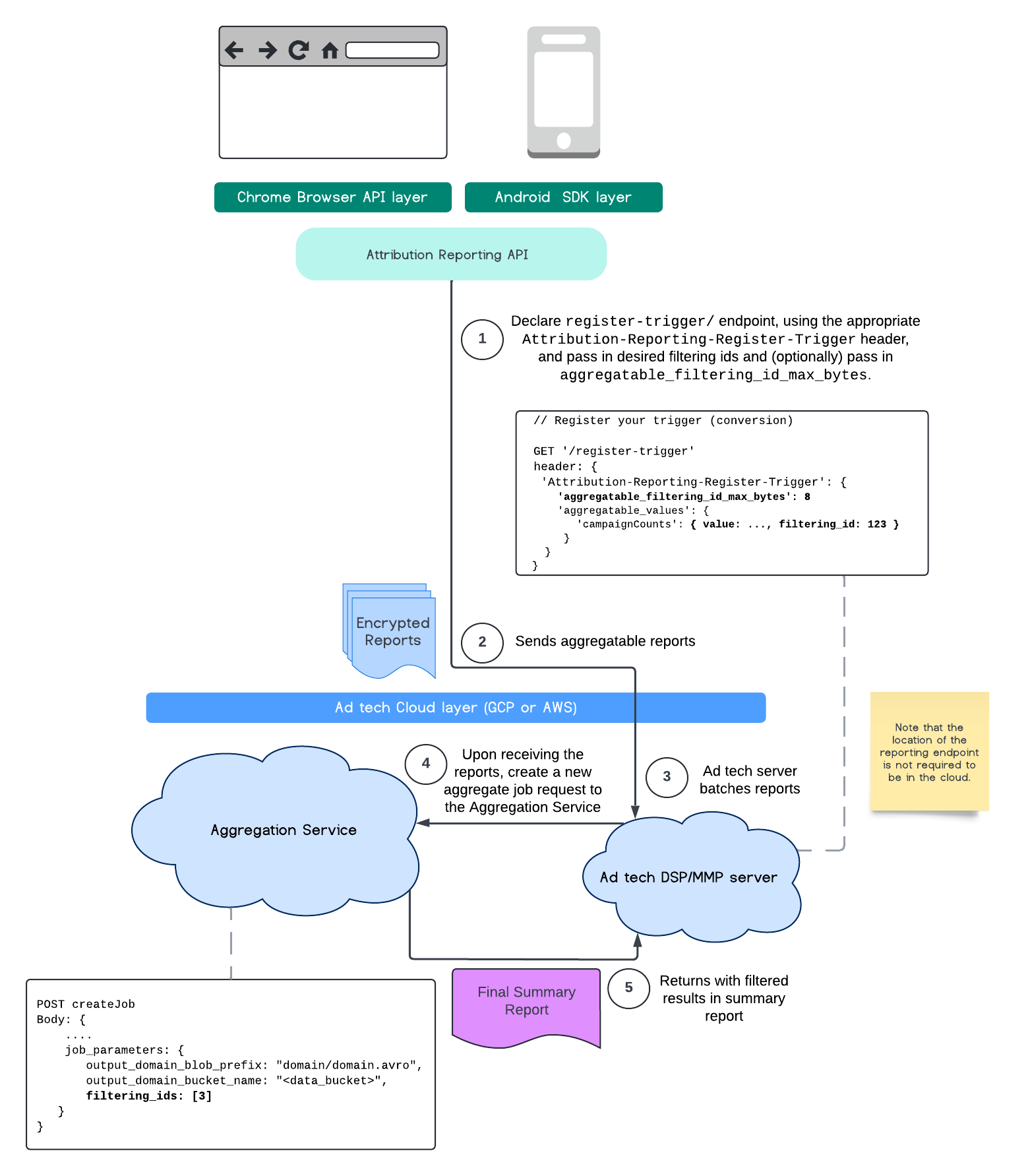
Фильтрация идентификаторов
API для формирования отчетов об атрибуции и служба агрегации позволяют использовать идентификаторы фильтрации для обработки измерений с разной периодичностью, вместо того чтобы обрабатывать все данные измерений в агрегируемом отчете одновременно.

Обратите внимание, что все значения должны быть отформатированы как строки и чувствительны к регистру. Вам следует отправить метаданные триггера атрибуции в HTTP-заголовке Attribution-Reporting-Register-Trigger . Для начала мы рекомендуем следующее:
app.get('/register-trigger', async (req, res) => {
…
res.setHeader('Attribution-Reporting-Register-Trigger',
JSON.stringify({
"filtering_id_max_bytes": 1
"aggregatable_trigger_data": [{
"key_piece": "0x400",
"source_keys": ["campaignCounts"]
}],
"aggregatable_values": {
"campaignCounts": { "value": 32768, "filtering_id": "1" }
}
})
);
res.sendStatus(200);
…
});
Агрегируемые отчеты будут отправляться по указанной вами конечной точке /.well-known/attribution-reporting/report-aggregate-attribution . После того, как партии агрегируемых отчетов будут отправлены в настроенную и обработанную вами службу агрегации , отфильтрованные результаты должны отразиться в итоговом сводном отчете.
Перейдите к руководству по фильтрации идентификаторов в сервисе агрегации . См. также фильтрацию идентификаторов для частного API агрегации .
Создать сводный отчет
Для получения сводного отчета поставщиками рекламных технологий необходимо выполнить следующие шаги:
- Эта рекламная технология собирает сводные отчеты из браузеров отдельных пользователей.
- Поставщик рекламных технологий формирует агрегируемые отчеты и отправляет эти пакеты в сервис агрегации.
- Сервис агрегации назначает сотрудника для агрегирования данных.
- Обработчик агрегации расшифровывает и агрегирует данные из отчетов, подлежащих агрегированию, а также зашумленные данные (механизм обеспечения конфиденциальности данных).
- Сервис агрегации возвращает сводный отчет поставщику рекламных технологий.
Рекламно-технологическая компания может использовать сводный отчет для управления ставками и предоставления отчетов своим клиентам. Формат сводных отчетов — JSON-кодировка .
Привлекайте и делитесь отзывами
Вы можете принять участие и поэкспериментировать с этим API .
- Узнайте об агрегируемых отчетах и сервисе агрегации , задавайте вопросы и предлагайте отзывы.
- Ознакомьтесь с руководствами по созданию отчетов об атрибуции .
Узнать больше
- Ознакомьтесь с вводной информацией об атрибуции (измерении конверсий).
- Ознакомьтесь с пояснениями к сервису агрегации и подробными инструкциями по настройке .
- Изучение «песочницы конфиденциальности»