Anzeigen-Conversions werden aggregiert über alle Nutzer hinweg gemessen, ohne dass einzelne Daten offengelegt werden. Früher als aggregierte Berichte bezeichnet.
Implementierungsstatus
- Status der Chrome-Plattform
- An dieser API teilnehmen und sie ausprobieren
- API-Änderungen im Blick behalten.
Was ist ein Zusammenfassungsbericht für Attribution Reporting?
Mit der Attribution Reporting API lässt sich messen, wann ein Anzeigenklick oder eine Anzeigenimpression zu einer Conversion auf der Website eines Werbetreibenden führt, z. B. zu einem Verkauf oder einer Registrierung. Die API basiert nicht auf Drittanbieter-Cookies oder Mechanismen, die verwendet werden können, um einzelne Nutzer websiteübergreifend zu identifizieren.
Diese API bietet zwei Arten von Berichten. Berichte auf Ereignisebene sind bereits für Tests in Chrome verfügbar. Dabei wird ein bestimmter Anzeigenklick oder ‑aufruf mit weniger detaillierten Conversion-Daten verknüpft. Der Browser verzögert das Senden von Berichten an Ad-Tech-Unternehmen um mehrere Tage, um eine Identitätsverknüpfung über Websites hinweg zu verhindern.
Für eine Gruppe von Nutzern wird ein Zusammenfassungsbericht (früher als aggregierter Bericht bezeichnet) erstellt, der nicht mit einzelnen Personen in Verbindung gebracht werden kann. Zusammenfassungsberichte enthalten detaillierte Conversion-Daten wie Kaufwert und Warenkorbinhalte. Klick- und Ansichtsdaten lassen sich flexibel anpassen. Diese Berichte werden nicht im selben Maße verzögert wie Berichte auf Ereignisebene.
Falls noch nicht geschehen, empfehlen wir Ihnen, zuerst die allgemeine Übersicht über Attribution Reporting zu lesen, bevor Sie den Rest dieses Dokuments lesen.
Warum benötigen wir Zusammenfassungsberichte?
Die Analyse von Anzeigen-Conversions basiert heute häufig auf Drittanbieter-Cookies. Browser schränken den Zugriff auf Drittanbieter-Cookies ein, um das websiteübergreifende Tracking von Nutzern zu erschweren und den Datenschutz zu verbessern. Mit der Attribution Reporting API können AdTech-Unternehmen Conversions datenschutzfreundlich und ohne Drittanbieter-Cookies erfassen.
Im Gegensatz zu Berichten auf Ereignisebene der Attribution Reporting API, in denen einzelne Ereignisse (z. B. Klicks oder Aufrufe) mit grobkörnigen Daten verknüpft werden, enthalten Zusammenfassungsberichte aggregierte Daten (z. B. die Anzahl der Nutzer, die eine Conversion ausgeführt haben), die mit detaillierten Conversion-Daten (z. B. welches Produkt die Nutzer gekauft haben) verknüpft sind.
Im Gegensatz zu Drittanbieter-Cookies kann mit Berichtstypen der Attribution Reporting API keine Einheit (z. B. AdTech, Käufer, Publisher usw.) das Surfverhalten eines Nutzers auf mehreren Websites „sehen“. Es ist aber weiterhin möglich, Anzeigen-Conversions zu messen.
Wie werden Nutzerdaten erfasst und zusammengefasst?
Mit der Attribution Reporting API bleiben die detaillierten Aktivitäten eines einzelnen Nutzers auf verschiedenen Websites und möglicherweise die Identität des Nutzers auf verschiedenen Websites im Browser des Nutzers auf seinem Gerät privat. Diese Daten können in einem aggregierten Bericht erfasst werden. Jeder Bericht wird verschlüsselt, um zu verhindern, dass verschiedene Parteien auf die zugrunde liegenden Daten zugreifen.
So erstellen Sie einen Zusammenfassungsbericht:
- Aggregierbare Berichte werden an den Berichtursprung gesendet, der von einem AdTech-Anbieter betrieben wird.
- Diese Berichte können Standortdetails, die Anzahl der Klicks, den Wert der Conversion (z. B. einen Kaufpreis) oder andere vom Ad-Tech-Anbieter definierte Messwerte enthalten. Berichte sind verschlüsselt, sodass AdTech-Unternehmen den Inhalt einzelner Berichte weder sehen noch darauf zugreifen können.
- Sobald der Ursprung für AdTech-Berichte die aggregierbaren Berichte empfängt, sendet der AdTech-Anbieter die Berichte an einen Aggregationsdienst.
- In unserer ersten Implementierung wird der Aggregationsdienst vom AdTech-Anbieter mit einer vertrauenswürdigen Ausführungsumgebung (Trusted Execution Environment, TEE) betrieben, die in der Cloud gehostet wird. Der Koordinator prüft, ob nur verifizierte Rechtssubjekte Zugriff auf die Entschlüsselungsschlüssel haben und ob kein anderer Vermittler (die Anzeigentechnologie, der Cloud-Anbieter oder eine andere Partei) außerhalb des Aggregationsprozesses auf sensible Daten zugreifen und diese entschlüsseln kann.
- Der Aggregationsdienst kombiniert die entschlüsselten Daten und gibt einen Zusammenfassungsbericht an den AdTech-Anbieter aus.
- Der zusammenfassende Bericht enthält eine Zusammenfassung der kombinierten Daten. Der Anbieter von Anzeigentechnologien kann den Zusammenfassungsbericht lesen und verwenden.
Da einzelne Berichte Informationen zum Nutzerverhalten auf verschiedenen Websites enthalten können, muss der Aggregationsdienst diese Informationen als vertraulich behandeln. Der Dienst sorgt dafür, dass keine andere Einheit Zugriff auf die einzelnen, unverschlüsselten Attributionsberichte erhält. Außerdem darf der Dienst selbst keine datenschutzrechtlich bedenklichen Aktionen ausführen.
Damit der Aggregationsdienst tatsächlich sicher ist, muss er über technische und organisatorische Sicherheitsvorkehrungen verfügen, die durch eine Verbraucherprüfung verifiziert werden können. Diese Sicherheitsmaßnahmen sind wichtig für:
- Einzelne Nutzer, die wissen, dass auf ihre individuellen Daten nur in aggregierter Form und nicht von einer einzelnen Einheit zugegriffen werden kann
- Ad-Tech-Unternehmen, die bestätigen können, dass beim Aggregationsprozess gültige Daten verwendet werden und der Prozess angemessen überwacht werden kann
Berichte mit dem Aggregationsdienst erstellen
Im ursprünglichen Design wird jeder AdTech-Anbieter aufgefordert, eine eigene Instanz des Aggregationsdienstes in einer Trusted Execution Environment (TEE) zu betreiben, die auf einem Cloud-Dienst bereitgestellt wird, der die erforderlichen Sicherheitsfunktionen unterstützt.
Der Code der TEE ist die einzige Stelle im Aggregationsdienst, die Zugriff auf Rohberichte hat. Dieser Code kann von Sicherheitsforschern, Datenschützern und Ad-Tech-Unternehmen geprüft werden. Um zu bestätigen, dass in der TEE die genehmigte Software ausgeführt wird und die Daten sicher bleiben, führt der Koordinator die Attestierung durch.
Der Koordinator hat mehrere Aufgaben:
- Eine Liste autorisierter Binär-Images führen. Diese Bilder sind kryptografische Hashes der Software-Builds des Aggregationsdienstes, die Google regelmäßig veröffentlicht. Dies ist reproduzierbar, sodass jede Partei überprüfen kann, ob die Bilder mit den Builds des Aggregationsdienstes identisch sind.
- Betreiben Sie ein Schlüsselverwaltungssystem. Verschlüsselungsschlüssel sind erforderlich, damit Chrome auf dem Gerät eines Nutzers aggregierbare Berichte verschlüsseln kann. Entschlüsselungsschlüssel sind erforderlich, um nachzuweisen, dass der Code des Aggregationsdienstes mit den Binärbildern übereinstimmt.
- Verfolgen Sie die aggregierbaren Berichte, um eine Wiederverwendung bei der Aggregation für Zusammenfassungsberichte zu verhindern, da eine Wiederverwendung personenidentifizierbare Informationen offenlegen kann.
Damit das Testen des Aggregationsdienstes im jetzt abgeschlossenen Origin Trial möglich war, hat Google die Rolle des Koordinators übernommen. Langfristig arbeiten wir daran, eine oder mehrere unabhängige Organisationen zu finden, die diese Rolle übernehmen können.
Welche Informationen werden erfasst?
Übersichtsberichte enthalten eine Kombination aus aggregierten Daten sowie detaillierten Anzeigen- und Conversion-Daten.
Ein Ad-Tech-Anbieter schaltet beispielsweise eine Werbekampagne auf news.example, bei der eine Conversion darin besteht, dass ein Nutzer auf eine Anzeige für Schuhe klickt und Schuhe auf shoes.example kauft. Die Ad-Tech-Plattform erhält einen zusammenfassenden Bericht für diese Werbekampagne mit der ID 1234567, in dem angegeben wird, dass am 12. Januar 2022 518 Conversions für schuhe.beispiel erzielt wurden, mit Gesamtausgaben von 38.174 €. 60% der Conversions stammten von Nutzern, die blaue Sneaker mit der Produkt-SKU 9872 gekauft haben, und 40% von Nutzern, die gelbe Sandalen mit der Produkt-SKU 2643 gekauft haben. Die Kampagnen-ID ist eine detaillierte Anzeige-Seite, während die Produkt-SKUs detaillierte Conversion-Daten sind. Die Anzahl der Conversions und die Gesamtausgaben sind aggregierte Daten.
Conversions werden vom Werbetreibenden oder vom Ad-Tech-Unternehmen definiert und können für verschiedene Werbekampagnen unterschiedlich sein. In einer Kampagne könnte gemessen werden, wie oft Nutzer nach einem Anzeigenklick das beworbene Produkt gekauft haben. In einer anderen Kampagne könnte gemessen werden, wie viele Anzeigenaufrufe zu Websitebesuchen des Werbetreibenden geführt haben.
Wie werden Browserdaten vor der Aggregation erfasst?
Da Zusammenfassungsberichte aus den Daten einer Gruppe von Personen bestehen, beginnen wir mit den Browseraktionen einer einzelnen Person.
- Ein Nutzer besucht eine Publisher-Website und sieht sich eine Anzeige an oder klickt darauf. Dies wird auch als Attributionsquellereignis bezeichnet.
Einige Minuten oder Tage später führt der Nutzer eine Conversion aus. Dies wird auch als Attributionsauslöserereignis bezeichnet. Eine Conversion kann beispielsweise als Produktkauf definiert werden.
Der Nutzer kauft das Produkt. Die Browser-Software ordnet den Anzeigenklick oder -aufruf dem Conversion-Ereignis zu. Basierend auf dieser Übereinstimmung erstellt der Browser einen aggregierbaren Bericht mit einer spezifischen Logik, die von einem AdTech-Anbieter erstellt wurde.
Der Browser verschlüsselt diese Daten und sendet sie nach einer kurzen Verzögerung an einen AdTech-Server, um sie zu erfassen. Der Ad-Tech-Server muss auf einen Aggregationsdienst zurückgreifen, um auf die aggregierten Statistiken aus diesen aggregierbaren Berichten zuzugreifen.
Browser sendet aggregierbaren Bericht an AdTech-Server.
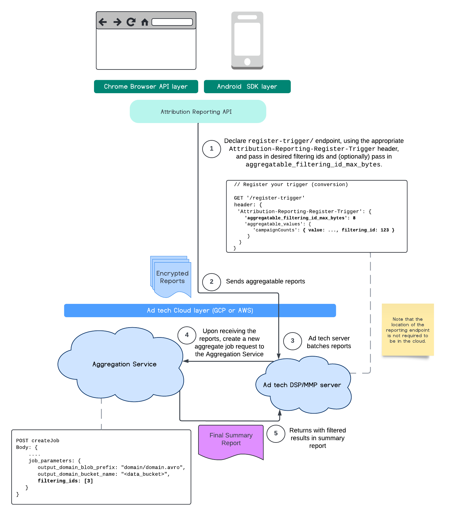
IDs filtern
Mit der Attribution Reporting API und dem Aggregation Service können Filter-IDs verwendet werden, um Messungen in unterschiedlichen Rhythmen zu verarbeiten. Es ist also nicht erforderlich, alle Messbeiträge in einem aggregierbaren Bericht gleichzeitig zu verarbeiten.
Alle Werte müssen als Strings formatiert werden und es wird zwischen Groß- und Kleinschreibung unterschieden.
Sie sollten mit den Metadaten des Attributions-Triggers im HTTP-Header Attribution-Reporting-Register-Trigger antworten.
Wir empfehlen Ihnen Folgendes:
app.get('/register-trigger', async (req, res) => {
…
res.setHeader('Attribution-Reporting-Register-Trigger',
JSON.stringify({
"filtering_id_max_bytes": 1
"aggregatable_trigger_data": [{
"key_piece": "0x400",
"source_keys": ["campaignCounts"]
}],
"aggregatable_values": {
"campaignCounts": { "value": 32768, "filtering_id": "1" }
}
})
);
res.sendStatus(200);
…
});
Aggregierbare Berichte werden an den von Ihnen definierten Endpunkt /.well-known/attribution-reporting/report-aggregate-attribution gesendet. Sobald Batches Ihrer aggregierbaren Berichte an Ihren eingerichteten und verarbeiteten Aggregationsdienst gesendet wurden, sollten Ihre gefilterten Ergebnisse im endgültigen Zusammenfassungsbericht enthalten sein.
Anleitung zum Filtern von IDs im Aggregation Service Weitere Informationen finden Sie unter „IDs für die Private Aggregation API filtern“.
Zusammenfassungsbericht erstellen
Damit Anbieter von Anzeigentechnologien einen Zusammenfassungsbericht abrufen können, müssen die folgenden Schritte ausgeführt werden:
- Die AdTech-Plattform erfasst aggregierbare Berichte aus den Browsern einzelner Nutzer.
- Der AdTech-Anbieter bündelt die aggregierbaren Berichte in Batches und sendet diese an den Aggregationsdienst.
- Der Aggregationsdienst plant einen Worker, um die Daten zu aggregieren.
- Der Aggregationsworker entschlüsselt und aggregiert Daten aus den aggregierbaren Berichten zusammen mit Daten, denen Rauschen hinzugefügt wurde (ein Datenschutzmechanismus für Daten).
- Der Aggregationsdienst gibt den Zusammenfassungsbericht an den AdTech-Anbieter zurück.
Die Ad-Tech-Plattform kann den zusammenfassenden Bericht verwenden, um Gebote zu optimieren und ihren eigenen Kunden Berichte zur Verfügung zu stellen. Ein JSON-codiertes Schema ist das Format für Zusammenfassungsberichte.
Feedback geben
Sie können an dieser API teilnehmen und sie ausprobieren.
- Informationen zu aggregierbaren Berichten und zum Aggregationsdienst lesen, Fragen stellen und Feedback geben
- Anleitungen für Attributionsberichte
Weitere Informationen
- Einführung in Attributionsberichte (Conversion-Analyse)
- Weitere Informationen zum Aggregationsdienst und eine detaillierte Einrichtungsanleitung
- Details zur Privacy Sandbox