Attribution Reporting: générer des rapports de synthèse

Mesurez les conversions d'annonces agrégées pour les utilisateurs, sans révéler de données individuelles. Anciennement appelés rapports agrégés.

État de l'implémentation

Qu'est-ce qu'un rapport récapitulatif Attribution Reporting ?

L'API Attribution Reporting permet de mesurer quand un clic ou une vue d'annonce génère une conversion sur le site d'un annonceur, comme une vente ou une inscription. L'API ne repose pas sur des cookies tiers ni sur des mécanismes permettant d'identifier des utilisateurs individuels sur différents sites.

Cette API propose deux types de rapports. Les rapports au niveau des événements sont déjà disponibles pour les tests dans Chrome. Ils associent un clic ou une vue d'annonce spécifique à des données de conversion moins détaillées. Le navigateur retarde l'envoi de rapports aux entreprises de technologie publicitaire pendant plusieurs jours pour empêcher l'association d'identités sur plusieurs sites.

Un rapport récapitulatif (anciennement appelé "rapport agrégé") est compilé pour un groupe d'utilisateurs afin qu'il ne puisse pas être associé à un individu. Les rapports récapitulatifs offrent des données de conversion détaillées, telles que la valeur des achats et le contenu du panier, avec une flexibilité pour les données de clics et de vues. Ces rapports ne sont pas différés dans la même mesure que les rapports au niveau des événements.

Si vous ne l'avez pas encore fait, nous vous recommandons de lire la présentation générale de l'Attribution Reporting avant de poursuivre la lecture de ce document.

Pourquoi avons-nous besoin de rapports récapitulatifs ?

Les conversions d'un ensemble d'utilisateurs qui effectuent la même action dans leur navigateur (par exemple, acheter une paire de chaussures) peuvent être agrégées.
Ensemble d'utilisateurs qui effectuent la même action et dont les conversions sont agrégées.

Aujourd'hui, la mesure des conversions d'annonces repose souvent sur les cookies tiers. Les navigateurs limitent l'accès aux cookies tiers pour rendre plus difficile le suivi des utilisateurs sur les sites et améliorer la confidentialité des utilisateurs. L'API Attribution Reporting permet aux technologies publicitaires de mesurer les conversations de manière respectueuse de la confidentialité, sans cookies tiers.

Contrairement aux rapports au niveau de l'événement de l'API Attribution Reporting, qui associent des événements uniques (comme des clics ou des vues) à des données approximatives, les rapports récapitulatifs fournissent des données agrégées (comme le nombre d'utilisateurs ayant effectué une conversion) associées à des données de conversion détaillées (comme le produit spécifique acheté par les utilisateurs).

Contrairement aux cookies tiers, les types de rapports de l'API Attribution Reporting ne permettent à aucune entité (technologie publicitaire, acheteurs, éditeurs, etc.) de "voir" le comportement de navigation d'un utilisateur sur plusieurs sites, tout en permettant de mesurer les conversions d'annonces.

Comment les données utilisateur sont-elles collectées et agrégées ?

Avec l'API Attribution Reporting, l'activité détaillée d'un utilisateur individuel sur les sites, et potentiellement son identité sur les sites, restent privées dans le navigateur de l'utilisateur sur son appareil. Ces données peuvent être collectées dans un rapport agrégable. Chaque rapport est chiffré pour empêcher différentes parties d'accéder aux données sous-jacentes.

Pour créer un rapport récapitulatif :

  1. Les rapports agrégables sont envoyés à l'origine des rapports, qui est gérée par un fournisseur de technologie publicitaire.
    • Ces rapports peuvent inclure des informations sur la localisation, le nombre de clics, la valeur de la conversion (comme le prix d'un achat) ou d'autres métriques définies par le fournisseur de technologie publicitaire. Les rapports sont chiffrés. Les technologies publicitaires ne peuvent donc pas voir ni accéder au contenu d'un rapport individuel.
  2. Une fois que l'origine de création de rapports de la technologie publicitaire reçoit les rapports agrégables, elle les envoie à un service d'agrégation.
    • Dans notre implémentation initiale, le service d'agrégation est géré par le fournisseur de technologie publicitaire avec un environnement d'exécution sécurisé (TEE) hébergé dans le cloud. Le coordinateur vérifie que seules les entités validées ont accès aux clés de déchiffrement et qu'aucun autre intermédiaire (fournisseur de technologie publicitaire, fournisseur de services cloud ou toute autre partie) ne peut accéder aux données sensibles ni les déchiffrer en dehors du processus d'agrégation.
  3. Le service d'agrégation combine les données déchiffrées et génère un rapport récapitulatif pour le fournisseur de technologie publicitaire.
    • Le rapport récapitulatif inclut un résumé des données combinées. Le fournisseur de technologie publicitaire peut lire et utiliser le rapport récapitulatif.
Le processus de création d'un rapport récapitulatif est représenté par des rapports chiffrés envoyés à un serveur de collecte. Le serveur du collecteur envoie les données à un service d'agrégation sécurisé, qui dispose d'une clé pour déchiffrer les données et créer le rapport récapitulatif. Le rapport est ensuite renvoyé au fournisseur de technologie publicitaire.
Pour obtenir un diagramme de séquence complet, consultez Présentation d'Attribution Reporting.

Étant donné que les rapports individuels peuvent contenir des informations sur le comportement des utilisateurs sur plusieurs sites, le service d'agrégation doit traiter ces informations comme privées. Le service s'assurera qu'aucune autre entité ne peut accéder aux rapports d'attribution individuels non chiffrés. De plus, le service lui-même ne doit effectuer aucune action portant atteinte à la confidentialité.

Pour vérifier que le service d'agrégation est sécurisé, il doit disposer de mesures de protection techniques et organisationnelles vérifiables par un audit des consommateurs. Ces mesures de protection sont importantes pour :

  • Les données individuelles des utilisateurs ne sont accessibles qu'au niveau agrégé et non par une entité unique.
  • Les technologies publicitaires, qui peuvent vérifier que le processus d'agrégation utilise des données valides et peut être surveillé de manière appropriée

Générer des rapports avec Aggregation Service

La conception initiale demande à chaque fournisseur de technologie publicitaire d'exploiter sa propre instance du service d'agrégation, dans un environnement d'exécution sécurisé (TEE) déployé sur un service cloud compatible avec les fonctionnalités de sécurité requises.

Le code du TEE est le seul endroit du service d'agrégation qui a accès aux rapports bruts. Ce code sera auditable par des chercheurs en sécurité, des défenseurs de la confidentialité et des technologies publicitaires. Pour confirmer que le TEE exécute le logiciel approuvé exact et que les données restent sécurisées, le coordinateur effectue une attestation.

Le coordinateur a plusieurs responsabilités :

  • Maintenez une liste des images binaires autorisées. Ces images sont des hachages cryptographiques des versions logicielles du service d'agrégation que Google publiera régulièrement. Cela sera reproductible afin que toute partie puisse vérifier que les images sont identiques aux builds du service d'agrégation.
  • Exploitez un système de gestion des clés. Les clés de chiffrement sont nécessaires pour que Chrome sur l'appareil d'un utilisateur puisse chiffrer les rapports agrégables. Les clés de déchiffrement sont nécessaires pour prouver que le code du service d'agrégation correspond aux images binaires.
  • Suivez les rapports agrégables pour éviter leur réutilisation dans l'agrégation pour les rapports récapitulatifs, car la réutilisation peut révéler des informations permettant d'identifier personnellement les utilisateurs.

Pour permettre de tester le service d'agrégation dans l'évaluation de l'origine désormais terminée, Google a joué le rôle de coordinateur. À plus long terme, nous nous efforçons d'identifier une ou plusieurs entités indépendantes qui pourront assumer ce rôle.

Quelles informations sont capturées ?

Les rapports récapitulatifs proposent une combinaison de données agrégées et de données détaillées sur les annonces et les conversions.

Par exemple, un fournisseur de technologie publicitaire diffuse une campagne publicitaire sur news.example, où une conversion représente un utilisateur qui clique sur une annonce de chaussures et effectue un achat de chaussures sur shoes.example. La technologie publicitaire reçoit un rapport récapitulatif pour cette campagne publicitaire avec l'ID 1234567, qui indique qu'il y a eu 518 conversions sur shoes.example le 12 janvier 2022, avec des dépenses totales de 38 174$. 60 % des conversions provenaient d'utilisateurs ayant acheté des baskets bleues avec le SKU 9872, et 40 % provenaient d'utilisateurs ayant acheté des sandales jaunes avec le SKU 2643. L'ID de campagne correspond à des données détaillées sur les annonces, tandis que les SKU de produit correspondent à des données de conversion détaillées. Le nombre de conversions et les dépenses totales sont des données agrégées.

Les conversions sont définies par l'annonceur ou l'entreprise de technologie publicitaire, et peuvent varier d'une campagne publicitaire à l'autre. Une campagne peut mesurer le nombre de clics sur les annonces qui ont été suivis d'un achat de l'article annoncé par un utilisateur. Une autre campagne pourrait mesurer le nombre de vues d'annonces ayant généré des visites sur le site de l'annonceur.

Comment les données du navigateur sont-elles capturées avant l'agrégation ?

Comme les rapports récapitulatifs sont constitués des données d'un groupe de personnes, commençons par les actions de navigation d'une seule personne.

  1. Un utilisateur consulte le site d'un éditeur et voit une annonce ou clique dessus. Il s'agit d'un événement source d'attribution.
  2. Quelques minutes ou quelques jours plus tard, l'utilisateur effectue une conversion, également appelée événement déclencheur d'attribution. Par exemple, une conversion peut être définie comme un achat de produit.

    L'utilisateur achète le produit.
  3. Le logiciel du navigateur associe le clic ou la vue de l'annonce à l'événement de conversion. Sur la base de cette correspondance, le navigateur crée un rapport agrégable avec une logique spécifique créée par un fournisseur de technologie publicitaire.

  4. Le navigateur chiffre ces données et, après un court délai, les envoie à un serveur de technologie publicitaire pour qu'elles soient collectées. Le serveur de technologie publicitaire doit s'appuyer sur un service d'agrégation pour accéder aux insights agrégés de ces rapports agrégables.

    Le navigateur envoie un rapport agrégable au serveur de technologie publicitaire.

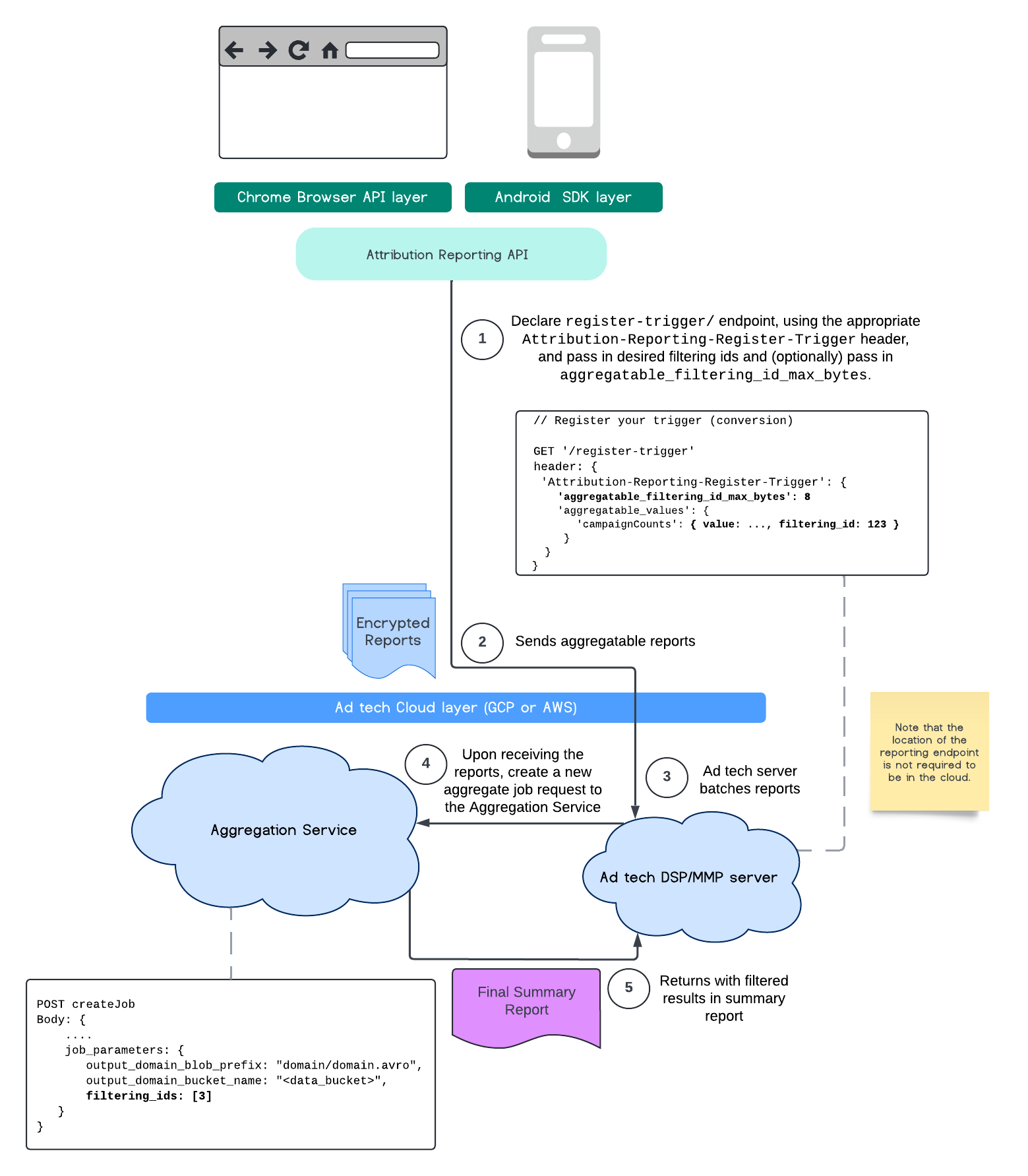
Filtrer les ID

L'API Attribution Reporting et le service d'agrégation permettent d'utiliser des ID de filtrage pour traiter les mesures à différentes cadences, au lieu de devoir traiter toutes les contributions de mesure dans un rapport agrégable en une seule fois.

Diagramme ARA
Flux de processus de l'API Attribution Reporting.

N'oubliez pas que toutes les valeurs doivent être mises en forme en tant que chaînes et sont sensibles à la casse. Vous devez répondre avec les métadonnées du déclencheur d'attribution dans l'en-tête HTTP Attribution-Reporting-Register-Trigger. Pour commencer, nous vous recommandons de suivre les étapes suivantes :

   app.get('/register-trigger', async (req, res) => {
      
      res.setHeader('Attribution-Reporting-Register-Trigger',
         JSON.stringify({
               "filtering_id_max_bytes": 1
               "aggregatable_trigger_data": [{
                     "key_piece": "0x400",
                     "source_keys": ["campaignCounts"]
               }],
               "aggregatable_values": {
                     "campaignCounts": { "value": 32768, "filtering_id": "1" }
               }
         })
      );
      res.sendStatus(200);
      
   });

Les rapports agrégables seront envoyés au point de terminaison /.well-known/attribution-reporting/report-aggregate-attribution que vous avez défini. Une fois que des lots de vos rapports agrégables ont été envoyés à votre service d'agrégation configuré et traités, vos résultats filtrés devraient apparaître dans votre rapport récapitulatif final.

Consultez notre guide sur le filtrage des ID dans Service d'agrégation. Consultez également les ID de filtrage pour l'API Private Aggregation.

Créer un rapport récapitulatif

Pour que les fournisseurs de technologie publicitaire puissent récupérer un rapport récapitulatif, les étapes suivantes doivent être suivies :

  1. La technologie publicitaire collecte les rapports agrégables à partir des navigateurs des utilisateurs individuels.
  2. Le fournisseur de technologie publicitaire regroupe les rapports agrégables et envoie les lots au service d'agrégation.
  3. Le service d'agrégation planifie un nœud de calcul pour agréger les données.
  4. Le nœud de calcul d'agrégation déchiffre et agrège les données des rapports agrégables, ainsi que les données bruitées (un mécanisme de confidentialité pour les données).
  5. Le service d'agrégation renvoie le rapport récapitulatif au fournisseur de technologie publicitaire.

L'ad tech peut utiliser le rapport récapitulatif pour informer les enchères et proposer des rapports à ses propres clients. Un schéma encodé au format JSON est le format des rapports récapitulatifs.

Interagir et envoyer des commentaires

Vous pouvez participer et tester cette API.

En savoir plus