Medir las conversiones de anuncios agregadas en todos los usuarios, sin revelar datos individuales Anteriormente, se conocían como informes agregados.
Estado de implementación
- Estado de la plataforma Chrome
- Participa y experimenta con esta API.
- Realiza un seguimiento de los cambios en la API.
¿Qué es un informe de resumen de Attribution Reporting?
La API de Attribution Reporting permite medir cuándo un clic o una vista de anuncio generan una conversión en el sitio de un anunciante, como una venta o un registro. La API no depende de cookies de terceros ni de mecanismos que se puedan usar para identificar a usuarios individuales en todos los sitios.
Esta API ofrece dos tipos de informes. Los informes a nivel del evento ya están disponibles para las pruebas en Chrome, y asocian un clic o una vista de anuncio específicos con datos de conversiones menos detallados. El navegador retrasa el envío de informes a las empresas de tecnología publicitaria durante varios días para evitar la conexión de identidades entre sitios.
Se compila un informe de resumen (antes conocido como informe agregado) para un grupo de usuarios, de modo que no se pueda vincular a ningún individuo. Los informes de resumen ofrecen datos de conversiones detallados, como el valor de compra y el contenido del carrito, con flexibilidad para los datos de clics y vistas. Estos informes no se retrasan tanto como los informes a nivel del evento.
Si aún no lo hiciste, te recomendamos que leas la descripción general del Informe de atribución antes de leer el resto de este documento.
¿Por qué necesitamos informes de resumen?
Actualmente, la medición de conversiones de anuncios suele depender de las cookies de terceros. Los navegadores están restringiendo el acceso a las cookies de terceros para dificultar el seguimiento de los usuarios en los sitios y mejorar su privacidad. La API de Attribution Reporting permite que las tecnologías publicitarias midan las conversiones de una manera que preserva la privacidad, sin cookies de terceros.
A diferencia de los informes a nivel del evento de la API de Attribution Reporting, que asocian eventos únicos (como clics o vistas) a datos aproximados, los informes de resumen proporcionan datos agregados (como la cantidad de usuarios que generaron conversiones) adjuntos a datos de conversión detallados (como el producto específico que compraron los usuarios).
A diferencia de las cookies de terceros, los tipos de informes de la API de Attribution Reporting no permiten que ninguna entidad (como tecnología publicitaria, compradores, publicadores, etc.) "vea" el comportamiento de navegación de un usuario en varios sitios, pero sí permiten medir las conversiones de anuncios.
¿Cómo se capturan y agregan los datos del usuario?
Con la API de Attribution Reporting, la actividad detallada de un usuario individual en los sitios y, potencialmente, la identidad del usuario en los sitios se mantienen privadas en el navegador del usuario en su dispositivo. Estos datos se pueden recopilar en un informe agregable, y cada informe se encripta para evitar que varias partes accedan a los datos subyacentes.
El proceso para crear un informe de resumen es el siguiente:
- Los informes agregables se envían al origen de informes, que opera un proveedor de tecnología publicitaria.
- Estos informes pueden incluir detalles de la ubicación, la cantidad de clics, el valor de la conversión (como el precio de compra) o cualquier otra métrica que defina el proveedor de tecnología publicitaria. Los informes están encriptados, por lo que las tecnologías publicitarias no pueden ver ni acceder al contenido de ningún informe individual.
- Una vez que el origen de informes de la tecnología publicitaria recibe los informes agregables, la tecnología publicitaria los envía a un servicio de agregación.
- En nuestra implementación inicial, el servicio de agregación es operado por el proveedor de tecnología publicitaria con un entorno de ejecución confiable (TEE) alojado en la nube. El coordinador verifica que solo las entidades verificadas tengan acceso a las claves de desencriptación y que ningún otro intermediario (la tecnología publicitaria, el proveedor de servicios en la nube o cualquier otra parte) pueda acceder a los datos sensibles ni desencriptarlos fuera del proceso de agregación.
- El servicio de agregación combina los datos desencriptados y genera un informe de resumen para el proveedor de tecnología publicitaria.
- El informe de resumen incluye un resumen de los datos combinados. El proveedor de tecnología publicitaria puede leer y usar el informe de resumen.
Dado que los informes individuales pueden contener información sobre el comportamiento del usuario en varios sitios, el servicio de agregación debe tratar esta información como privada. El servicio se asegurará de que ninguna otra entidad pueda acceder a los informes de atribución individuales sin encriptar. Además, el servicio en sí no debe realizar ninguna acción que invada la privacidad.
Para verificar que el servicio de agregación sea seguro, debe contar con medidas de protección técnicas y organizativas que se puedan verificar a través de una auditoría del consumidor. Estas protecciones son importantes para los siguientes usuarios:
- Los usuarios individuales, que pueden conocer sus datos individuales, solo pueden acceder a ellos de forma agregada y no a través de ninguna entidad singular.
- Tecnologías publicitarias, que pueden verificar que el proceso de agregación utilice datos válidos y se pueda supervisar de forma adecuada
Genera informes con el Servicio de agregación
El diseño inicial solicita a cada proveedor de tecnología publicitaria que opere su propia instancia del servicio de agregación en un entorno de ejecución confiable (TEE) implementado en un servicio en la nube que admita las funciones de seguridad necesarias.
El código del TEE es el único lugar del servicio de agregación que tiene acceso a los informes sin procesar. Los investigadores de seguridad, los defensores de la privacidad y las plataformas de tecnología publicitaria podrán auditar este código. Para confirmar que el TEE ejecuta el software aprobado exacto y que los datos permanecen protegidos, el coordinador realiza la certificación.
El coordinador tiene varias responsabilidades:
- Mantener una lista de imágenes binarias autorizadas Estas imágenes son hashes criptográficos de las compilaciones de software del servicio de agregación, que Google lanzará periódicamente. Esto será reproducible para que cualquier parte pueda verificar que las imágenes sean idénticas a las compilaciones del servicio de agregación.
- Operar un sistema de administración de claves Se requieren claves de encriptación para que Chrome en el dispositivo de un usuario encripte los informes agregables. Las claves de desencriptación son necesarias para demostrar que el código del servicio de agregación coincide con las imágenes binarias.
- Realiza un seguimiento de los informes agregables para evitar su reutilización en la agregación de informes de resumen, ya que la reutilización puede revelar información de identificación personal (PII).
Para que las pruebas del servicio de agregación estén disponibles en la prueba de origen ya completa, Google desempeñó el rol de coordinador. A largo plazo, trabajamos para identificar una o más entidades independientes que puedan compartir este rol.
¿Qué información se captura?
Los informes de resumen ofrecen una combinación de datos agregados junto con datos detallados de conversiones y del lado del anuncio.
Por ejemplo, un proveedor de tecnología publicitaria ejecuta una campaña publicitaria en news.example, en la que una conversión representa a un usuario que hace clic en un anuncio de zapatos y completa una compra de zapatos en shoes.example. La tecnología publicitaria recibe un informe de resumen de esta campaña publicitaria con el ID 1234567, en el que se indica que hubo 518 conversiones en shoes.example el 12 de enero de 2022, con una inversión total de USD 38,174. El 60% de las conversiones provino de usuarios que compraron zapatillas azules con el SKU del producto 9872, y el 40%, de usuarios que compraron sandalias amarillas con el SKU del producto 2643. El ID de la campaña son datos detallados del lado del anuncio, mientras que los SKU del producto son datos detallados de las conversiones. La cantidad de conversiones y la inversión total son datos agregados.
Las conversiones las definen el anunciante o la empresa de tecnología publicitaria, y pueden ser diferentes para las distintas campañas publicitarias. Una campaña podría medir la cantidad de clics en anuncios que generaron que un usuario comprara el artículo promocionado. Otra campaña podría medir cuántas vistas de anuncios generaron visitas al sitio del anunciante.
¿Cómo se capturan los datos del navegador antes de la agregación?
Como los informes de resumen se componen de los datos de un grupo de personas, comencemos con las acciones del navegador de una persona.
- Un usuario visita el sitio de un publicador y ve un anuncio o hace clic en él, lo que también se conoce como evento de fuente de atribución.
Unos minutos o días después, el usuario genera una conversión, lo que también se conoce como evento activador de la atribución. Por ejemplo, una conversión se puede definir como la compra de un producto.
El usuario compra el producto. El software del navegador correlaciona el clic o la vista del anuncio con el evento de conversión. Según esta coincidencia, el navegador crea un informe agregable con lógica específica creada por un proveedor de tecnología publicitaria.
El navegador encripta estos datos y, después de una pequeña demora, los envía a un servidor de tecnología publicitaria para su recopilación. El servidor de tecnología publicitaria debe depender de un servicio de agregación para acceder a las estadísticas agregadas de estos informes agregables.
El navegador envía un informe agregable al servidor de tecnología publicitaria.
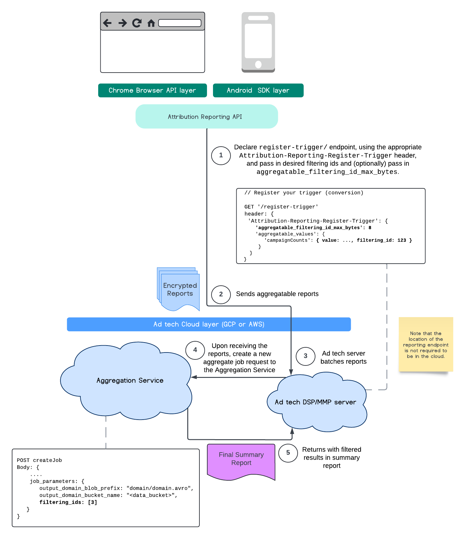
IDs de filtrado
La API de Attribution Reporting y el Servicio de agregación permiten usar IDs de filtrado para procesar mediciones en diferentes cadencias, en lugar de tener que procesar todas las contribuciones de medición en un informe agregable a la vez.
Ten en cuenta que todos los valores deben tener el formato de cadenas y distinguen mayúsculas de minúsculas.
Debes responder con los metadatos del activador de atribución en el encabezado HTTP Attribution-Reporting-Register-Trigger.
Para comenzar, te recomendamos que hagas lo siguiente:
app.get('/register-trigger', async (req, res) => {
…
res.setHeader('Attribution-Reporting-Register-Trigger',
JSON.stringify({
"filtering_id_max_bytes": 1
"aggregatable_trigger_data": [{
"key_piece": "0x400",
"source_keys": ["campaignCounts"]
}],
"aggregatable_values": {
"campaignCounts": { "value": 32768, "filtering_id": "1" }
}
})
);
res.sendStatus(200);
…
});
Los informes agregables se enviarán al extremo /.well-known/attribution-reporting/report-aggregate-attribution que definiste. Una vez que se envíen y procesen los lotes de tus informes agregables en tu configuración del Servicio de agregación, los resultados filtrados deberían reflejarse en tu informe de resumen final.
Continúa con nuestra guía para filtrar IDs en Aggregation Service. Consulta también los IDs de filtrado para la API de Private Aggregation.
Crea un informe resumido
Para que los proveedores de tecnología publicitaria recuperen un informe de resumen, se deben seguir los siguientes pasos:
- La tecnología publicitaria recopila informes que se pueden agregar de los navegadores de los usuarios individuales.
- El proveedor de tecnología publicitaria genera lotes de informes agregables y los envía al servicio de agregación.
- El servicio de agregación programa un trabajador para agregar los datos.
- El trabajador de agregación desencripta y agrega datos de los informes agregables, junto con datos con ruido (un mecanismo de privacidad para los datos).
- El servicio de agregación devuelve el informe de resumen al proveedor de tecnología publicitaria.
La tecnología publicitaria puede usar el informe de resumen para fundamentar las ofertas y ofrecer informes a sus propios clientes. Un esquema codificado en JSON es el formato de los informes de resumen.
Interactúa y comparte comentarios
Puedes participar y experimentar con esta API.
- Obtén información sobre los informes agregables y el servicio de agregación, haz preguntas y sugiere comentarios.
- Lee las guías de informes de atribución.
Más información
- Lee la Introducción a los informes de atribución (medición de conversiones)
- Lee la explicación del servicio de agregación y las instrucciones de configuración detalladas.
- Profundización en Privacy Sandbox