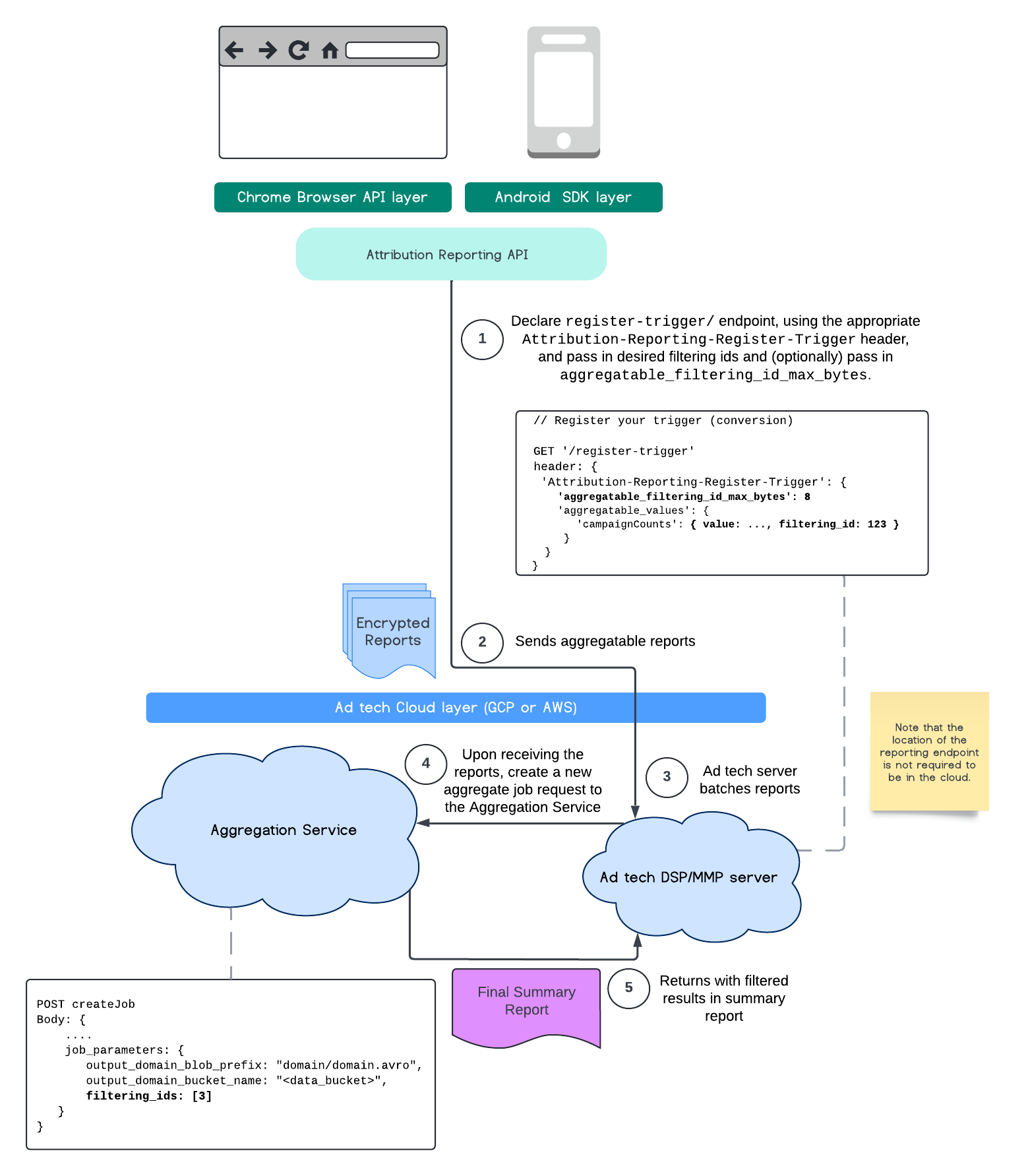
Hiện tại, với Dịch vụ tổng hợp, bạn có thể xử lý một số phép đo nhất định theo nhiều tần suất bằng cách tận dụng mã nhận dạng lọc. Giờ đây, bạn có thể truyền mã nhận dạng bộ lọc khi tạo công việc trong Dịch vụ tổng hợp như sau:
POST createJob
Body: {
"job_parameters": {
"output_domain_blob_prefix": "domain/domain.avro",
"output_domain_bucket_name": "<data_bucket>",
"filtering_ids": [1, 3] // IDs to keep in the query
}
}
Để sử dụng phương thức triển khai lọc này, bạn nên bắt đầu từ các API ứng dụng đo lường (Attribution Reporting API hoặc Private Aggregation API) và truyền mã nhận dạng lọc của bạn. Các giá trị này sẽ được chuyển đến Dịch vụ tổng hợp đã triển khai để báo cáo tóm tắt cuối cùng trả về kết quả đã lọc như dự kiến.
Nếu bạn lo ngại về mức độ ảnh hưởng của việc này đến ngân sách, thì ngân sách tài khoản báo cáo tổng hợp sẽ chỉ được sử dụng để lọc các mã nhận dạng được chỉ định trong job_parameters
cho báo cáo. Bằng cách này, bạn có thể chạy lại các công việc cho cùng một báo cáo, chỉ định các mã lọc khác nhau mà không gặp lỗi hết ngân sách.
Quy trình sau đây mô tả cách bạn có thể sử dụng tính năng này trong Private Aggregation API, Shared Storage API và thông qua Aggregation Service (Dịch vụ tổng hợp) trong đám mây công khai.

Quy trình này mô tả cách sử dụng mã nhận dạng lọc bằng API Báo cáo phân bổ và chuyển đến Dịch vụ tổng hợp trong đám mây công khai.

Để đọc thêm, hãy xem nội dung giải thích về Attribution Reporting API và nội dung giải thích về Private Aggregation API, cũng như đề xuất ban đầu.
Hãy tiếp tục đọc các phần API Báo cáo phân bổ hoặc API Tổng hợp riêng tư để biết thông tin chi tiết hơn. Bạn có thể đọc thêm về các điểm cuối createJob
và getJob
trong tài liệu về API Dịch vụ tổng hợp.