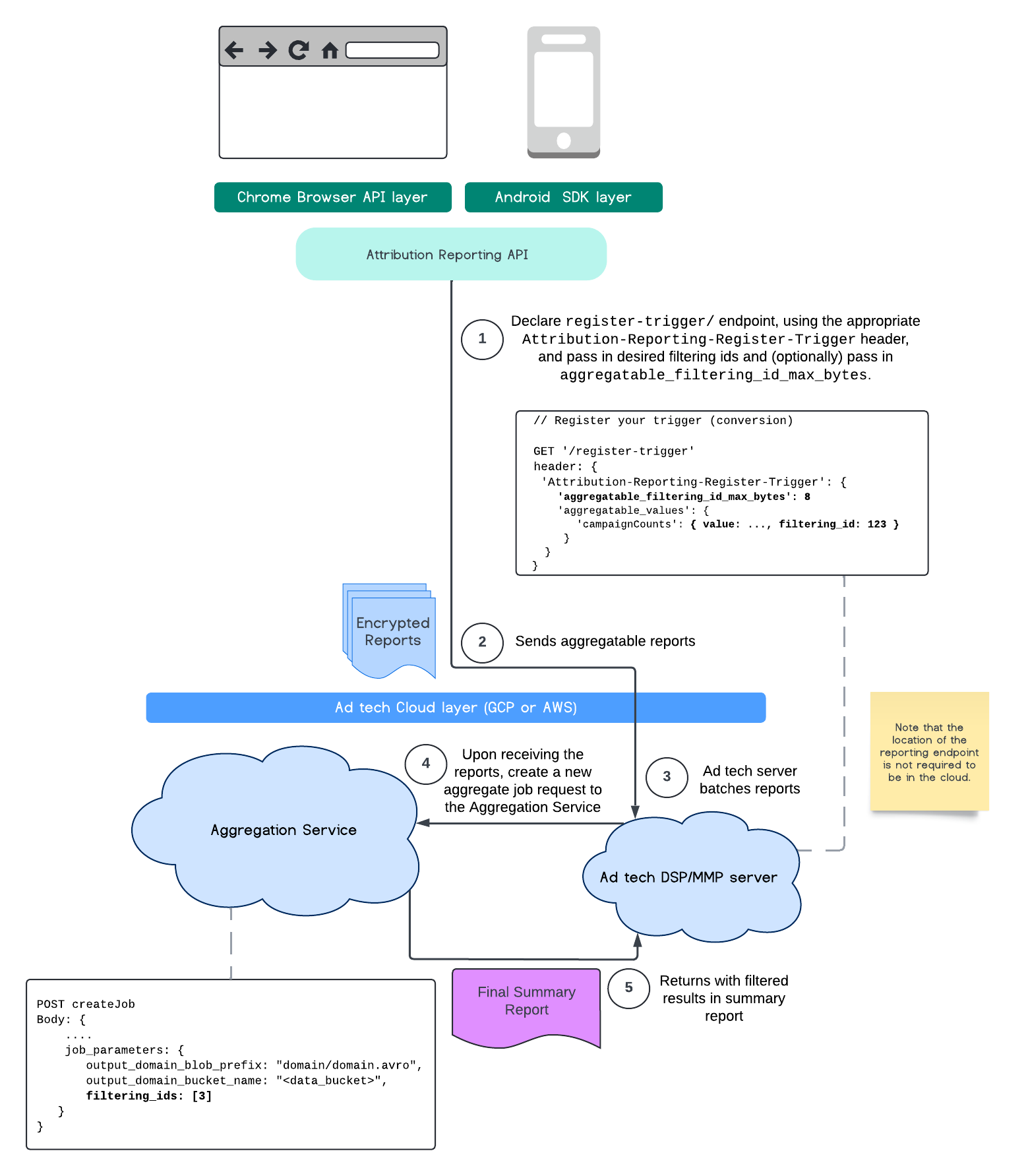
Aggregation Service では、フィルタ ID を利用して、特定の測定を異なる頻度で処理できるようになりました。フィルタ ID を Aggregation Service 内でジョブの作成時に渡すことができます。
POST createJob
Body: {
"job_parameters": {
"output_domain_blob_prefix": "domain/domain.avro",
"output_domain_bucket_name": "<data_bucket>",
"filtering_ids": [1, 3] // IDs to keep in the query
}
}
このフィルタ実装を使用するには、測定クライアント API(Attribution Reporting API または Private Aggregation API)から開始し、フィルタ ID を渡すことをおすすめします。これらのデータは、デプロイされた集計サービスに渡され、最終的な概要レポートが返されます。このレポートには、期待されるフィルタリング結果が含まれます。
統合レポートのアカウント予算が予算に影響するかどうかについては、レポートのjob_parameters
で指定された ID のフィルタにのみ使用されるため、ご安心ください。これにより、予算不足エラーが発生することなく、同じレポートに対して異なるフィルタ ID を指定してジョブを再実行できます。
次のフロー図は、Private Aggregation API、Shared Storage API、パブリック クラウドの Aggregation Service でこの機能をどのように使用できるかを示しています。

このフローでは、Attribution Reporting API でフィルタ ID を使用して、パブリック クラウドの集計サービスにデータを送信する方法を示しています。

詳細については、Attribution Reporting API の説明と Private Aggregation API の説明、最初の提案をご覧ください。
詳しくは、Attribution Reporting API または Private Aggregation API のセクションをご覧ください。createJob
エンドポイントと getJob
エンドポイントの詳細については、Aggregation Service API のドキュメントをご覧ください。