ID 필터링 가이드

이제 집계 서비스를 사용하면 필터링 ID를 활용하여 다양한 빈도로 특정 측정을 처리할 수 있습니다. 이제 다음과 같이 집계 서비스 내에서 작업 생성 시 ID 필터링을 전달할 수 있습니다.

POST createJob
Body: {
  "job_parameters": {
    "output_domain_blob_prefix": "domain/domain.avro",
    "output_domain_bucket_name": "<data_bucket>",
    "filtering_ids": [1, 3]  // IDs to keep in the query
  }
}

이 필터링 구현을 사용하려면 측정 클라이언트 API (Attribution Reporting API 또는 Private Aggregation API)에서 시작하여 필터링 ID를 전달하는 것이 좋습니다. 이러한 값은 배포된 집계 서비스에 전달되므로 최종 요약 보고서가 예상되는 필터링된 결과와 함께 반환됩니다.

이 변경사항이 예산에 미치는 영향이 우려되는 경우, 집계 보고서 계정 예산은 보고서에 대해 job_parameters에 지정된 ID를 필터링하는 데만 사용됩니다. 이렇게 하면 예산 소진 오류가 발생하지 않고 다른 필터링 ID를 지정하여 동일한 보고서에 대한 작업을 다시 실행할 수 있습니다.

다음 흐름은 Private Aggregation API, Shared Storage API, 공개 클라우드의 Aggregation Service 내에서 이를 사용하는 방법을 보여줍니다.

PAA SS 다이어그램
Shared Storage 및 Private Aggregation을 사용하여 결과 요약 필터링

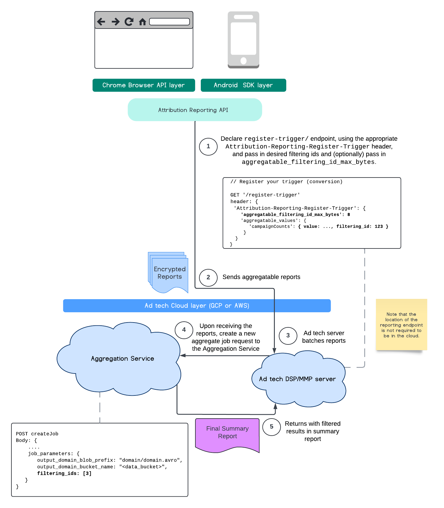
이 흐름은 공개 클라우드에서 Attribution Reporting API를 사용하여 ID를 필터링하고 Aggregation Service를 통해 필터링하는 방법을 보여줍니다.

ARA 다이어그램
기여 분석 보고에서 필터링 ID 사용

자세한 내용은 Attribution Reporting API 설명, Private Aggregation API 설명, 초기 제안서를 참고하세요.

Attribution Reporting API 또는 Private Aggregation API 섹션에서 자세한 내용을 확인하세요. createJobgetJob 엔드포인트에 대한 자세한 내용은 집계 서비스 API 문서를 참고하세요.