Leitfaden zum Filtern von IDs

Mit dem Aggregationsdienst können Sie jetzt bestimmte Messungen mit unterschiedlichen Häufigkeiten verarbeiten, indem Sie Filter-IDs verwenden. Filter-IDs können jetzt beim Erstellen von Jobs in Ihrem Aggregationsdienst so übergeben werden:

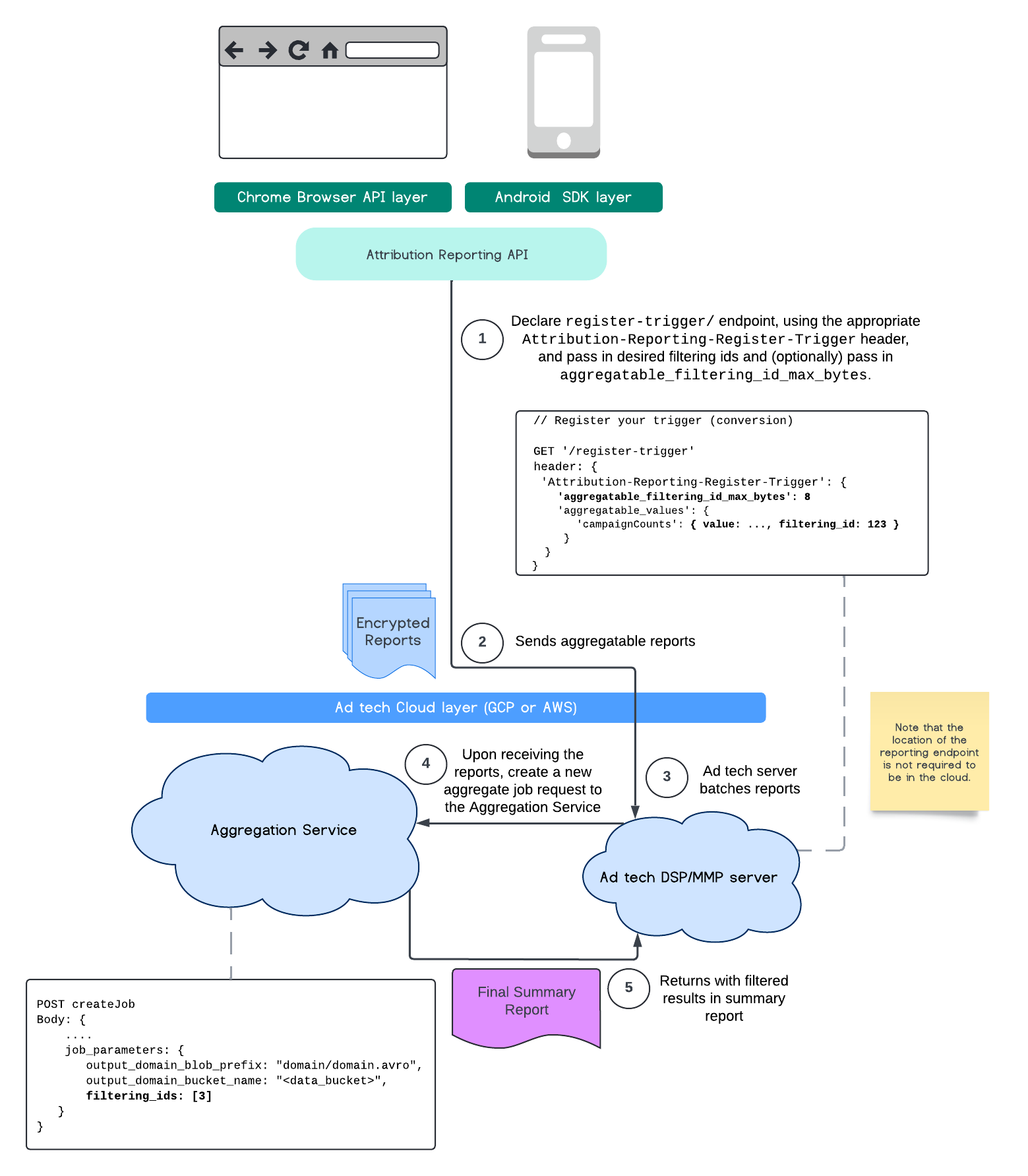
POST createJob
Body: {
  "job_parameters": {
    "output_domain_blob_prefix": "domain/domain.avro",
    "output_domain_bucket_name": "<data_bucket>",
    "filtering_ids": [1, 3]  // IDs to keep in the query
  }
}

Wenn Sie diese Filterimplementierung verwenden möchten, empfehlen wir, mit den Measurement Client APIs (Attribution Reporting API oder Private Aggregation API) zu beginnen und Ihre Filter-IDs zu übergeben. Diese werden an Ihren bereitgestellten Aggregationsdienst übergeben, damit Ihr endgültiger Zusammenfassungsbericht die erwarteten gefilterten Ergebnisse zurückgibt.

Wenn Sie sich Sorgen machen, wie sich das auf Ihr Budget auswirkt, wird das Budget Ihres Kontos für zusammenfassende Berichte nur für das Filtern von IDs verwendet, die in Ihrem job_parameters für Berichte angegeben sind. So können Sie Jobs für dieselben Berichte mit unterschiedlichen Filter-IDs noch einmal ausführen, ohne dass Budgetfehler auftreten.

Im folgenden Ablauf wird dargestellt, wie Sie dies in der Private Aggregation API, der Shared Storage API und im Aggregation Service in Ihrer öffentlichen Cloud nutzen können.

PAA SS-Diagramm
Zusammenfassung der Ergebnisse mit Shared Storage und Private Aggregation filtern

In diesem Ablauf wird dargestellt, wie Sie Filter-IDs mit der Attribution Reporting API und dem Aggregation Service in Ihrer öffentlichen Cloud verwenden.

ARA-Diagramm.
Filter-IDs mit Attribution Reporting verwenden

Weitere Informationen finden Sie in den Erläuterungen zur Attribution Reporting API und zur Private Aggregation API sowie im ursprünglichen Vorschlag.

Weitere Informationen finden Sie in den Abschnitten zur Attribution Reporting API und zur Private Aggregation API. Weitere Informationen zu den Endpunkten createJob und getJob finden Sie in der Dokumentation zur Aggregation Service API.