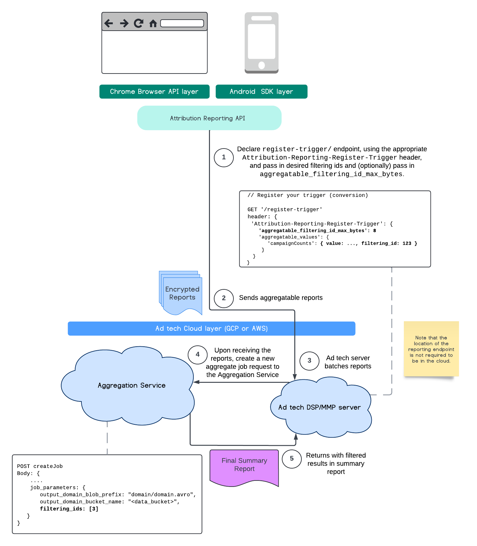
Hiện tại, với Aggregation Service, bạn có thể xử lý một số chỉ số đo lường nhất định ở nhiều nhịp độ bằng cách tận dụng các mã nhận dạng lọc. Giờ đây, bạn có thể truyền các mã nhận dạng lọc khi tạo công việc trong Dịch vụ tổng hợp theo cách sau:
POST createJob
Body: {
"job_parameters": {
"output_domain_blob_prefix": "domain/domain.avro",
"output_domain_bucket_name": "<data_bucket>",
"filtering_ids": [1, 3] // IDs to keep in the query
}
}
Để sử dụng chế độ triển khai lọc này, bạn nên bắt đầu từ các API ứng dụng đo lường (Attribution Reporting API hoặc Private Aggregation API) và truyền các mã nhận dạng lọc của bạn. Các giá trị này sẽ được truyền đến Dịch vụ tổng hợp đã triển khai của bạn, để báo cáo tóm tắt cuối cùng trả về kết quả được lọc như mong đợi.
Nếu bạn lo ngại về việc này sẽ ảnh hưởng đến ngân sách của mình, thì ngân sách tài khoản báo cáo tổng hợp của bạn sẽ chỉ được sử dụng cho việc lọc những mã nhận dạng được chỉ định trong job_parameters cho báo cáo. Bằng cách này, bạn sẽ có thể chạy lại các công việc cho cùng một báo cáo bằng cách chỉ định các mã lọc khác nhau mà không gặp phải lỗi hết ngân sách.
Quy trình sau đây mô tả cách bạn có thể sử dụng quy trình này trong Private Aggregation API, Shared Storage API và thông qua Aggregation Service trong đám mây công cộng của bạn.
Quy trình này mô tả cách sử dụng các mã nhận dạng lọc bằng Attribution Reporting API và thông qua Aggregation Service trong đám mây công khai của bạn.
Để đọc thêm, hãy xem thông tin giải thích về Attribution Reporting API và thông tin giải thích về Private Aggregation API, cũng như đề xuất ban đầu.
Hãy tiếp tục đọc các phần Attribution Reporting API hoặc Private Aggregation API để biết thông tin chi tiết hơn. Bạn có thể đọc thêm về các điểm cuối createJob và getJob trong tài liệu về Aggregation Service API.