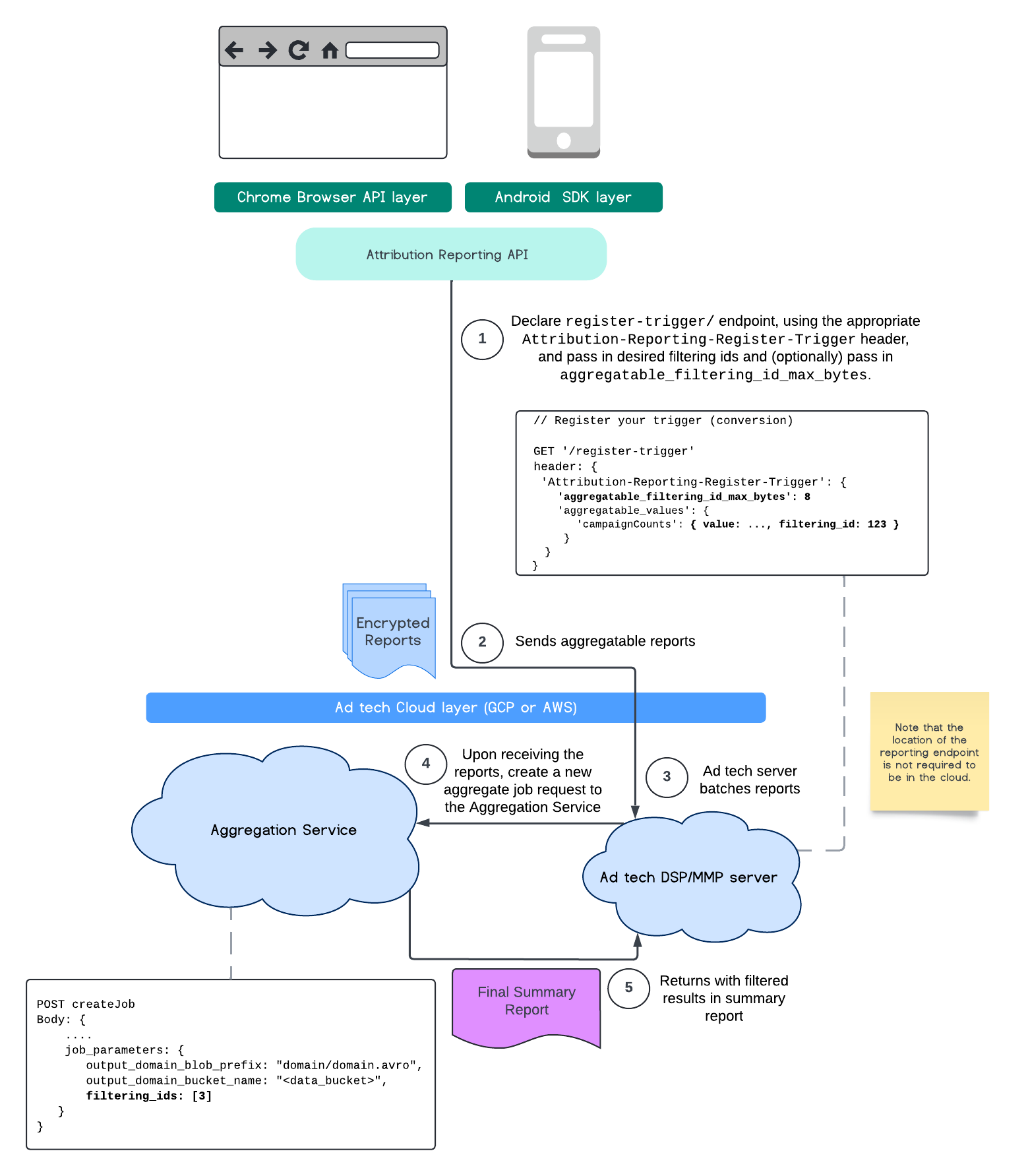
W tej chwili za pomocą usługi Aggregation Service możesz przetwarzać niektóre pomiary z różną częstotliwością, korzystając z identyfikatorów filtrowania. Identyfikatory filtrowania można teraz przekazywać podczas tworzenia zadania w usłudze do agregacji w ten sposób:
POST createJob
Body: {
"job_parameters": {
"output_domain_blob_prefix": "domain/domain.avro",
"output_domain_bucket_name": "<data_bucket>",
"filtering_ids": [1, 3] // IDs to keep in the query
}
}
Aby używać tej implementacji filtrowania, zalecamy rozpoczęcie od interfejsów API klienta pomiarowego (Attribution Reporting API lub Private Aggregation API) i przekazanie identyfikatorów filtrowania. Zostaną one przekazane do wdrożonej usługi agregującej, dzięki czemu końcowy raport podsumowujący będzie zawierać oczekiwane odfiltrowane wyniki.
Jeśli obawiasz się, że wpłynie to na Twój budżet, budżet konta raportu zbiorczego będzie wykorzystywany tylko do filtrowania identyfikatorów określonych w job_parameters na potrzeby raportów. Dzięki temu będziesz mieć możliwość ponownego uruchamiania zadań dla tych samych raportów z określonymi różnymi identyfikatorami filtrowania bez napotykania błędów wyczerpania budżetu.
Poniższy diagram przedstawia, jak możesz korzystać z tego rozwiązania w ramach interfejsów Private Aggregation API i Shared Storage API oraz w usłudze agregacji w chmurze publicznej.
Ten przepływ pokazuje, jak korzystać z filtrowania identyfikatorów za pomocą interfejsu Attribution Reporting API i usługi Aggregation Service w chmurze publicznej.
Więcej informacji znajdziesz w wyjaśnieniu interfejsu Attribution Reporting API i wyjaśnieniu interfejsu Private Aggregation API, a także w pierwotnej propozycji.
Więcej informacji znajdziesz w sekcjach dotyczących interfejsu Attribution Reporting API i interfejsu Private Aggregation API. Więcej informacji o punktach końcowych createJob i getJob znajdziesz w dokumentacji interfejsu Aggregation Service API.