Kimlikleri Filtreleme Rehberi

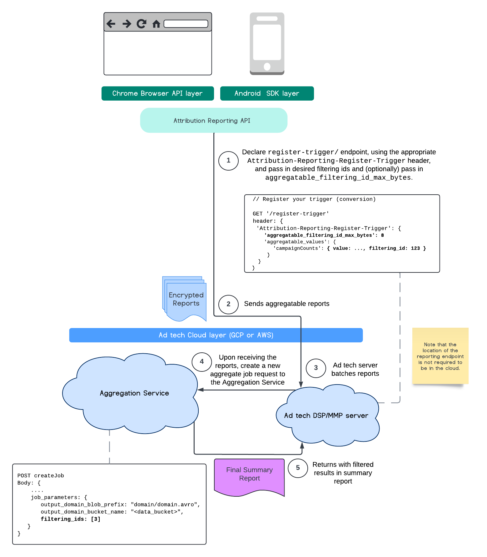
Şu anda Toplama Hizmeti ile filtreleme kimliklerinden yararlanarak belirli ölçümleri farklı sıklıklarda işleyebilirsiniz. Filtreleme kimlikleri artık Toplama Hizmetinizde iş oluşturma sırasında aşağıdaki şekilde iletilebilir:

POST createJob
Body: {
  "job_parameters": {
    "output_domain_blob_prefix": "domain/domain.avro",
    "output_domain_bucket_name": "<data_bucket>",
    "filtering_ids": [1, 3]  // IDs to keep in the query
  }
}

Bu filtreleme uygulamasını kullanmak için ölçüm istemcisi API'lerinden (Attribution Reporting API veya Private Aggregation API) başlamanız ve filtreleme kimliklerinizi iletmeniz önerilir. Bu değerler, dağıtılan toplama hizmetinize iletilir. Böylece nihai özet raporunuz, beklenen filtrelenmiş sonuçlarla birlikte geri döner.

Bu durumun bütçenizi nasıl etkileyeceği konusunda endişeleriniz varsa toplu rapor hesabınızın bütçesi yalnızca raporlar için job_parameters içinde belirtilen kimliklerin filtrelenmesi için kullanılır. Bu sayede, bütçe tükenmesi hatasıyla karşılaşmadan aynı raporlar için farklı filtreleme kimlikleri belirterek işleri yeniden çalıştırabilirsiniz.

Aşağıdaki akışta, bu özelliği Private Aggregation API, Shared Storage API ve genel bulutunuzdaki Aggregation Service'te nasıl kullanabileceğiniz gösterilmektedir.

PAA SS Diyagramı.
Ortak Depolama ve Gizli Toplama'yı kullanarak sonuç özetini filtreleme.

Bu akışta, herkese açık bulutunuzda kimlikleri İlişkilendirme Raporlama API'si ve Toplama Hizmeti ile filtrelemenin nasıl kullanılacağı gösterilmektedir.

ARA Diyagramı.
Filtreleme kimliklerini Attribution Reporting ile kullanma.

Daha fazla bilgi için Attribution Reporting API açıklayıcısı ve Private Aggregation API açıklayıcısı ile ilk teklifi inceleyin.

Daha ayrıntılı bir açıklama için Attribution Reporting API veya Private Aggregation API bölümlerimize göz atın. createJob ve getJob uç noktaları hakkında daha fazla bilgiyi Aggregation Service API belgelerinde bulabilirsiniz.