Panduan Memfilter ID

Saat ini, dengan Layanan Agregasi, Anda dapat memproses pengukuran tertentu pada irama yang berbeda dengan memanfaatkan ID pemfilteran. ID pemfilteran kini dapat diteruskan saat pembuatan tugas dalam Layanan Agregasi Anda seperti berikut:

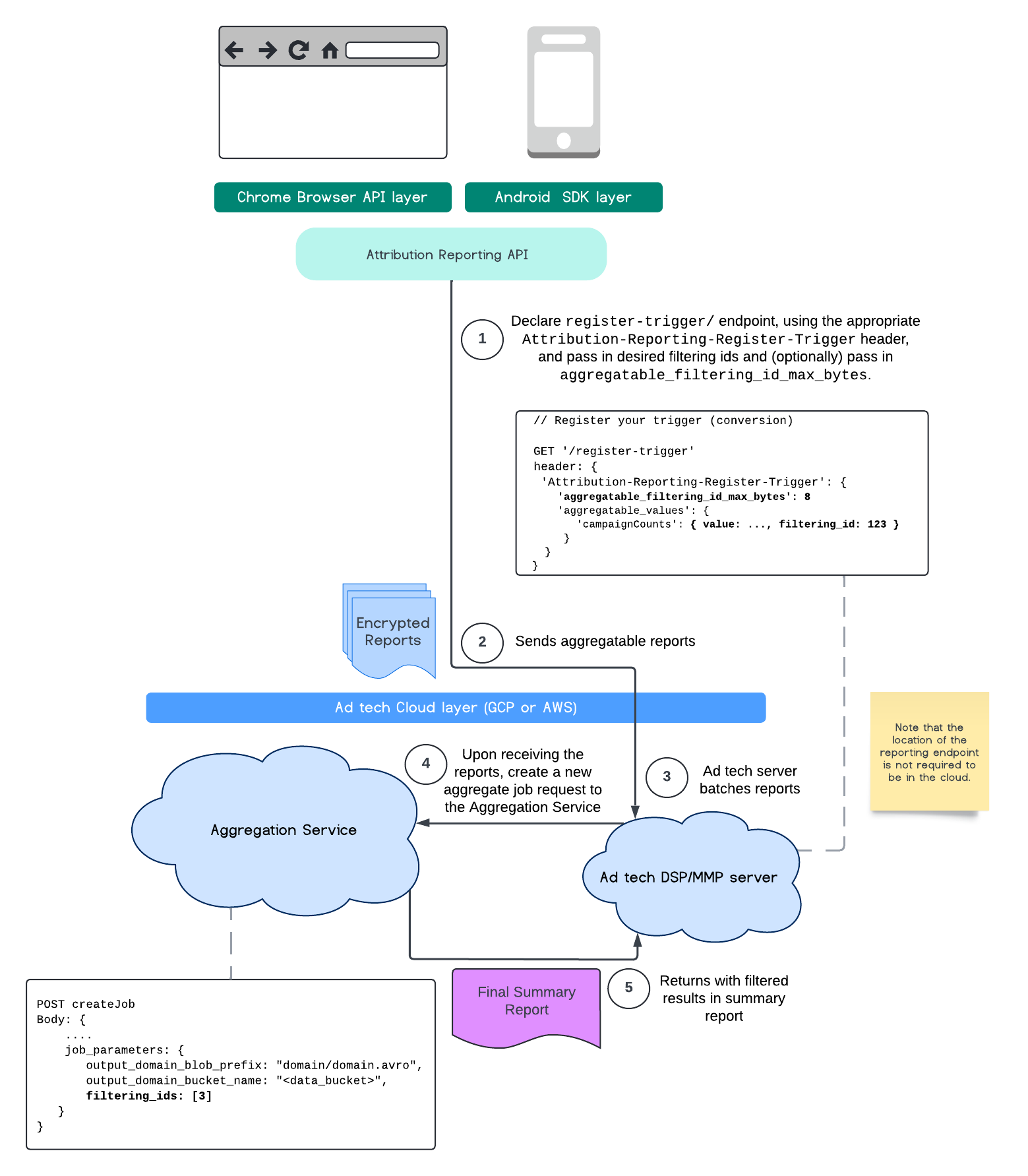
POST createJob
Body: {
  "job_parameters": {
    "output_domain_blob_prefix": "domain/domain.avro",
    "output_domain_bucket_name": "<data_bucket>",
    "filtering_ids": [1, 3]  // IDs to keep in the query
  }
}

Untuk menggunakan penerapan pemfilteran ini, sebaiknya mulai dari API klien pengukuran (Attribution Reporting API atau Private Aggregation API) dan teruskan ID pemfilteran Anda. Nilai ini akan diteruskan ke Layanan Agregasi yang di-deploy, sehingga laporan ringkasan akhir Anda akan menampilkan kembali hasil yang difilter sesuai harapan.

Jika Anda khawatir tentang pengaruhnya terhadap anggaran, anggaran akun laporan gabungan hanya akan digunakan untuk memfilter ID yang ditentukan dalam job_parameters untuk laporan. Dengan cara ini, Anda dapat menjalankan ulang tugas untuk laporan yang sama dengan menentukan ID pemfilteran yang berbeda tanpa mengalami error kehabisan anggaran.

Alur berikut menggambarkan cara Anda dapat memanfaatkan fitur ini dalam Private Aggregation API, Shared Storage API, dan hingga Aggregation Service di cloud publik Anda.

Diagram SS PAA.
Memfilter ringkasan hasil menggunakan Shared Storage dan Private Aggregation.

Alur ini menggambarkan cara menggunakan ID pemfilteran dengan Attribution Reporting API dan melalui Aggregation Service di cloud publik Anda.

Diagram ARA.
Menggunakan ID pemfilteran dengan Attribution Reporting.

Untuk membaca lebih lanjut, lihat penjelasan Attribution Reporting API dan penjelasan Private Aggregation API, serta proposal awal.

Lanjutkan ke bagian Attribution Reporting API atau Private Aggregation API kami untuk membaca penjelasan yang lebih mendetail. Anda dapat membaca lebih lanjut tentang endpoint createJob dan getJob di dokumentasi Aggregation Service API.