คู่มือการกรองรหัส

ปัจจุบันคุณสามารถประมวลผลการวัดผลบางอย่างที่ความถี่ต่างๆ ได้โดยใช้ประโยชน์จากรหัสการกรองด้วยบริการรวมข้อมูล ตอนนี้คุณส่งรหัสการกรองเมื่อสร้างงานภายในบริการรวมข้อมูลได้แล้ว ดังนี้

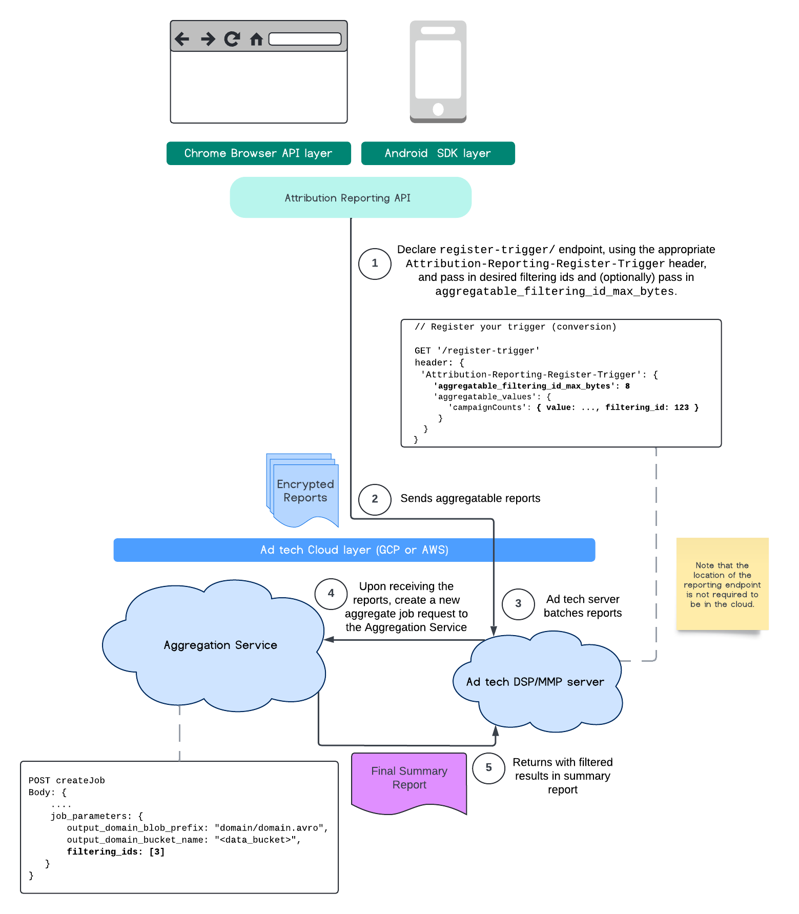
POST createJob
Body: {
  "job_parameters": {
    "output_domain_blob_prefix": "domain/domain.avro",
    "output_domain_bucket_name": "<data_bucket>",
    "filtering_ids": [1, 3]  // IDs to keep in the query
  }
}

หากต้องการใช้การกรองนี้ ขอแนะนำให้เริ่มจาก Measurement Client API (Attribution Reporting API หรือ Private Aggregation API) และส่งรหัสการกรอง ระบบจะส่งข้อมูลเหล่านี้ไปยังบริการรวบรวมข้อมูลที่ติดตั้งใช้งาน เพื่อให้รายงานสรุปสุดท้ายแสดงผลลัพธ์ที่กรองแล้วตามที่คาดไว้

หากคุณกังวลว่าการดำเนินการนี้จะส่งผลต่องบประมาณอย่างไร ระบบจะใช้จ่ายงบประมาณบัญชีรายงานรวมเฉพาะสำหรับการกรองรหัสที่ระบุไว้ในjob_parametersสำหรับรายงาน วิธีนี้จะช่วยให้คุณเรียกใช้งานอีกครั้งสำหรับรายงานเดียวกันได้โดยระบุรหัสการกรองที่แตกต่างกันโดยไม่พบข้อผิดพลาดเกี่ยวกับงบประมาณหมด

โฟลว์ต่อไปนี้แสดงวิธีใช้ฟีเจอร์นี้ภายใน Private Aggregation API, Shared Storage API และผ่านไปยังบริการรวบรวมข้อมูลในระบบคลาวด์สาธารณะ

แผนภาพ PAA SS
สรุปผลการกรองโดยใช้พื้นที่เก็บข้อมูลที่ใช้ร่วมกันและการรวมข้อมูลส่วนตัว

โฟลว์นี้แสดงวิธีใช้รหัสการกรองด้วย Attribution Reporting API และผ่านไปยังบริการรวบรวมข้อมูลในระบบคลาวด์สาธารณะ

แผนภาพ ARA
การใช้รหัสการกรองกับ Attribution Reporting

หากต้องการอ่านเพิ่มเติม โปรดดูคำอธิบาย Attribution Reporting API และคำอธิบาย Private Aggregation API รวมถึงข้อเสนอเริ่มต้น

โปรดไปที่ส่วน Attribution Reporting API หรือ Private Aggregation API เพื่ออ่านรายละเอียดเพิ่มเติม อ่านเพิ่มเติมเกี่ยวกับปลายทาง createJob และ getJob ได้ในเอกสารประกอบเกี่ยวกับ Aggregation Service API