Guia de filtragem de IDs

No momento, com o serviço de agregação, é possível processar determinadas medições em cadências diferentes usando IDs de filtragem. Agora, os IDs de filtragem podem ser transmitidos na criação de jobs no Aggregation Service da seguinte maneira:

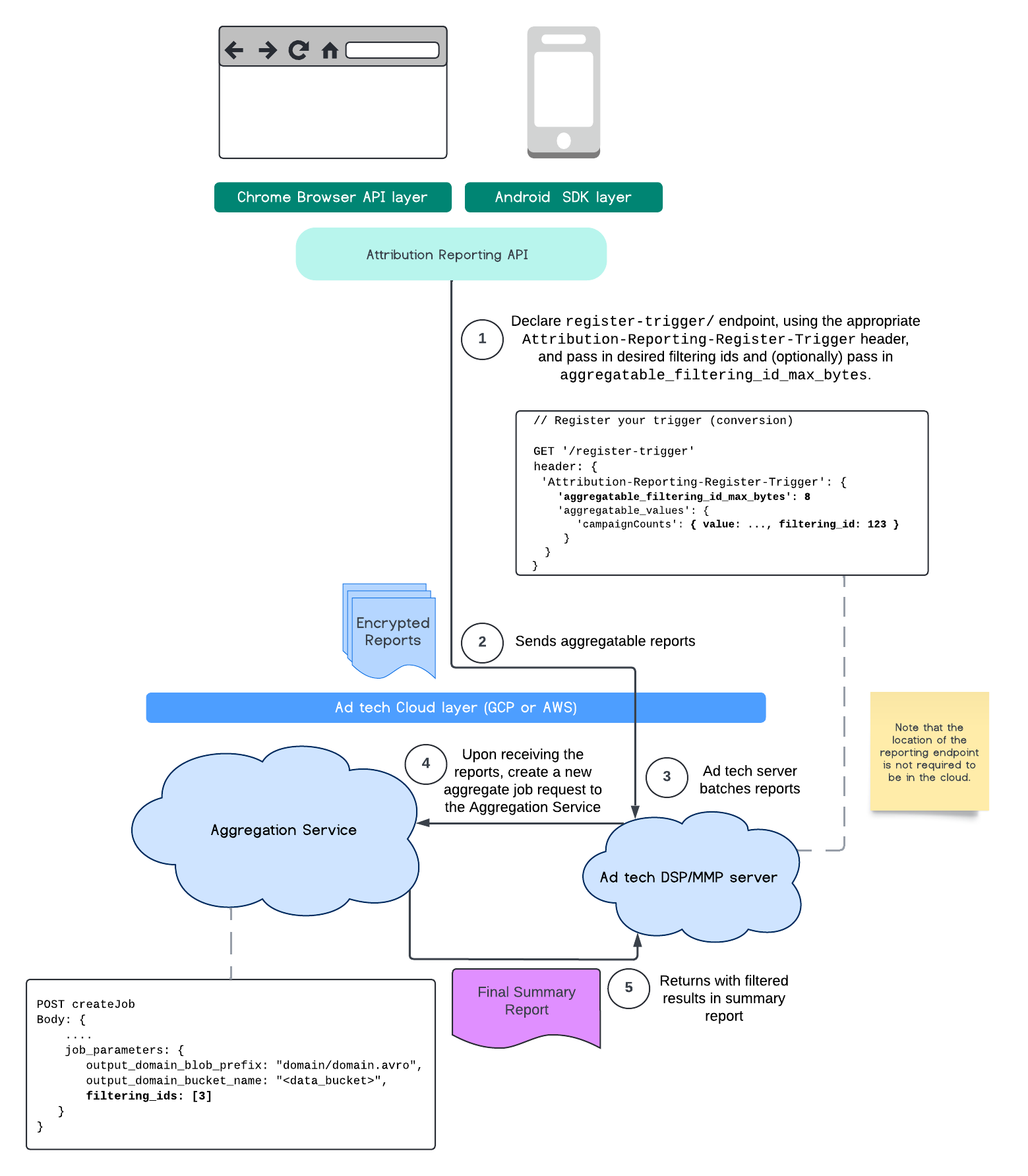
POST createJob
Body: {
  "job_parameters": {
    "output_domain_blob_prefix": "domain/domain.avro",
    "output_domain_bucket_name": "<data_bucket>",
    "filtering_ids": [1, 3]  // IDs to keep in the query
  }
}

Para usar essa implementação de filtragem, recomendamos começar com as APIs de cliente de medição (API Attribution Reporting ou API Private Aggregation) e transmitir seus IDs de filtragem. Eles serão transmitidos ao serviço de agregação implantado para que o relatório de resumo final seja retornado com os resultados filtrados esperados.

Se você estiver preocupado com o impacto disso no seu orçamento, o orçamento da conta de relatório agregado só será consumido para filtrar IDs especificados no seu job_parameters para relatórios. Assim, você poderá executar novamente jobs para os mesmos relatórios especificando IDs de filtragem diferentes sem encontrar erros de esgotamento do orçamento.

O fluxo a seguir mostra como usar isso na API Private Aggregation, na API Shared Storage e no Serviço de agregação na sua nuvem pública.

Diagrama do PAA SS.
Resumo dos resultados da filtragem usando o Shared Storage e a Private Aggregation.

Este fluxo mostra como usar IDs de filtragem com a API Attribution Reporting e o serviço de agregação na sua nuvem pública.

Diagrama de ARA.
Como usar IDs de filtragem com a Attribution Reporting.

Para mais informações, confira a explicação da API Attribution Reporting e a explicação da API Private Aggregation, além da proposta inicial.

Continue lendo as seções API Attribution Reporting ou API Private Aggregation para ter uma explicação mais detalhada. Leia mais sobre os endpoints createJob e getJob na documentação da API Aggregation Service.