এই মুহুর্তে, অ্যাগ্রিগেশন সার্ভিসের মাধ্যমে, আপনি এখন ফিল্টারিং আইডি ব্যবহার করে বিভিন্ন ক্যাডেনসে নির্দিষ্ট পরিমাপ প্রক্রিয়া করতে পারেন। ফিল্টারিং আইডিগুলি এখন আপনার অ্যাগ্রিগেশন পরিষেবার মধ্যে চাকরি তৈরিতে পাস করা যেতে পারে:
POST createJob
Body: {
"job_parameters": {
"output_domain_blob_prefix": "domain/domain.avro",
"output_domain_bucket_name": "<data_bucket>",
"filtering_ids": [1, 3] // IDs to keep in the query
}
}
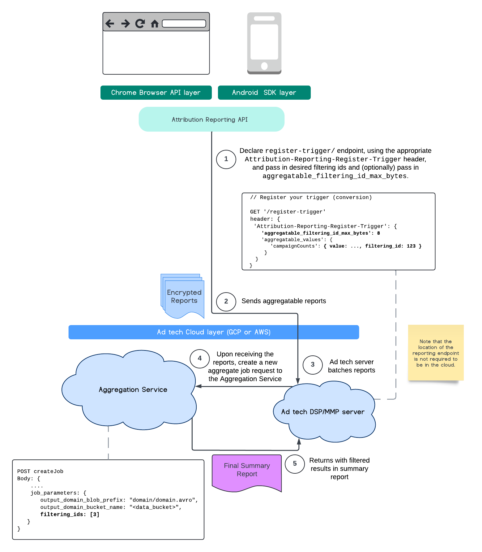
এই ফিল্টারিং বাস্তবায়ন ব্যবহার করার জন্য, পরিমাপ ক্লায়েন্ট API ( অ্যাট্রিবিউশন রিপোর্টিং API বা ব্যক্তিগত একত্রীকরণ API ) থেকে শুরু করার এবং আপনার ফিল্টারিং আইডিগুলি পাস করার পরামর্শ দেওয়া হচ্ছে৷ এগুলি আপনার নিয়োজিত একত্রীকরণ পরিষেবাতে প্রেরণ করা হবে, যাতে আপনার চূড়ান্ত সারাংশ প্রতিবেদন প্রত্যাশিত ফিল্টার করা ফলাফলের সাথে ফিরে আসে।
আপনি যদি উদ্বিগ্ন হন যে এটি কীভাবে আপনার বাজেটকে প্রভাবিত করবে, আপনার সমষ্টি রিপোর্ট অ্যাকাউন্ট বাজেট শুধুমাত্র ফিল্টারিং আইডিগুলির জন্য খরচ হবে যা রিপোর্টের জন্য আপনার job_parameters এ নির্দিষ্ট করা আছে । এইভাবে, আপনি একই রিপোর্টের জন্য বিভিন্ন ফিল্টারিং আইডি নির্দিষ্ট করে বাজেটের ক্লান্তি ত্রুটির মধ্যে না গিয়ে কাজগুলি পুনরায় চালাতে সক্ষম হবেন।
নিম্নোক্ত প্রবাহটি চিত্রিত করে যে আপনি ব্যক্তিগত একত্রীকরণ API , শেয়ার্ড স্টোরেজ API এবং আপনার সর্বজনীন ক্লাউডে একত্রীকরণ পরিষেবার মাধ্যমে কীভাবে এটি ব্যবহার করতে পারেন৷

এই প্রবাহটি কীভাবে অ্যাট্রিবিউশন রিপোর্টিং এপিআই এবং আপনার পাবলিক ক্লাউডে অ্যাগ্রিগেশন পরিষেবার মাধ্যমে ফিল্টারিং আইডি ব্যবহার করতে হয় তা চিত্রিত করে৷

আরও পড়ার জন্য, অ্যাট্রিবিউশন রিপোর্টিং API ব্যাখ্যাকারী এবং প্রাইভেট অ্যাগ্রিগেশন API ব্যাখ্যাকারী , সেইসাথে প্রাথমিক প্রস্তাবটি দেখুন।
আরও বিস্তারিত অ্যাকাউন্টের জন্য পড়তে আমাদের অ্যাট্রিবিউশন রিপোর্টিং API বা ব্যক্তিগত একত্রীকরণ API বিভাগে চালিয়ে যান। আপনি Aggregation Service API ডকুমেন্টেশনে createJob এবং getJob এন্ডপয়েন্ট সম্পর্কে আরও পড়তে পারেন।