دليل فلترة الأرقام التعريفية

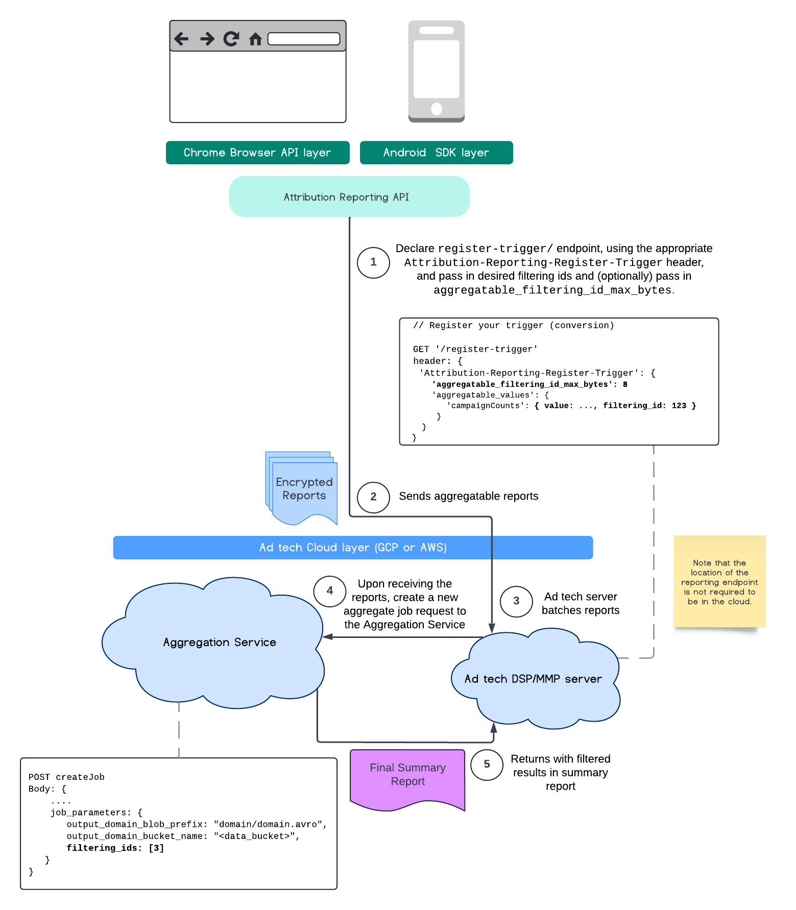
في الوقت الحالي، يمكنك مع "خدمة تجميع البيانات" معالجة بعض القياسات بوتيرة مختلفة من خلال الاستفادة من أرقام التعريف التي تتم فلترتها. يمكن الآن تمرير معرّفات الفلترة عند إنشاء مهمة ضمن خدمة تجميع البيانات على النحو التالي:

POST createJob
Body: {
  "job_parameters": {
    "output_domain_blob_prefix": "domain/domain.avro",
    "output_domain_bucket_name": "<data_bucket>",
    "filtering_ids": [1, 3]  // IDs to keep in the query
  }
}

لاستخدام عملية تنفيذ الفلترة هذه، يُنصح بالبدء من واجهات برمجة التطبيقات الخاصة بعميل القياس (Attribution Reporting API أو Private Aggregation API) وإدخال أرقام تعريف الفلترة. سيتم تمرير هذه القيم إلى خدمة التجميع التي تم نشرها، حتى يعرض تقرير الملخّص النهائي النتائج المتوقّعة التي تمّت فلترتها.

إذا كنت قلقًا بشأن تأثير ذلك في ميزانيتك، لن يتم استهلاك ميزانية حساب التقارير المجمّعة إلا لفلترة أرقام التعريف المحدّدة في job_parameters للتقارير. بهذه الطريقة، ستتمكّن من إعادة تنفيذ مهام التقارير نفسها مع تحديد معرّفات فلترة مختلفة بدون مواجهة أخطاء استنفاد الميزانية.

يوضّح المسار التالي كيف يمكنك الاستفادة من ذلك ضمن Private Aggregation API وShared Storage API، وصولاً إلى خدمة التجميع في السحابة الإلكترونية العامة.

مخطط لقطة شاشة PAA
فلترة ملخّص النتائج باستخدام Shared Storage وPrivate Aggregation

يوضّح هذا المسار كيفية الاستفادة من فلترة المعرّفات باستخدام Attribution Reporting API ومن خلال "خدمة تجميع البيانات" في السحابة العامة.

مخطط ARA.
استخدام أرقام تعريف الفلترة مع Attribution Reporting

للمزيد من المعلومات، يمكنك الاطّلاع على شرح واجهة برمجة التطبيقات Attribution Reporting API وشرح واجهة برمجة التطبيقات Private Aggregation API، بالإضافة إلى الاقتراح الأوّلي.

يمكنك الانتقال إلى قسمَي Attribution Reporting API أو Private Aggregation API للاطّلاع على شرح أكثر تفصيلاً. يمكنك الاطّلاع على مزيد من المعلومات حول نقطتَي النهاية createJob وgetJob في مستندات Aggregation Service API.