आईडी फ़िल्टर करने के बारे में गाइड

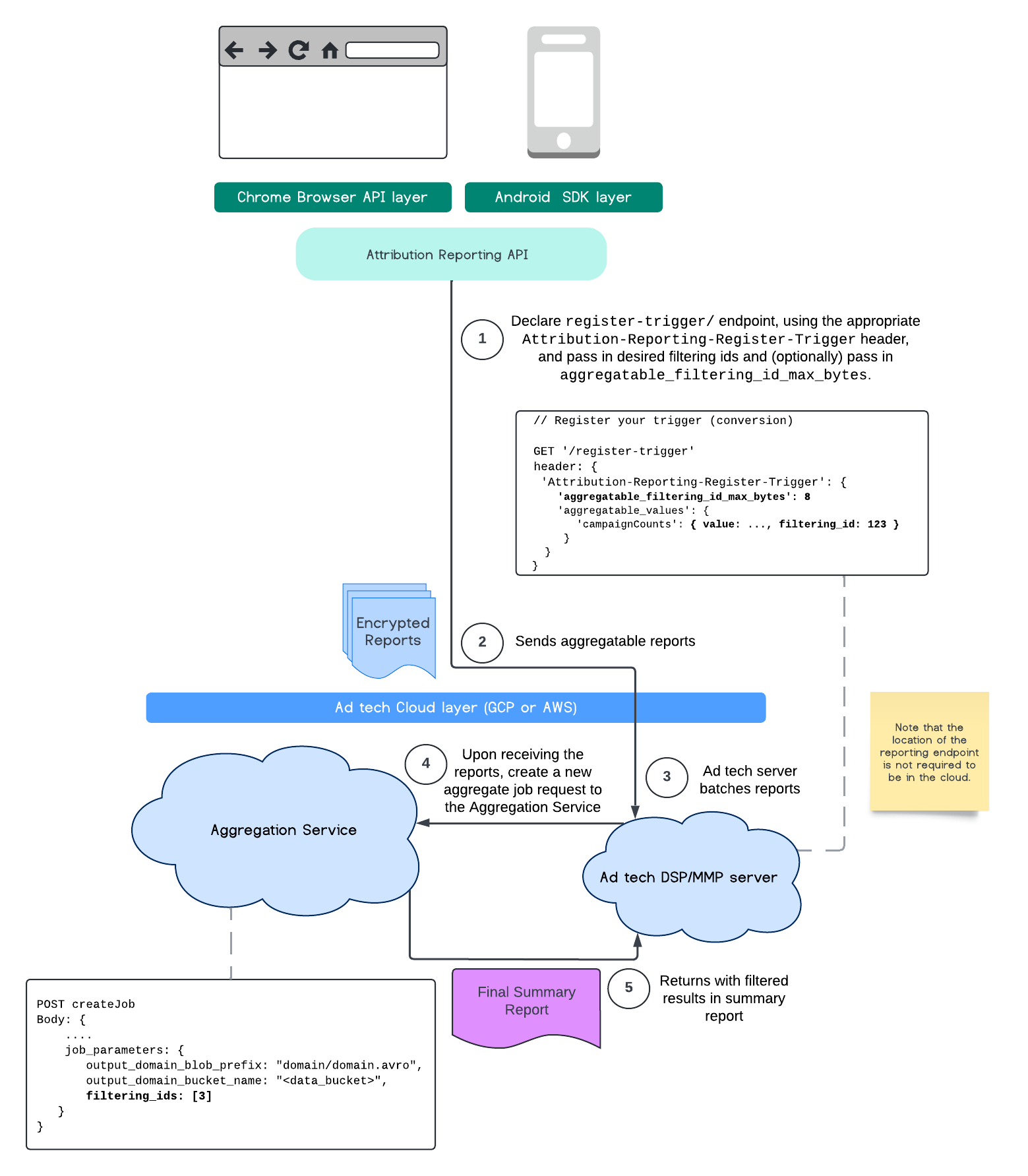
फ़िल्टर करने वाले आईडी का इस्तेमाल करके, एग्रीगेशन सेवा की मदद से अब कुछ मेज़रमेंट को अलग-अलग कैडेंस पर प्रोसेस किया जा सकता है. फ़िल्टर करने वाले आईडी, अब एग्रीगेशन सेवा में जॉब बनाते समय इस तरह पास किए जा सकते हैं:

POST createJob
Body: {
  "job_parameters": {
    "output_domain_blob_prefix": "domain/domain.avro",
    "output_domain_bucket_name": "<data_bucket>",
    "filtering_ids": [1, 3]  // IDs to keep in the query
  }
}

फ़िल्टर करने की इस सुविधा का इस्तेमाल करने के लिए, हमारा सुझाव है कि आप मेज़रमेंट क्लाइंट एपीआई (Attribution Reporting API या Private Aggregation API) से शुरू करें और अपने फ़िल्टरिंग आईडी डालें. इन्हें आपकी डिप्लॉय की गई Aggregation Service को भेज दिया जाएगा, ताकि आपकी खास जानकारी वाली फ़ाइनल रिपोर्ट, फ़िल्टर किए गए अनुमानित नतीजों के साथ वापस आ सके.

अगर आपको इस बात की चिंता है कि इसका आपके बजट पर क्या असर पड़ेगा, तो आपके एग्रीगेट रिपोर्ट खाते का बजट सिर्फ़ उन आईडी को फ़िल्टर करने के लिए खर्च किया जाएगा जिन्हें रिपोर्ट के लिए आपके job_parameters में बताया गया है. इस तरह, अलग-अलग फ़िल्टरिंग आईडी की मदद से, एक ही रिपोर्ट के लिए जॉब फिर से चलाए जा सकते हैं. ऐसा करने पर, बजट खत्म होने से जुड़ी गड़बड़ियां नहीं होंगी.

नीचे दिए गए फ़्लो से पता चलता है कि Private Aggregation API, Shared Storage API, और अपने सार्वजनिक क्लाउड में Aggregation Service में इसका इस्तेमाल कैसे किया जा सकता है.

PAA SS डायग्राम.
शेयर किए गए स्टोरेज और निजी एग्रीगेशन का इस्तेमाल करके, नतीजों की खास जानकारी को फ़िल्टर करना.

इस फ़्लो में, एट्रिब्यूशन रिपोर्टिंग एपीआई के साथ फ़िल्टर करने वाले आईडी का इस्तेमाल करने का तरीका बताया गया है. साथ ही, यह भी बताया गया है कि अपने सार्वजनिक क्लाउड में एग्रीगेशन सेवा के ज़रिए, इस सुविधा का इस्तेमाल कैसे किया जा सकता है.

एआरए डायग्राम.
एट्रिब्यूशन रिपोर्टिंग के साथ फ़िल्टर करने वाले आईडी का इस्तेमाल करना.

ज़्यादा जानकारी के लिए, Attribution Reporting API के बारे में जानकारी और Private Aggregation API के बारे में जानकारी देखें. साथ ही, शुरुआती प्रस्ताव भी देखें.

ज़्यादा जानकारी के लिए, Attribution Reporting API या Private Aggregation API सेक्शन पर जाएं. createJob और getJob एंडपॉइंट के बारे में ज़्यादा जानने के लिए, Aggregation Service API के दस्तावेज़ पढ़ें.