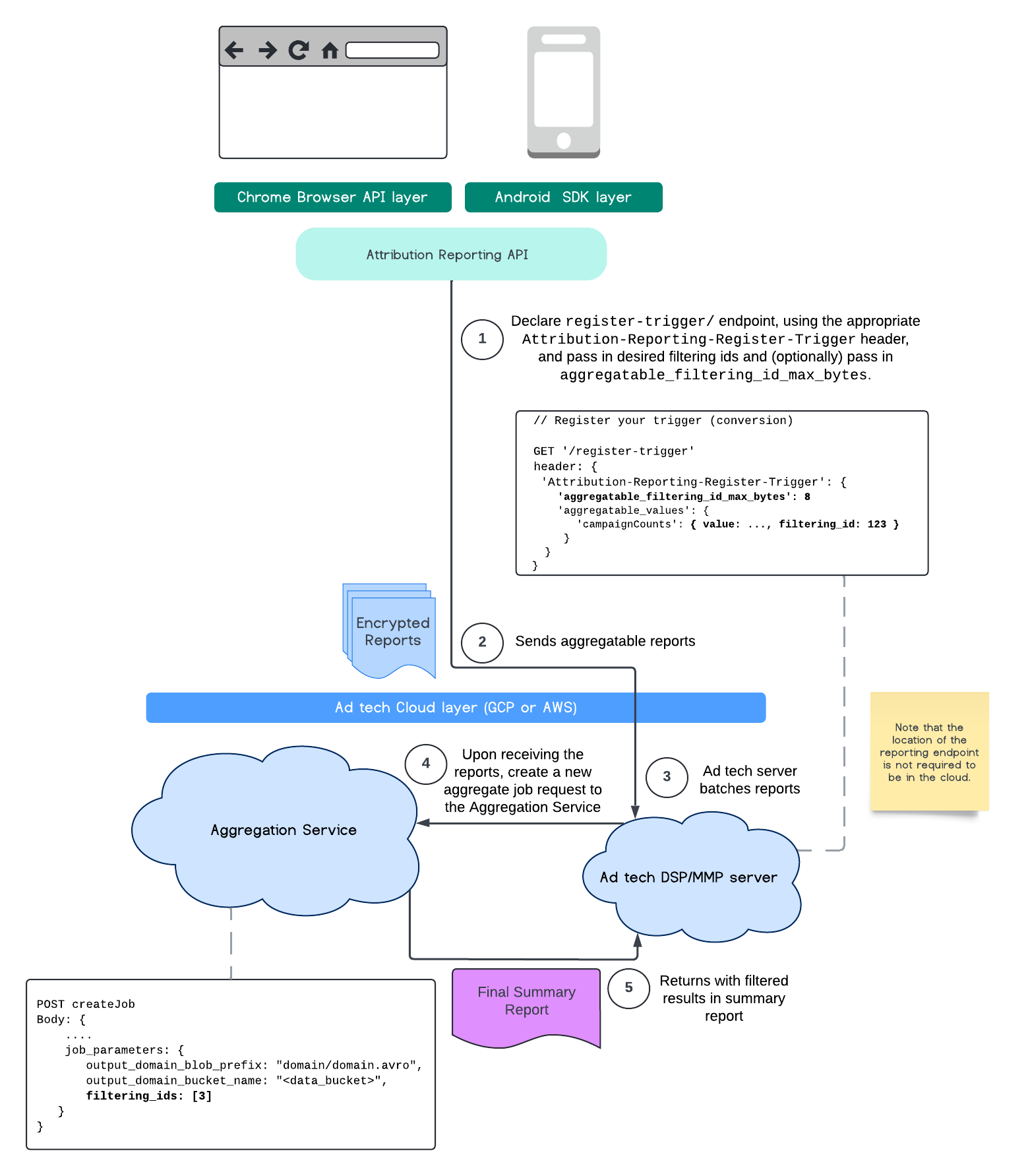
עכשיו, בעזרת Aggregation Service, אפשר לעבד מדידות מסוימות בקצב שונה באמצעות שימוש במזהי סינון. מעכשיו אפשר להעביר את המזהים לסינון בזמן יצירת המשימה ב-Aggregation Service באופן הבא:
POST createJob
Body: {
"job_parameters": {
"output_domain_blob_prefix": "domain/domain.avro",
"output_domain_bucket_name": "<data_bucket>",
"filtering_ids": [1, 3] // IDs to keep in the query
}
}
כדי להשתמש בהטמעת הסינון הזו, מומלץ להתחיל מממשקי ה-API של לקוחות המדידה (Attribution Reporting API או Private Aggregation API) ולהעביר את מזהי הסינון. הנתונים האלה יועברו לשירות האגרגציה שנפרס, כך שדוח הסיכום הסופי יחזיר את התוצאות המסוננות הצפויות.
אם אתם מודאגים מההשפעה של השינוי הזה על התקציב, התקציב המצטבר של חשבון הדוחות שלכם ינוצל רק לסינון מזהי מודעות שצוינו ב-job_parameters
של הדוחות. כך תוכלו להריץ מחדש משימות של אותם דוחות עם מזהי סינון שונים, בלי להיתקל בשגיאות של תקציב מוגבל.
התהליך הבא מראה איך אפשר להשתמש בכך ב-Private Aggregation API, ב-Shared Storage API וב-Aggregation Service בענן הציבורי.

התהליך הזה מתאר איך משתמשים בפילטרים של מזהי Attribution Reporting API ועד ל-Aggregation Service בענן הציבורי.

למידע נוסף, אפשר לעיין בהסבר על Attribution Reporting API ובהסבר על Private Aggregation API, וגם בהצעה הראשונית.
אפשר להמשיך לקטע Attribution Reporting API או לקטע Private Aggregation API כדי לקרוא תיאור מפורט יותר. מידע נוסף על נקודות הקצה createJob
ו-getJob
זמין במסמכי התיעוד של Aggregation Service API.