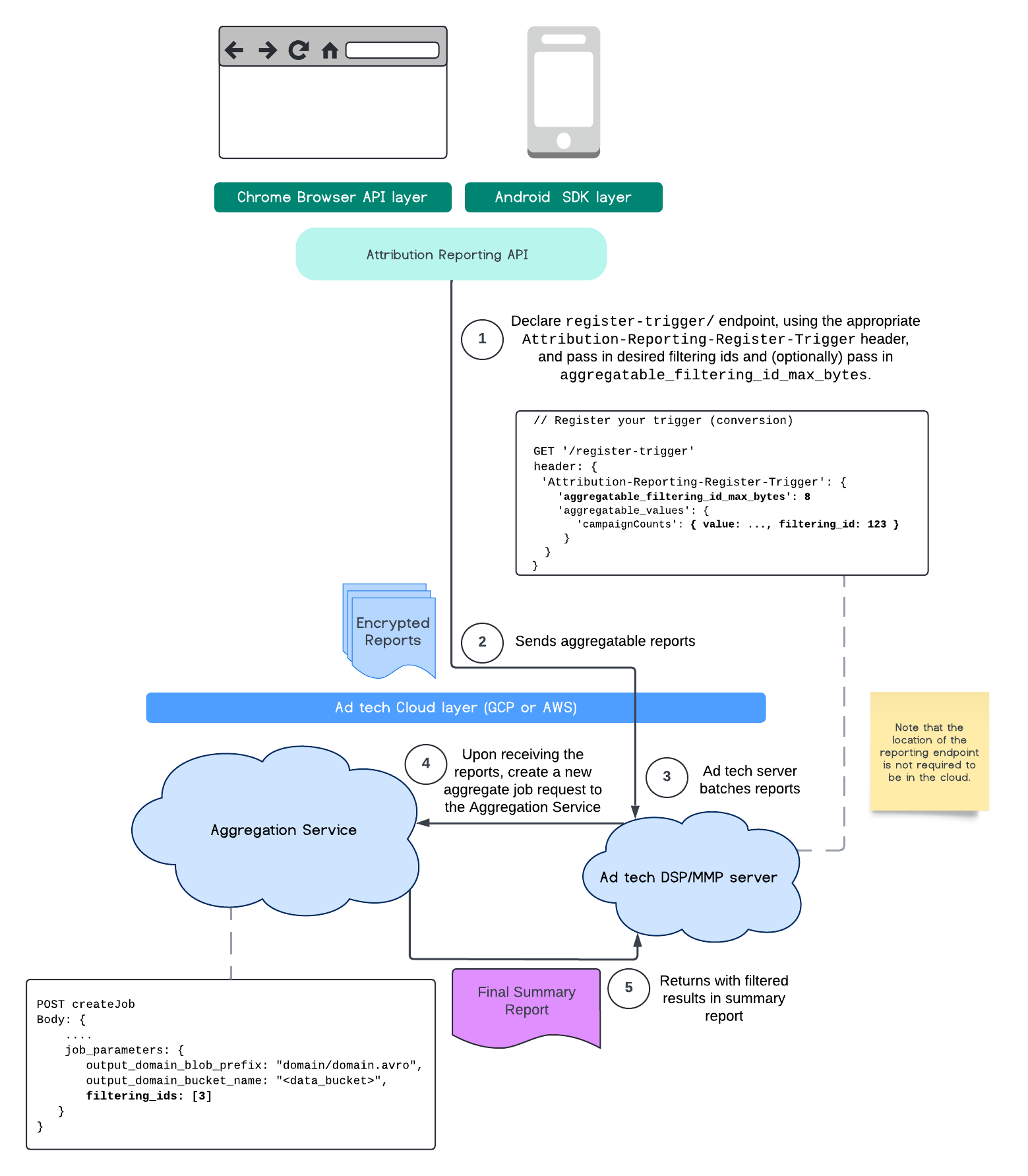
目前,借助汇总服务,您现在可以利用过滤 ID 以不同的频次处理某些衡量数据。现在,您可以在汇总服务中创建作业时传递过滤 ID,如下所示:
POST createJob
Body: {
"job_parameters": {
"output_domain_blob_prefix": "domain/domain.avro",
"output_domain_bucket_name": "<data_bucket>",
"filtering_ids": [1, 3] // IDs to keep in the query
}
}
为了使用此过滤实现,建议您从衡量客户端 API(Attribution Reporting API 或 Private Aggregation API)开始,并传入过滤 ID。这些参数将传递给已部署的汇总服务,以便最终的摘要报告返回预期的过滤结果。
如果您担心这会影响您的预算,请放心,您的汇总报告账号预算只会用于过滤 job_parameters 中指定的 ID 以生成报告。这样,您就可以为同一报告重新运行作业,并指定不同的过滤 ID,而不会遇到预算耗尽错误。
以下流程展示了如何在公共云中的 Private Aggregation API、Shared Storage API 和 Aggregation Service 中使用此功能。
此流程图展示了如何在公共云中使用 Attribution Reporting API 和通过 Aggregation Service 来利用过滤 ID。
如需进一步了解相关信息,请参阅 Attribution Reporting API 说明文档和 Private Aggregation API 说明文档,以及初始提案。
如需了解详情,请继续阅读 Attribution Reporting API 或 Private Aggregation API 部分。如需详细了解 createJob 和 getJob 端点,请参阅汇总服务 API 文档。