过滤 ID 指南

目前,借助汇总服务,您现在可以利用过滤 ID 以不同的节奏处理某些衡量结果。现在,您可以在汇总服务中创建作业时传递过滤 ID,如下所示:

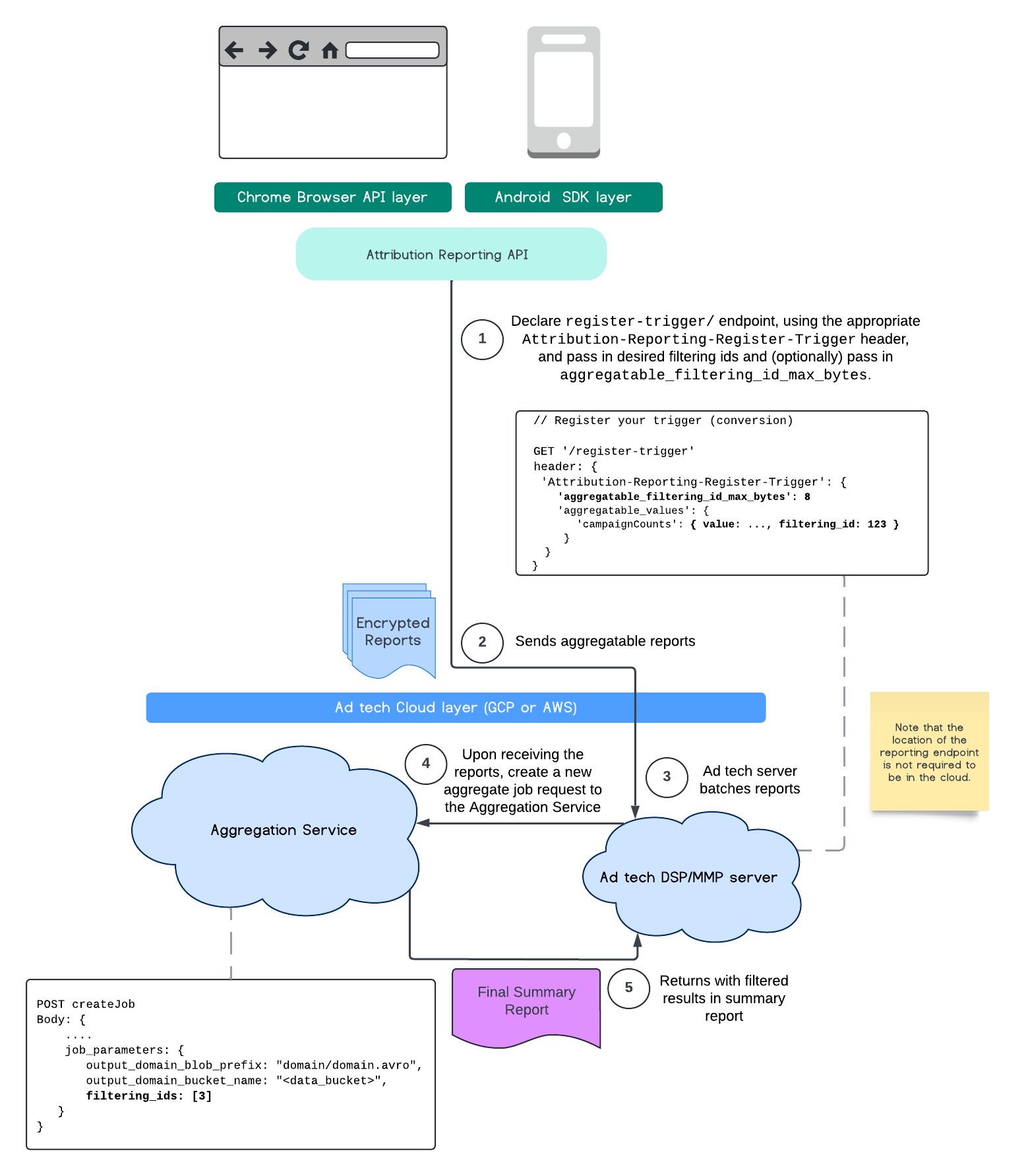
POST createJob
Body: {
  "job_parameters": {
    "output_domain_blob_prefix": "domain/domain.avro",
    "output_domain_bucket_name": "<data_bucket>",
    "filtering_ids": [1, 3]  // IDs to keep in the query
  }
}

如需使用此过滤实现,建议从衡量客户端 API(Attribution Reporting APIPrivate Aggregation API)开始,并传入过滤 ID。这些数据将传递给您部署的汇总服务,以便最终的摘要报告返回预期的过滤结果。

如果您担心这会对预算产生什么影响,请放心,汇总报告账号预算只会用于过滤job_parameters 中为报告指定的 ID。这样,您就可以为同一报告指定不同的过滤 ID 来重新运行作业,而不会出现预算耗尽错误。

以下流程展示了如何在 Private Aggregation APIShared Storage API 中使用此功能,以及如何通过公共云中的 Aggregation Service 使用此功能。

PAA SS 示意图。
使用 Shared Storage 和 Private Aggregation 过滤结果摘要。

此流程展示了如何使用 Attribution Reporting API 过滤 ID,并将其传递到公共云中的汇总服务。

ARA 示意图。
将过滤 ID 与 Attribution Reporting 搭配使用。

如需进一步了解,请参阅 Attribution Reporting API 说明文档Private Aggregation API 说明文档,以及初始提案

如需了解详情,请继续阅读 Attribution Reporting APIPrivate Aggregation API 部分。如需详细了解 createJobgetJob 端点,请参阅 Aggregation Service API 文档